Definice proměnných
Proměnná je objekt, pomocí kterého můžeme v procesu a v kroku procesu zadávat konkrétní hodnoty různých veličin, a to hodnoty číselné, textové i datumové. Proces může mít, dle nastavení v postupu, zadáno několik proměnných. Konkrétní dosazené hodnoty těchto proměnných pak mohou rozhodovat o dalším průběhu procesu.
Kniha Definice proměnných
Kniha Definice proměnných je seznamem definic proměnných a metrik, které je možno nastavit v postupech a zadat v procesech a umožnit tak uložení konkrétních hodnot ve vytvořeném kroku procesu.
V knize Postupy je možno:
- zadat proměnnou postupu nebo kroku na záložce Proměnné a zadat tak další vlastnosti proměnné a počáteční hodnotu této proměnné v konkrétním postupu,
- pomocí parametrů kroků na záložce Akce zadat:
- které proměnné mají být zobrazeny na formuláři kroku,
- zda má být proměnná editovatelná nebo pouze pro čtení,
- zda musí uživatel hodnotu v proměnné v procesu povinně zadat,
- v parametrech šipky na záložce Akce zadat proměnnou nebo výraz s proměnnými procesu, podle jejíž hodnoty bude rozhodnuto, zda proces danou šipkou povede,
- v parametrech události kroku definovat operace s proměnnými; do proměnné je možno uložit hodnoty z produktů, načíst hodnoty jiných proměnných, či jiných polí.

Obr.: Definice proměnných - kniha
Popis polí:
Identifikátor |
Zkratka proměnné. |
Jaz. název |
Jazykový název proměnné. |
Výchozí hodnota |
Výchozí hodnota proměnné. |
Popis |
Typ proměnné. |
Jazyk. popis |
Jazykový popis proměnné. |
Viditelná v procesu |
Zda je proměnná viditelná v procesu. |
Viditelná v prac. kroku |
Zda je proměnná viditelná v pracovním kroku. |
Metrika |
Ukazatel, zda je metrika. |
Definice proměnných - základní údaje
Na záložce základní údaje knihy Definice proměnných jsou zobrazeny veškeré údaje o proměnné.

Obr.: Definice proměnných - základní údaje
Popis polí:
Identifikátor |
Zkratka proměnné, toto pole musí být jedinečné a je povinné jej zadat. |
||
Název |
Název proměnné. |
||
Četnost měření |
Uživatelský číselník četnosti měření proměnné. |
||
Záhlaví |
Záhlaví proměnné. Text tohoto pole se objeví jako název proměnné, kterou má uživatel zadat v procesu. Proto je důležité záhlaví definovat takovým způsobem, aby uživatel poznal, co má do hodnoty proměnné vyplnit. |
||
Zařazení |
Uživatelský číselník zařazení proměnné. |
||
Typ |
Typ proměnné. Vyplnění tohoto pole je povinné. Určujeme jím, jaký typ hodnoty se bude v procesu vyplňovat (číslo, datum, text, ...). |
||
Velikost |
Údaj o maximální velikosti proměnné. |
||
Deset. míst |
Údaj o počtu desetinných míst proměnné. |
||
Nabízet ve sloupcích procesů |
Zatrhnutím tohoto pole bude moci uživatel vidět hodnotu této proměnné na 0. straně knihy Procesy, a to po vybrání konkrétní proměnné při "výběru sloupců". |
||
Nabízet ve sloupcích kroků |
Zatrhnutím tohoto pole bude moci uživatel vidět hodnotu této proměnné na 0. straně knihy Kroky/K Vyřízení), a to po vybrání konkrétní proměnné při "výběru sloupců". |
||
Metrika |
Zatrhnutím tohoto pole určíme, že se jedná o metriku, proměnná pak vstupuje do sestav jako metrika. |
||
Vazba |
Vlastnosti vazby proměnné. |
||
Typ |
Určení Typu vazby proměnné. Obsahuje seznam vazeb na knihy K2. |
||
Parametry |
(1, 2) |
Číselný údaj parametru, který jednoznačně identifikuje záznam z Typu vazby (např. číslo skupiny). Používá se k registraci vazby kladné. |
|
Popis |
Popis proměnné. |
||
Výchozí hodnota |
Výchozí hodnota proměnné, která se doplní při vytvoření kroku nebo procesu. |
||
Jazykový název |
Lokalizovaný název proměnné. |
||
Jazykové záhlaví |
Lokalizované záhlaví proměnné. |
||
Jazykový popis |
Lokalizovaný popis proměnné. |
||
Pro zjednodušení nastavení zobrazení, zvláště pro více uživatelů, můžeme využít funkce Masky sloupců a vytvořit si vlastní nastavení (masky) podle našich potřeb. Tato nastavení se ukládají pod konkrétním jménem, pod kterým je lze opět u libovolného uživatele vyvolat.
V proměnných lze vytvářet své vlastní číselníky a vkládat jim hodnoty. Z těchto hodnot pak uživatelé v krocích vybírají rozbalovací nabídkou hodnoty proměnných pro kroky.
Vytváření vlastních číselníků je určeno pouze pro Administrátory, protože se jedná o pokročilá nastavení a je potřeba znát základní databázové operace.
Postup zadání proměnné s vytvořením číselníku:
1) Zadáme pole Zkratka, Název, Záhlaví.
2) Zadáme pole Typ - dle toho, jakou zkratku budeme zadávat do hodnot proměnných, které se budou uživatelům předbízet:
- string - do zkratky zadáváme textové výrazy,
- long - do zkratky zadáváme celočíselné výrazy,
3) Zadáme maximální Velikost pole (nelze zadat více než 25 znaků),
4) Zadáme Vazbu:
- v poli Typ vybereme "Spestr", (vazbu s ID = "8"),
- v poli Parametry 1 zadáme číslo číselníku. Toto číslo musí být jedinečné, nesmí existovat více číselníků se stejným číslem. Číslo, které můžeme použít, zjistíme v knize Správa databází:
- Ze stromového menu Správce - Systém otevřeme knihu Správa databází.
- V seznamu najdeme databázi s názvem "SPESTR".
- Klávesou CTRL+F5 otevřeme seznam záznamů, které jsou ve SPESTRU obsaženy.
- Seřadíme si záznamy podle sloupce "Typ" a najdeme nejvyšší číslo.
- Další nejvyšší číslo v řadě můžeme použít pro naši Proměnnou do pole Parametry 1. Avšak pozor, číslo musí být vyšší než "10000". Tak se pozná, že se jedná o uživatelsky vytvořený číselník. Pokud v seznamu žádný záznam s číslem nad "10000" není, použijte jako první číslo "10001".
- Proměnnou uložíme.
- V poli Výchozí hodnota se zobrazila možnost rozbalovací nabídky. Tuto nabídku otevřeme, zobrazí se kniha, ve které můžeme vytvářet pomocí klávesy Ins, všechny hodnoty proměnné, které se mají uživateli nabízet.
- Vyplníme Zkratku, která musí být jedinečná, nesmí obsahovat interpunkční znaménka a mezery. Znaky musí také respektovat typ proměnné, které jsme vybrali v poli Typ.
- Vyplníme Popis, který již může obsahovat jakékoli znaky.
- Můžeme vyplnit ostatní pole a hodnotu proměnné uložíme.
- Postupným vkládáním hodnot vytvoříme Uživatelský číselník. Z tohoto číselníku pak můžeme vybrat hodnotu do pole Výchozí hodnota. Tato hodnota se pak bude uživateli v kroku předbízet.

Obr.: Zadání proměnné s vlastním číselníkem, vytváření hodnot v číselníku
Produkty
Kniha Produkty workflow je seznamem všech uložených verzí produktů workflow, které byly vytvořeny. Kniha slouží k propojení produktů K2 s procesy ve workflow. Pomocí registrovaných bodů zadaných určitému druhu produktu K2 (faktuře, objednávce,...) můžeme spouštět skripty a parametry, které budou provádět s produkty a procesy různé akce (vytvoření procesu při uložení produktu, nedovolení potvrzení produktu, dokud proces není odsouhlasen).

Obr.: Produkty workflow
Popis sloupců:
P |
Stav produktu (potvrzený, stornovaný). |
Jazyk. název |
Jazykový název hlavičky produktu. |
Verze |
Pořadové číslo verze produktu automaticky přiděleno programem. (Pro každou hlavičku se verze čísluje od 1 vzestupně.) |
Platnost od |
Datum, odkdy je verze produktu platná. (Verze produktu je platná, pouze pokud je produkt schválen.) |
Platnost do |
Datum, dokdy je verze produktu platná (pokud je produkt schválen). |
Popis kláves:
F5 |
Změna produktu workflow. Nelze změnit hlavičku produktu ani číslo jeho verze. Také nelze měnit potvrzený produkt workflow. |
F6 |
Kopie produktu workflow. Stisknutím této klávesy na určité verzi produktu vznikne jeho kopie, číslo verze se zvýší o jednotku od poslední verze produktu stejné hlavičky. |
F8 |
Smazání produktu workflow. Nelze smazat potvrzený produkt workflow. |
Alt+F2 |
Potvrzení produktu workflow (přepnutí produktu workflow do stavu Schváleno). Při potvrzení produktu workflow se nastaví datum a čas v poli Platnost od aktuálním okamžikem, pokud již dříve není nastaveno datum jiné. Předchozímu platnému produktu workflow se nastaví Platnost do aktuálním okamžikem, pokud již dříve není nastaveno datum jiné. Toto platí, pokud předchozí schválená verze produktu má datum v poli Platnost do neomezeně. Pokud v okamžiku potvrzení platí jiná verze postupu stejné hlavičky, musíme nově potvrzenému produktu do pole Platnost od dosadit datum tak, aby se data s dřívější schválenou verzí produktu nepřekrývala. |
Ctrl+F2 |
Odpotvrzení produktu workflow (ze Schváleného stavu zpět do stavu Editace). Při odpotvrzení verze produktu workflow se pole Platnost od a Platnost do nemění, a to ani Platnost do u produktu, který předcházel. V odpotvrzené verzi produktu lze opět provádět změny. |
Produkty - základní údaje
Na záložce základní údaje verzovaných Produktů workflow se vybírá hlavička produktu, zadávají se základní informace o produktech a definují se tzv. Registrované body.

Obr.: Produkty workflow - základní údaje
Popis polí:
Produkt |
Zkratka a jazykový Název hlavičky produktu. |
Verze |
Číslo verze. |
Platnost od |
Datum, odkdy je verze produktu platná (produkt je platný jen, pokud je Schválený). |
do |
Datum, dokdy je verze produktu platná (pokud je Schválená); pokud je toto datum nulové, je verze produktu platná neomezeně. |
Registrované body |
Seznam registrovaných bodů, které přidávají funkčnost produktu nebo procesu, (bližší popis viz níže). |
Pořadí |
Pokud je zadáno více registrovaných bodů se stejným zadaným skriptem, je zde pořadí, ve kterém byly vloženy. |
Registrované body
Pro práci s registračními body je potřeba mít v knize Správce-Parametry mandanta zaškrtnutou volbu Produkty v WF v registračních bodech.
Registrovaný bod je určitý moment, který se „zachytí“ při práci s Produktem, u kterého je registrovaný bod zadán, a v tomto momentu se provede určitá operace.
Registrované body jsou datové, to znamená že jsou napojené v datovém modulu a mají kladné číslo.
Při práci s Produktem se provádějí určité operace, které mají tyto registrované body zachytit. Pokud je u produktu nějaký registrovaný bod zadaný, vyhodnotí se spolu s výrazem zadaným v poli Filtr (viz popis níže). Pokud všechny podmínky vyhovují, spustí se skript, popř. parametry zadané u tohoto registrovaného bodu.

Obr.: Formulář pro zadání Registrovaného bodu produktu
Popis polí:
Reg. bod |
V tomto poli se vybírá Registrovaný bod ze seznamu registrovaných bodů uložených v K2. |
Funkce |
Zde se zadává číslo označující Číslo funkce, která se má provést při registrovaném bodu. (Jedná se o výběr některé z funkcí registrovaného bodu, další dělení registrovaného bodu.) |
Skript |
Vybírá se skript ze seznamu skriptů, který pak bude spouštěn při registrovaném bodu. |
Editor |
Pokud je vybraný skript, pak se po stisknutí tohoto pole zobrazí textový editor s obsahem skriptu. |
Parametry |
Slouží pro vložení parametrů, které se budou při registrovaném bodu obsluhovat. |
Nahoru |
Při zadání více parametrů lze označený parametr posouvat v seznamu nahoru. |
Dolů |
Při zadání více parametrů lze označený parametr posouvat v seznamu dolů. |
Filtrovací podmínky |
Zde se přidávají doplňující (omezující) podmínky, které zpřesňují registrovaný bod. (Například zde můžeme zadat podmínku, že doklad musí být ze střediska 001, a pokud se jedná o doklad ze střediska jiného, registrovaný bod se nevyhodnotí a skript ani parametr se neprovedou). Podmínka musí být zadaná programovacím jazykem. Př.: Chceme, aby se zadaný skript spouštěl pouze, pokud cena faktury je větší než 50000Kč. V poli filtr bude uvedeno: PROD(CenaM)>50000. Výraz "PROD" se doplní automaticky po vybrání pole produktu. |
Obsluha filtru |
Slouží k omezení spouštění zde zadaného skriptu. Při stisknutí tohoto pole se objeví formulář s pomocnými tlačítky pro zadání podmínek v poli Filtr. |

Obr.: Formulář pro zadání výrazu v poli Filtr
Popis polí ve formuláři:
nt |
Logický výraz NOT (pro negaci výrazu uvedeného v závorce). |
ad |
Logický výraz AND (logický součin). |
or |
Logický výraz OR (logický součet). |
"P |
Obsahuje seznam polí vybraného typu dokladu. Můžeme zde vybrat pole, které chceme zadat do podmínky. |
"V |
Obsahuje odkaz do knihy Postupy, kde se po vybrání postupu zobrazí seznam Proměnných tohoto postupu, ze kterého můžeme proměnnou vybrat a přidat ji podmínku. |
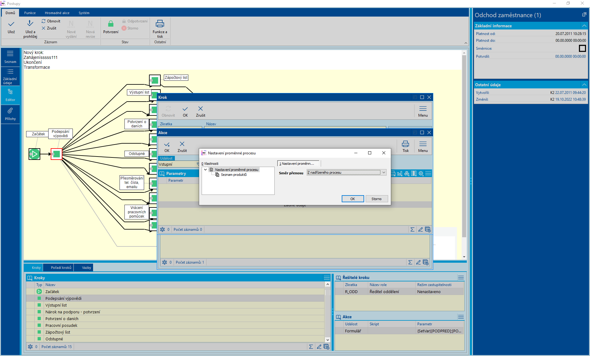
Nový parametr TRANSFERPRODUCT
Slouží pro přenos produktu z/do nadřízeného procesu.
Parametr se používá v podřízeném postupu, kde na příslušném kroku na záložce akce vybereme vstupní událost s parametrem TransferProduct.

Obr.: Parametr TransferProduct v podřízeném postupu
Ve formuláři vybereme produkt a určíme tím, jaký produkt např. FP nebo DOKUMENT aj. chceme přenést.

Obr.: Formulář pro přenos produktu
Dále vybereme směr přenosu. Parametr přenáší produkt jak z nařízeného do podřízeného procesu, tak z podřízeného do nadřízeného procesu.

Obr.: Formulář pro přenos produktu - výběr z/do nadřízeného procesu
Kniha Produkty - hlavička
Hlavičky produktů používáme k tomu, abychom k postupům mohli připojovat různé druhy produktů K2 a provádět s nimi další operace (potvrzení, storno, načítání hodnot polí z produktů do proměnných). Produkty K2 přidáváme postupům prostřednictvím parametru Vložení produktu.
Každá hlavička produktu může mít několik verzí produktu. Pro každou hlavičku však může být platná vždy jen jedna verze produktu v jeden daný okamžik. Vytvořením verze produktu můžeme produktům přidávat registrované body a další skripty a parametry spouštěné těmito registrovanými body.
Knihu Produkty můžeme zobrazit na záložce základní údaje knihy Produkty vyvoláním nabídky v poli Produkt (pomocí F12).

Obr.: Produkty - kniha - zobrazení seznamu hlaviček produktů
V této knize můžeme klávesou Ins vytvořit novou hlavičku produktu, či klávesou Enter vybrat pro verzi produktu hlavičku již dříve vytvořenou. Po stisknutí klávesy F5 můžeme na záložce základní údaje měnit data označené hlavičky produktu. Novou či změněnou hlavičku produktu uložíme klávesou F2.
Produkty - základní údaje hlavičky

Obr.: Produkty - základní údaje - Hlavička produktu
Popis polí:
Zkratka |
Zkratka hlavičky produktu. Zkratku je povinné zadat a musí být jedinečná. |
Název |
Jazykový název hlavičky produktu. |
Typ |
Číselník, který říká, jaký Typ dokladu bude produkt obsahovat (bankovní výpis, faktura přijatá, dokument,...). Tyto typy jsou předdefinované programem a obsahují odkazy do jednotlivých knih dokladů K2. |
Jazykový název |
Toto pole umožňuje přiřadit název v cizím jazyce (viz Parametry uživatele - Jazyk). |
Popis |
Dlouhý popis produktu. |