Book Contents

Book Index

Definition of Variables

A variable is an object by which we can enter specific values ??of various variables in the process and in the process step, namely numerical, text and date values. A process can have several variables specified according to the settings of the versioned procedure. The specific values of these variables can then determine the further progress of the process.

Book Contents

Book Index

Book of Definition of Variables

The Definition of Variables book is a list of variables and metrics definitions that can be set in versioned procedures and entered in processes to allow specific values ??to be saved in the created process step.

In the Versioned Procedures book, it is possible to:

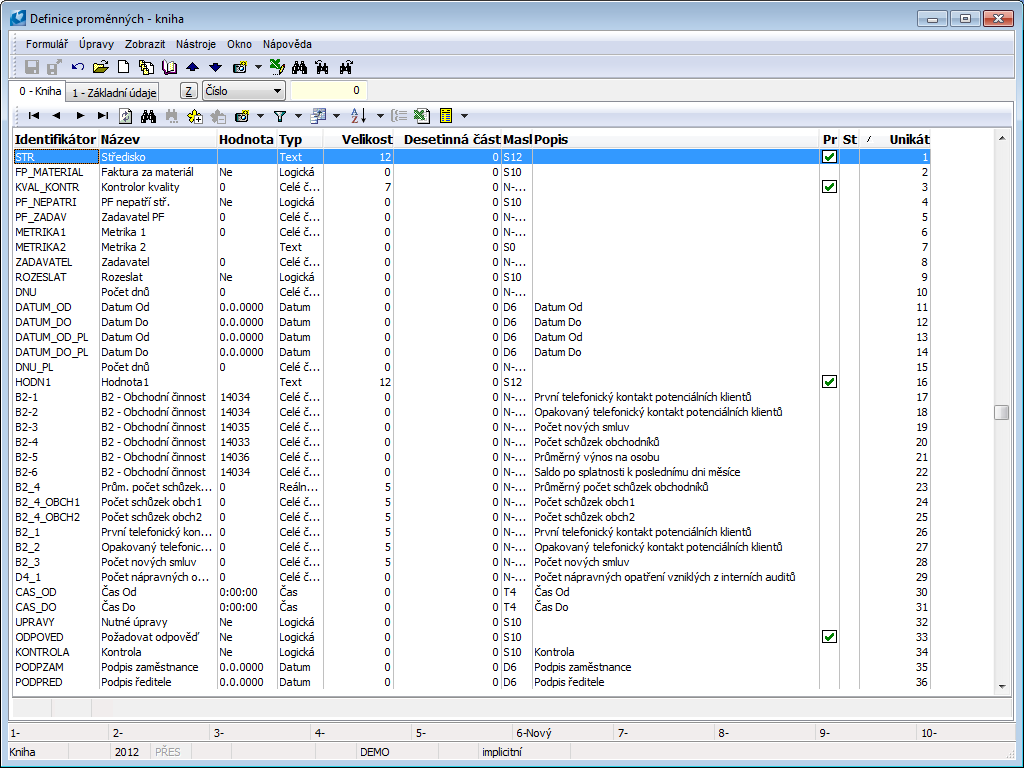
pic_1136

Picture: Definition of Variables - book

Description of Fields:

Identifier

The abbreviation of the variable.

Name

The language name of the variable

Value

The default value of the variable.

Type

The type of a variable.

Size

The size of the variable.

Decimal part

The number of decimals of the variable.

Mask

The mask of variable.

Description

Language description of variable.

Pr

Indicator to see if variable is visible in process.

St

Indicator to see if variable is visible in step of the process.

V

Indicator if variable exists.

M

Indicator if metrics exists.

Book Contents

Book Index

Definition of Variables - Basic Information (page 1)

On 1. All the information about a variable is on the 1stpage of the Definition of Variables book.

pic_1137

Picture: Definition of Variables - page 1

Description of Fields:

Identifier

The abbreviation of the variable. This field must be unique and must be entered.

Number

A unique number of the variable that is assigned automatically by the program.

Name

The name of a variable.

Frequency of Measurement

User code list of the frequency of measurement of the variable.

Header

The header of a variable. Text of this field appears as name of variable which user should enter in process. Therefore it’s important to define header in the way that user can recognize what should be filled in to variable value.

Classification

User codebook of variable classification.

Type

The type of a variable. The filling of this field is obligatory. It determines what value type will be filled in the process (number, date, text, ...).

Size

Data about maximum size of variable.

Decimals

Data about number of variable decimals.

Mask

It's pre-filled according to Variable type selection. It can be overwritten.

Offer in process columns

By checking this field user will be able to see the variable value on page 0 of Process book, exactly after choosing specific variable at “columns selection”.

Offer in columns of steps

By checking this field user will be able to see the variable value on page 0 of book Steps/For processing, exactly after choosing specific variable at “columns selection”.

Variable

By checking this field we determine that this is a variable.

Metric

By checking this field we define that this is a metric, variable then enters to reports as metric.

Calculated

By checking this field we define that this is calculated variable.

Display as Checkbox

By checking the field at variable type boolean we define that variable is at work step displayed as check box. If the field is not checked variable is displayed as look-up with Yes/No options).

Link

Properties of variable link.

 

Type

Sets the Link Type of the variable. Contains a list of links to K2 books.

 

Field

It allows to enter specific field to variable according to defined link (Abbreviation, Description, ...).

 

Parameters

(1, 2, 3, 4)

Parameter figure which clearly identifies record from link Type (e.g. group number).

 

Mandatory

By checking this field we define that this is mandatory variable in link.

 

Tested

By checking this field we define that this is Tested variable. It doesn’t allow to enter unreasonable value.

Description

The description of a variable.

Default value

Default value of variable which is entered when step or process is created.

Language Name

The language name of the variable.

Language Header

Regional header of variable.

Language description

Regional description of variable.

Default

Regional detailed description of variable.

Book Contents

Book Index

Create Own Code List

In variables it’s possible to create your own codebooks with values. Users in steps then choose from these values variables values for steps via drop down menu.

Only Administrators can create their own codebooks as this is advanced settings for which it’s necessary to know basic database operations.

Procedure how to enter variable with codebook creation:

1) Enter fields Abbreviation, Name, Header.

2) Enter field Type - according to what abbreviation we will enter to variables values which will be automatically offered to users:

3) Enter maximum Size of the field (no more than 25 characters),

4) Enter Link:

pic_2855

Picture: Variable entry with own codebook, value creation in codebook