Prodej / Zpracování zakázek
Anonymizace dat Dodavatelé/Odběratelé
Číslo procesu: CIS004 |
Id. číslo skriptu: FCIS004 |
Soubor: AnonymizeCustomer.PAS |
Popis skriptu: Skript je určený pro výmaz polí, která obsahují osobní údaje v modulu Dodavatelé/Odběratelé. Skript je spustitelný pouze ve stavu kontejner. |
||
Adresa ve stromu: |
||
Parametry skriptu:
Abbr 1 - ne Ano - vymaže hodnotu v poli Zkratka 1 |
Abbr 2 - ne Ano - vymaže hodnotu v poli Zkratka 2 |
Company - ne Ano - vymaže hodnotu v poli Firma |
Addresses - ne Ano - vymaže hodnoty v polích určených pro zadání Adresy |
BusinessID - ne Ano - vymaže hodnotu v poli IČO |
TaxID - ne Ano - vymaže hodnotu v poli DIČ |
EAddress - ne Ano - vymaže hodnoty v polích pro Elektronické adresy |
Banks - ne Ano - vymaže hodnoty v záložce Banky |
ContactPerson -ne Ano - vymaže pole Kontaktních osob |
DeleteNotes - ne Ano - vymaže záznamy v záložce poznámky |
ActivityType Vymaže požadovaný typ aktivity |
ActivityAll - ne Ano - vymaže celý strom aktivit |
PraSk Přidá právo na záznam |
CommentType Ano - přidá nadefinovaný typ komentáře k automaticky vytvořenému komentáři |
All - ne Ano - nastaví všechny parametry typu boolean na ano |
Pomocí tohoto skriptu je možné vymazat hodnoty v polích, které obsahují osobní údaje. Pole, které chceme vymazat si lze nadefinovat v parametrech skriptu.
Pokud bude Zákazník propojen s Partnerem, automaticky se vymažou osobní údaje i z modulu Partneři.
Evidence náhradního plnění - export dokladů do CSV
Číslo procesu: ZAK011 |
Id. číslo skriptu: FZAK044 |
Soubor: FAV_FacultativeCompensation.PAS |
Popis skriptu: Export faktur vydaných do *.CSV souboru pro předání dat do centrální evidence náhradního plnění. Využjí dodavatele náhradního plnění. Tento skript vytvoří filtr faktur vydaných dle těchto podmínek:
- doklad, kde je alespoň jedna položka prodeje s příznakem "Režim náhradního plnění" - doklad je plně zaplacen - datum zaplaceni je v intervalu od-do (předvyplněn předchozí měsíc)
Pokud je zatrženo "Režim náhradního plněni" v hlavičce Faktury vydané, pak se vezme celá faktura, v opačném případě se projdou položky a udělá suma částek.
Definice filtru je zobrazena uživateli a je možno ji před exportem libovolně upravit. Skript poté provede export dokladů dle podmínek filtru do *. CSV souboru.
|
||
Adresa ve stromu: |
||
Parametry skriptu:
ElectronicAddressTypeAbbr - Typ elektronické adresy, která se exportuje do souboru jako sloupec email (implicitně = "EMAIL") |
PathForExport Nastavení cesty pro export souboru. |
Blokování na zakázky, podokno náhledu
Číslo procesu: |
Id. číslo skriptu: |
Soubor: SUB_F_ContractBlocking.PAS |
Popis skriptu: Slouží pro blokování položek prodeje na požadovaný kód zakázky. |
||
Adresa ve stromu: |
||
Parametry skriptu:
Bez parametrů. |
Skript pracuje s doklady prodeje (Zakázky, Rezervační listy), doklady nákupu (Objednávky vydané) a skladovými doklady (Převodky).
Formulář zobrazí 3 druhy záznamů, které se vztahují k určité položce (Stavy na skladě, Objednávky, Rezervace).
Stavy na skladě
Implicitně zobrazuje informace o stavu na skladě, resp. na kódu zakázky. Zde je možné změnit stav na požadovaném kódu zakázky pomocí převodu potřebného množství z jiného kódu zakázky (Převodka).
Pomocí tlačítka Změna, které se nachází vpravo vedle tabulky, otevřeme formulář pro zadání množství pro převod. Pole Na kód zakázky je automaticky zapnuto a předvyplněno dle aktuálně označené položky dokladu. Po stisknutí tlačítka OK se vytvoří doklad Převodka. Změna se ihned projeví v tabulce Stavy na skladech. Po stisku tlačítka Storno se převod množství neuskuteční.

Obr.: Formulář Převod množství
Objednávky vydané
V okně objednávek je možné přeblokovat položku objednávky vydané v rámci objednaného množství na jiných kód zakázky. Změna množství na požadovaný kód zakázky se uskutečňuje obdobně jako v předchozím případu. Pomocí tlačítka Změna se opět otevře stejný formulář, ale tentokrát pro zadání množství pro přeblokování položky objednávky.
Pokud je např. objednáno 10 ks na kód zakázky "-" a zakázku máme na 3 ks na kód zakázky "2007/07", přeblokujeme 3 ks na nový kód zakázky. V Objednávce vydané potom bude původní položka na 7 ks s kódem zakázky "-" a nová položka na 3 ks s kódem zakázky "2007/07".
Rezervační listy
Skript dále zobrazí vystavené Rezervační listy k dané položce. Zde je možné vytvořit nový doklad Objednávka vydaná s množstvím podle Rezervačního listu.
Práva
Skript respektuje práva pro práci se všemi doklady. Tj. uživatel, který nemá nastavena práva v nákupu, nemůže libovolně měnit objednávky.
Nastavení parametrů
V pravé horní části se nachází tlačítko P. pro nastavení parametrů:
- Kniha nákupu: pro vytvoření Objednávky vydané,
- Včetně výdejů: zobrazovat/nezobrazovat data k položce, která je již vydaná,
- Kniha převodek: kniha pro vytvoření Převodek.
Popis polí
Tlačítko aktualizace |
Přepočítá všechny aktualizace. |
Zaškrtávací pole Kód zakázky |
Pokud je zapnuté, filtruje daný kód zakázky. |
Kód zakázky |
Pokud je podokno spuštěno nad položkou zakázky, načte se kód zakázky položky. |
Disp., Zad., Rezerv., Objedn. (zelenou barvou) |
Obsahuje informace k vybranému kódu zakázky |
Chybí (červenou barvou) |
Zobrazeno pouze v případě, kdy je nedostatečné pokrytí požadované položky na příslušný kód zakázky. |
Tlačítko Objednej |
Vytvoří objednávky vydané podle záznamů v tabulce Rezervačních listů, které jsou označeny žlutou hvězdičkou a to tak, že zavolá standardní skript Vytvoření objednávek pro poptávané množství. |
Tlačítka žlutých hvězdiček |
Označí Rezervační listy, podle kterých chceme vytvořit Objednávku vydanou. |

Obr.: Zakázka s podoknem náhledu Blokování
Edi K2 - PriCat
Číslo procesu: ZAK011 |
Id. číslo skriptu: FZAK040 |
Soubor: EDI_PRICATexp.PAS |
Popis skriptu: Skript umožňuje exportovat informace z knihy Zboží. Tyto informace jsou určeny pro jejich výměnu mezi odběratelem a dodavatelem prostřednictvím elektronické komunikace - EDI. Výstupem skriptu je "*.xml" soubor, tzv. zpráva "PriCat". Zpráva "PriCat" exportuje zboží s jeho katalogovými cenami a s cenami, které jsou určeny konkrétnímu odběrateli (příjemci) ve strukturované podobě vhodné k automatickému zpracování. |
||
Adresa ve stromu: |
||
Parametry skriptu:
NoInteractive - Ne Ne - formuláře pro zadání/změnu údajů pro zprávu "PriCat" se zobrazí, Ano - formuláře se nezobrazí. Ve formulářích lze zadat dodavatele, příjemce, lze měnit/doplňovat vybrané pole zboží. |
Receiver - 0 Zde se zapisuje ID zákazníka z knihy Dod./Odb., pokud chceme, aby se předvyplňoval při exportu zprávy "PriCat" jako Příjemce. |
RequiredFields - Ano Ano - po exportu se zobrazuje hláška, že nejsou vyplněna všechna povinná pole. Vytvoří se soubor, který bude obsahovat pole, které je třeba vyplnit; Ne - hláška se nezobrazí. |
Supplier - 0 Zde se zapisuje ID zákazníka z knihy Dod./Odb., pokud chceme, aby se předvyplňoval při exportu zprávy "PriCat" jako Dodavatel. |
XmlFile - C:\K2Xml\ Místo, kde se zpráva "*.xml" uloží na disk. Pokud adresář neexistuje, při ukládání "*.xml" zprávy se zobrazí dialogové okno, kde můžeme zvolit, zda chceme adresář vytvořit, pokud nechceme, zobrazí se dialogové okno pro vybrání cesty pro uložení souboru. |
Popis vlastností skriptu:
- Spuštění skriptu: skript se spouští z knihy Zboží, nad filtrem nebo výběrem zboží. Skript můžeme spustit i nad celou knihou Zboží, musíme však počítat s tím, že se bude exportovat větší množství dat, což zabere více času.
- Předvyplňování/změna polí: Ve skriptu jsou předvyplněna některá pole, a to buď dle údajů uvedených v K2 (např. Název zboží), dle požadavků standardů "PriCat zprávy" (např. Typ dokumentu), nebo dle logiky (např. Datum vystavení). Ve formulářích skriptu lze některá pole měnit/doplňovat.
- Povinnost: Modře jsou označena pole, která jsou povinná.
- Při prvním spuštění skriptu se vytvoří nový Typ dokumentu: "PRICAT".
Popis formulářů skriptu:
- Výběr účastníků
- Po spuštění skriptu se zobrazí vstupní formulář, kde vybereme příjemce (odběratele) a dodavatele. V poli Dodavatel se předvyplňuje naše firma. V poli Příjemce se při každém dalším spuštění skriptu bude vždy předvyplňovat poslední příjemce, kterému jsme zprávu "PriCat" exportovali.
- PRICAT - Zpráva
- Hlavička zprávy - obsahuje základní údaje zprávy "PriCat", údaje o odesilateli, příjemci, dodavateli.
- Položky zboží - obsahuje seznam zboží, které bylo označeno pro export. Dvojitým kliknutím pravým tlačítkem myši na tento text se seznam zobrazí. Dvojitým kliknutím pravým tlačítkem myši na položku seznamu (zboží) se zobrazí údaje konkrétního zboží (viz níže).

Obr.: Zpráva "PriCat" - Hlavička zprávy
Popis polí:
Číslo dokumentu |
Vyplní se číslo dokumentu zprávy "PriCat" ve formátu "rrmmdd_pořadové číslo" zprávy poslané tento den. |
Typ dokumentu |
Předvyplněno: "9" - ceny a logistika. Další možnosti: "24E" - logistika, "25E" - ceny. |
Funkce dokumentu |
Předvyplněno: "9" - originál. |
Datum vystavení |
Předvyplněno aktuální datum exportu. |
Číslo předchozího dokumentu |
Číslo zprávy PriCat, která byla exportována naposledy. |
Datum vytvoření předch. dokumentu |
Předvyplňuje se datum zprávy "PriCat", která byla exportována naposledy. |
Platnost dokumentu od |
Platnost zprávy "PriCat" od. |
Platnost dokumentu do |
Platnost zprávy "PriCat" do. |
Měna |
Měna příjemce uvedená v knize Dod./Odb. v poli Měna. |
- Odesilatel/Příjemce/Dodavatel - předvyplňují se zde základní údaje o odesilateli, příjemci, dodavateli doplněné z knihy Dod./Odb.
Příjemce: Při prvním exportu zboží pro vybraného příjemce je potřeba vyplnit jeho kontaktní údaje: pole Identifikace kontaktu, Jméno kontaktní osoby, Telefon, Fax, Email. Tyto informace se po exportování uloží k danému odběrateli (příjemci) na 9. stranu knihy Dod./Odb. do pole Dokumenty do složky PRICAT v "*.xml" souboru. Při každém dalším exportu se pak dle tohoto souboru budou kontaktní údaje předvyplňovat. Při změně kontaktních údajů se po exportu tyto údaje změní i v "*.xml" souboru.
Dodavatel: vyplňuje se navíc Centrála - údaj z pole Zkratka 2 z centrály, kterou má dodavatel zadanou v knize Dod./Odb.

Obr.: Zpráva" PriCat" - detail Příjemce
- Položka zboží - formulář se zobrazí dvojitým kliknutím pravým tlačítkem myši na možnost "Položky zboží" a vybráním konkrétního zboží.

Obr.: Zpráva "PriCat" - Položka zboží
Popis polí:
Číslo řádku |
Číslo řádku položky zboží. |
Typ akce |
"1" - zboží se exportuje pro vybraného příjemce poprvé; "2" - zboží je smazáno (zneplatněno); "3" - zboží již bylo exportováno a je změněno. (Pokud se exportuje zboží, které je zneplatněno a dosud nebylo exportováno, v položkách exportovaných zboží se neobjeví). |
Platnost od |
Platnost zboží od. Doplňuje se aktuální datum. |
Datum uvolnění položek ke zveř. |
Datum uvolnění položek ke zveřejnění, doplňuje se aktuální datum. |
Cílový trh |
Předvyplňuje se zkratka státu příjemce. |
GLN prodejního místa |
Předvyplňuje se zkratka státu příjemce a IČO. |
Nomenklatura |
Předvyplňuje se údaj z pole Nomenklatura z knihy Zboží. |
Číslo zboží |
Předvyplňuje se Číslo zboží z knihy Zboží. |
- Popis zboží - vyplňují se základní údaje o zboží z knihy Zboží.

Obr.: Zpráva "PriCat" - Popis zboží
Popis polí:
Název zboží |
Název zboží z knihy Zboží. |
Stát původu |
Stát původu z knihy Zboží. |
Značka |
Značka zboží z knihy Zboží. |
Zkratka 1 (12) |
Doporučená zkratka pro pokladní systémy (12 znaků) - z pole Zkratka 1 z knihy Zboží. |
Zkratka 2 (20) |
Doporučená zkratka pro pokladní systémy (20 znaků) - z pole Zkratka 1 z knihy Zboží. |
Šarže |
Šarže zboží uvedená v knize Zboží. |
- Další - předvyplňují se další údaje o zboží z knihy Zboží.

Obr.: Zpráva "PriCat" - Další
- Alternativní jednotky - obsahuje seznam všech měrných jednotek, které jsou u zboží zadány. Formulář s předvyplněnými údaji konkrétní měrné jednotky zboží se zobrazí dvojitým kliknutím pravým tlačítkem myši na možnost "Alternativní jednotky" a vybráním konkrétní jednotky zboží.
.

Obr.: Zpráva "PriCat" - Alternativní jednotky
Popis vybraných polí:
Základní jednotka |
Zatrženo, pokud je alternativní jednotka označena u zboží jako "Základní". |
Spotřebitelská j. |
Zatrženo, pokud má alternativní jednotka u zboží zatrženou možnost "Implicitní pro prodej". |
EAN zboží |
Doplní se EAN zboží uvedený u konkrétní měrné jednotky zboží, a to ten, který má zatrženou možnost "EDI". Pokud žádný takový EAN neexistuje, doplní se první, který je pro měrnou jednotku zadán, i pokud nemá zatrženou možnost "EDI". |
- Ceník - obsahuje ceny zboží, které jsou určeny pro vybraného odběratele. Formulář se zobrazí dvojitým kliknutím pravým tlačítkem myši na možnost "Ceník" a vybráním konkrétního řádku. Jsou zde předvyplněny údaje o cenách pro konkrétního odběratele z 5. strany knihy Zboží.

Obr.: Zpráva "PriCat" - Ceník
Popis polí:
Typ ceny (katalogová / fakt.) |
Zobrazují se dva typy ceny:
|
Množstevní základ pro cenu |
Hodnota pole Platí od množství z knihy Zboží. Cena uvedená v poli Cena za jednotku platí od množství uvedeného v tomto poli. |
Měrná jednotka ceny |
Cena uvedená v poli Cena za jednotku platí pro tuto jednotku. |
Cena za jednotku |
Cena zboží za uvedenou jednotku pro vybraného odběratele. |
Datum začátku platnosti ceny |
Vyplňuje se implicitně aktuální datum. |
Datum konce platnosti ceny |
Vyplňuje se implicitně aktuální datum. |
EDI K2 - Prodej
Číslo procesu: ZAK011 |
Id. číslo skriptu: FZAK001 |
Soubor: EDI.PAS |
Popis skriptu: Import/export zpráv pro elektronickou výměnu dat. Bližší popis viz Metodika - Edi. |
||
Adresa ve stromu: |
||
Parametry skriptu:
AllowSameOrderNo - Ne Ano - k číslu objednávky se přidá 001,002... |
autoGen - Ne Ano - vytváření INVRPT zpráv probíhá automaticky. |
AutomaticFill - Ano Ano - automatické plnění vhodnými fakturami, dodacími listy a stavy zásob. |
basicRate Základní sazba DPH. Dle zkratky ZS z číselníku Období a daně. Při exportu dokladu s jinou základní sazbou daně než je implicitní (ZS), je nutné tuto daň parametrem zadat (číselnou hodnotou). |
BatchPath Vstupní dávka pro přípravu dat. |
BookOrd_from_delivery_ean - Ano Kniha pro import zakázek se hledá u CDo nebo CD1. |
BuyerEANField Parametr pro určení pole z karty Dod./Odb., ve kterém je zadán EAN kód, a ze kterého se bude tento kód načítat. |
CDoToBuyer - Ano Ano - kupující je z CDo, jinak CD1. |
CDoToDelivery - Ne Ano - místo dodáni je z CDo, jinak CD1. |
CDoToInvoice - Ano Ano - fakturační místo je z CDo jinak z CD1. |
CDoToOrderer - Ano Ano - objednavatel je z CDo jinak z CD1. |
changeCdoCd1 - Ne Ne - zákazník z buyer_ean patří do CDo; Ano - zákazník z buyer_ean patří do CD1 (pokud CD1 existuje). |
ContractCode Kód zakázky. |
CostCentre Středisko. |
CreateBookingNote - Ne Ano - vytvoří se rezervační list. |
DeleteOldLogFiles - Ne Ano - při každém spuštění skriptu dojde k vymazání všech dříve vytvořených a uložených log souborů (pouze log soubory prodeje). |
DeliveryNoteOnInvoice - Ne Ano - exportuje se číslo dodacího listu na faktuře. |
DeliveryTerms Způsob odběru. |
DeliveryTime Termín dodání. |
DisableEANFormatCheck Potlačení kontroly formátu EANu u zboží. |
Edi_Dir - C:\K2EDI\ Cesta k exportovaným a importovaným souborům. |
EDITEL_tag_interchange - 0 Údaj v hlavičce XML souboru. |
EDITEL_tags - Ne Ano - v hlavičce přibude údaj EDITEL_tag_interchange. |
Export_VarS - Ne Ano - místo čísla faktury v K2 exportuje variabilní symbol (u faktur). |
FillOrderLineNumber - Ne Ano - plní se element "order_line_number" ve zprávě ORDRSP. Plní se zde hodnota z pole OrigItemZ z položek faktury. |
foreign_ex - Ne Ano - vezme se měna zákazníka. |
genTime - 23:59:59 Čas, kdy se spustí vytváření INVRPT zpráv. |
GoodsEANField Parametr pro určení pole z karty zboží, ze kterého se bude načítat kód EAN (např. v případě využití speciálního pole). |
idTypeGoods_G - 1 Číslo typu zbožní položky. |
idTypeGoods_P - 4 Číslo typu položky - Obal. |
impPrefix - 0 Implicitní prefix. |
ItemPlaceOfDeliveryFromReleaseNote - Ne Ano - některá pole se při exportu faktury plní z výdejky; Ne - pole se plní z dodacího listu. Jedná se o pole Číslo dodacího listu, Datum vystavení dodacího listu, Datum dodání a Místo dodání. |
MergePackaging - Ne Ano - zapne funkci sloučení zboží a obalu do jedné položky. |
ModeOfTransport Způsob dopravy. |
MyEANCode - 9999999999999 Můj EAN kód. |
NoGoodsEANItemsSearch - Ne Ano - skript ignoruje (při importu i exportu) čárové kódy nastavené na 1. straně karty zboží (v tabulce). |
OldAddressFillingLogic - Ano Ne - exportuje se fakturační a dodací adresa vždy přesně dle nastavení těchto adres v dokladech IS K2. Také při importu se tyto adresy plní dle adres uvedených v importovaném "*.xml" souboru. Pokud nejsou adresy v IS K2 nebo v importovaném souboru uvedeny, neplní se. Pokud je parametr nastaven na hodnotu Ano, logika plnění adres se nemění. |
paymentMethod - Převodem Parametr pro zadání způsobu platby na zakázce. |
PoznCiDLV Typ poznámky v knize, která definuje formát čísla dodacího listu. |
PoznCiFAV Typ poznámky v knize, která definuje formát čísla faktury. |
Price4DecPlaces - Ne Zobrazovat v "*.xml" dokladech ceny na 4 desetinná místa. (Pozn.: Týká se jen dodacích listů). |
RadaDok - 10;20 Kniha pro import dokladů. |
RadaZak - 10 Kniha pro import zakázek. |
reducedRate Snížená sazba DPH. Dle zkratky SS z číselníku Období a daně. Při exportu dokladu s jinou sníženou sazbou daně než je implicitní (SS), je nutné tuto daň parametrem zadat (číselnou hodnotou). |
rounding - Ne Zaokrouhlení. |
RoundQuantity - -3 Parametr pro zaokrouhlení množství na faktuře. Určuje počet číslic pro zaokrouhlení (-3 = 3 desetinná místa). |
RozsireniAdresati - Ne Ano - při vytváření zakázky naplnit rozšířené adresáty. |
setEncoding - UTF-16 Kódování "*.xml" zprávy, kódování je třeba nastavit podle příjemce. |
showXmlLog - Ano Parametr pro zobrazení logu po importu a exportu "*.xml" zpráv; Ano - log se zobrazuje. |
SloucitPolozkyDLV - Ne Ano - při načítání dodacích listů se sečtou položky se stejným číslem zboží C_Zbo. |
SloucitPolozkyFAV - Ne Ano - při načítání faktur vydaných se sečtou položky se stejným číslem zboží C_Zbo. |
StorehouseEAN Explicitní EAN kód distribučního skladu dodavatele. |
SupplementAbbrBI - OR Parametr pro zadání zkratky dodatku mandanta se spisovou značkou. |
supplier - Ne Ano - pro vytváření zprávy INVRPT se berou v úvahu pouze zákazníci, kteří jsou dodavateli. |
SupplierCode - Ne Ano - vezme se EAN z pole Kód na dodavatelských cenách na 4. straně karty Zboží. |
SuppressUnitControl - Ne Ano - omezí kontrolu měrné jednotky při importu na EAN (při vypnutém parametru hledá dál podle zkratky jednotky). |
UnitDescription - Ne Ano - při importu objednávky se měrná jednotka dosadí podle popisu EANu. (musí obsahovat zkratku dosazované jednotky, množství se nemění) + export popisu u EANu jako jednotky u faktur a dodacích listů. |
UnitsInLanguage - Ne Ano - Zobrazí zkratku MJ v jazyce, v jakém se EDI spuští. Podmínkou je ale nastavení jazykových překladů v měrných jednotkách. |
UseICDPH - Ne Ano - použije se IČDPH z dodatku mandanta místo DIČ (určeno pro slovenskou verzi). |
ZobrazLogCen Ano - zobrazí se log ceny. |
Export AM sestav do emailu
Číslo procesu: ZAK014 |
Id. číslo skriptu: FZAK036 |
Soubor: AM_EXPORT.PAS |
Popis skriptu: Skript umožní export sestavy do emailu a její hromadné rozesílání příjemcům. |
||
Adresa ve stromu: |
||
Parametry skriptu - implicitní hodnota:
DefaultExport - Ne Ano - původní export; Ne - nový export do emailu. |
Export_Abbr Zkratka aktivity. Hodnota se předvyplní do pole ve formuláři. |
Export_AddNoteAfterExport - Ne Pokud je parametr nastaven na hodnotu "Ano", přidá poznámku o exportu na doklad. |
Export_AddressType Typ aktivity. Hodnota se předvyplní do pole ve formuláři. |
Export_AttachementDocType Typy dokumentů z 9. strany dokladu, které se budou exportovat jako přílohy emailu. Jednotlivé typy je nutné oddělit středníkem. |
Export_AttachementFileName Text, který se použije jako název přiloženého souboru k emailu V tomto parametru funguje protokol pro nahrazování textu hodnotami polí datového modulu: - Název pole DM je v textu potřeba uvést v hranatých závorkách, např. [DocumentIdentification] - Lze použít i vazební cesty, oddělené středníkem [CDo;Zkr] - Datový modul, z něhož se pole berou, závisí na typu exportu. V případě typu exportu „Podle dokladu“ jde o datový modul daného dokladu, pro typ exportu „Podle dodavatele/odběratele“ jde o datový modul daného dod./odb. (TD_Baz)
Dále lze uvést odkaz na dodatek mandanta, jehož text se dosadí: - Uvádí se zkratka dodatku v procentech, např. %ZkratkaDodatku% - Text dodatku se automaticky vezme ve správné jazykové mutaci - V textu dodatku mohou být opět uvedeny názvy datových polí v [] a budou nahrazeny jejich hodnotou. |
Export_AutogenerateSubject - Ne Ano - vytvoří se předmět emailu dle čísla dokladu. |
Export_Campaign Kampaň aktivity. Hodnota se předvyplní do pole ve formuláři. |
Export_Comment Komentář aktivity. Hodnota se předvyplní do pole ve formuláři. |
Export_CreateAct - Ne Ano - vytvoří se aktivita k emailu. |
Export_DateFrom - Aktuální datum Datum od. Hodnota se předvyplní do pole ve formuláři. |
Export_DateTo - Aktuální datum Datum do. Hodnota se předvyplní do pole ve formuláři. |
Export_Description Popis aktivity. Hodnota se předvyplní do pole ve formuláři. |
Export_DetailProt - Ne Ano - zobrazí detailní protokol po odeslání emailu. |
Export_EditAct - Ne Ano - možnost editovat aktivity. |
Export_EditMail - Ne V případě, že je parametr nastaven na "Ano", zatrhne se automaticky pole Editovat mail. |
Export_EmailFromCust - Ano Ano - při exportu používat email ze zákazníka. Ne - email z partnera. |
Export_LogoPictureFooter - Footer.wmf Název loba firmy pro patičku emailu. |
Export_LogoPictureHeader - Header.wmf Název loga firmy pro hlavičku emailu. |
Export_NoInteractive - Ano Ne - nezobrazí se formulář pro export do emailu. |
Export_NoteType - 1 Parametr pro volbu typu poznámky. |
Export_Offer Příležitost aktivity. Hodnota se předvyplní do pole ve formuláři. |
Export_pdfDirectory Volba adresáře s exportovanými "*.pdf" soubory. |
Export_PlaceInAFolder Složka pro umístění aktivity. |
Export_ReferencerDocActivity - Ano Ano - převede odkaz aktivity na 1. stranu dokladu. |
Export_ResponsiblePreson Zodpovědná osoba aktivity. Hodnota se předvyplní do pole ve formuláři. |
Export_SavedExPdf Ano - uloží "*.pdf" z exportu do emailu. |
Export_ShowLogoFooter - Ne Ano - zobrazí logo v patičce emailu. |
Export_ShowLogoHeader - Ne Ano - zobrazí logo v hlavičce emailu. |
Export_SubjectOfMail Parametr pro nastavení předmětu emailu. Hodnota zadaná v tomto parametru se vždy doplní do předmětu odesílaného emailu. Text je možné v tomto parametru navolit tak, aby se do předmětu emailu automaticky doplňovaly hodnoty z konkrétních polí zákazníka, případně dokladu. V tomto parametru funguje protokol pro nahrazování textu hodnotami polí datového modulu: - Název pole DM je v textu potřeba uvést v hranatých závorkách, např. [DocumentIdentification] - Lze použít i vazební cesty, oddělené středníkem [CDo;Zkr] - Datový modul, z něhož se pole berou, závisí na typu exportu. V případě typu exportu „Podle dokladu“ jde o datový modul daného dokladu, pro typ exportu „Podle dodavatele/odběratele“ jde o datový modul daného dod./odb. (TD_Baz)
Pokud uživatel chce, aby se do předmětu emailu doplnila hodnota z pole zákazníka, je nutné do tohoto parametru uvést přesný název příslušného pole do hranatých závorek (např. [ICO]). Typ exportu musí být nastaven na hodnotu 1 - podle Dodavatele/Odběratele. Pokud chceme do předmětu emailu generovat hodnotu z pole dokladu, je nutné nastavit typ exportu na hodnotu 2 - podle Dokladu a v parametru Export_SubjectOfMail uvést název tohoto pole opět do hranatých závorek. Je možné využít i vazeb jednotlivých polí. Hodnota parametru pak musí být např. ve tvaru [KodZ;Zkr1]. Předmět emailu lze generovat kombinací více polí najednou. V tomto případě musíme do parametru jednotlivá pole vypsat (např. [ICO] [Mena]). |
Export_TexForMail Parametr pro nastavení textu emailu. V tomto parametru funguje protokol pro nahrazování textu hodnotami polí datového modulu: - Název pole DM je v textu potřeba uvést v hranatých závorkách, např. [DocumentIdentification] - Lze použít i vazební cesty, oddělené středníkem [CDo;Zkr] - Datový modul, z něhož se pole berou, závisí na typu exportu. V případě typu exportu „Podle dokladu“ jde o datový modul daného dokladu, pro typ exportu „Podle dodavatele/odběratele“ jde o datový modul daného dod./odb. (TD_Baz)
Dále lze uvést odkaz na dodatek mandanta, jehož text se dosadí: - Uvádí se zkratka dodatku v procentech, např. %ZkratkaDodatku% - Text dodatku se automaticky vezme ve správné jazykové mutaci - V textu dodatku mohou být opět uvedeny názvy datových polí v [] a budou nahrazeny jejich hodnotou. |
Export_Type Typ exportu: 1 - podle Dodavatele/Odběratele; 2 - podle Dokladu. |
Export_TypeOfActivity Typ aktivity. Hodnota se předvyplní do pole ve formuláři. |
Export_ISDOCFormat - Ne Ano - provede se export do formátu "ISDOC" nikoliv do "*.pdf". Parametr je možné použít u sestavy Faktura vydaná. |
Pomocí tohoto skriptu je možné sestavu exportovat do emailu a odeslat ji tak zvoleným příjemcům. Tuto funkci je možné spustit ze standardních sestav, kde je zařazena, a to pomocí ikony
. Zobrazí se formulář Parametry exportu, ve kterém je možné některé aspekty exportu nastavit.

Obr.: Formulář Parametry exportu
Popis polí:
Editovat email |
Zobrazení emailu před odesláním s možností jeho editace. |
Vytvořit aktivity |
Zatržení této volby umožní vytvářet aktivity k příslušným emailům. Zpřístupní se 2. strana, ve které je možné zadat základní údaje o aktivitě. |
Editovat aktivitu |
Po každém odeslání emailu je možné provést editaci přednastavené aktivity. Pokud odešleme další emaily automaticky, není již možné aktivitu editovat. |
Generovat předmět emailu |
Pokud je tato volba zatržena, dosadí se do předmětu emailu číslo exportovaného dokladu. Tato možnost je funkční, pouze pokud je nastaven typ exportu Podle Dokladu. |
Detailní protokol |
Poskytuje informace nejen o počtu odeslaných emailů a vytvořených aktivitách, ale poskytuje také informace, na jaké adresy byly emaily odeslány a komu byly vytvořeny aktivity. Pokud jsou adresy změněny až ve formuláři pošty emailového klienta, tato změna nebude v protokolu zaznamenána. |
Vytvořit poznámku |
Pokud je tato volba zatržena, doplní se po odeslání emailu do konkrétního dokladu poznámka s datem odeslání a příjemcem emailu. |
V tomto formuláři může uživatel dále volit Typ Exportu. Jsou zde k dispozici dvě možnosti:
- Export Podle Dodavatele/Odběratele - v tomto případě se všechny doklady určené jednomu zákazníkovi vyexportují do jednoho souboru a jako příloha se vloží do samostatného emailu, přičemž do adresy emailu se doplní email z karty zákazníka dle typu adresy, která je zvolená.
- Export Podle dokladu - každý doklad bude vyexportován do samostatného souboru a jako příloha se vloží do samostatného emailu, přičemž do adresy emailu se doplní email z karty zákazníka dle typu adresy, která je zvolená. Při této volbě má uživatel navíc možnost vybrat email z dodací , fakturační nebo korespondenční adresy.
1. strana formuláře (Email) slouží k nastavení Předmětu a Zprávy emailu.
2. strana (Aktivita) slouží k předdefinování polí pro vytvoření aktivit. Tato strana se zobrazí pouze tehdy, pokud je zatrženo pole Vytvořit aktivity na 0. straně formuláře. Do polí na této straně formuláře může uživatel doplnit příslušné hodnoty a ty se poté dosadí do nově vytvořených aktivit. Jedná se o pole Typ aktivity, Zkratka, Popis, Umístit do složky, Kampaň, Příležitost, Datum, Čas, Zodpovědná osoba a Komentář.
Export faktúr do formátu ISDOC
Číslo procesu: ZAK015 |
Id. číslo skriptu: FZAK040 |
Súbor: FAV_ExportXML.pas |
Popis skriptu: Skript umožní export faktúr vydaných do formátu ISDOC, čo je pevne štruktúrovaný "*.XML" súbor. Exportujú sa aj čerpané zálohy. |
||
Adresa v strome: |
||
Parametre skriptu:
Path - C:\ Nastavenie cesty, kam sa má vyexportovať súbor(y). |
PaymentsInCash Nastavenie hodnoty pre platbu v hotovosti (oddelené bodkočiarkou). |
TransferToAccount Nastavenie hodnoty pre platbu Prevodom (oddelené bodkočiarkou). |
NonTaxedType - N Skratka typu dane pre typ dane Nezaradiť do priznania. |
PaymentsByCheck Parameter pre určenie spôsobu platby - Platba šekom (oddelené bodkočiarkou). |
DocSupplementType - ALL Typ dokumentov, ktoré budú vyexportované z 9. strany faktúry (v parametri oddelené bodkočiarkou). |
OnlyConfirmed - Áno Parameter určuje, či sa exportujú iba potvrdené faktúry. |
PaymentsByCreditCard Parameter pre určenie spôsobu platby - Platba kartou (oddelené bodkočiarkou). |
AccountsBetweenPartners Parameter pre určenie spôsobu platby - Zaúčtovanie medzi partnermi (oddelené bodkočiarkou). |
AlternativeItemDescription - Nie Áno - do popisu položky sa doplní názov z faktúry. |
DeliveryNoteType - 1 Odkaz z položky faktúry: 1 - dodací list, 2 - výdajka. |
GenerateOnlyISDOCFile - Nie Áno - generuje sa iba ISDOC súbor. |
PrimarySellersItemIdField Názov poľa s primárnym identifikátorom položky. |
SecondarySellersItemIdField Názov poľa s druhým identifikátorom položky. |
TertiarySellersItemIdField Názov poľa s tretím identifikátorom položky. |
AddNoteToDoc Po exporte vloží na doklad poznámku o vykonaní exportu. |
Pred spustením skriptu by mal užívateľ pre jeho správnu funkčnosť nastaviť niektoré parametre. Sú to:
- TransferToAccount - užívateľ tu definuje skratku používanú pre určenie spôsobu platby prevodom.
- PaymentsInCash - užívateľ tu definuje skratku, ktorá sa používa pre určenie spôsobu platby v hotovosti.
- DocSupplementType - určenie typov dokumentov na 9. strane faktúry, ktoré sa budú exportovať spolu s konkrétnou faktúrou.
- Path - parameter pre určenie cesty, kde bude vyexportovaný uložený súbor.
Informácie o vlastnej firme skript načíta z Parametrov mandanta. Element RegisterIdentificationType/Preformatted (identifikácia vystaviteľa dokladu) sa plní textom z dodatku mandanta typu OR.
Doklady, ktoré majú byť exportované pomocou tejto funkcie musia byť označené hviezdičkou. Pokiaľ spustí užívateľ skript na inej ako 0. strane dokladu, načíta sa do formulára iba tento konkrétny doklad. Exportujú sa aj čerpané zálohy.
Po spustení skriptu sa zobrazí formulár s dvomi tabuľkami. V hornej časti tohto formulára sú zobrazené načítané doklady t.j. tie ktoré užívateľ označil hviezdičkou a do spodnej časti formulára sú načítané dokumenty z 9. strán týchto dokladov. Tieto dokumenty sa načítajú podľa nastavení parametra DocSupplementType. Pomocou tlačidla Doklad sa môže užívateľ prepnúť z formulára vždy na 1. stranu konkrétnej exportovanej faktúry, na ktorej stojí pravítkom.
Pokiaľ ešte nebol vyexportovaný doklad označí sa vo formulári hviezdičkou a nie je pri ňom žiadny ďalší príznak. V prípade že už bol vyexportovaný doklad, má príznak
. Už raz vyexportovaný doklad je možné vyexportovať znovu, a to tým spôsobom, že sa označí znovu pre export.
Vždy budú vyexportované iba tie doklady, ktoré sú vo formulári označené hviezdičkou. Jednou z možných príloh môže byť dokument (napr. PDF, DOC), ktorý predstavuje náhľad faktúry. Pomocou tlačidla Označiť ako náhľad môže obsluha takúto prílohu označiť, čím určí v exportovanom súbore, že sa jedná o náhľad faktúry. Tlačidlo Zobraziť slúži k otvoreniu a zobrazeniu prílohy exportovanej faktúry priamo z formulára Export faktúr.

Obr.: Formulár Export faktúr
Pokiaľ užívateľ označil všetky požadované dokumenty a prílohy, môže export vykonať pomocou tlačidla OK. Súbory vrátane príloh budú vyexportované do súboru s príponou ISDOCX. Umiestnenie vyexportovaného súboru je možné nastaviť pomocou parametra PATH.
Každý súbor vo formáte ISDOCX obsahuje vždy jeden doklad a neobmedzený počet príloh tzn. ku každému dokladu, ktorý užívateľ exportuje sa vytvorí vždy nový súbor.
Vytvorené ISDOC súbory môže užívateľ otvoriť a prehliadať pomocou programu ISDOCReader. Tento program je k dispozícii k stiahnutiu na stránkach www.isdoc.cz a tiež je distribuovaný s informačným systémom K2 a je uložený v súbore K2\SupportFiles\Lang5.
Export faktur do objektu TImport
Číslo procesu: ZAK011 |
Id. číslo skriptu: FZAK041 |
Soubor: ExportInvOutToTImport.pas |
Popis skriptu: Export faktur do formátu K2I. |
||
Adresa ve stromu: |
||
Parametry skriptu:
ExportFilepath Nastavení cesty pro export souboru. |
FieldCustomerAbbr Parametr pro nastavení pole, ze kterého se bude exportovat zkratka dodavatele. |
FieldGoodsAbbr Parametr pro nastavení pole, ze kterého se bude exportovat zkratka zboží. |
Tato funkce slouží pro export faktur vydaných do formátu K2I. Jedná se o interní formát faktury zveřejnitelný ve skriptu, který slouží pro výměnu dat mezi IS K2. Příklad použití je uveden ve skriptu Export faktury do objektu TImport (ExportInvOutToTImport.pas) a vyžaduje úpravu konzultanta.
Filtr zakázek podle položek
Číslo procesu: EXP013 |
Id. číslo skriptu: FEXP016 |
Soubor: ContractFilterByItems.PAS |
Popis skriptu: Filtruje zakázky podle existence podřízených dokladů nebo podle zboží v položkách. |
||
Adresa ve stromu: [Prodej / Zpracování zakázek] [Zakázky] [Přehledy] - Zakázky dle položek na podř. dokladech [Prodej / Zpracování zakázek] [Zakázky] [Přehledy] - Podřízené doklady na zakázce |
||
Parametry skriptu:
CheckContractItems - Ano Ano - kontroluje se zboží v položkách zakázek; Ne - řeší pouze existenci podřízených dokladů. |
DeliveryNoteC - Ano Zatrhnutí příznaku Potvrzený dodací list na formuláři. |
DeliveryNoteU - Ano Zatrhnutí příznaku Nepotvrzený dodací list na formuláři. |
InvoiceC - Ano Zatrhnutí příznaku Potvrzená faktura na formuláři. |
InvoiceU - Ano Zatrhnutí příznaku Nepotvrzená faktura na formuláři. |
ItemAll - Ne Ano - použít filtr zboží. |
ItemDeliveryNotePresent - Ne Zatrhnutí příznaku Zboží musí být na Dodacím listu na formuláři. |
ItemInvoicePresent - Ne Zatrhnutí příznaku Zboží musí být na Faktuře na formuláři. |
ItemJobCardPresent - Ne Zatrhnutí příznaku Zboží musí být na Průvodce na formuláři. |
ItemOrderPresent - Ne Zatrhnutí příznaku Zboží musí být na Objednávce na formuláři. |
ItemReleaseNotePresent - Ne Zatrhnutí příznaku Zboží musí být na Výdejce na formuláři. |
ItemReservingCardPresent - Ne Zatrhnutí příznaku Zboží musí být na Rezervačním listu na formuláři. |
JobCardC - Ano Zatrhnutí příznaku Potvrzená průvodka na formuláři. |
JobCardU - Ano Zatrhnutí příznaku Nepotvrzená průvodka na formuláři. |
NoNoGoods - Ne Zatrhnutí příznaku Nezapočítávat nezbožní položky. |
OrderC - Ano Zatrhnutí příznaku Potvrzená objednávka na formuláři. |
OrderU - Ano Zatrhnutí příznaku Nepotvrzená objednávka na formuláři. |
ReleaseNoteC1 - Ano Zatrhnutí příznaku Výdejka - 1. potvrzení na formuláři. |
ReleaseNoteC2 - Ano Zatrhnutí příznaku Výdejka - 2. potvrzení na formuláři. |
ReleaaseNoteU - Ano Zatrhnutí příznaku Nepotvrzená výdejka na formuláři. |
ReservingCardC - Ano Zatrhnutí příznaku Potvrzený rezervační list na formuláři. |
ReservingCardU - Ano Zatrhnutí příznaku Nepotvrzený rezervační list na formuláři. |
Save - Ne Ano - ukáže uložené komponenty. |
UseFilterArticle - Ne Zatrhnutí příznaku Použít filtr zboží. |
Při implicitním nastavení se zobrazí tento formulář:

Obr.: Formulář Položky zakázky na dokladech
V něm si může uživatel vybrat jednu konkrétní kartu Zboží pomocí nabídky, nebo může zatrhnout volbu Použít filtr, která mu umožní vyhledávat podle množiny zboží. Tlačítko Vytvořit filtr otevře formulář s předdefinovanými filtrovacími podmínkami. Tlačítko Zobrazit filtr uživatele přepne do vyhodnocovacího filtru knihy Zboží, kde může libovolným způsobem zadat, které karty Zboží chce testovat. Další volba určuje, zda v dokladu stačí jedna či musí být všechny karty Zboží ze zvolené množiny ve filtru. Je-li vybírána jedna karta Zboží, pak se volba Položky filtru mění na Položky dokladu. Možnosti pak určují, zda zvolená karta je jediná nebo jedna z více položek.
Následně je možné zvolit, na kterých podřízených dokladech zboží musí a na kterých naopak nesmí být. Formulář umožňuje kombinaci libovolných podřízených dokladů v libovolném stavu potvrzenosti.
Křížek Uložit zobrazí sekci pro nastavení uložení hodnot do parametrů.
Je-li nastaven parametr CheckContractItems na hodnotu Ne, uživatel má možnost vyhledávat zakázky bez ohledu na zboží podle úplnosti podřízených dokladů. Oproti implicitnímu nastavení zde chybí část pro výběr zboží, naopak je zobrazena část, kde je možné zaškrtnout, zda se do vyhodnocení mají zahrnout nezbožní položky. Pokud je křížek zaškrtnut, nezbožní položky nebudou zahrnuty do vyhodnocení, tedy např. bude-li na faktuře každá zbožní položka, bude zakázka vyhodnocena jako zcela vyfakturovaná, i když se v ní budou nacházet ještě nezbožní položky bez faktury. Není-li křížek zatržen, pak se budou vyhodnocovat všechny položky bez ohledu na typ zboží.

Obr.: Formulář Doklady zakázky
Hromadné nastavení zkratky referenta
Číslo procesu: |
Id. číslo skriptu: FCIS014 |
Soubor: SetOfficerAbbr.pas |
Popis skriptu: Skript hromadně změní hodnoty v poli Zkratka. Zobrazí se tabulka všech Referentů. Stiskem tlačítka Všichni podle příjmení dojde k naplnění pole Zkratka příjmením referentů. Stiskem tlačítka Všichni podle osobního čísla dojde k naplnění pole Zkratka údajem z pole Osobní číslo. |
||
Adresa ve stromu: |
||
Parametry skriptu:
Hromadná změna nastavení knih prodeje
Číslo procesu: SPR006 |
Id. číslo skriptu: FSPR031 |
Soubor: SaleBooksBulkChange.pas |
Popis skriptu: Skript umožní hromadně změni nastavení knih prodeje. Uživatel vybere knihu, na které chce změny aplikovat a poté nastaví hodnoty polí, které chce změnit. |
||
Adresa ve stromu: |
||
Parametry skriptu:
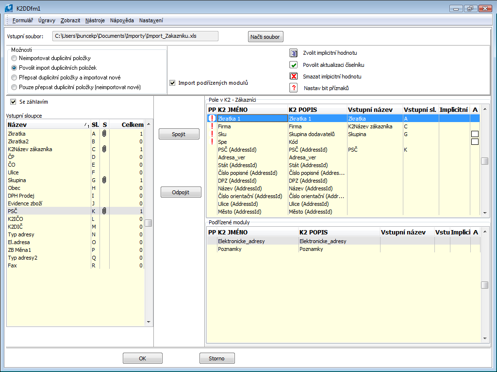
Import zákazníků
Číslo procesu: CIS011 |
Id. číslo skriptu: FCIS010 |
Soubor: IMBAZ.PAS |
Popis skriptu: Skript umožní import Zákazníků z tabulkového procesoru. |
||
Adresa ve stromu: [Prodej / Zpracování zakázek] [Základní data] [Zákazníci] [Funkce zákazníků] [Nákup / Zásobování] [Základní data] [Dodavatelé] [Funkce dodavatelů] |
||
Parametry skriptu:
FindByAbbr1 - Ano Pokud je parametr nastaven na hodnotu "Ano", hledá skript partnery podle Zkratky 1 pak případně dle názvu; pokud je parametr nastaven na "Ne", vyhledávání partnera probíhá pouze podle "Zkratky 2". |
XMLFile - ImportPart.xml Parametr pro určení názvu "*.xml" souboru, kde je uloženo aktuální nastavení a spárování polí. |
Pomocí tohoto skriptu je možné naimportovat zákazníky do IS K2 ze souboru "*.xls" a zjednodušit tím jejich zavedení do systému. Společně se zákazníky je možné importovat také jejich elektronické adresy a poznámky.
Při přípravě souboru vhodnému k importu je nutné dbát na to, aby záhlaví s popisem sloupců bylo uvedeno na řádku č. 1 a vlastní data, která se budou importovat, od řádku č. 2.
Po spuštění skriptu je potřeba načíst připravený soubor "*.xls" do pole Vstupní soubor. K tomu uživateli slouží tlačítko Načti soubor.
Nastavení importu:
Neimportovat duplicitní položky |
Importují se pouze firmy, jejichž název firmy není v databázi K2. |
Povolit import duplicitních položek |
Importují se všechny záznamy bez rozdílu shodností názvů firmy v databázi. |
Přepsat duplicitní položky |
Importují se všechny záznamy. Záznamy firem, které jsou v databázi, budou změněny, ostatní se založí jako nové. |
Pouze přepsat duplicitní položky (neimportovat nové) |
Importují se pouze duplicitní položky, tzn. ty záznamy, které jsou už v databázi K2. Tyto záznamy se přepíší. |
Import podřízených modulů |
Implicitně nastaveno včetně importu podřízených modulů. Pokud je pole zatrženo je možné importovat podřízené moduly tzn. elektronické adresy a poznámky. |

Obr.: Formulář Import dat
Výběrem a načtením vstupního souboru se v části Vstupní sloupce načte 1. řádek importovaného souboru. Možnost Se záhlavím znamená, že se budou data importovat od řádku č. 2, v opačném případě od řádku č. 1.
Přiřazování polí:
- Vybrat Název sloupce v části Vstupní sloupce.
- Vybrat Pole v části Pole v K2 – Zákazníci.
- Stisknout tlačítko Spojit.
Ve sloupcích Vstupní název a Vstupní sloupec v části Pole v K2 se zobrazují názvy přiřazených sloupců z importovaného souboru a zároveň se v části Vstupní sloupce načítá počet přiřazení. V případě odpojení polí stačí pouze vybrat Pole v části Pole K2 – Zákazníci a stisknou tlačítko Odpojit.
Povinné pole:
Příznakem
ve sloupci PP jsou označena povinná pole v K2, ke kterým je potřeba přiřadit sloupce ze Vstupního souboru a zadat Impl. hodnotu.
Impl. hodnota
:
- Výběrem nebo zadáním implicitní hodnoty je možné importovat do databáze K2 uvedenou implicitní hodnotu, aniž by byl přiřazen sloupec ze souboru tab. procesoru.
- V případě, že bude přiřazen sloupec ze Vstupního souboru a zároveň implicitní hodnota, bude importována implicitní hodnota v případě, že se vyskytne ve vstupním souboru prázdná hodnota.
- Vyplnění implicitní hodnoty je povinné u Povinných polí a polí, která se odkazují na číselníky a není povolena jejich aktualizace (viz. níže).
- Vložit implicitní hodnotu je možné přes ikonu v horní části formuláře nebo pomocí klávesy Enter na záznamu.
Aktualizace číselníků
:
- Příznak
ve sloupci A znamená, že je možné u polí, která mají vazbu na číselníky, povolit při importu aktualizaci těchto číselníků. V případě, že se povolí aktualizace číselníku, bude ve sloupci A příznak
. - V případě, že nebude povolena aktualizace číselníku, musí být zadána implicitní hodnota, která bude importována, pokud přiřazený sloupec vstupního souboru bude obsahovat prázdnou hodnotu nebo hodnotu, která není v číselníku.
- Povolit aktualizaci je možné přes ikonu
v horní části formuláře nebo klávesami Shift+Enter na záznamu.

Obr.: Přiřazení polí importu
Nastav bit příznaku 
Pro některá pole v modulu Zákazníci se v IS K2 nastavují pouze příznaky. Hodnoty pro tato pole je potřeba nastavit v poli Flagy.
Jedná se o pole:
- 0 Zákazník je plátce DPH (PDPH),
- 2 Blokace potvrzení faktury vydané,
- 3 Blokace vytvoření faktury vydané,
- 4 Blokace potvrzení faktury přijaté,
- 5 Blokace vytvoření faktury přijaté,
- 6 Blokace potvrzení výdejky,
- 8 Blokace potvrzení příjemky,
- 9 Blokace vytvoření příjemky,
- 10 Blokace potvrzení rezervačního listu,
- 11 Blokace vytvoření rezervačního listu,
- 12 Kontrola kreditů pro VF,
- 14 Zákazník je plátce DPH při prodeji (PDPHProd).

Obr.: Nastavení příznaků
Je potřeba označit sloupec Vstupního souboru, označit bit, do kterého má být uložena hodnota, zvolit implicitní hodnotu pro případ, že vstupní soubor nebude obsahovat žádnou hodnotu.
Pomocí skriptu Import zákazníků je možné spolu se zákazníky importovat také jejích elektronické adresy nebo poznámky. Ve formuláři skriptu v části Položkové moduly je nutné požadovaný modul rozkliknout. Zobrazí se formulář Import podřízených modulů.

Obr.: Formulář Import podřízených modulů
V tomto formuláři je nutné opět spojit příslušná pole K2 se sloupci vstupního souboru, nebo těmto polím přiřadit jejich implicitní hodnotu. Propojení probíhá pomocí tlačítka Spojit. Pokud jsou jednotlivá pole spárována, případně mají nastavenou implicitní hodnotu, musí uživatel toto spojení uložit. To provedeme tlačítkem Uložit.
Stejným způsobem je nutné postupovat při importu poznámek. Lze importovat pouze poznámku typu I1 - Popis na 60 znaků.
Při práci s touto funkcí je možné vždy pomocí volby Uložení Nastavení uložit nastavení formuláře tzn., přiřazení jednotlivých polí.
Kontrakty - prodej
Číslo procesu: ZAK001 |
Id. číslo skriptu: FZAK002 |
Soubor: CT_ORDER.PAS |
Popis skriptu: Skript vytváří do zvláštní knihy prodeje kontrakt, který stanoví smluvený obsah obchodu s odběratelem (zboží, ceny, dodací podmínky, atd.) na vybrané období, a řeší jeho realizaci včetně vytváření dokladů do běžné knihy prodeje. |
||
Adresa ve stromu: |
||
Parametry skriptu:
BookContract Kniha, do které se budou ukládat kontraktační zakázky. |
BookDocument Kniha, do které se budou vytvářet ostré doklady. |
History - Ano Pamatování historie objednaných položek. |
Skript je standardně zařazen pod tlačítkem Kontrakty prodej na pracovní ploše K2. Standardní tlačítka kontraktů na pracovní ploše mají od výroby parametry přednastaveno chování svých skriptů tak, aby byly spustitelné i na demonstračních datech programu. Proto je před prvním použitím kontraktů potřeba provést nastavení parametrů skriptů podle podmínek každého klienta. Před spuštěním knih kontraktů je nutné provést nastavení parametrů funkcí Nastavení kontraktů, která je zařazena pod knihami kontraktů ve stromovém menu.
Kupní smlouva - export do RTF
Číslo procesu: ZAK006 |
Id. číslo skriptu: FZAK037 |
Soubor: SALES_AGREEMENT.PAS |
Popis: Skript vyexportuje sestavu Kupní smlouva, soubor uloží na zadané místo a otevře k editaci. Vytvořený soubor je možné parametrem připojit k Zakázce či k Objednávce přijaté. Pokud již nějaká smlouva připojená je, bude nový soubor vytvořen, nebude k dokladu nově vytvořený soubor připojen. |
||
Adresa ve stromu: [Prodej/Zpracování zakázek] [Objednávky přijaté] [Tisk dokladů - seznamy] |
||
Parametry skriptu:
NoInteraktiv - Ano Ano - uloží podle nastavení parametrů. Ne - vyvolá obvyklý formulář pro uložení souborů. |
AddFileToPage9 - 0 Přidá vytvořený soubor na 9. stranu dokladů. 0 - na žádný doklad; 1 - na Objednávku přijatou; 2 - na Zakázku. |
FileName - kupnismlouva Název souboru pro neinteraktivní spuštění. |
TypeOfDoc - OFO Typ dokumentu, kde bude soubor přiřazen při uložení na 9. stranu. |
SavePath Cesta pro uložení při neinteraktivním spuštění. |
Partner - Zákazník
Číslo procesu: CIS004 |
Id. číslo skriptu: FCRM042 |
Soubor: ExportPartBaz.pas |
Popis skriptu: Skript vytvoří zákazníky k vybraným partnerům. |
||
Adresa ve stromu: [Prodej / Zpracování zakázek] [Základní data] [Zákazníci] [Funkce zákazníků] [Partner - Zákazník] [Nákup / Zásobování] [Základní data] [Dodavatelé] [Funkce dodavatelů] [Partner - Dodavatel] |
||
Parametry skriptu:
PravoNaRec - Ano Pokud je parametr nastaven na hodnotu "Ano", ignoruje záznamy, na které uživatel nemá právo. |
Pomocí tohoto skriptu je možné srovnat databáze Partnerů a Zákazníků. Funkce vytvoří k vybraným partnerům (k těm, kteří nejsou s příslušným zákazníkem svázáni) záznamy v kartě zákazníka.
Pokračovat datumovou cenou před akcí
Číslo procesu: CIS009 |
Id. číslo skriptu: FCIS008 |
Soubor: ZBO_CENYDATPOKR.PAS |
Popis skriptu: Skript se používá v případě, kdy se datumové ceny využívají pro akční ceny s omezenou dobou platnosti (tj. v K2 je vyplněna položka platnost do data). Skript vytvoří novou datumovou cenu platnou po skončení akce a zkopíruje ceny platné před touto akcí. Vytvořen však bude pouze řádek v horní části 5. strany Zboží. Je potřeba pustit přepočet cen zboží, aby se vytvořily i patřičné odběratelské ceny a ceny cenových skupin předdefinované produktovou skupinou. |
||
Adresa ve stromu: |
||
Parametry skriptu:
Bez parametrů.
|
Prodejka - kurzy
Číslo procesu: ZAK008 |
Id. číslo skriptu: FZAK041 |
Soubor: PRODEJKA2_KURZY.PAS |
Popis skriptu: Skript pro nastavení kurzu platby cizí měnou. Zde se nastavuje pokladna, pro kterou kurz platí, a datum, od kdy je platný. |
||
Adresa ve stromu: |
||
Parametry skriptu:
Skript nemá žádné parametry.
Připojení zakázek ke kontraktu
Číslo procesu: |
Id. číslo skriptu: FCRM022 |
Soubor: ZAKTOCONTRACTS.PAS |
Popis skriptu: Skript vytvoří kontrakt podle zkratky nabídky. Projde všechny aktivity typu OFO nabídky. Z aktivit z 9. strany zjistí připojené zakázky a vloží je do kontraktu. |
||
Adresa ve stromu: |
||
Parametry skriptu:
Bez parametrů. |
Vložení poplatku na zakázku - elektroodpad
Číslo procesu: EXP005 |
Id. číslo skriptu: FEXP013 |
Soubor: VLOZ_EO_ZAK.PAS |
Popis skriptu: Vloží položky poplatků elektroodpadu na zakázku. Bližší popis v metodice Financování sběru elektroodpadu. |
||
Adresa ve stromu: |
||
Parametry skriptu:
Bez parametrů. |
VPFilFaV
Číslo procesu: ZAK013 |
Id. číslo skriptu: FZAK034 |
Soubor: VP_FILFAV.PAS |
Popis skriptu: Filtr faktur vydaných podle meziobdobí. Skript přidá do filtru nestornované faktury mezi určenými daty. |
||
Adresa ve stromu: |
||
Parametry skriptu:
DatumOd - -693594.0 Datum faktury vydané od. |
DatumDo - -693594.0 Datum faktury vydané do. |
Změna poplatku na zakázce/objednávce - elektroodpad
Číslo procesu: EXP005, ZAS021 |
Id. číslo skriptu: FEXP007 |
Soubor: EO_UPDATE.PAS |
Popis skriptu: Převytvoří (aktualizuje) položky elektroodpadu na již existující objednávce nebo zakázce. Doklad nesmí být při spuštění funkce ve stavu Změna. Aby funkce fungovala korektně a původní položky poplatků odstranila, je nutné, aby na jejich kartách zboží byl v poli Značka uveden text "Elektroodpad". |
||
Adresa ve stromu: [Prodej/Zpracování zakázek] [Zakázky] [Nákup/Zásobování] [Objednávky vydané] |
||
Parametry skriptu:
Bez parametrů. |
Vytvorenie ostatnej pohľadávky z faktúry
Číslo procesu: ZAK019, FIN016 |
Id. číslo skriptu: FZAK019 |
Súbor: FA_CreateOtherRelation.PAS |
Popis skriptu: Skript spustíme na faktúre vydanej. Po spustení sa zobrazí formulár, v ktorom sa podľa faktúry nastaví Firma, Stredisko, Kód zákazky, Spôsob platby a Popis. Zadáme knihu, v ktorej má byť pohľadávka vytvorená, dátumy, čiastku bez DPH, sadzbu DPH alebo kartu ostatnej pohľadávky, prípadne ďalšie údaje. Po odsúhlasení formulára sa vytvorí doklad ostatná pohľadávka. Pokiaľ nie je zadaný Typ dane a Účet, doplní sa podľa nastavení knihy, v ktorej sa vytvorí doklad. Dátum UZP sa doplní v závislosti na parametri Dátum UZP, nastavenom v knihe. |
||
Adresa v strome: [Predaj] [Ostatné pohľadávky] |
||
Parametre skriptu:
Account - Účet ostatnej pohľadávky / záväzku. |
Amount - 0 Čiastky bez DPH dokladu. |
AmountFromInvoice - Nie Áno - čiastka sa nastaví podľa čiastky bez DPH faktúry. |
Bank - kód banky prijatej faktúry Kód banky ostatného záväzku. |
BankAccount - bankový účet prijatej faktúry Bankový účet ostatného záväzku. |
Book - Skratka knihy ostatných pohľadávok / záväzkov. |
Card - Skratka karty ostatnej pohľadávky / záväzku. |
Confirm - Áno Áno - potvrdí sa vytvorený doklad. |
ContractCode - kód zákazky z faktúry Skratka kódu zákazky. |
CostCentre - stredisko z faktúry Skratka strediska. |
Description - popis z faktúry Popis dokladu. |
Firm - firma z faktúry Firma dokladu. |
InvoiceDate - aktuálny dátum Dátum účtovného prípadu dokladu. |
MaturityDate - aktuálny dátum Dátum splatnosti dokladu. |
NoInteractive - Nie Áno - nezobrazí sa vstupný formulár. |
PayMethod - spôsob platby z faktúry Popis dokladu. |
RateOfVat - Skratka sadzby DPH pre položku dokladu. |
TypeOfTax - Typ dane dokladu. |
Vat - Nie Áno - začiarkne sa príznak DPH v hlavičke dokladu. |
Import položek zakázek/objednávek z excelu
Číslo procesu: |
Id. číslo skriptu: FZAK045 |
Soubor: ImportSalePurchItems.pas |
Popis skriptu: Skript se pouští ve změně nad dokladem zakázky nebo objednávky vydané a importuje položky dokladu připravené v excelu.
Po spuštění skriptu se vybere vstupní soubor excelu, který má vyplněné sloupce, kde musí být minimálně informace o identifikaci zboží (číslo, zkratka nebo EAN), mohou tam být informace o množství, měrné jednotce, ceně a plánované skladové ceně. Excel nesmí obsahovat záhlaví sloupců s popisem informace. V poli Typ ceny zadáváme, zda hodnoty v excelu zadáváme jako netto, brutto a nebo zda plnit ceny z excelu nebudeme (budou se plnit dle cenotvorby). Pokud jsou importované ceny z excelu, pak se v tlačítku Průběh výpočtu ceny zobrazí informace "Uživatelem zadaná cena". Pokud by byla vybrána možnost ceny neplnit, pak se doplní ceny dle aktuálního ceníku a tato informace bude zobrazena i v tlačítku Průběh výpočtu ceny.
Jednotlivé sloupce z excelu se namapují pro příslušná pole na formuláři U zboží se vybere, zda se bude importovat dle interního čísla v databázi, zkratky 1, zkratky 2 nebo podle EAN kódu.
V případě neexistence zkratky zboží nebo měrné jednotky, nedojde k importu položek a zobrazí se chybová hláška. |
||
Adresa ve stromu: |
||
Parametry skriptu:
PriceType - 0 1 - plní se netto cena, 2 - plní se brutto cena. |

Obr.: Vstupní formulář

Obr.: Vzorový excel
EKOKOM - Export do excelu 2021
Číslo procesu: EXP008 |
Id. číslo skriptu: EXP023 |
Súbor: EkokomToExc2021.pas |
Popis skriptu: Skript sa spúšťa nad funkciou Produkcia obalov - EkoKom a je určený len pre legislatívu platnú od 1.1.2021. Vykoná export počítaných dát do aktuálneho výkazu v exceli. Skript automaticky stiahne aktuálny formulár v exceli pre zadané obdobie.
Skript je určený len pre legislatívu platnú do 1.1.2021. |
||
Adresa v strome: |
||
Parametre skriptu:
MyFirm - Číslo vlastnej firmy. |
NoOfOrder - Plní pole Číslo Vašej objednávky v exceli. |
EkokomId - Plní pole EKOKOM - ID v exceli. |
Correction - Nie Hodnota Áno doplní text Opravný do excelu na 1.stranu. |
EmailInv - Plní pole E-mail pre príjem faktúr v exceli. |
ContactPerson - Plní pole Kontaktná osoba v exceli. |
Phone - Plní pole Tel. v exceli. |
Fax - Plní pole Fax v exceli. |
Email - Plní pole E-mailv exceli. |
ExistingFile - Pokiaľ nie je vyplnené, stiahne sa excel zo stránok EKOKOMu. Do parametra je možné zadať cestu k súboru, pokiaľ je už súbor uložený (napr. C:\EKOKOM). |
Export cenníka
Číslo procesu: CIS008a |
Id. číslo skriptu: FZAK047 |
Súbor: PriceListExport.pas |
Popis skriptu: Skript exportuje položky cenníka (časť Položky definície). Užívateľ vyberie typ súboru, zadá názov. Vyexportujú sa informácie o čísle, skratke tovaru, mernej jednotke, množstve a cenách. Voliteľne je možné začiarknuť aj pole pre popis tovaru, jeho EAN, predajnú cenu, skratku 2 alebo jeho jazykový názov. |
||
Adresa v strome: |
||
Parametre skriptu:
Bez parametrov. |
Import cenníka
Číslo procesu: CIS008a |
Id. číslo skriptu: FZAK046 |
Súbor: PriceListImport.pas |
Popis skriptu: Skript importuje položky cenníka vo formáte xls alebo xml. Položky sa importujú do časti Ďalšie položky cenníka (modul Cenníky) záznamy zo súboru. V prípade importu z excelu si užívateľ vo formulári, ktorý sa zobrazí po spustení funkcie namapuje stĺpce. Vyberie si, či importovať podľa čísla tovaru, skratky1, skratky2, EANu, či importovať cenu bez DPH alebo cenu s DPH. Je možné nastaviť príznaky Položku cenníka uplatniť len pri predaji v zadanej jednotke, Len pre násobok množstva a Neaplikovať ďalšie zľavy, prípadne je možné nastaviť Platnosť od-do.
Namapované pole je možné uložiť pomocou tlačidla Uložiť nastavenie.
V prípade importu z xml súboru sa informácie nemapujú.
Pokiaľ je začiarknuté pole Potvrdenie cenníka po importe, potom príde k automatickému potvrdeniu cenníka.
Pokiaľ nemá importovaný excel v prvom riadku názvy stĺpcov, ale na prvom riadku sú už importované dáta, potom je potrebné začiarknuť pole Prvý riadok neobsahuje názvy stĺpcov.
Pokiaľ je nájdená v položkách cenníku už existujúca kombinácia tovaru, množstvo a MJ, potom začiarknutím poľa Prepis ceny pre kombináciu tovaru, množstva, jednotky dôjde k prepisu pôvodných hodnôt.
V prípade, že dochádza k importu masterkarty do cenníka, tak pokiaľ je začiarknuté pole Importovať všetky varianty master karty, potom sa naimportujú súčasne aj všetky jej varianty.
Pri mapovaní je potrebné skontrolovať, či niektorý stĺpec nie je chybne nastavený pre viac výdajov. V takomto prípade nepríde k importe. |
||
Adresa v strome: |
||
Parametre skriptu:
RewriteItems - Nie Áno - umožní prepásať položky, akonáhle je už v cenníku nájdená kombinácia tovaru, merná jednotka a množstvo. Nie - importuje len položky, ktoré v cenníku ešte pre daný tovar, mernú jednotku a množstvo neexistujú. |
ConfirmPriceList - Nie Áno - po importe potvrdí cenník. |
ImportMasterCardVariants - Nie Áno - Pokiaľ ide o tovar typu master karta, potom príde k importu všetkých variant. |
FirstRowIsData - Nie Áno - Importovaný excel neobsahuje názvy stĺpcov. |

Obr.: Formulár pre spustenie skriptu Import cenníkov s naimportovanými stĺpcami (pozri obrázok excelu nižšie)

Obr.: Vzorový excel (bez názvov stĺpcov)

Obr.: Vzorový excel s názvami stĺpcov
Nákladový list
Číslo procesu: |
Id. číslo skriptu: FZAK048 |
Soubor: CMR.pas.pas |
Popis skriptu: Skript vyvtvoří dokument Nákladový list. Soubor se vytvoří v xls formátu Šablona nákladového listu (CMR.xls) je uložena v adresáři K2/SupportFiles/Lang5. Skript je spustitelný nad výdejkami nebo nad dodacími listy vydanými. |
||
Adresa ve stromu: |
||
Parametry skriptu:
FilePath - Nastavení umístění souboru |
Freighter - 0 Číslo karty zákazníka dopravce. Plní kolonku 16. |
InstructionCMR - CMR Typ komentáře, který pokud je zadán na dokladu, pak obsah komentáře se zobrazí v Pokynech odesílatele (pole 13). |
OpenExcel - Ano Dojde k automatickému otevření excelu. Pokud je skript spouštěn pro více záznamů, otevře se příslušný počet souborů excelů. |
Language - 0 Pokud je spouštěno z jiné než 0.strany (nebo záložky Seznam v univerzálním rozhraní) a Language = 0, pak se zobrazí excel v jazyku zákazníka (pole Jazyk v Dod./Odb.). Pokud je spouštěno z jiné než 0.strany (nebo záložky Seznam v univerzálním rozhraní) a Language má jinou hodnotu než nula, pak se excel tiskne v jazyku dle hodnoty parametru Language. Pokud je spuštěno nad 0.stranou (nebo záložkou Seznam v univerzálním rozhraní), pak se excel tiskne v jazyku dle hodnoty parametru Language. Na jazyk zákazníka se nebere zřetel. Pozn.: V požadovaném jazyce se tisknou pouze údaje název zboží, měrná jednotka a názvy připojených dokladů. |
Upozornění na fakturu před splatnosti nebo v prodlení
Číslo procesu: |
Id. číslo skriptu: FZAK049 |
Soubor: OverdueInvoiceNotification.PAS |
Popis skriptu: Skript umožňuje zasílat notifikaci na faktury v určitém počtu dnů prodlení, příp. před splatností. Skript běží v plánovači úloh a je spojen se skriptovou akcí v notifikaci. |
||
Adresa ve stromu: |
||
Parametry skriptu:
NotifyActionForDayBeforeDuteDate - Číslo akce notifikace pro upozorňení splatností |
NotifyActionForDaysOfDelay - Číslo akce notifikace pro upozorňení prodlení |
NumberOfDaysBeforeDuteDate - Počet dní před splatností |
NumberOfDaysOfDelay - Počet dní prodlení |
WatchNumberOfDayBeforeDuteDate - Ne Zapnutí sledování dní před splatností |
WatchNumberOfDaysOfDelay - Ne Zapnutí sledování dní v prodlení |
Deaktivácia cenníka
Číslo procesu: CIS008a |
Id. číslo skriptu: FZAK052 |
Súbor: DeactivationOfPriceLists.pas |
Popis skriptu: Skript možno pustiť iba nad knihou Cenníky. Skript prejde cenníky a pokiaľ nájde cenník s ukončenou platnosťou, dôjde k odčiarknutiu polí Aktívne a Priame zadanie ceny. |
||
Adresa v strome: |
||
Parametre skriptu:
bez parametrov. |
Hromadná zmena cenníkov
Číslo procesu: CIS008a |
Id. číslo skriptu: FZAK052 |
Súbor: PriceListBulkChange.PAS |
Popis skriptu: Skript možno pustiť iba nad knihou Cenníky. Pre označené doklady cenníkov alebo tie, ktoré sú v kontajneri alebo vo filtri sa spustí formulár, kde je v ribbone zoznam akcií, ktoré možno použiť.
Stlačením funkcií z ribbonu sa zobrazí príslušný formulár pre každú akciu a po zadaní podmienok a hodnôt sa vytvorí v tabuľke Akcia záznam. V tabuľke Akcia môže byť viac záznamov s kombináciou rôznych aj rovnakých akcií. Pre akcie Zmena zľavy a Zmazanie definície existuje možnosť načítať aktuálnu definíciu z cenníka. Pokiaľ je pravítko na nejakom zázname cenníka v časti Definícia, potom sa tento záznam po stlačení tlačidla Načítať aktuálne definície prednastaví pre následnú akciu Zmena zľavy alebo Zmazanie definície. Pri akcii Zmazanie definície sú tlačidla dve. Jedno pre načítanie Zdroje položiek, druhé pre načítanie Zdroja ceny.
Pokiaľ sa jedná o akciu, v ktorej sa zadávajú podmienky (napr. Zmena zľavy, Zmazanie definície) a táto podmienka bude v menených cenníkoch nájdená, potom po stlačení tlačidla Zmeniť cenníky dôjde k zmene v cenníkoch podľa požadovaných hodnôt. Skript postupne spracuje všetky riadky. Zoznam zmenených, pridaných alebo vymazaných záznamov sa zobrazí v logu formulára s názvom Zoznam vykonaných zmien. Pokiaľ bude zadaná podmienka, ktorá v menených cenníkoch nie je nájdená, potom sa vo formulári Zoznam vykonaných zmien zobrazí zodpovedajúce informácie. |
||
Adresa v strome: |
||
Parametre skriptu:
bez parametrov. |
Po spustení skriptu dôjde k zobrazeniu prázdneho formulára s ponukou akcií (horná lišta/ribbon), ktorá skript ponúka.

Obr.: Formulár po spustení skriptu
V ponuke sú nasledujúce akcie:
Zmena zľavy
Po stlačení funkcie Zmena zľavy sa zobrazí formulár Zmena zľavy v definícii. Vo formulári užívateľ nastaví podmienku, ktorá keď bude splnená/nájdená v cenníkoch označených pre hromadnú zmenu, potom sa nastaví nová zľava nastavená v časti Nová hodnota.
Tlačidlo Načítať aktuálnu definíciu slúži k rýchlemu naplneniu formulára podľa vybranej definície. Tlačidlo je aktívne iba v prípade, že je skript spustený nad jedným z menených cenníkov nad záložkou Definícia. Po stlačení tlačidla dôjde k naplneniu hodnôt formulára podľa definície, na ktorom stojí pravítko.
Príklad: Existuje viac cenníkov s produktovým kľúčom Čokolády so zľavou 12%.

Obr.: Cenník s produktovým kľúčom Čokolády so zľavou 12%.
Pre tieto cenníky potrebujeme hromadne zmeniť túto zľavu na 10%. Označíme príslušné cenníky a spustíme skript. Po stlačení akcie Zmena zľavy nastavíme podmienky Produktový kľúč a 12% a novú zľavu 10%, prípadne stlačíme tlačidlo Načítať aktuálne definície.

Obr.:.Definícia podmienok a nové zľavy
Po stlačení tlačidla OK sa vloží v časti Akcia nový záznam. Po stlačení tlačidla Zmeniť cenníky dôjde v menených cenníkoch k zmene zľavy pre produktový kľúč Čokolády na požadovanú hodnotu 10% a zobrazí sa log vo formulári Zoznam vykonaných zmien s rekapituláciou vykonaných zmien.

Obr.: Formulár Zoznam vykonaných zmien

Obr.: Cenník so zmenenou zľavou
Pridanie definície
Po stlačení akcie Pridanie definície sa zobrazí rovnaký formulár ako sa zobrazí pri stlačení klávesa Ins v zázname cenníka v module Cenníky v hornej tabuľke na záložke Definícia. Nastavením hodnôt v tomto formulári a následným spustením skriptu pomocou tlačidla Zmeň cenníky dôjde k pridaniu definície do všetkých cenníkov, nad ktorými je akcia realizovaná.

Obr.: Pridanie definície
Zmazanie definície
Po stlačení akcie Zmazanie definície sa zobrazí formulár s ponukou podmienok pre zmazanie definície. Formulár je rozdelený na podmienky Zdroj položiek a Zdroj ceny. Pokiaľ sú označené a zadané obe podmienky, potom dôjde k výmazu definície, ktorá spĺňa obe podmienky. Je možné nastaviť taktiež len jednu podmienku. Teda buď len podmienku pre Zdroj položiek alebo len pre Zdroj ceny.
Tlačidlo Načítať aktuálnu definíciu u oboch podmienok slúži k rýchlemu naplneniu formulára podľa zvolenej definície. Tlačidlo je aktívne iba v prípade, že je skript spustený nad jedným z menených cenníkov nad záložkou Definícia. Po stlačení tlačidla dôjde k naplneniu hodnôt formulára podľa zvolenej definície, na ktorej stojí pravítko.

Obr.: Formulár akcia Zmazanie definície
Príklad: Pokiaľ budú podmienky pre zmazanie definície nastavené ako na obrázku, potom dôjde k zmazaniu všetkých definícií s produktovou skupinou Nápoje, ktoré majú zároveň nastavenú hodnotu Katalógová cena v poli Zdroj ceny.
Zámena cenníka
Po stlačení akcie Zámena cenníka sa zobrazí formulár, v ktorom sa definuje pôvodný cenník, ktorý má byť zamenený za nový cenník.

Obr.: Formulár Zámena cenníka
Nová položka
Táto akcia pridá postupne karty tovaru do časti záznamu cenníka do časti Ďalšie položky cenníka na záložke Definície. Po stlačení akcie sa zobrazí formulár pre pridanie ďalšej položky cenníka s možnosťou výberu tovaru a pre nastavenie ďalších informácií ako je napríklad cena, zľava, množstvo, platnosť od-do a ďalšie.

Obr.: Formulár pre vloženie položky do časti Ďalšie položky cenníka
Zmazanie položky
Po spustení akcie Zmazanie položky sa zobrazí zoznam tovaru. Pokiaľ užívateľ označí karty tovaru hviezdičkou, potom zoznam týchto kariet tovaru bude po potvrdení vykonania akcie následne vymazaný z cenníka, pokiaľ tieto karty tovaru budú nájdené v cenníkoch v časti Ďalšie položky cenníka na záložke Definície.

Obr.: Zoznam tovaru v cenníku v časti Ďalšie položky cenníka

Obr.: Výber tovaru pre zmazanie (označené hviezdičkou)

Obr.: Označené karty tovaru určené k zmazaniu