Produkty
Slovom Produkty všeobecne označujeme záznamy K2 (doklady, dokumenty, niektoré číselníky). Tieto produkty môžeme spojiť s procesom workflow pre potreby rozhodovania v procese (napr. zmluva a jej odsúhlasenie, obraz prijatej faktúry pre jej navedenie do systému a odsúhlasenie) alebo pre potreby dodržania postupu procesu (napr. faktúra prijatá - nedovolenie jej potvrdenia, pokiaľ nie je schválená procesom).
Kniha Produkty - hlavička
Kniha Produkty obsahuje všetky hlavičky verziovaných produktov workflow.
Hlavičky produktov používame k tomu, aby sme k postupom mohli pripájať rôzne druhy produktov K2 a vykonávať s nimi ďalšie operácie (potvrdenie, storno, načítanie hodnôt polí z produktov do premenných). Produkty K2 pridávame postupom prostredníctvom parametra Vloženie produktu.
Každá hlavička produktu môže mať niekoľko verzií produktu. Pre každú hlavičku môže byť platná vždy iba jedna verzia produktu v jeden daný okamih. Vytvorením verzie produktu môžeme produktom pridávať registrované body a ďalšie skripty a parametre spustené týmito registrovanými bodmi.
Knihu Produkty môžeme zobraziť na záložke základné údaje knihy Produkty vyvolaním ponuky v poli Produkt (pomocou F12).

Obr.: Produkty - kniha - zobrazenie zoznamu hlavičiek produktov
V tejto knihe môžeme klávesom Ins vytvoriť novú hlavičku produktu, či klávesom Enter vybrať pre verziu produktu hlavičku vytvorenú už skôr. Po stlačení klávesu F5 môžeme na záložke základné údaje meniť údaje označenej hlavičky produktu. Novú či zmenenú hlavičku produktu uložíme klávesom F2.
Produkty - základné údaje hlavičky

Obr.: Produkty - základné údaje - Hlavička produktu
Popis polí:
Skratka |
Skratka hlavičky produktu. Skratku je povinné zadať a musí byť jedinečná. |
Názov |
Jazykový názov hlavičky produktu. |
Typ |
Číselník, ktorý hovorí, aký Typ dokladu bude obsahovať produkt (bankový výpis, faktúra prijatá, dokument, ...). Tieto typy sú preddefinované programom a obsahujú odkazy do jednotlivých kníh dokladov K2. |
Jazykový názov |
Toto pole umožňuje priradiť názov v cudzom jazyku (pozri Parametre užívateľa - Jazyk). |
Popis |
Dlhý popis produktu. |
Kniha Produkty
Kniha Produkty workflow je zoznamom všetkých uložených verzií produktov workflow, ktoré boli vytvorené. Kniha slúži k prepojeniu produktov K2 s procesmi vo workflow. Pomocou registrovaných bodov zadaných určitému druhu produktu K2 (faktúre, objednávke,...), môžeme spúšťať skripty a parametre, ktoré budú vykonávať s produktmi a procesmi rôzne akcie (vytvorenie procesu pri uložení produktu, nedovolenie potvrdenia produktu, dokedy proces nie je odsúhlasený).

Obr.: Produkty workflow
Popis stĺpcov:
P |
Stav produktu (potvrdený, stornovaný). |
Jazyk. názov |
Jazykový názov hlavičky produktu. |
Verzia |
Poradové číslo verzie produktu automaticky pridelené programom. (Pre každú hlavičku sa verzia čísluje od 1 vzostupne.) |
Platnosť od |
Dátum, odkedy je platná verzia produktu. (Verzia produktu je platná iba pokiaľ je schválený produkt.) |
Platnosť do |
Dátum, dokedy je platná verzia produktu (pokiaľ je produkt schválený). |
Popis klávesov:
F5 |
Zmena produktu workflow. Nemožno zmeniť hlavičku produktu ani číslo jeho verzie. Tiež nie je možné meniť potvrdený produkt workflow. |
F6 |
Kópia produktu workflow. Stlačením tohto klávesu na určitej verzii produktu vznikne jeho kópia, číslo verzie sa zvýši o jednotku od poslednej verzie produktu rovnakej hlavičky. |
F8 |
Vymazanie produktu workflow. Nemožno zmazať potvrdený produkt workflow. |
Alt+F2 |
Potvrdenie produktu workflow (prepnutie produktu workflow do stavu Schválený). Pri potvrdení produktu workflow sa nastaví dátum a čas v poli Platnosť od aktuálnym okamihom, pokiaľ už skôr nie je nastavený iný dátum. Predchádzajúcemu platnému produktu workflow sa nastaví Platnosť do aktuálnym okamihom, ak už skôr nie je nastavený iný dátum. Uvedené platí, pokiaľ predchádzajúca schválená verzia produktu má neobmedzený dátum v poli Platnosť do. Pokiaľ v okamihu potvrdenia platí iná verzia postupu rovnakej hlavičky, musíme novo potvrdenému produktu do poľa Platnosť od dosadiť dátum tak, aby sa dátumy so skoršie schválenou verziou produktu neprekrývali. |
Ctrl+F2 |
Odpotvrdenie produktu workflow (zo Schváleného stavu späť do stavu Editácie). Pri odpotvrdení verzie produktu workflow sa pole Platnosť od a Platnosť do nemení, a to ani Platnosť do pri produkte, ktorý predchádzal. V odpotvrdenej verzii produktu je možné opäť vykonávať zmeny. |
Produkty - základné údaje
Na záložke základné údaje verziovaných Produktov workflow sa vyberá hlavička produktu, zadávajú sa základné informácie o produktoch a definujú sa tzv. Registrované body.

Obr.: Produkty workflow - základné údaje
Popis polí:
Produkt |
Skratka a jazykový Názov hlavičky produktu. |
Verzia |
Číslo verzie. |
Platnosť od |
Dátum, odkedy je platná verzia produktu (produkt je platný iba vtedy, ak je Schválený). |
do |
Dátum, dokedy je platná verzia produktu (ak je Schválený); pokiaľ je tento dátum nulový, je neobmedzene platná verzia produktu. |
Registrované body |
Zoznam registrovaných bodov, ktoré pridávajú funkčnosť produktu alebo procesu (bližší popis pozri nižšie). |
Poradie |
Pokiaľ je zadaných viacero registrovaných bodov s rovnakým zadaným skriptom, je tu poradie, v ktorom boli vložené. |
Registrované body
Registrovaný bod je určitý moment, ktorý sa „zachytí“ pri práci s Produktom, pri ktorom je zadaný registrovaný bod a v tomto momente sa vykoná určitá operácia.
Registrované body sú formulárové a dátové. Formulárové sú registrované na formulári a v zozname registrovaných bodov majú záporné číslo. Dátové sú napojené v dátovom module a majú kladné číslo.
Pri práci s Produktom sa vykonávajú určité operácie, ktoré majú zachytiť tieto registrované body. Pokiaľ je pri produkte zadaný nejaký registrovaný bod, vyhodnotí sa spolu s výrazom zadaným v poli Filter (pozri popis nižšie). Pokiaľ vyhovujú všetky podmienky, spustí sa skript, popr. parametre zadané pri tomto registrovanom bode.

Obr.: Formulár pre zadanie Registrovaného bodu produktu
Popis polí:
Reg. bod |
V tomto poli sa vyberá Registrovaný bod zo zoznamu registrovaných bodov uložených v K2. |
Funkcie |
Tu sa zadáva číslo označujúce Číslo funkcie, ktorá sa má vykonať pri registrovanom bode. (Jedná sa o výber niektorej z funkcií registrovaného bodu, ďalšie delenie registrovaného bodu.) |
Skript |
Vyberá sa skript zo zoznamu skriptov, ktorý potom bude spustený pri registrovanom bode. |
Editor |
Pokiaľ je vybraný skript, potom sa po stlačení tohto poľa zobrazí textový editor s obsahom skriptu. |
Parametre |
Slúži pre vloženie parametra, ktorý sa bude obsluhovať pri registrovanom bode. |
Nahor |
Pri zadaní viacerých parametrov je možné označený parameter posúvať v zozname nahor. |
Nadol |
Pri zadaní viacerých parametrov je možné označený parameter posúvať v zozname nadol. |
Filtrovacie podmienky |
Tu sa pridávajú doplňujúce (obmedzujúce) podmienky, ktoré spresňujú registrovaný bod. (Napríklad tu môžeme zadať podmienku, že doklad musí byť zo strediska 001, a pokiaľ sa jedná o doklad z iného strediska, registrovaný bod sa nevyhodnotí a skript ani parameter sa nevykonajú). Podmienka musí byť zadaná programovacím jazykom. Pr.: Chceme, aby sa zadaný skript spúšťal iba, ak cena faktúry je väčšia 50000 Eur. V poli filter bude uvedené: PROD(CenaM)>50000. Výraz "PROD" sa doplní automaticky po vybraní poľa produktu. |
Obsluha filtra |
Slúži k obmedzeniu spúšťania tu zadaného skriptu. Pri stlačení tohto poľa sa objaví formulár s pomocnými tlačidlami pre zadanie podmienok v poli Filter. |

Obr.: Formulár pre zadanie výrazu v poli Filter
Popis polí vo formulári:
nt |
Logický výraz NOT (pre negáciu výrazu uvedeného v zátvorke). |
ad |
Logický výraz AND (logický súčin). |
or |
Logický výraz OR (logický súčet). |
"P |
Obsahuje zoznam polí vybraného typu dokladu. Môžeme tu vybrať polia, ktoré chceme zadať do podmienky. |
"V |
Obsahuje odkaz do knihy Verziované postupy, kde sa po vybraní verziovaného postupu zobrazí zoznam Premenných tohto postupu, z ktorého môžeme vybrať premennú a pridať jej podmienku. |
Pr.: Zadáme registrovaný bod rfaDPraSk_UlozPoCommit na Produkte - Prijatá faktúra. Pri ukladaní Prijatej faktúry sa vyhodnotí výraz v poli Filter, (napr. čiastka „s DPH“ prijatej faktúry je vyššia ako „10000“ Eur) a pokiaľ faktúra vyhovuje všetkým podmienkam Filtra, spustí sa skript s parametrami uvedenými v tomto formulári (v tomto prípade pokiaľ je čiastka „s DPH“ vyššia ako „10000“ Eur).
Uloženie hodnoty do poľa v produkte
Slúži k tomu, aby sme mohli do produktu do rôznych polí vložiť potrebnú hodnotu.
V knihe Postupy na 1. kroku vložíme produkt a v 2. kroku vložíme premennú CalcVar = výpočet hodnoty premennej, kde nadefinujeme premennú pomocou výrazu, napr. {CalcVar}FIRST(FP,CostCentre):='130'.
Spustíme proces, vložíme produkt a spustíme uloženie hodnoty do produktu, v našom prípade do faktúry prijatej chceme vložiť do strediska hodnotu Expedince.
Pre zápis hodnoty sa používa AsControlValue a modul Produkt je uvedený do zmeny a uložený.
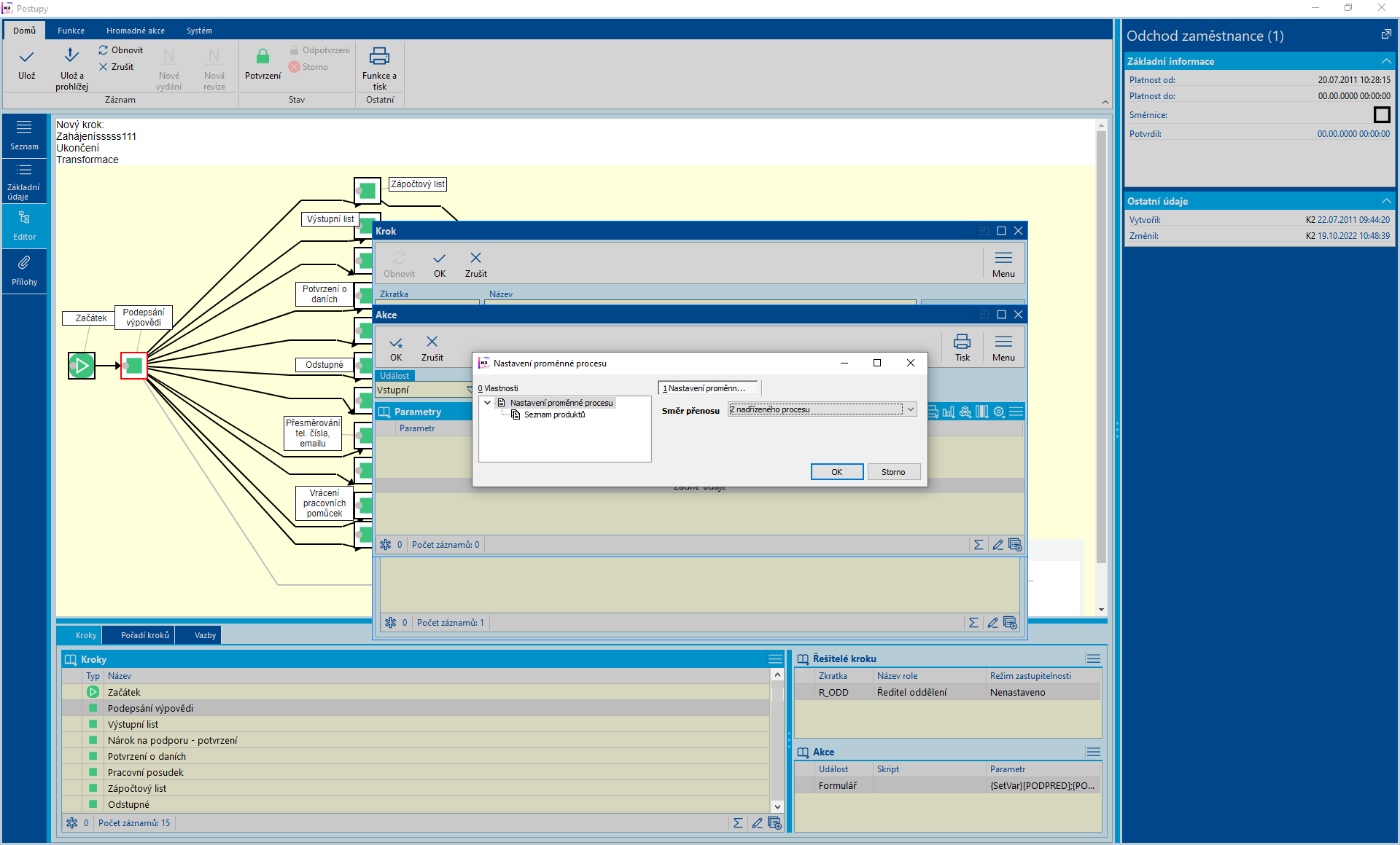
Nový parameter TRANSFERPRODUCT
Slúži pre prenos produktu z/do nadriadeného procesu
Parameter sa používa v podriadenom postupe, kde na príslušnom kroku na záložke akcia vyberáme vstupnú udalosť s parametrom TransferProduct.

Obr.: Parameter TransferProduct v podriadenom postupe
Vo formulári vyberieme produkt a určíme tým, aký produkt napr. FP alebo DOKUMENT aj. chceme preniesť.

Obr.: Formulár pre prenos produktu
Ďalej vyberáme smer prenosu Parameter prenáša produkt ako z nadriadeného do podriadeného procesu, tak z podriadeného do nadriadeného procesu.

Obr.: Slúži pre prenos produktu z/do nadriadeného procesu