Book Contents

Book Index

Prodej / Zpracování zakázek

Book Contents

Book Index

Anonymizace dat Dodavatelé/Odběratelé

Číslo procesu: CIS004

Id. číslo skriptu: FCIS004

Soubor: AnonymizeCustomer.PAS

Popis skriptu: Skript je určený pro výmaz polí, která obsahují osobní údaje v modulu Dodavatelé/Odběratelé. Skript je spustitelný pouze ve stavu kontejner.
Do parametrů je možné si nastavit, která pole se mají vymazat.

Adresa ve stromu:

Parametry skriptu:

Abbr 1 - ne

Ano - vymaže hodnotu v poli Zkratka 1

Abbr 2 - ne

Ano - vymaže hodnotu v poli Zkratka 2

Company - ne

Ano - vymaže hodnotu v poli Firma

Addresses - ne

Ano - vymaže hodnoty v polích určených pro zadání Adresy

BusinessID - ne

Ano - vymaže hodnotu v poli IČO

TaxID - ne

Ano - vymaže hodnotu v poli DIČ

EAddress - ne

Ano - vymaže hodnoty v polích pro Elektronické adresy

Banks - ne

Ano - vymaže hodnoty v záložce Banky

ContactPerson -ne

Ano - vymaže pole Kontaktních osob

DeleteNotes - ne

Ano - vymaže záznamy v záložce poznámky

ActivityType

Vymaže požadovaný typ aktivity

ActivityAll - ne

Ano - vymaže celý strom aktivit

PraSk

Přidá právo na záznam

CommentType

Ano - přidá nadefinovaný typ komentáře k automaticky vytvořenému komentáři

All - ne

Ano - nastaví všechny parametry typu boolean na ano

Pomocí tohoto skriptu je možné vymazat hodnoty v polích, které obsahují osobní údaje. Pole, které chceme vymazat si lze nadefinovat v parametrech skriptu.
Pokud bude Zákazník propojen s Partnerem, automaticky se vymažou osobní údaje i z modulu Partneři.

Evidence náhradního plnění - export dokladů do CSV

Číslo procesu: ZAK011

Id. číslo skriptu: FZAK044

Soubor: FAV_FacultativeCompensation.PAS

Popis skriptu: Export faktur vydaných do *.CSV souboru pro předání dat do centrální evidence náhradního plnění. Využjí dodavatele náhradního plnění.

Tento skript vytvoří filtr faktur vydaných dle těchto podmínek:

 

- doklad, kde je alespoň jedna položka prodeje s příznakem "Režim náhradního plnění"

- doklad je plně zaplacen

- datum zaplaceni je v intervalu od-do (předvyplněn předchozí měsíc)

 

Pokud je zatrženo "Režim náhradního plněni" v hlavičce Faktury vydané, pak se vezme celá faktura, v opačném případě se projdou položky a udělá suma částek.

 

Definice filtru je zobrazena uživateli a je možno ji před exportem libovolně upravit. Skript poté provede export dokladů dle podmínek filtru do *. CSV souboru.

 

Adresa ve stromu:

Parametry skriptu:

ElectronicAddressTypeAbbr - Typ elektronické adresy, která se exportuje do souboru jako sloupec email

(implicitně = "EMAIL")

PathForExport

Nastavení cesty pro export souboru.

Book Contents

Book Index

Blokování na zakázky, podokno náhledu

Číslo procesu:

Id. číslo skriptu:

Soubor: SUB_F_ContractBlocking.PAS

Popis skriptu: Slouží pro blokování položek prodeje na požadovaný kód zakázky.

Adresa ve stromu:

Parametry skriptu:

Bez parametrů.

Skript pracuje s doklady prodeje (Zakázky, Rezervační listy), doklady nákupu (Objednávky vydané) a skladovými doklady (Převodky).

Formulář zobrazí 3 druhy záznamů, které se vztahují k určité položce (Stavy na skladě, Objednávky, Rezervace).

Stavy na skladě

Implicitně zobrazuje informace o stavu na skladě, resp. na kódu zakázky. Zde je možné změnit stav na požadovaném kódu zakázky pomocí převodu potřebného množství z jiného kódu zakázky (Převodka).

Pomocí tlačítka Změna, které se nachází vpravo vedle tabulky, otevřeme formulář pro zadání množství pro převod. Pole Na kód zakázky je automaticky zapnuto a předvyplněno dle aktuálně označené položky dokladu. Po stisknutí tlačítka OK se vytvoří doklad Převodka. Změna se ihned projeví v tabulce Stavy na skladech. Po stisku tlačítka Storno se převod množství neuskuteční.

Linked Graphics K2_SKRIPT

Obr.: Formulář Převod množství

Objednávky vydané

V okně objednávek je možné přeblokovat položku objednávky vydané v rámci objednaného množství na jiných kód zakázky. Změna množství na požadovaný kód zakázky se uskutečňuje obdobně jako v předchozím případu. Pomocí tlačítka Změna se opět otevře stejný formulář, ale tentokrát pro zadání množství pro přeblokování položky objednávky.

Pokud je např. objednáno 10 ks na kód zakázky "-" a zakázku máme na 3 ks na kód zakázky "2007/07", přeblokujeme 3 ks na nový kód zakázky. V Objednávce vydané potom bude původní položka na 7 ks s kódem zakázky "-" a nová položka na 3 ks s kódem zakázky "2007/07".

Rezervační listy

Skript dále zobrazí vystavené Rezervační listy k dané položce. Zde je možné vytvořit nový doklad Objednávka vydaná s množstvím podle Rezervačního listu.

Práva

Skript respektuje práva pro práci se všemi doklady. Tj. uživatel, který nemá nastavena práva v nákupu, nemůže libovolně měnit objednávky.

Nastavení parametrů

V pravé horní části se nachází tlačítko P. pro nastavení parametrů:

Popis polí

Tlačítko aktualizace

Přepočítá všechny aktualizace.

Zaškrtávací pole Kód zakázky

Pokud je zapnuté, filtruje daný kód zakázky.

Kód zakázky

Pokud je podokno spuštěno nad položkou zakázky, načte se kód zakázky položky.

Disp., Zad., Rezerv., Objedn. (zelenou barvou)

Obsahuje informace k vybranému kódu zakázky

Chybí (červenou barvou)

Zobrazeno pouze v případě, kdy je nedostatečné pokrytí požadované položky na příslušný kód zakázky.

Tlačítko Objednej

Vytvoří objednávky vydané podle záznamů v tabulce Rezervačních listů, které jsou označeny žlutou hvězdičkou a to tak, že zavolá standardní skript Vytvoření objednávek pro poptávané množství.

Tlačítka žlutých hvězdiček

Označí Rezervační listy, podle kterých chceme vytvořit Objednávku vydanou.

Linked Graphics K2_SKRIPT

Obr.: Zakázka s podoknem náhledu Blokování

Book Contents

Book Index

Edi K2 - PriCat

Číslo procesu: ZAK011

Id. číslo skriptu: FZAK040

Soubor: EDI_PRICATexp.PAS

Popis skriptu: Skript umožňuje exportovat informace z knihy Zboží. Tyto informace jsou určeny pro jejich výměnu mezi odběratelem a dodavatelem prostřednictvím elektronické komunikace - EDI. Výstupem skriptu je "*.xml" soubor, tzv. zpráva "PriCat". Zpráva "PriCat" exportuje zboží s jeho katalogovými cenami a s cenami, které jsou určeny konkrétnímu odběrateli (příjemci) ve strukturované podobě vhodné k automatickému zpracování.

Adresa ve stromu:

Parametry skriptu:

NoInteractive - Ne

Ne - formuláře pro zadání/změnu údajů pro zprávu "PriCat" se zobrazí, Ano - formuláře se nezobrazí. Ve formulářích lze zadat dodavatele, příjemce, lze měnit/doplňovat vybrané pole zboží.

Receiver - 0

Zde se zapisuje ID zákazníka z knihy Dod./Odb., pokud chceme, aby se předvyplňoval při exportu zprávy "PriCat" jako Příjemce.

RequiredFields - Ano

Ano - po exportu se zobrazuje hláška, že nejsou vyplněna všechna povinná pole. Vytvoří se soubor, který bude obsahovat pole, které je třeba vyplnit; Ne - hláška se nezobrazí.

Supplier - 0

Zde se zapisuje ID zákazníka z knihy Dod./Odb., pokud chceme, aby se předvyplňoval při exportu zprávy "PriCat" jako Dodavatel.

XmlFile - C:\K2Xml\

Místo, kde se zpráva "*.xml" uloží na disk. Pokud adresář neexistuje, při ukládání "*.xml" zprávy se zobrazí dialogové okno, kde můžeme zvolit, zda chceme adresář vytvořit, pokud nechceme, zobrazí se dialogové okno pro vybrání cesty pro uložení souboru.

Popis vlastností skriptu:

Popis formulářů skriptu:

Linked Graphics K2_SKRIPT

Obr.: Zpráva "PriCat" - Hlavička zprávy

Popis polí:

Číslo dokumentu

Vyplní se číslo dokumentu zprávy "PriCat" ve formátu "rrmmdd_pořadové číslo" zprávy poslané tento den.

Typ dokumentu

Předvyplněno: "9" - ceny a logistika. Další možnosti: "24E" - logistika, "25E" - ceny.

Funkce dokumentu

Předvyplněno: "9" - originál.

Datum vystavení

Předvyplněno aktuální datum exportu.

Číslo předchozího dokumentu

Číslo zprávy PriCat, která byla exportována naposledy.

Datum vytvoření předch. dokumentu

Předvyplňuje se datum zprávy "PriCat", která byla exportována naposledy.

Platnost dokumentu od

Platnost zprávy "PriCat" od.

Platnost dokumentu do

Platnost zprávy "PriCat" do.

Měna

Měna příjemce uvedená v knize Dod./Odb. v poli Měna.

Linked Graphics K2_SKRIPT

Obr.: Zpráva" PriCat" - detail Příjemce

Linked Graphics K2_SKRIPT

Obr.: Zpráva "PriCat" - Položka zboží

Popis polí:

Číslo řádku

Číslo řádku položky zboží.

Typ akce

"1" - zboží se exportuje pro vybraného příjemce poprvé; "2" - zboží je smazáno (zneplatněno); "3" - zboží již bylo exportováno a je změněno. (Pokud se exportuje zboží, které je zneplatněno a dosud nebylo exportováno, v položkách exportovaných zboží se neobjeví).

Platnost od

Platnost zboží od. Doplňuje se aktuální datum.

Datum uvolnění položek ke zveř.

Datum uvolnění položek ke zveřejnění, doplňuje se aktuální datum.

Cílový trh

Předvyplňuje se zkratka státu příjemce.

GLN prodejního místa

Předvyplňuje se zkratka státu příjemce a IČO.

Nomenklatura

Předvyplňuje se údaj z pole Nomenklatura z knihy Zboží.

Číslo zboží

Předvyplňuje se Číslo zboží z knihy Zboží.

Linked Graphics K2_SKRIPT

Obr.: Zpráva "PriCat" - Popis zboží

Popis polí:

Název zboží

Název zboží z knihy Zboží.

Stát původu

Stát původu z knihy Zboží.

Značka

Značka zboží z knihy Zboží.

Zkratka 1 (12)

Doporučená zkratka pro pokladní systémy (12 znaků) - z pole Zkratka 1 z knihy Zboží.

Zkratka 2 (20)

Doporučená zkratka pro pokladní systémy (20 znaků) - z pole Zkratka 1 z knihy Zboží.

Šarže

Šarže zboží uvedená v knize Zboží.

Linked Graphics K2_SKRIPT

Obr.: Zpráva "PriCat" - Další

.

Linked Graphics K2_SKRIPT

Obr.: Zpráva "PriCat" - Alternativní jednotky

Popis vybraných polí:

Základní jednotka

Zatrženo, pokud je alternativní jednotka označena u zboží jako "Základní".

Spotřebitelská j.
Přepravní j.
Objednací j.
Fakturační j.

Zatrženo, pokud má alternativní jednotka u zboží zatrženou možnost "Implicitní pro prodej".

EAN zboží

Doplní se EAN zboží uvedený u konkrétní měrné jednotky zboží, a to ten, který má zatrženou možnost "EDI". Pokud žádný takový EAN neexistuje, doplní se první, který je pro měrnou jednotku zadán, i pokud nemá zatrženou možnost "EDI".

Linked Graphics K2_SKRIPT

Obr.: Zpráva "PriCat" - Ceník

Popis polí:

Typ ceny (katalogová / fakt.)

Zobrazují se dva typy ceny:

  • "AAA": katalogová - aktuální cena, vždy za jednu jednotku zboží k dnešnímu datu pro daného odběratele.
  • "INV": fakturační - všechny ostatní ceny pro daného odběratele, které jsou platné od dnešního data do budoucna, závislé na množství, datu.

Množstevní základ pro cenu

Hodnota pole Platí od množství z knihy Zboží. Cena uvedená v poli Cena za jednotku platí od množství uvedeného v tomto poli.

Měrná jednotka ceny

Cena uvedená v poli Cena za jednotku platí pro tuto jednotku.

Cena za jednotku

Cena zboží za uvedenou jednotku pro vybraného odběratele.

Datum začátku platnosti ceny

Vyplňuje se implicitně aktuální datum.

Datum konce platnosti ceny

Vyplňuje se implicitně aktuální datum.

Book Contents

Book Index

EDI K2 - Prodej

Číslo procesu: ZAK011

Id. číslo skriptu: FZAK001

Soubor: EDI.PAS

Popis skriptu: Import/export zpráv pro elektronickou výměnu dat. Bližší popis viz Metodika - Edi.

Adresa ve stromu:

Parametry skriptu:

AllowSameOrderNo - Ne

Ano - k číslu objednávky se přidá 001,002...

autoGen - Ne

Ano - vytváření INVRPT zpráv probíhá automaticky.

AutomaticFill - Ano

Ano - automatické plnění vhodnými fakturami, dodacími listy a stavy zásob.

basicRate

Základní sazba DPH. Dle zkratky ZS z číselníku Období a daně. Při exportu dokladu s jinou základní sazbou daně než je implicitní (ZS), je nutné tuto daň parametrem zadat (číselnou hodnotou).

BatchPath

Vstupní dávka pro přípravu dat.

BookOrd_from_delivery_ean - Ano

Kniha pro import zakázek se hledá u CDo nebo CD1.

BuyerEANField

Parametr pro určení pole z karty Dod./Odb., ve kterém je zadán EAN kód, a ze kterého se bude tento kód načítat.

CDoToBuyer - Ano

Ano - kupující je z CDo, jinak CD1.

CDoToDelivery - Ne

Ano - místo dodáni je z CDo, jinak CD1.

CDoToInvoice - Ano

Ano - fakturační místo je z CDo jinak z CD1.

CDoToOrderer - Ano

Ano - objednavatel je z CDo jinak z CD1.

changeCdoCd1 - Ne

Ne - zákazník z buyer_ean patří do CDo; Ano - zákazník z buyer_ean patří do CD1 (pokud CD1 existuje).

ContractCode

Kód zakázky.

CostCentre

Středisko.

CreateBookingNote - Ne

Ano - vytvoří se rezervační list.

DeleteOldLogFiles - Ne

Ano - při každém spuštění skriptu dojde k vymazání všech dříve vytvořených a uložených log souborů (pouze log soubory prodeje).

DeliveryNoteOnInvoice - Ne

Ano - exportuje se číslo dodacího listu na faktuře.

DeliveryTerms

Způsob odběru.

DeliveryTime

Termín dodání.

DisableEANFormatCheck

Potlačení kontroly formátu EANu u zboží.

Edi_Dir - C:\K2EDI\

Cesta k exportovaným a importovaným souborům.

EDITEL_tag_interchange - 0

Údaj v hlavičce XML souboru.

EDITEL_tags - Ne

Ano - v hlavičce přibude údaj EDITEL_tag_interchange.

Export_VarS - Ne

Ano - místo čísla faktury v K2 exportuje variabilní symbol (u faktur).

FillOrderLineNumber - Ne

Ano - plní se element "order_line_number" ve zprávě ORDRSP. Plní se zde hodnota z pole OrigItemZ z položek faktury.

foreign_ex - Ne

Ano - vezme se měna zákazníka.

genTime - 23:59:59

Čas, kdy se spustí vytváření INVRPT zpráv.

GoodsEANField

Parametr pro určení pole z karty zboží, ze kterého se bude načítat kód EAN (např. v případě využití speciálního pole).

idTypeGoods_G - 1

Číslo typu zbožní položky.

idTypeGoods_P - 4

Číslo typu položky - Obal.

impPrefix - 0

Implicitní prefix.

ItemPlaceOfDeliveryFromReleaseNote - Ne

Ano - některá pole se při exportu faktury plní z výdejky; Ne - pole se plní z dodacího listu. Jedná se o pole Číslo dodacího listu, Datum vystavení dodacího listu, Datum dodání a Místo dodání.

MergePackaging - Ne

Ano - zapne funkci sloučení zboží a obalu do jedné položky.

ModeOfTransport

Způsob dopravy.

MyEANCode - 9999999999999

Můj EAN kód.

NoGoodsEANItemsSearch - Ne

Ano - skript ignoruje (při importu i exportu) čárové kódy nastavené na 1. straně karty zboží (v tabulce).

OldAddressFillingLogic - Ano

Ne - exportuje se fakturační a dodací adresa vždy přesně dle nastavení těchto adres v dokladech IS K2. Také při importu se tyto adresy plní dle adres uvedených v importovaném "*.xml" souboru. Pokud nejsou adresy v IS K2 nebo v importovaném souboru uvedeny, neplní se. Pokud je parametr nastaven na hodnotu Ano, logika plnění adres se nemění.

paymentMethod - Převodem

Parametr pro zadání způsobu platby na zakázce.

PoznCiDLV

Typ poznámky v knize, která definuje formát čísla dodacího listu.

PoznCiFAV

Typ poznámky v knize, která definuje formát čísla faktury.

Price4DecPlaces - Ne

Zobrazovat v "*.xml" dokladech ceny na 4 desetinná místa. (Pozn.: Týká se jen dodacích listů).

RadaDok - 10;20

Kniha pro import dokladů.

RadaZak - 10

Kniha pro import zakázek.

reducedRate

Snížená sazba DPH. Dle zkratky SS z číselníku Období a daně. Při exportu dokladu s jinou sníženou sazbou daně než je implicitní (SS), je nutné tuto daň parametrem zadat (číselnou hodnotou).

rounding - Ne

Zaokrouhlení.

RoundQuantity - -3

Parametr pro zaokrouhlení množství na faktuře. Určuje počet číslic pro zaokrouhlení (-3 = 3 desetinná místa).

RozsireniAdresati - Ne

Ano - při vytváření zakázky naplnit rozšířené adresáty.

setEncoding - UTF-16

Kódování "*.xml" zprávy, kódování je třeba nastavit podle příjemce.

showXmlLog - Ano

Parametr pro zobrazení logu po importu a exportu "*.xml" zpráv; Ano - log se zobrazuje.

SloucitPolozkyDLV - Ne

Ano - při načítání dodacích listů se sečtou položky se stejným číslem zboží C_Zbo.

SloucitPolozkyFAV - Ne

Ano - při načítání faktur vydaných se sečtou položky se stejným číslem zboží C_Zbo.

StorehouseEAN

Explicitní EAN kód distribučního skladu dodavatele.

SupplementAbbrBI - OR

Parametr pro zadání zkratky dodatku mandanta se spisovou značkou.

supplier - Ne

Ano - pro vytváření zprávy INVRPT se berou v úvahu pouze zákazníci, kteří jsou dodavateli.

SupplierCode - Ne

Ano - vezme se EAN z pole Kód na dodavatelských cenách na 4. straně karty Zboží.

SuppressUnitControl - Ne

Ano - omezí kontrolu měrné jednotky při importu na EAN (při vypnutém parametru hledá dál podle zkratky jednotky).

UnitDescription - Ne

Ano - při importu objednávky se měrná jednotka dosadí podle popisu EANu. (musí obsahovat zkratku dosazované jednotky, množství se nemění) + export popisu u EANu jako jednotky u faktur a dodacích listů.

UnitsInLanguage - Ne

Ano - Zobrazí zkratku MJ v jazyce, v jakém se EDI spuští. Podmínkou je ale nastavení jazykových překladů v měrných jednotkách.

UseICDPH - Ne

Ano - použije se IČDPH z dodatku mandanta místo DIČ (určeno pro slovenskou verzi).

ZobrazLogCen

Ano - zobrazí se log ceny.

Export AM sestav do emailu

Číslo procesu: ZAK014

Id. číslo skriptu: FZAK036

Soubor: AM_EXPORT.PAS

Popis skriptu: Skript umožní export sestavy do emailu a její hromadné rozesílání příjemcům.

Adresa ve stromu:

Parametry skriptu - implicitní hodnota:

DefaultExport - Ne

Ano - původní export; Ne - nový export do emailu.

Export_Abbr

Zkratka aktivity. Hodnota se předvyplní do pole ve formuláři.

Export_AddNoteAfterExport - Ne

Pokud je parametr nastaven na hodnotu "Ano", přidá poznámku o exportu na doklad.

Export_AddressType

Typ aktivity. Hodnota se předvyplní do pole ve formuláři.

Export_AttachementDocType

Typy dokumentů z 9. strany dokladu, které se budou exportovat jako přílohy emailu. Jednotlivé typy je nutné oddělit středníkem.

Export_AttachementFileName

Text, který se použije jako název přiloženého souboru k emailu

V tomto parametru funguje protokol pro nahrazování textu hodnotami polí datového modulu:

- Název pole DM je v textu potřeba uvést v hranatých závorkách, např. [DocumentIdentification]

- Lze použít i vazební cesty, oddělené středníkem [CDo;Zkr]

- Datový modul, z něhož se pole berou, závisí na typu exportu. V případě typu exportu „Podle dokladu“ jde o datový modul daného dokladu, pro typ exportu „Podle dodavatele/odběratele“ jde o datový modul daného dod./odb. (TD_Baz)

 

Dále lze uvést odkaz na dodatek mandanta, jehož text se dosadí:

- Uvádí se zkratka dodatku v procentech, např. %ZkratkaDodatku%

- Text dodatku se automaticky vezme ve správné jazykové mutaci

- V textu dodatku mohou být opět uvedeny názvy datových polí v [] a budou nahrazeny jejich hodnotou.

Export_AutogenerateSubject - Ne

Ano - vytvoří se předmět emailu dle čísla dokladu.

Export_Campaign

Kampaň aktivity. Hodnota se předvyplní do pole ve formuláři.

Export_Comment

Komentář aktivity. Hodnota se předvyplní do pole ve formuláři.

Export_CreateAct - Ne

Ano - vytvoří se aktivita k emailu.

Export_DateFrom - Aktuální datum

Datum od. Hodnota se předvyplní do pole ve formuláři.

Export_DateTo - Aktuální datum

Datum do. Hodnota se předvyplní do pole ve formuláři.

Export_Description

Popis aktivity. Hodnota se předvyplní do pole ve formuláři.

Export_DetailProt - Ne

Ano - zobrazí detailní protokol po odeslání emailu.

Export_EditAct - Ne

Ano - možnost editovat aktivity.

Export_EditMail - Ne

V případě, že je parametr nastaven na "Ano", zatrhne se automaticky pole Editovat mail.

Export_EmailFromCust - Ano

Ano - při exportu používat email ze zákazníka. Ne - email z partnera.

Export_LogoPictureFooter - Footer.wmf

Název loba firmy pro patičku emailu.

Export_LogoPictureHeader - Header.wmf

Název loga firmy pro hlavičku emailu.

Export_NoInteractive - Ano

Ne - nezobrazí se formulář pro export do emailu.

Export_NoteType - 1

Parametr pro volbu typu poznámky.

Export_Offer

Příležitost aktivity. Hodnota se předvyplní do pole ve formuláři.

Export_pdfDirectory

Volba adresáře s exportovanými "*.pdf" soubory.

Export_PlaceInAFolder

Složka pro umístění aktivity.

Export_ReferencerDocActivity - Ano

Ano - převede odkaz aktivity na 1. stranu dokladu.

Export_ResponsiblePreson

Zodpovědná osoba aktivity. Hodnota se předvyplní do pole ve formuláři.

Export_SavedExPdf

Ano - uloží "*.pdf" z exportu do emailu.

Export_ShowLogoFooter - Ne

Ano - zobrazí logo v patičce emailu.

Export_ShowLogoHeader - Ne

Ano - zobrazí logo v hlavičce emailu.

Export_SubjectOfMail

Parametr pro nastavení předmětu emailu. Hodnota zadaná v tomto parametru se vždy doplní do předmětu odesílaného emailu. Text je možné v tomto parametru navolit tak, aby se do předmětu emailu automaticky doplňovaly hodnoty z konkrétních polí zákazníka, případně dokladu.

V tomto parametru funguje protokol pro nahrazování textu hodnotami polí datového modulu:

- Název pole DM je v textu potřeba uvést v hranatých závorkách, např. [DocumentIdentification]

- Lze použít i vazební cesty, oddělené středníkem [CDo;Zkr]

- Datový modul, z něhož se pole berou, závisí na typu exportu. V případě typu exportu „Podle dokladu“ jde o datový modul daného dokladu, pro typ exportu „Podle dodavatele/odběratele“ jde o datový modul daného dod./odb. (TD_Baz)

 

Pokud uživatel chce, aby se do předmětu emailu doplnila hodnota z pole zákazníka, je nutné do tohoto parametru uvést přesný název příslušného pole do hranatých závorek (např. [ICO]). Typ exportu musí být nastaven na hodnotu 1 - podle Dodavatele/Odběratele.

Pokud chceme do předmětu emailu generovat hodnotu z pole dokladu, je nutné nastavit typ exportu na hodnotu 2 - podle Dokladu a v parametru Export_SubjectOfMail uvést název tohoto pole opět do hranatých závorek.

Je možné využít i vazeb jednotlivých polí. Hodnota parametru pak musí být např. ve tvaru [KodZ;Zkr1]. Předmět emailu lze generovat kombinací více polí najednou. V tomto případě musíme do parametru jednotlivá pole vypsat (např. [ICO] [Mena]).

Export_TexForMail

Parametr pro nastavení textu emailu.

V tomto parametru funguje protokol pro nahrazování textu hodnotami polí datového modulu:

- Název pole DM je v textu potřeba uvést v hranatých závorkách, např. [DocumentIdentification]

- Lze použít i vazební cesty, oddělené středníkem [CDo;Zkr]

- Datový modul, z něhož se pole berou, závisí na typu exportu. V případě typu exportu „Podle dokladu“ jde o datový modul daného dokladu, pro typ exportu „Podle dodavatele/odběratele“ jde o datový modul daného dod./odb. (TD_Baz)

 

Dále lze uvést odkaz na dodatek mandanta, jehož text se dosadí:

- Uvádí se zkratka dodatku v procentech, např. %ZkratkaDodatku%

- Text dodatku se automaticky vezme ve správné jazykové mutaci

- V textu dodatku mohou být opět uvedeny názvy datových polí v [] a budou nahrazeny jejich hodnotou.

Export_Type

Typ exportu: 1 - podle Dodavatele/Odběratele; 2 - podle Dokladu.

Export_TypeOfActivity

Typ aktivity. Hodnota se předvyplní do pole ve formuláři.

Export_ISDOCFormat - Ne

Ano - provede se export do formátu "ISDOC" nikoliv do "*.pdf". Parametr je možné použít u sestavy Faktura vydaná.

Pomocí tohoto skriptu je možné sestavu exportovat do emailu a odeslat ji tak zvoleným příjemcům. Tuto funkci je možné spustit ze standardních sestav, kde je zařazena, a to pomocí ikony Linked Graphics K2_IKONY. Zobrazí se formulář Parametry exportu, ve kterém je možné některé aspekty exportu nastavit.

Linked Graphics K2_SKRIPT

Obr.: Formulář Parametry exportu

Popis polí:

Editovat email

Zobrazení emailu před odesláním s možností jeho editace.

Vytvořit aktivity

Zatržení této volby umožní vytvářet aktivity k příslušným emailům. Zpřístupní se 2. strana, ve které je možné zadat základní údaje o aktivitě.

Editovat aktivitu

Po každém odeslání emailu je možné provést editaci přednastavené aktivity. Pokud odešleme další emaily automaticky, není již možné aktivitu editovat.

Generovat předmět emailu

Pokud je tato volba zatržena, dosadí se do předmětu emailu číslo exportovaného dokladu. Tato možnost je funkční, pouze pokud je nastaven typ exportu Podle Dokladu.

Detailní protokol

Poskytuje informace nejen o počtu odeslaných emailů a vytvořených aktivitách, ale poskytuje také informace, na jaké adresy byly emaily odeslány a komu byly vytvořeny aktivity. Pokud jsou adresy změněny až ve formuláři pošty emailového klienta, tato změna nebude v protokolu zaznamenána.

Vytvořit poznámku

Pokud je tato volba zatržena, doplní se po odeslání emailu do konkrétního dokladu poznámka s datem odeslání a příjemcem emailu.

V tomto formuláři může uživatel dále volit Typ Exportu. Jsou zde k dispozici dvě možnosti:

1. strana formuláře (Email) slouží k nastavení Předmětu a Zprávy emailu.

2. strana (Aktivita) slouží k předdefinování polí pro vytvoření aktivit. Tato strana se zobrazí pouze tehdy, pokud je zatrženo pole Vytvořit aktivity na 0. straně formuláře. Do polí na této straně formuláře může uživatel doplnit příslušné hodnoty a ty se poté dosadí do nově vytvořených aktivit. Jedná se o pole Typ aktivity, Zkratka, Popis, Umístit do složky, Kampaň, Příležitost, Datum, Čas, Zodpovědná osoba a Komentář.

Export faktúr do formátu ISDOC

Číslo procesu: ZAK015

Id. číslo skriptu: FZAK040

Súbor: FAV_ExportXML.pas

Popis skriptu: Skript umožní export faktúr vydaných do formátu ISDOC, čo je pevne štruktúrovaný "*.XML" súbor. Exportujú sa aj čerpané zálohy.

Adresa v strome:

Parametre skriptu:

Path - C:\

Nastavenie cesty, kam sa má vyexportovať súbor(y).

PaymentsInCash

Nastavenie hodnoty pre platbu v hotovosti (oddelené bodkočiarkou).

TransferToAccount

Nastavenie hodnoty pre platbu Prevodom (oddelené bodkočiarkou).

NonTaxedType - N

Skratka typu dane pre typ dane Nezaradiť do priznania.

PaymentsByCheck

Parameter pre určenie spôsobu platby - Platba šekom (oddelené bodkočiarkou).

DocSupplementType - ALL

Typ dokumentov, ktoré budú vyexportované z 9. strany faktúry (v parametri oddelené bodkočiarkou).

OnlyConfirmed - Áno

Parameter určuje, či sa exportujú iba potvrdené faktúry.

PaymentsByCreditCard

Parameter pre určenie spôsobu platby - Platba kartou (oddelené bodkočiarkou).

AccountsBetweenPartners

Parameter pre určenie spôsobu platby - Zaúčtovanie medzi partnermi (oddelené bodkočiarkou).

AlternativeItemDescription - Nie

Áno - do popisu položky sa doplní názov z faktúry.

DeliveryNoteType - 1

Odkaz z položky faktúry: 1 - dodací list, 2 - výdajka.

GenerateOnlyISDOCFile - Nie

Áno - generuje sa iba ISDOC súbor.

PrimarySellersItemIdField

Názov poľa s primárnym identifikátorom položky.

SecondarySellersItemIdField

Názov poľa s druhým identifikátorom položky.

TertiarySellersItemIdField

Názov poľa s tretím identifikátorom položky.

AddNoteToDoc

Po exporte vloží na doklad poznámku o vykonaní exportu.

Pred spustením skriptu by mal užívateľ pre jeho správnu funkčnosť nastaviť niektoré parametre. Sú to:

Informácie o vlastnej firme skript načíta z Parametrov mandanta. Element RegisterIdentificationType/Preformatted (identifikácia vystaviteľa dokladu) sa plní textom z dodatku mandanta typu OR.

Doklady, ktoré majú byť exportované pomocou tejto funkcie musia byť označené hviezdičkou. Pokiaľ spustí užívateľ skript na inej ako 0. strane dokladu, načíta sa do formulára iba tento konkrétny doklad. Exportujú sa aj čerpané zálohy.

Po spustení skriptu sa zobrazí formulár s dvomi tabuľkami. V hornej časti tohto formulára sú zobrazené načítané doklady t.j. tie ktoré užívateľ označil hviezdičkou a do spodnej časti formulára sú načítané dokumenty z 9. strán týchto dokladov. Tieto dokumenty sa načítajú podľa nastavení parametra DocSupplementType. Pomocou tlačidla Doklad sa môže užívateľ prepnúť z formulára vždy na 1. stranu konkrétnej exportovanej faktúry, na ktorej stojí pravítkom.

Pokiaľ ešte nebol vyexportovaný doklad označí sa vo formulári hviezdičkou a nie je pri ňom žiadny ďalší príznak. V prípade že už bol vyexportovaný doklad, má príznak . Už raz vyexportovaný doklad je možné vyexportovať znovu, a to tým spôsobom, že sa označí znovu pre export.

Vždy budú vyexportované iba tie doklady, ktoré sú vo formulári označené hviezdičkou. Jednou z možných príloh môže byť dokument (napr. PDF, DOC), ktorý predstavuje náhľad faktúry. Pomocou tlačidla Označiť ako náhľad môže obsluha takúto prílohu označiť, čím určí v exportovanom súbore, že sa jedná o náhľad faktúry. Tlačidlo Zobraziť slúži k otvoreniu a zobrazeniu prílohy exportovanej faktúry priamo z formulára Export faktúr.

Linked Graphics K2_SKRIPT

Obr.: Formulár Export faktúr

Pokiaľ užívateľ označil všetky požadované dokumenty a prílohy, môže export vykonať pomocou tlačidla OK. Súbory vrátane príloh budú vyexportované do súboru s príponou ISDOCX. Umiestnenie vyexportovaného súboru je možné nastaviť pomocou parametra PATH.

Každý súbor vo formáte ISDOCX obsahuje vždy jeden doklad a neobmedzený počet príloh tzn. ku každému dokladu, ktorý užívateľ exportuje sa vytvorí vždy nový súbor.

Vytvorené ISDOC súbory môže užívateľ otvoriť a prehliadať pomocou programu ISDOCReader. Tento program je k dispozícii k stiahnutiu na stránkach www.isdoc.cz a tiež je distribuovaný s informačným systémom K2 a je uložený v súbore K2\SupportFiles\Lang5.

Book Contents

Book Index

Export faktur do objektu TImport

Číslo procesu: ZAK011

Id. číslo skriptu: FZAK041

Soubor: ExportInvOutToTImport.pas

Popis skriptu: Export faktur do formátu K2I.

Adresa ve stromu:

Parametry skriptu:

ExportFilepath

Nastavení cesty pro export souboru.

FieldCustomerAbbr

Parametr pro nastavení pole, ze kterého se bude exportovat zkratka dodavatele.

FieldGoodsAbbr

Parametr pro nastavení pole, ze kterého se bude exportovat zkratka zboží.

Tato funkce slouží pro export faktur vydaných do formátu K2I. Jedná se o interní formát faktury zveřejnitelný ve skriptu, který slouží pro výměnu dat mezi IS K2. Příklad použití je uveden ve skriptu Export faktury do objektu TImport (ExportInvOutToTImport.pas) a vyžaduje úpravu konzultanta.

Book Contents

Book Index

Filtr zakázek podle položek

Číslo procesu: EXP013

Id. číslo skriptu: FEXP016

Soubor: ContractFilterByItems.PAS

Popis skriptu: Filtruje zakázky podle existence podřízených dokladů nebo podle zboží v položkách.

Adresa ve stromu:

[Prodej / Zpracování zakázek] [Zakázky] [Přehledy] - Zakázky dle položek na podř. dokladech

[Prodej / Zpracování zakázek] [Zakázky] [Přehledy] - Podřízené doklady na zakázce

Parametry skriptu:

CheckContractItems - Ano

Ano - kontroluje se zboží v položkách zakázek; Ne - řeší pouze existenci podřízených dokladů.

DeliveryNoteC - Ano

Zatrhnutí příznaku Potvrzený dodací list na formuláři.

DeliveryNoteU - Ano

Zatrhnutí příznaku Nepotvrzený dodací list na formuláři.

InvoiceC - Ano

Zatrhnutí příznaku Potvrzená faktura na formuláři.

InvoiceU - Ano

Zatrhnutí příznaku Nepotvrzená faktura na formuláři.

ItemAll - Ne

Ano - použít filtr zboží.

ItemDeliveryNotePresent - Ne

Zatrhnutí příznaku Zboží musí být na Dodacím listu na formuláři.

ItemInvoicePresent - Ne

Zatrhnutí příznaku Zboží musí být na Faktuře na formuláři.

ItemJobCardPresent - Ne

Zatrhnutí příznaku Zboží musí být na Průvodce na formuláři.

ItemOrderPresent - Ne

Zatrhnutí příznaku Zboží musí být na Objednávce na formuláři.

ItemReleaseNotePresent - Ne

Zatrhnutí příznaku Zboží musí být na Výdejce na formuláři.

ItemReservingCardPresent - Ne

Zatrhnutí příznaku Zboží musí být na Rezervačním listu na formuláři.

JobCardC - Ano

Zatrhnutí příznaku Potvrzená průvodka na formuláři.

JobCardU - Ano

Zatrhnutí příznaku Nepotvrzená průvodka na formuláři.

NoNoGoods - Ne

Zatrhnutí příznaku Nezapočítávat nezbožní položky.

OrderC - Ano

Zatrhnutí příznaku Potvrzená objednávka na formuláři.

OrderU - Ano

Zatrhnutí příznaku Nepotvrzená objednávka na formuláři.

ReleaseNoteC1 - Ano

Zatrhnutí příznaku Výdejka - 1. potvrzení na formuláři.

ReleaseNoteC2 - Ano

Zatrhnutí příznaku Výdejka - 2. potvrzení na formuláři.

ReleaaseNoteU - Ano

Zatrhnutí příznaku Nepotvrzená výdejka na formuláři.

ReservingCardC - Ano

Zatrhnutí příznaku Potvrzený rezervační list na formuláři.

ReservingCardU - Ano

Zatrhnutí příznaku Nepotvrzený rezervační list na formuláři.

Save - Ne

Ano - ukáže uložené komponenty.

UseFilterArticle - Ne

Zatrhnutí příznaku Použít filtr zboží.

Při implicitním nastavení se zobrazí tento formulář:

Linked Graphics K2_SKRIPT

Obr.: Formulář Položky zakázky na dokladech

V něm si může uživatel vybrat jednu konkrétní kartu Zboží pomocí nabídky, nebo může zatrhnout volbu Použít filtr, která mu umožní vyhledávat podle množiny zboží. Tlačítko Vytvořit filtr otevře formulář s předdefinovanými filtrovacími podmínkami. Tlačítko Zobrazit filtr uživatele přepne do vyhodnocovacího filtru knihy Zboží, kde může libovolným způsobem zadat, které karty Zboží chce testovat. Další volba určuje, zda v dokladu stačí jedna či musí být všechny karty Zboží ze zvolené množiny ve filtru. Je-li vybírána jedna karta Zboží, pak se volba Položky filtru mění na Položky dokladu. Možnosti pak určují, zda zvolená karta je jediná nebo jedna z více položek.

Následně je možné zvolit, na kterých podřízených dokladech zboží musí a na kterých naopak nesmí být. Formulář umožňuje kombinaci libovolných podřízených dokladů v libovolném stavu potvrzenosti.

Křížek Uložit zobrazí sekci pro nastavení uložení hodnot do parametrů.

Je-li nastaven parametr CheckContractItems na hodnotu Ne, uživatel má možnost vyhledávat zakázky bez ohledu na zboží podle úplnosti podřízených dokladů. Oproti implicitnímu nastavení zde chybí část pro výběr zboží, naopak je zobrazena část, kde je možné zaškrtnout, zda se do vyhodnocení mají zahrnout nezbožní položky. Pokud je křížek zaškrtnut, nezbožní položky nebudou zahrnuty do vyhodnocení, tedy např. bude-li na faktuře každá zbožní položka, bude zakázka vyhodnocena jako zcela vyfakturovaná, i když se v ní budou nacházet ještě nezbožní položky bez faktury. Není-li křížek zatržen, pak se budou vyhodnocovat všechny položky bez ohledu na typ zboží.

Linked Graphics K2_SKRIPT

Obr.: Formulář Doklady zakázky

Book Contents

Book Index

Hromadné nastavení zkratky referenta

Číslo procesu:

Id. číslo skriptu: FCIS014

Soubor: SetOfficerAbbr.pas

Popis skriptu:

Skript hromadně změní hodnoty v poli Zkratka. Zobrazí se tabulka všech Referentů. Stiskem tlačítka Všichni podle příjmení dojde k naplnění pole Zkratka příjmením referentů. Stiskem tlačítka Všichni podle osobního čísla dojde k naplnění pole Zkratka údajem z pole Osobní číslo.

Adresa ve stromu:

Parametry skriptu:

Book Contents

Book Index

Hromadná změna nastavení knih prodeje

Číslo procesu: SPR006

Id. číslo skriptu: FSPR031

Soubor: SaleBooksBulkChange.pas

Popis skriptu:

Skript umožní hromadně změni nastavení knih prodeje. Uživatel vybere knihu, na které chce změny aplikovat a poté nastaví hodnoty polí, které chce změnit.

Adresa ve stromu:

Parametry skriptu:

Book Contents

Book Index

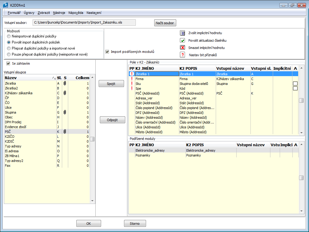
Import zákazníků

Číslo procesu: CIS011

Id. číslo skriptu: FCIS010

Soubor: IMBAZ.PAS

Popis skriptu: Skript umožní import Zákazníků z tabulkového procesoru.

Adresa ve stromu: [Prodej / Zpracování zakázek] [Základní data] [Zákazníci] [Funkce zákazníků]

[Nákup / Zásobování] [Základní data] [Dodavatelé] [Funkce dodavatelů]

Parametry skriptu:

FindByAbbr1 - Ano

Pokud je parametr nastaven na hodnotu "Ano", hledá skript partnery podle Zkratky 1 pak případně dle názvu; pokud je parametr nastaven na "Ne", vyhledávání partnera probíhá pouze podle "Zkratky 2".

XMLFile - ImportPart.xml

Parametr pro určení názvu "*.xml" souboru, kde je uloženo aktuální nastavení a spárování polí.

Pomocí tohoto skriptu je možné naimportovat zákazníky do IS K2 ze souboru "*.xls" a zjednodušit tím jejich zavedení do systému. Společně se zákazníky je možné importovat také jejich elektronické adresy a poznámky.

Při přípravě souboru vhodnému k importu je nutné dbát na to, aby záhlaví s popisem sloupců bylo uvedeno na řádku č. 1 a vlastní data, která se budou importovat, od řádku č. 2.

Po spuštění skriptu je potřeba načíst připravený soubor "*.xls" do pole Vstupní soubor. K tomu uživateli slouží tlačítko Načti soubor.

Nastavení importu:

Neimportovat duplicitní položky

Importují se pouze firmy, jejichž název firmy není v databázi K2.

Povolit import duplicitních položek

Importují se všechny záznamy bez rozdílu shodností názvů firmy v databázi.

Přepsat duplicitní položky

Importují se všechny záznamy. Záznamy firem, které jsou v databázi, budou změněny, ostatní se založí jako nové.

Pouze přepsat duplicitní položky (neimportovat nové)

Importují se pouze duplicitní položky, tzn. ty záznamy, které jsou už v databázi K2. Tyto záznamy se přepíší.

Import podřízených modulů

Implicitně nastaveno včetně importu podřízených modulů. Pokud je pole zatrženo je možné importovat podřízené moduly tzn. elektronické adresy a poznámky.

Linked Graphics K2_SKRIPT

Obr.: Formulář Import dat

Výběrem a načtením vstupního souboru se v části Vstupní sloupce načte 1. řádek importovaného souboru. Možnost Se záhlavím znamená, že se budou data importovat od řádku č. 2, v opačném případě od řádku č. 1.

Přiřazování polí:
  1. Vybrat Název sloupce v části Vstupní sloupce.
  2. Vybrat Pole v části Pole v K2Zákazníci.
  3. Stisknout tlačítko Spojit.

Ve sloupcích Vstupní název a Vstupní sloupec v části Pole v K2 se zobrazují názvy přiřazených sloupců z importovaného souboru a zároveň se v části Vstupní sloupce načítá počet přiřazení. V případě odpojení polí stačí pouze vybrat Pole v části Pole K2Zákazníci a stisknou tlačítko Odpojit.

Povinné pole:

Příznakem pic_100i ve sloupci PP jsou označena povinná pole v K2, ke kterým je potřeba přiřadit sloupce ze Vstupního souboru a zadat Impl. hodnotu.

Impl. hodnota :

Aktualizace číselníků :

Linked Graphics K2_SKRIPT

Obr.: Přiřazení polí importu

Nastav bit příznaku pic_129i

Pro některá pole v modulu Zákazníci se v IS K2 nastavují pouze příznaky. Hodnoty pro tato pole je potřeba nastavit v poli Flagy.

Jedná se o pole:

Linked Graphics K2_SKRIPT

Obr.: Nastavení příznaků

Je potřeba označit sloupec Vstupního souboru, označit bit, do kterého má být uložena hodnota, zvolit implicitní hodnotu pro případ, že vstupní soubor nebude obsahovat žádnou hodnotu.

Pomocí skriptu Import zákazníků je možné spolu se zákazníky importovat také jejích elektronické adresy nebo poznámky. Ve formuláři skriptu v části Položkové moduly je nutné požadovaný modul rozkliknout. Zobrazí se formulář Import podřízených modulů.

Linked Graphics K2_SKRIPT

Obr.: Formulář Import podřízených modulů

V tomto formuláři je nutné opět spojit příslušná pole K2 se sloupci vstupního souboru, nebo těmto polím přiřadit jejich implicitní hodnotu. Propojení probíhá pomocí tlačítka Spojit. Pokud jsou jednotlivá pole spárována, případně mají nastavenou implicitní hodnotu, musí uživatel toto spojení uložit. To provedeme tlačítkem Uložit.

Stejným způsobem je nutné postupovat při importu poznámek. Lze importovat pouze poznámku typu I1 - Popis na 60 znaků.

Při práci s touto funkcí je možné vždy pomocí volby Uložení Nastavení uložit nastavení formuláře tzn., přiřazení jednotlivých polí.

Book Contents

Book Index

Kontrakty - prodej

Číslo procesu: ZAK001

Id. číslo skriptu: FZAK002

Soubor: CT_ORDER.PAS

Popis skriptu: Skript vytváří do zvláštní knihy prodeje kontrakt, který stanoví smluvený obsah obchodu s odběratelem (zboží, ceny, dodací podmínky, atd.) na vybrané období, a řeší jeho realizaci včetně vytváření dokladů do běžné knihy prodeje.

Adresa ve stromu:

Parametry skriptu:

BookContract

Kniha, do které se budou ukládat kontraktační zakázky.

BookDocument

Kniha, do které se budou vytvářet ostré doklady.

History - Ano

Pamatování historie objednaných položek.

Skript je standardně zařazen pod tlačítkem Kontrakty prodej na pracovní ploše K2. Standardní tlačítka kontraktů na pracovní ploše mají od výroby parametry přednastaveno chování svých skriptů tak, aby byly spustitelné i na demonstračních datech programu. Proto je před prvním použitím kontraktů potřeba provést nastavení parametrů skriptů podle podmínek každého klienta. Před spuštěním knih kontraktů je nutné provést nastavení parametrů funkcí Nastavení kontraktů, která je zařazena pod knihami kontraktů ve stromovém menu.

Book Contents

Book Index

Kupní smlouva - export do RTF

Číslo procesu: ZAK006

Id. číslo skriptu: FZAK037

Soubor: SALES_AGREEMENT.PAS

Popis: Skript vyexportuje sestavu Kupní smlouva, soubor uloží na zadané místo a otevře k editaci. Vytvořený soubor je možné parametrem připojit k Zakázce či k Objednávce přijaté. Pokud již nějaká smlouva připojená je, bude nový soubor vytvořen, nebude k dokladu nově vytvořený soubor připojen.

Adresa ve stromu: [Prodej/Zpracování zakázek] [Objednávky přijaté] [Tisk dokladů - seznamy]

Parametry skriptu:

NoInteraktiv - Ano

Ano - uloží podle nastavení parametrů. Ne - vyvolá obvyklý formulář pro uložení souborů.

AddFileToPage9 - 0

Přidá vytvořený soubor na 9. stranu dokladů. 0 - na žádný doklad; 1 - na Objednávku přijatou; 2 - na Zakázku.

FileName - kupnismlouva

Název souboru pro neinteraktivní spuštění.

TypeOfDoc - OFO

Typ dokumentu, kde bude soubor přiřazen při uložení na 9. stranu.

SavePath

Cesta pro uložení při neinteraktivním spuštění.

Partner - Zákazník

Číslo procesu: CIS004

Id. číslo skriptu: FCRM042

Soubor: ExportPartBaz.pas

Popis skriptu: Skript vytvoří zákazníky k vybraným partnerům.

Adresa ve stromu: [Prodej / Zpracování zakázek] [Základní data] [Zákazníci] [Funkce zákazníků] [Partner - Zákazník]

[Nákup / Zásobování] [Základní data] [Dodavatelé] [Funkce dodavatelů] [Partner - Dodavatel]

Parametry skriptu:

PravoNaRec - Ano

Pokud je parametr nastaven na hodnotu "Ano", ignoruje záznamy, na které uživatel nemá právo.

Pomocí tohoto skriptu je možné srovnat databáze Partnerů a Zákazníků. Funkce vytvoří k vybraným partnerům (k těm, kteří nejsou s příslušným zákazníkem svázáni) záznamy v kartě zákazníka.

Book Contents

Book Index

Pokračovat datumovou cenou před akcí

Číslo procesu: CIS009

Id. číslo skriptu: FCIS008

Soubor: ZBO_CENYDATPOKR.PAS

Popis skriptu: Skript se používá v případě, kdy se datumové ceny využívají pro akční ceny s omezenou dobou platnosti (tj. v K2 je vyplněna položka platnost do data). Skript vytvoří novou datumovou cenu platnou po skončení akce a zkopíruje ceny platné před touto akcí. Vytvořen však bude pouze řádek v horní části 5. strany Zboží. Je potřeba pustit přepočet cen zboží, aby se vytvořily i patřičné odběratelské ceny a ceny cenových skupin předdefinované produktovou skupinou.

Adresa ve stromu:

Parametry skriptu:

Bez parametrů.

 

Book Contents

Book Index

Prodejka - kurzy

Číslo procesu: ZAK008

Id. číslo skriptu: FZAK041

Soubor: PRODEJKA2_KURZY.PAS

Popis skriptu: Skript pro nastavení kurzu platby cizí měnou. Zde se nastavuje pokladna, pro kterou kurz platí, a datum, od kdy je platný.

Adresa ve stromu:

Parametry skriptu:

Skript nemá žádné parametry.

Book Contents

Book Index

Připojení zakázek ke kontraktu

Číslo procesu:

Id. číslo skriptu: FCRM022

Soubor: ZAKTOCONTRACTS.PAS

Popis skriptu: Skript vytvoří kontrakt podle zkratky nabídky. Projde všechny aktivity typu OFO nabídky. Z aktivit z 9. strany zjistí připojené zakázky a vloží je do kontraktu.

Adresa ve stromu:

Parametry skriptu:

Bez parametrů.

Book Contents

Book Index

Vložení poplatku na zakázku - elektroodpad

Číslo procesu: EXP005

Id. číslo skriptu: FEXP013

Soubor: VLOZ_EO_ZAK.PAS

Popis skriptu: Vloží položky poplatků elektroodpadu na zakázku. Bližší popis v metodice Financování sběru elektroodpadu.

Adresa ve stromu:

Parametry skriptu:

Bez parametrů.

Book Contents

Book Index

VPFilFaV

Číslo procesu: ZAK013

Id. číslo skriptu: FZAK034

Soubor: VP_FILFAV.PAS

Popis skriptu: Filtr faktur vydaných podle meziobdobí. Skript přidá do filtru nestornované faktury mezi určenými daty.

Adresa ve stromu:

Parametry skriptu:

DatumOd - -693594.0

Datum faktury vydané od.

DatumDo - -693594.0

Datum faktury vydané do.

Book Contents

Book Index

Změna poplatku na zakázce/objednávce - elektroodpad

Číslo procesu: EXP005, ZAS021

Id. číslo skriptu: FEXP007

Soubor: EO_UPDATE.PAS

Popis skriptu: Převytvoří (aktualizuje) položky elektroodpadu na již existující objednávce nebo zakázce. Doklad nesmí být při spuštění funkce ve stavu Změna. Aby funkce fungovala korektně a původní položky poplatků odstranila, je nutné, aby na jejich kartách zboží byl v poli Značka uveden text "Elektroodpad".

Adresa ve stromu: [Prodej/Zpracování zakázek] [Zakázky]

[Nákup/Zásobování] [Objednávky vydané]

Parametry skriptu:

Bez parametrů.

Vytvorenie ostatnej pohľadávky z faktúry

Číslo procesu: ZAK019, FIN016

Id. číslo skriptu: FZAK019

Súbor: FA_CreateOtherRelation.PAS

Popis skriptu: Skript spustíme na faktúre vydanej. Po spustení sa zobrazí formulár, v ktorom sa podľa faktúry nastaví Firma, Stredisko, Kód zákazky, Spôsob platby a Popis. Zadáme knihu, v ktorej má byť pohľadávka vytvorená, dátumy, čiastku bez DPH, sadzbu DPH alebo kartu ostatnej pohľadávky, prípadne ďalšie údaje. Po odsúhlasení formulára sa vytvorí doklad ostatná pohľadávka.

Pokiaľ nie je zadaný Typ dane a Účet, doplní sa podľa nastavení knihy, v ktorej sa vytvorí doklad.

Dátum UZP sa doplní v závislosti na parametri Dátum UZP, nastavenom v knihe.

Adresa v strome: [Predaj] [Ostatné pohľadávky]

Parametre skriptu:

Account -

Účet ostatnej pohľadávky / záväzku.

Amount - 0

Čiastky bez DPH dokladu.

AmountFromInvoice - Nie

Áno - čiastka sa nastaví podľa čiastky bez DPH faktúry.

Bank - kód banky prijatej faktúry

Kód banky ostatného záväzku.

BankAccount - bankový účet prijatej faktúry

Bankový účet ostatného záväzku.

Book -

Skratka knihy ostatných pohľadávok / záväzkov.

Card -

Skratka karty ostatnej pohľadávky / záväzku.

Confirm - Áno

Áno - potvrdí sa vytvorený doklad.

ContractCode - kód zákazky z faktúry

Skratka kódu zákazky.

CostCentre - stredisko z faktúry

Skratka strediska.

Description - popis z faktúry

Popis dokladu.

Firm - firma z faktúry

Firma dokladu.

InvoiceDate - aktuálny dátum

Dátum účtovného prípadu dokladu.

MaturityDate - aktuálny dátum

Dátum splatnosti dokladu.

NoInteractive - Nie

Áno - nezobrazí sa vstupný formulár.

PayMethod - spôsob platby z faktúry

Popis dokladu.

RateOfVat -

Skratka sadzby DPH pre položku dokladu.

TypeOfTax -

Typ dane dokladu.

Vat - Nie

Áno - začiarkne sa príznak DPH v hlavičke dokladu.

Book Contents

Book Index

Import položek zakázek/objednávek z excelu

Číslo procesu:

Id. číslo skriptu: FZAK045

Soubor: ImportSalePurchItems.pas

Popis skriptu: Skript se pouští ve změně nad dokladem zakázky nebo objednávky vydané a importuje položky dokladu připravené v excelu.

 

Po spuštění skriptu se vybere vstupní soubor excelu, který má vyplněné sloupce, kde musí být minimálně informace o identifikaci zboží (číslo, zkratka nebo EAN), mohou tam být informace o množství, měrné jednotce, ceně a plánované skladové ceně. Excel nesmí obsahovat záhlaví sloupců s popisem informace. V poli Typ ceny zadáváme, zda hodnoty v excelu zadáváme jako netto, brutto a nebo zda plnit ceny z excelu nebudeme (budou se plnit dle cenotvorby). Pokud jsou importované ceny z excelu, pak se v tlačítku Průběh výpočtu ceny zobrazí informace "Uživatelem zadaná cena". Pokud by byla vybrána možnost ceny neplnit, pak se doplní ceny dle aktuálního ceníku a tato informace bude zobrazena i v tlačítku Průběh výpočtu ceny.

 

Jednotlivé sloupce z excelu se namapují pro příslušná pole na formuláři U zboží se vybere, zda se bude importovat dle interního čísla v databázi, zkratky 1, zkratky 2 nebo podle EAN kódu.

 

V případě neexistence zkratky zboží nebo měrné jednotky, nedojde k importu položek a zobrazí se chybová hláška.

Adresa ve stromu:

Parametry skriptu:

PriceType - 0

1 - plní se netto cena, 2 - plní se brutto cena.

pic_9771

Obr.: Vstupní formulář

pic_9772

Obr.: Vzorový excel

EKOKOM - Export do excelu 2021

Číslo procesu: EXP008

Id. číslo skriptu: EXP023

Súbor: EkokomToExc2021.pas

 

Popis skriptu: Skript sa spúšťa nad funkciou Produkcia obalov - EkoKom a je určený len pre legislatívu platnú od 1.1.2021. Vykoná export počítaných dát do aktuálneho výkazu v exceli. Skript automaticky stiahne aktuálny formulár v exceli pre zadané obdobie.

 

Skript je určený len pre legislatívu platnú do 1.1.2021.

Adresa v strome:

Parametre skriptu:

MyFirm -

Číslo vlastnej firmy.

NoOfOrder -

Plní pole Číslo Vašej objednávky v exceli.

EkokomId -

Plní pole EKOKOM - ID v exceli.

Correction - Nie

Hodnota Áno doplní text Opravný do excelu na 1.stranu.

EmailInv -

Plní pole E-mail pre príjem faktúr v exceli.

ContactPerson -

Plní pole Kontaktná osoba v exceli.

Phone -

Plní pole Tel. v exceli.

Fax -

Plní pole Fax v exceli.

Email -

Plní pole E-mailv exceli.

ExistingFile -

Pokiaľ nie je vyplnené, stiahne sa excel zo stránok EKOKOMu. Do parametra je možné zadať cestu k súboru, pokiaľ je už súbor uložený (napr. C:\EKOKOM).

Export cenníka

Číslo procesu: CIS008a

Id. číslo skriptu: FZAK047

Súbor: PriceListExport.pas

Popis skriptu: Skript exportuje položky cenníka (časť Položky definície). Užívateľ vyberie typ súboru, zadá názov. Vyexportujú sa informácie o čísle, skratke tovaru, mernej jednotke, množstve a cenách. Voliteľne je možné začiarknuť aj pole pre popis tovaru, jeho EAN, predajnú cenu, skratku 2 alebo jeho jazykový názov.

Adresa v strome:

Parametre skriptu:

Bez parametrov.

Import cenníka

Číslo procesu: CIS008a

Id. číslo skriptu: FZAK046

Súbor: PriceListImport.pas

Popis skriptu: Skript importuje položky cenníka vo formáte xls alebo xml. Položky sa importujú do časti Ďalšie položky cenníka (modul Cenníky) záznamy zo súboru. V prípade importu z excelu si užívateľ vo formulári, ktorý sa zobrazí po spustení funkcie namapuje stĺpce. Vyberie si, či importovať podľa čísla tovaru, skratky1, skratky2, EANu, či importovať cenu bez DPH alebo cenu s DPH. Je možné nastaviť príznaky Položku cenníka uplatniť len pri predaji v zadanej jednotke, Len pre násobok množstva a Neaplikovať ďalšie zľavy, prípadne je možné nastaviť Platnosť od-do.

 

Namapované pole je možné uložiť pomocou tlačidla Uložiť nastavenie.

 

 

V prípade importu z xml súboru sa informácie nemapujú.

 

Pokiaľ je začiarknuté pole Potvrdenie cenníka po importe, potom príde k automatickému potvrdeniu cenníka.

 

Pokiaľ nemá importovaný excel v prvom riadku názvy stĺpcov, ale na prvom riadku sú už importované dáta, potom je potrebné začiarknuť pole Prvý riadok neobsahuje názvy stĺpcov.

 

Pokiaľ je nájdená v položkách cenníku už existujúca kombinácia tovaru, množstvo a MJ, potom začiarknutím poľa Prepis ceny pre kombináciu tovaru, množstva, jednotky dôjde k prepisu pôvodných hodnôt.

 

V prípade, že dochádza k importu masterkarty do cenníka, tak pokiaľ je začiarknuté pole Importovať všetky varianty master karty, potom sa naimportujú súčasne aj všetky jej varianty.

 

Pri mapovaní je potrebné skontrolovať, či niektorý stĺpec nie je chybne nastavený pre viac výdajov. V takomto prípade nepríde k importe.

Adresa v strome:

Parametre skriptu:

RewriteItems - Nie

Áno - umožní prepásať položky, akonáhle je už v cenníku nájdená kombinácia tovaru, merná jednotka a množstvo. Nie - importuje len položky, ktoré v cenníku ešte pre daný tovar, mernú jednotku a množstvo neexistujú.

ConfirmPriceList - Nie

Áno - po importe potvrdí cenník.

ImportMasterCardVariants - Nie

Áno - Pokiaľ ide o tovar typu master karta, potom príde k importu všetkých variant.

FirstRowIsData - Nie

Áno - Importovaný excel neobsahuje názvy stĺpcov.

Linked Graphics K2_SKRIPT

Obr.: Formulár pre spustenie skriptu Import cenníkov s naimportovanými stĺpcami (pozri obrázok excelu nižšie)

pic_7236

Obr.: Vzorový excel (bez názvov stĺpcov)

pic_7237

Obr.: Vzorový excel s názvami stĺpcov

Book Contents

Book Index

Nákladový list

Číslo procesu:

Id. číslo skriptu: FZAK048

Soubor: CMR.pas.pas

Popis skriptu: Skript vyvtvoří dokument Nákladový list. Soubor se vytvoří v xls formátu Šablona nákladového listu (CMR.xls) je uložena v adresáři K2/SupportFiles/Lang5. Skript je spustitelný nad výdejkami nebo nad dodacími listy vydanými.

Adresa ve stromu:

Parametry skriptu:

FilePath -

Nastavení umístění souboru

Freighter - 0

Číslo karty zákazníka dopravce. Plní kolonku 16.

InstructionCMR - CMR

Typ komentáře, který pokud je zadán na dokladu, pak obsah komentáře se zobrazí v Pokynech odesílatele (pole 13).

OpenExcel - Ano

Dojde k automatickému otevření excelu. Pokud je skript spouštěn pro více záznamů, otevře se příslušný počet souborů excelů.

Language - 0

Pokud je spouštěno z jiné než 0.strany (nebo záložky Seznam v univerzálním rozhraní) a Language = 0, pak se zobrazí excel v jazyku zákazníka (pole Jazyk v Dod./Odb.).

Pokud je spouštěno z jiné než 0.strany (nebo záložky Seznam v univerzálním rozhraní) a Language má jinou hodnotu než nula, pak se excel tiskne v jazyku dle hodnoty parametru Language.

Pokud je spuštěno nad 0.stranou (nebo záložkou Seznam v univerzálním rozhraní), pak se excel tiskne v jazyku dle hodnoty parametru Language. Na jazyk zákazníka se nebere zřetel.

Pozn.: V požadovaném jazyce se tisknou pouze údaje název zboží, měrná jednotka a názvy připojených dokladů.

Book Contents

Book Index

Upozornění na fakturu před splatnosti nebo v prodlení

Číslo procesu:

Id. číslo skriptu: FZAK049

Soubor: OverdueInvoiceNotification.PAS

Popis skriptu: Skript umožňuje zasílat notifikaci na faktury v určitém počtu dnů prodlení, příp. před splatností. Skript běží v plánovači úloh a je spojen se skriptovou akcí v notifikaci.

Adresa ve stromu:

Parametry skriptu:

NotifyActionForDayBeforeDuteDate -

Číslo akce notifikace pro upozorňení splatností

NotifyActionForDaysOfDelay -

Číslo akce notifikace pro upozorňení prodlení

NumberOfDaysBeforeDuteDate -

Počet dní před splatností

NumberOfDaysOfDelay -

Počet dní prodlení

WatchNumberOfDayBeforeDuteDate - Ne

Zapnutí sledování dní před splatností

WatchNumberOfDaysOfDelay - Ne

Zapnutí sledování dní v prodlení

Book Contents

Book Index

Deaktivácia cenníka

Číslo procesu: CIS008a

Id. číslo skriptu: FZAK052

Súbor: DeactivationOfPriceLists.pas

Popis skriptu: Skript možno pustiť iba nad knihou Cenníky. Skript prejde cenníky a pokiaľ nájde cenník s ukončenou platnosťou, dôjde k odčiarknutiu polí Aktívne a Priame zadanie ceny.

Adresa v strome:

Parametre skriptu:

bez parametrov.

Book Contents

Book Index

Hromadná zmena cenníkov

Číslo procesu: CIS008a

Id. číslo skriptu: FZAK052

Súbor: PriceListBulkChange.PAS

Popis skriptu:

Skript možno pustiť iba nad knihou Cenníky. Pre označené doklady cenníkov alebo tie, ktoré sú v kontajneri alebo vo filtri sa spustí formulár, kde je v ribbone zoznam akcií, ktoré možno použiť.

 

Stlačením funkcií z ribbonu sa zobrazí príslušný formulár pre každú akciu a po zadaní podmienok a hodnôt sa vytvorí v tabuľke Akcia záznam. V tabuľke Akcia môže byť viac záznamov s kombináciou rôznych aj rovnakých akcií. Pre akcie Zmena zľavy a Zmazanie definície existuje možnosť načítať aktuálnu definíciu z cenníka. Pokiaľ je pravítko na nejakom zázname cenníka v časti Definícia, potom sa tento záznam po stlačení tlačidla Načítať aktuálne definície prednastaví pre následnú akciu Zmena zľavy alebo Zmazanie definície. Pri akcii Zmazanie definície sú tlačidla dve. Jedno pre načítanie Zdroje položiek, druhé pre načítanie Zdroja ceny.

 

Pokiaľ sa jedná o akciu, v ktorej sa zadávajú podmienky (napr. Zmena zľavy, Zmazanie definície) a táto podmienka bude v menených cenníkoch nájdená, potom po stlačení tlačidla Zmeniť cenníky dôjde k zmene v cenníkoch podľa požadovaných hodnôt. Skript postupne spracuje všetky riadky. Zoznam zmenených, pridaných alebo vymazaných záznamov sa zobrazí v logu formulára s názvom Zoznam vykonaných zmien. Pokiaľ bude zadaná podmienka, ktorá v menených cenníkoch nie je nájdená, potom sa vo formulári Zoznam vykonaných zmien zobrazí zodpovedajúce informácie.

Adresa v strome:

Parametre skriptu:

bez parametrov.

Po spustení skriptu dôjde k zobrazeniu prázdneho formulára s ponukou akcií (horná lišta/ribbon), ktorá skript ponúka.

Linked Graphics K2_SKRIPT

Obr.: Formulár po spustení skriptu

V ponuke sú nasledujúce akcie:

Zmena zľavy

Po stlačení funkcie Zmena zľavy sa zobrazí formulár Zmena zľavy v definícii. Vo formulári užívateľ nastaví podmienku, ktorá keď bude splnená/nájdená v cenníkoch označených pre hromadnú zmenu, potom sa nastaví nová zľava nastavená v časti Nová hodnota.

Tlačidlo Načítať aktuálnu definíciu slúži k rýchlemu naplneniu formulára podľa vybranej definície. Tlačidlo je aktívne iba v prípade, že je skript spustený nad jedným z menených cenníkov nad záložkou Definícia. Po stlačení tlačidla dôjde k naplneniu hodnôt formulára podľa definície, na ktorom stojí pravítko.

Príklad: Existuje viac cenníkov s produktovým kľúčom Čokolády so zľavou 12%.

Linked Graphics K2_SKRIPT

Obr.: Cenník s produktovým kľúčom Čokolády so zľavou 12%.

Pre tieto cenníky potrebujeme hromadne zmeniť túto zľavu na 10%. Označíme príslušné cenníky a spustíme skript. Po stlačení akcie Zmena zľavy nastavíme podmienky Produktový kľúč a 12% a novú zľavu 10%, prípadne stlačíme tlačidlo Načítať aktuálne definície.

Linked Graphics K2_SKRIPT

Obr.:.Definícia podmienok a nové zľavy

Po stlačení tlačidla OK sa vloží v časti Akcia nový záznam. Po stlačení tlačidla Zmeniť cenníky dôjde v menených cenníkoch k zmene zľavy pre produktový kľúč Čokolády na požadovanú hodnotu 10% a zobrazí sa log vo formulári Zoznam vykonaných zmien s rekapituláciou vykonaných zmien.

Linked Graphics K2_SKRIPT

Obr.: Formulár Zoznam vykonaných zmien

Linked Graphics K2_SKRIPT

Obr.: Cenník so zmenenou zľavou

Pridanie definície

Po stlačení akcie Pridanie definície sa zobrazí rovnaký formulár ako sa zobrazí pri stlačení klávesa Ins v zázname cenníka v module Cenníky v hornej tabuľke na záložke Definícia. Nastavením hodnôt v tomto formulári a následným spustením skriptu pomocou tlačidla Zmeň cenníky dôjde k pridaniu definície do všetkých cenníkov, nad ktorými je akcia realizovaná.

Linked Graphics K2_SKRIPT

Obr.: Pridanie definície

Zmazanie definície

Po stlačení akcie Zmazanie definície sa zobrazí formulár s ponukou podmienok pre zmazanie definície. Formulár je rozdelený na podmienky Zdroj položiek a Zdroj ceny. Pokiaľ sú označené a zadané obe podmienky, potom dôjde k výmazu definície, ktorá spĺňa obe podmienky. Je možné nastaviť taktiež len jednu podmienku. Teda buď len podmienku pre Zdroj položiek alebo len pre Zdroj ceny.

Tlačidlo Načítať aktuálnu definíciu u oboch podmienok slúži k rýchlemu naplneniu formulára podľa zvolenej definície. Tlačidlo je aktívne iba v prípade, že je skript spustený nad jedným z menených cenníkov nad záložkou Definícia. Po stlačení tlačidla dôjde k naplneniu hodnôt formulára podľa zvolenej definície, na ktorej stojí pravítko.

Linked Graphics K2_SKRIPT

Obr.: Formulár akcia Zmazanie definície

Príklad: Pokiaľ budú podmienky pre zmazanie definície nastavené ako na obrázku, potom dôjde k zmazaniu všetkých definícií s produktovou skupinou Nápoje, ktoré majú zároveň nastavenú hodnotu Katalógová cena v poli Zdroj ceny.

Zámena cenníka

Po stlačení akcie Zámena cenníka sa zobrazí formulár, v ktorom sa definuje pôvodný cenník, ktorý má byť zamenený za nový cenník.

Linked Graphics K2_SKRIPT

Obr.: Formulár Zámena cenníka

Nová položka

Táto akcia pridá postupne karty tovaru do časti záznamu cenníka do časti Ďalšie položky cenníka na záložke Definície. Po stlačení akcie sa zobrazí formulár pre pridanie ďalšej položky cenníka s možnosťou výberu tovaru a pre nastavenie ďalších informácií ako je napríklad cena, zľava, množstvo, platnosť od-do a ďalšie.

Linked Graphics K2_SKRIPT

Obr.: Formulár pre vloženie položky do časti Ďalšie položky cenníka

Zmazanie položky

Po spustení akcie Zmazanie položky sa zobrazí zoznam tovaru. Pokiaľ užívateľ označí karty tovaru hviezdičkou, potom zoznam týchto kariet tovaru bude po potvrdení vykonania akcie následne vymazaný z cenníka, pokiaľ tieto karty tovaru budú nájdené v cenníkoch v časti Ďalšie položky cenníka na záložke Definície.

Linked Graphics K2_SKRIPT

Obr.: Zoznam tovaru v cenníku v časti Ďalšie položky cenníka

Linked Graphics K2_SKRIPT

Obr.: Výber tovaru pre zmazanie (označené hviezdičkou)

Linked Graphics K2_SKRIPT

Obr.: Označené karty tovaru určené k zmazaniu