Marketing
Aktualizace GPS
Číslo procesu: CIS002 |
Id. číslo skriptu: FCRM058 |
Soubor: PartUpdateGPS.PAS |
Popis skriptu: Skript aktualizuje GPS souřadnice partnera podle zadané adresy. |
||
Adresa ve stromu: |
||
Parametry skriptu:
AllPartners - Ne Ano - skript lze spustit odkudkoli a bude aktualizovat GPS ve všech partnerech. Ne - skript aktualizuje GPS nad vybranými partnery ve filtru. |
Aktualizace příležitostí
Číslo procesu: CRM 010 |
Id. číslo skriptu: FCRM003 |
Soubor: OFF_AKT.PAS |
Popis skriptu: Tento skript aktualizuje v Příležitostech údaje týkající se Předpokladu realizace dle sledovacích aktivit z 2. strany Příležitosti. Jedná se o Pravděpodobnost, Datum, Objem a Akvizici. Údaje jsou aktualizovány dle poslední sledovací aktivity. Pokud je více sledovacích aktivit stejného data, dosazují se údaje z aktivity s největší pravděpodobností realizace. Funkce také aktualizuje pole Datum od a Datum do v Příležitosti. To probíhá podle hodnot v nejstarší a nejaktuálnější příležitosti. Funkce po provedení vypíše ty doklady, u kterých došlo ke změně. |
||
Adresa ve stromu: [Marketing - CRM] [Příležitosti] |
||
Parametry skriptu:
Confirmed - Ne Skript aktualizuje pouze potvrzené příležitosti při nastavení parametru na Ano; pokud je nastavení provedeno na hodnotu Ne, aktualizují se pouze nepotvrzené příležitosti. |
ShowLog - Ano Parametr určuje, zda má skript vypsat aktualizované příležitosti. Pokud je parametr nastaven na hodnotu Ano, tento seznam se zobrazí. |
Anonymizace dat u kontaktních osob (podpora GDPR)
Číslo procesu: CRM 009 |
Id. číslo skriptu: FCRM060 |
Soubor: AnonymizeContactPerson.PAS |
Popis skriptu: Skript vymaže hodnoty v polích, která obsahují osobní údaje. Skript je spustitelný pouze ve stavu kontejner. |
||
Adresa ve stromu: [Marketing - CRM] [Kontaktní osoby] |
||
Parametry skriptu:
ActivityAll - ne Ano - vymaže celý strom aktivit |
ActivityType Vymaže požadovaný typ aktivity |
All - ne Ano - nastaví všechny parametry typu boolean na ano |
AttachementType Vymaže požadovaný typ přílohy |
CommentType Přidá nadefinovaný typ komentáře k automaticky vytvořenému komentáři |
DeleteNotes - Ne Ano - vymaže záznamy v záložce Poznámky |
EAddress - Ne Ano - skryjí se hodnoty v polích Elektronických adres |
FirstName - Ne Ano - skryje se hodnota v poli Jméno |
MarketingPersonalData - Ne Ano - vymaže hodnoty z 6. strany Kontaktních osob |
OtherPersonalData - Ne Ano - vymaže hodnoty z 3. strany Kontaktních osob |
PraSk Přidá právo na záznam |
SimpleAddress - Ne Ano - vymaže hodnoty v polích Jednoduchých adres |
Surname - Ne Ano - skryje se hodnota v poli Příjmení |
TitleData - Ne Ano - vymaže hodnoty v polích Titul a Titul za |
Pomocí tohoto skriptu je možné vymazat hodnoty v polích, které obsahují osobní údaje. Pole, které chceme vymazat si lze nadefinovat v parametrech skriptu.
Anonymizace Partneři (podpora GDPR)
Číslo procesu: CRM009 |
Id. číslo skriptu: FCRM061 |
Soubor: AnonymizePartner.pas |
Popis skriptu: Skript pro výmaz hodnot v polích, které obsahují osobní údaje. |
||
Adresa ve stromu: |
||
Parametry skriptu:
Abbr1 - ne Ano - vymaže hodnotu v poli Zkratka 1 |
Abbr2 - ne Ano - vymaže hodnotu v poli Zkratka 2 |
Company - ne Ano - vymaže hodnotu v poli Firma |
Addresses - ne Ano - vymaže hodnoty v polích určených pro zadání Adresy |
BusinesID - ne Ano - vymaže hodnotu v poli IČO |
TaxID - ne Ano - vymaže hodnotu v poli DIČ |
EAddress - ne Ano - vymaže hodnoty v polích pro Elektronické adresy |
DeleteNotes - ne Ano - vymaže záznamy v záložce Poznámky |
ActivityType Vymaže požadovaný typ aktivity |
ActivityAll Vymaže celý strom aktivit |
PraSk Přidá právo na záznam |
CommentType Přidá nadefinovaný typ komentáře k automaticky vytvořenému komentáři |
All - ne |
Pomocí tohoto skriptu je možné vymazat hodnoty v polích, které obsahují osobní údaje. Pole, které chceme vymazat si lze nadefinovat v parametrech skriptu. Skript se provede, pouze pokud neexistuje vazba na Zákazníka. Pokud bude Partner propojen se Zákazníkem, pak je potřeba provést anonymizaci nad modulem Zákazník (Dodavatelé/Odběratelé).
Anonymizace dat v Registraci (podpora GDPR)
Číslo procesu: CRM 009 |
Id. číslo skriptu: FCRM062 |
Soubor: AnonymizeRegistration.PAS |
Popis skriptu: Skript vymaže Jméno, Příjmení, email, telefon, adresy a vytvoří náhodné přihlašovací jméno. |
||
Adresa ve stromu: |
||
Parametry skriptu:
Address - ne Ano - vymaže záznamy adres |
All - ne Ano - nastaví všechny parametry typu boolean na ano |
CommentType Přidá nadefinovaný typ komentáře k automaticky vytvořenému komentáři |
Email - Ne Ano - skryje se hodnota v poli Email |
FirstName - Ne Ano - vymaže hodnotu v poli Jméno |
Login - Ne Ano - vymaže hodnotu v poli Přihlašovací jméno a vytvoří náhodné přihlašovací jméno |
Phone - Ne Ano - vymaže hodnotu v poli Telefon |
Surname - Ne Ano - vymaže hodnot v poli Příjmení |
Pomocí tohoto skriptu je možné vymazat hodnoty v polích, které obsahují osobní údaje. Pole, které chceme vymazat si lze nadefinovat v parametrech skriptu.
Export partnerů do "*.xml"
Číslo procesu: CRM009 |
Id. číslo skriptu: FCRM037 |
Soubor: Part_ExportXML.pas |
Popis skriptu: Skript pro export partnerů do formátu "*.xml". |
||
Adresa ve stromu: |
||
Parametry skriptu:
XMLFile Parametr pro výběr uložiště a názvu cílového souboru. |
XMLFileForImport Parametr pro výběr uložiště a názvu cílového souboru s nastavením exportu. |
XMLFileSaveSett Parametr pro výběr uložiště souboru s aktuálním nastavením. |
NoInteractive - Ne Ano - nezobrazí se formulář skriptu. |
Pomocí tohoto skriptu je možné exportovat karty partnerů do formátu "*xml". Skript se spouští nad kontejnerem partnerů a vždy jsou exportováni pouze partneři z tohoto kontejneru. Po spuštění se zobrazí formulář, ve kterém je možné vybrat jednotlivé elementy exportu, tzn. pole karty partnera. Jednotlivé elementy pro export musí být ve formuláři označeny hvězdičkou. Označení se provádí pomocí standardních ikon s hvězdičkami popř. kombinací kláves Shift+Enter nebo Ctrl+Mezera. Seznam těchto elementů může být ve formuláři setříděn podle různých kritérií. Pro volbu tohoto setřídění je k dispozici pole Setřídit podle. Uživatel může pomocí této funkce exportovat s partnery také jejich kontaktní osoby. Pro export tohoto podřízeného modulu je nutné jej vybrat v poli Cílový modul a opět označit hvězdičkou příslušné elementy. Pole Výstupní soubor slouží pro zadání názvu a cesty k vyexportovanému "*.xml" souboru.
Tento skript umožňuje také vytvořit soubor "*.xml" s nastavením hodnot pro import partnerů. To je možné zatrhnutím pole Vytvořit nastavení pro import. Po zatržení tohoto pole se také automaticky označí všechna povinná pole (elementy) karty partnera. Tento soubor je možné nakopírovat do firemního adresáře a skript pro import partnerů po spuštění automaticky spojí pole uložená v tomto "*.xml" soboru s poli v K2.
Uživatel může uložit také aktuální nastavení ve formuláři a to pomocí volby na nástrojové liště Nastavení/Ulož nastavení. Takto uložené nastavení se použije při další spuštění skriptu. Aktuální nastavení se ukládá opět v "*.xml" souboru.
Vlastní export partnerů se provede stisknutím tlačítka Exportovat.

Obr.: Formulář Export dat
Kontakty
Číslo procesu: CIS002 |
Id. číslo skriptu: FCIS012 |
Soubor: Mar_Hle.PAS |
Popis skriptu: Základní funkcí skriptu je vyhledávání, aktualizace a zakládání nových Partnerů, Kontaktních osob a Zákazníků (Dodavatelů/Odběratelů). |
||
Adresa ve stromu: |
||
Parametry skriptu:
Code Hodnota zadaná v tomto parametru se předvyplní do pole Kód. |
CreateNewZIPCODE - Ano Pokud není zadané PSČ nalezeno, skript jej vytvoří. |
Group - Dodavatel Hodnota zadaná v tomto parametru se předvyplní do pole Skupina. |
ImportFile Pomocí tohoto parametru lze zadat cestu k importovanému souboru. |
ShowOpenDialog - Ano Pokud je tento parametr nastaven na hodnotu Ne, nezobrazí se dialog pro výběr importovaného souboru. Importuje se soubor dle zadané cesty. |
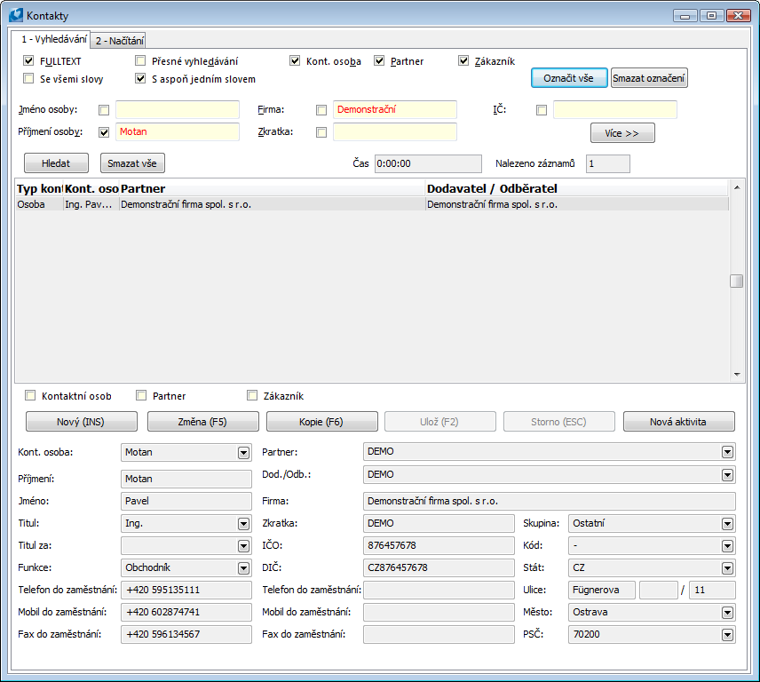
1. strana - Vyhledávání

Obr.: Formulář Kontakty pro vyhledávání a zakládání kontaktů
V horní části formuláře jsou volby, jakým způsobem a které knihy se mají prohledávat.
Zatrhnutím vybíráme:
- způsob vyhledávání:
FULLTEXT |
Skript bude prohledávat slova i jejich části a zobrazovat nalezené záznamy. |
Přesné vyhledávání |
Skript bude prohledávat jen celá slova a zobrazovat nalezené záznamy. Při Přesném vyhledávání se nebere ohled na následující dvě uvedené možnosti vyhledávání. |
Se všemi slovy |
Skript zobrazí záznamy, které obsahují všechna zadaná slova. |
S aspoň jedním slovem |
Skript zobrazí záznamy, které obsahují alespoň jedno zadané slovo, ale z každého vyplněného pole. |
- knihu, kterou chceme prohledávat:
Kont. osoba |
Skript bude prohledávat knihu Kontaktní osoby. |
Partner |
Bude se prohledávat kniha Partneři. |
Zákazník |
Bude se prohledávat kniha Dodavatelé/Odběratelé. |
Pole, která se mohou prohledávat:
Jméno osoby |
Prohledávají se jména osob. |
Příjmení osoby |
Prohledávají se příjmení osob. |
Firma |
Prohledávají se názvy firem. |
Zkratka |
Prohledávají se zkratky firem. |
IČ |
Prohledávají se IČ firem. |
Více |
Stisknutím tlačítka Více zobrazíme další možnosti vyhledávání (např. dle adresy). |
Pozn.: Pokud chceme podle těchto polí vyhledávat, musí být zatržena. Pokud volby u těchto polí zatržené nejsou, jen jsou v nich vyplněny hodnoty, nebude brán na tyto hodnoty ohled.
Stisknutím tlačítka Hledat se začnou prohledávat záznamy dle zadaných parametrů. Tlačítkem Smazat vše se zadané parametry vymažou. Pole Čas zobrazí, jak dlouho systému prohledávání trvalo. Pole Nalezeno záznamů ukazuje počet nalezených záznamů dle zadaných kritérií.
Příklad:
Chceme najít firmu, jejíž název obsahuje slovo Demonstrační a příjmení osoby obsahuje slovo Motan.
V poli Firma je zadáno Demonstrační, v poli Příjmení osoby je zadáno Motan. Tzn., bude hledána osoba, jejíž příjmení obsahuje Motan A ZÁROVEŇ je uvedená jako Kontaktní osoba u Firmy, jejíž název obsahuje slovo Demonstrační.

Obr.: Příklad vyhledávání
Po zadání vyhledávaného textu stiskneme tlačítko Hledat, a pokud bude nalezen záznam, který vyhovuje podmínce, zobrazí se v prostřední části formuláře. Ve sloupci Typ kontaktu je vidět, že hledaná osoba byla nalezena jako typ Osoba a je přiřazena k Dodavateli/Odběrateli a zároveň k Partnerovi.
Vyhledaných záznamů může být i více; označením jednoho z nich se k tomuto záznamu zobrazí ve spodní části formuláře další informace. V editačních polích je možné pracovat s některými hodnotami polí tohoto záznamu:
- pomocí zatrhávacích polí (Kontaktní osoba, Partner nebo Zákazník) řekneme, který záznam chceme upravovat,
- stisknutím příslušného tlačítka určíme, co chceme s vybraným záznamem provést:
- nový záznam vytvoříme tlačítkem Nový nebo klávesou Ins,
- změnit označený záznam můžeme klávesou Změna nebo tlačítkem F5,
- kopírovat záznam můžeme tlačítkem Kopie nebo klávesou F6,
- tlačítkem Ulož, nebo klávesou F2, vytvořený nebo změněný záznam uložíme,
- tlačítkem Storno, nebo klávesou Esc, zrušíme provedené změny,
- tlačítkem Nová aktivita vytvoříme vybranému záznamu novou aktivitu v knize Aktivity.
2. strana - Načítání záznamů ze souboru ve formátu "*.xls"

Obr.: Kontakty - záložka Načítání pro načítání záznamů u Excelu
Části formuláře:
Položky kontaktu |
Zde jsou přednastaveny záhlaví hodnot jednotlivých záznamů. |
Sloupce souboru |
Zde se načtou záhlaví sloupců z načteného souboru. |
Načtené záznamy |
Zobrazí se zde jednotlivé záznamy (řádky) z načteného souboru. |
Tlačítka formuláře:
Načíst soubor |
Zobrazí formulář pro výběr souboru, ze kterého se budou načítat záznamy. |
Spojit |
Spojí označený sloupec vstupního souboru s označeným polem v IS K2 tj. s položkou kontaktu. |
Rozpojit |
Rozpojí spárovaný sloupec vstupního souboru s položkou kontaktu v IS K2. |
Rozpojit vše |
Rozpojí všechny spárované sloupce vstupního souboru s položkami kontaktu v IS K2. |
Vymazat |
Odstraní načtený soubor z tohoto formuláře. |
Načíst záznamy |
Načte záznamy ze souboru do pole Načtené záznamy. |
Bez 1. řádku |
Zatrhnutím tohoto pole bude skript brát ohled na první řádek souboru "*.xls", ve kterém je většinou vypsáno záhlaví k záznamům. Pokud toto pole zatrženo není, skript bude brát v úvahu první řádek jako záznam, ne jako záhlaví záznamu. |
Postup načítání záznamů:
- tlačítkem Načíst soubor vybereme soubor, podle kterého budeme chtít vyhledávat, případně ukládat nové záznamy,
- po načtení souboru se do části formuláře Sloupce souboru načte záhlaví (1. řádek) souboru "*.xls",
- ve spodní části formuláře se do oddílu Načtené záznamy vloží záznamy (jednotlivé řádky) z našeho souboru, vyplněný však bude pouze sloupec Řádek,
- další sloupce vyplníme přiřazením záznamů pole Sloupce souboru k záznamům v poli Položky kontaktu, viz níže Postup přiřazení záznamů,
- přenačteme záznamy pomocí tlačítka Načíst záznamy.
Položky kontaktu představují pole v IS K2. Ty se shodují s poli na 1. straně formuláře Kontakty, dle kterých lze kontakty vyhledávat (na 1. straně v horní části). Tato pole, budou předvyplněna (na 1. straně ve spodní části) v případě, že kontakt nebude nalezen.
Postup přiřazení záznamů:
- nastavíme pravítko na záznam v části formuláře Sloupce souboru, stejným způsobem vybereme v části formuláře Položky kontaktu položku, se kterou chceme záznam spojit,
- tlačítkem Spojit tyto položky spojíme.
- v části formuláře Položky kontaktu ve sloupci Sloupec vidíme, díky zobrazování písmen, které sloupce jsme navzájem spojili.

Obr.: 2. strana formuláře Kontakty - Načítání
V případě, že jsou záznamy správně přiřazeny a načteny, zobrazí se na 1. straně formuláře tlačítka První záznam a Další záznam. Stisknutím tlačítka První záznam se předvyplní do vyhledávacích polí údaje daného záznamu (řádku) z Excelu a dle zatrhnutých polí se prohledají záznamy v knihách. Tlačítkem Další záznam se do vyhledávacích polí načte další řádek načteného souboru z 2. strany a spustí se vyhledávání. Pokud chceme začít vyhledávat od jiného záznamu než od prvního načteného, označíme pravítkem na 2. straně v oddíle Načtené záznamy záznam před záznam, který chceme načíst, přepneme se na 1. stranu a stiskneme tlačítko Další záznam.

Obr.: Nastavení 1. strany formuláře Kontakty
S takto vyhledanými záznamy můžeme dále pracovat stejně, jako je popsáno u vyhledaných záznamů na první straně.
Import partnerů
Číslo procesu: CRM009 |
Id. číslo skriptu: FCRM025 |
Soubor: ImPart.PAS |
Popis skriptu: Skript pro import Partnerů ze souboru "*.xls". |
||
Adresa ve stromu: [Marketing - CRM] [Partneři] |
||
Parametry skriptu:
FindPartBy - 0 0 - skript hledá partnery podle zkratky 1 pak případně dle zkratky 2, 1 - skript vyhledává partnery pouze podle zkratky 1, 2 - skript vyhledává partnery pouze podle zkratky 2, 3 - skript vyhledává partnery pouze podle názvu, 4 - skript vyhledává partnery pouze podle IČ |
XMLFile - ImportPart.xml Parametr pro určení názvu "*.xml" souboru, kde je uloženo aktuální nastavení a spárování polí. |
Spreadsheet - 0 Parametr pro volbu tabulkového procesoru pro import. 0 - skript automaticky detekuje tabulkový procesor pro import, 1 - skript pro import použije tabulkový procesor Microsoft Excel, 2 - skript pro import použije tabulkový procesor LibreOffice. |
Pomocí tohoto skriptu je možné naimportovat partnery do IS K2 ze souboru "*.xls" a zjednodušit tím jejich zavedení do systému. Společně s partnery je možné importovat také jejich elektronické adresy.
Při přípravě souboru vhodnému k importu je nutné dbát na to, aby záhlaví s popisem sloupců bylo uvedeno na řádku č. 1 a vlastní data, která se budou importovat, od řádku č. 2.

Obr.: Příklad vstupního souboru
Po spuštění skriptu je potřeba načíst připravený soubor "*.xls" do pole Vstupní soubor. K tomu uživateli slouží tlačítko Načti soubor.
Nastavení importu
Možnosti |
Možnost nastavit povolení importu duplicitních nebo neduplicitních položek. |
Neimportovat duplicitní položky |
Importují se pouze firmy, jejichž název není v databázi K2. |
Povolit import duplicitních položek |
Importují se všechny záznamy bez rozdílu shodností názvů firmy v databázi. |
Přepsat duplicitní položky a importovat nové |
Importují se všechny záznamy. Záznamy firem, které jsou v databázi, budou změněny, ostatní se založí jako nové. |
Pouze přepsat duplicitní položky (neimportovat nové) |
Importují se pouze duplicitní položky, tzn. ty záznamy, které jsou už v databázi K2. |
Import podřízených modulů |
Implicitně nastaveno včetně importu podřízených modulů. Pokud je pole zatrženo, je možné importovat podřízené moduly, tzn., elektronické adresy a poznámky. |

Obr.: Načtení vstupního souboru importu pro excel nebo xml soubor
Výběrem a načtením vstupního souboru se v části Vstupní sloupce zobrazí 1. řádek importovaného souboru. Možnost Se záhlavím znamená, že se budou data importovat od řádku č. 2, v opačném případě od řádku č. 1.
Přiřazování polí
- Vybereme Název v části Vstupní pole.
- Vybereme Pole v části Pole v K2 – Partneři.
- Stiskneme tlačítko Spojit.
Ve sloupcích Vstupní název a Vstupní sloupec v části Pole v K2 se zobrazují názvy přiřazených sloupců z importovaného souboru a zároveň se v části Vstupní sloupce načítá počet přiřazení.
V případě odpojení polí stačí pouze vybrat pole v části Pole K2 – Partneři/Kontaktní osoby a stisknou tlačítko Odpojit.
Povinné pole - Příznakem
ve sloupci PP jsou označena povinná pole v K2, ke kterým je potřeba přiřadit sloupce ze vstupního souboru a zadat Impl. hodnotu.
Impl. hodnota
- Výběrem nebo zadáním implicitní hodnoty je možné importovat do databáze K2 uvedenou implicitní hodnotu, aniž by byl přiřazen sloupec ze souboru "*.xls".
- V případě, že bude přiřazen sloupec ze vstupního souboru a zároveň implicitní hodnota, bude importována implicitní hodnota v případě, že se vyskytne ve vstupním souboru prázdná hodnota.
- Vyplnění implicitní hodnoty je povinné u povinných polí a polí, která se odkazují na číselníky a u nichž není povolena jejich aktualizace, viz níže.
- Vložit implicitní hodnotu je možné přes ikonu v horní části formuláře nebo pomocí klávesy Enter na záznamu.
Aktualizace číselníků ![]()
- Příznak
ve sloupci A znamená, že je možné u polí, které mají vazbu na číselníky, povolit při importu aktualizaci těchto číselníků. V případě, že se povolí aktualizace číselníku, bude ve sloupci A příznak
. - V případě, že nebude povolena aktualizace číselníku, musí být zadána implicitní hodnota, která bude importována, pokud přiřazený sloupec vstupního souboru bude obsahovat prázdnou hodnotu nebo hodnotu, která není v číselníku.
- Povolit aktualizaci je možné přes ikonu
v horní části formuláře nebo pomocí klávesové zkratky Shift+Enter na záznamu.

Obr.: Přiřazené pole importu
Hromadné rozesílání emailů
Číslo procesu: CRM009 |
Id. číslo skriptu: FCRM026 |
Soubor: SEND_MAIL.PAS |
Popis skriptu: Skript umožní rozesílání hromadných emailů z kontejnerů Partneři, Kontaktní osoby a Dod./Odb. |
||
Adresa ve stromu: [Marketing - CRM] [Partneři] [Hromadná korespondence] [Marketing - CRM] [Kontaktní osoby] [Hromadná korespondence] [Prodej / Zpracování zakázek] [Základní data] [Zákazníci] [Funkce zákazníků] [Nákup / Zásobování] [Základní data] [Dodavatelé [Funkce dodavatelů] |
||
Parametry skriptu:
Activity_Abbr |
Activity_Campaign - 0 Kampaň aktivity. Hodnota se předvyplní do pole ve formuláři. |
Activity_Descr Popis aktivity. Hodnota se předvyplní do pole ve formuláři. |
Activity_Offer Příležitost aktivity. Hodnota se předvyplní do pole ve formuláři. |
Activity_RespPers - 0 Zodpovědná osoba aktivity. Hodnota se předvyplní do pole ve formuláři. |
Activity_Specifitacion - 0 Specifikace aktivity |
Activity_Type Typ aktivity. Hodnota se předvyplní do pole ve formuláři. |
CreateAct - Ne Parametr určuje, zda vytvořit aktivity k odeslaným emailům. Pokud je parametr nastaven na Ano, automaticky se zaškrtne příznak Vytvořit aktivity. |
DateFrom - 693594,0 Datum od. Hodnota se předvyplní do pole ve formuláři. |
DateTo - 693594,0 Datum do. Hodnota se předvyplní do pole ve formuláři. |
DetailProt - Ne Pokud je parametr nastaven na hodnotu ANO automaticky se zatrhne příznak Detailní protokol. |
EditMail - Ne V případě, že je parametr nastaven na hodnotu ANO, zatrhne se automaticky pole Editovat mail. |
FilterContactPers - Ne Parametr pro přednastavení volby Kontejner kontaktních osob. |
FilterCustom - Ne Parametr pro přednastavení volby Kontejner Dod/Odb. |
FilterPart - Ne Parametr pro přednastavení volby Kontejner partnerů. |
CheckPermission - Ne Parametrem je možné určit, zda kontrolovat povolení zasílání. |
LogoPictureHeader - Header.wmf Název loga firmy pro patičku emailu. |
LogoPictureFooter - Footer.wmf Název loga firmy pro hlavičku emailu. |
ShowLogoFooter - Ne Ano - zobrazí logo v patičce emailu. |
ShowLogoHeader - Ne Ano - zobrazí logo v hlavičce emailu. |
SplitFor - 10 Parametr udává maximální počet adres v emailu. Hodnota se předvyplní se do pole Rozdělit po. |
Subject Parametr pro předvyplnění předmětu emailu. Do textu je možné předvyplňovat text z pole pomocí definice [NazevField]. |
TypeOfEmailAddr - EMAIL1 Parametr pro typ adresy, na kterou mají být emaily zaslány. |
Message Parametr pro definování textu emailu. Je možné přidat text dodatku %ZkratkaDodatku% nebo text z pole [NazevField]. Další text je možné zadávat před i za tyto pole. |
Pomocí tohoto skriptu je možné hromadně vytvářet a rozesílat emaily pro Partnery, Kontaktní osoby a Dod./Odb. Tento skript je spustitelný nad kteroukoliv ze jmenovaných knih. Tato funkce je také zařazena ve stromovém menu modulu Marketing. Před použitím skriptu je potřeba mít správně nastavenou poštovní schránku a výchozí účet pro odesílání. Po spuštění skriptu se zobrazí uživatelský formulář, který má 2 popř. 3 záložky.
Záložka - Adresy
Na této záložce je možné vybírat adresáty, kterým budou vytvořené emaily doručeny.

Obr.: Formulář Hromadné zasílání mailů - strana Adresy
Načtení adresátů tzn. Partnerů, Kontaktních osob nebo Dod./Odb z kontejneru probíhá zatržením polí na této straně formuláře. Pokud je zatrženo některé z polí Kontejner partnerů, Kontejner kontaktních osob nebo Kontejner Dod./Odb., načtou se firmy popř. kontaktní osoby z kontejnerů těchto modulů. Všechny záznamy se po načtení automaticky označí hvězdičkami. Toto označení lze korigovat pomocí standardních ikon s hvězdičkami popř. pomocí kombinace kláves Shift+Enter.
Popis polí:
Editovat email |
Pokud je toto pole zatrženo zobrazí se email ještě před odesláním příjemci. |
Vytvořit aktivity |
Zatržením této volby je umožněno vytvářet aktivity Partnerům a Kontaktním osobám. Po zatržení se zpřístupní 2. strana, ve které je možné zadat základní údaje o aktivitě. |
Detailní protokol |
Poskytuje informace nejen o počtu odeslaných emailů a vytvořených aktivitách, ale také o tom jaké informace a na jaké adresy byly emaily odeslány a komu byly aktivity vytvořeny. |
Rozdělit po |
Hodnota zde zadaná udává maximální počet adres v jednom emailu (tzn., pokud číslo bude 10 a adres pro odeslání 100, bude posláno pouze 10 emailů). |
Typ adresy |
Výběr typu adresy, na kterou mají být emaily zaslány. Jedná se o typ elektronické adresy, kterou má adresát založenou na své kartě. |
Adresy, na které budou emaily rozeslány, se u jednotlivých adresátů zobrazují ve sloupci Mail. Tento sloupec je editovatelný a lze zde emailové adresy ještě měnit. Důležitou volbou na této straně formuláře je Kontrolovat povolení zasílání. Pokud je toto pole zatrženo, ověřuje funkce stav pole Zasílání informací v elektronických adresách. V případě, že není odesílání povoleno, není na tuto adresu email odeslán.

Obr.: Formulář Elektronické adresy
Záložka formuláře - Email
Tato záložka slouží k vyplnění vlastního textu emailu a přiřazení přílohy. Text mailu lze zadat i v html formátu. Aby se text zobrazil v mailu v HTML zobrazení, je třeba mít nastaveného poštovního klienta v IS K2 na hodnotu Oultlook (viz obrázek Nastavení emailové schránky).

Obr.: Formulář Hromadné zasílání mailů - strana Email

Obr.: Nastavení emailové schránky
V horní části formuláře na této straně jsou pole, kterými je možné přednastavit Předmět a Zprávu emailu. V dolní části je možné vkládat k emailu Přílohy. Vždy se zobrazí cesta, kde je konkrétní příloha uložena.
Záložka - Aktivita
Zde je možné předdefinovat pole pro vytvoření aktivit. Tato strana se zobrazí pouze tehdy, pokud je zatrženo pole Vytvořit aktivity na záložce Adresy.

Obr.: Formulář Hromadné zasílání mailů - strana Aktivita
Do polí na této straně formuláře může uživatel doplnit příslušné hodnoty a ty se poté dosadí do nově vytvořených aktivit. Jedná se o pole Typ aktivity, Zkratka, Popis, Umístit do složky, Kampaň, Příležitost, Datum, Čas, Zodpovědná osoba a Komentář. Po stisknutí tlačítka OK dojde k odeslání emailů všem označeným příjemcům a k vytvoření aktivit k těmto emailům.
Hromadné vytváření dopisů
Číslo procesu: CRM009 |
Id. číslo skriptu: FCRM029 |
Soubor: Send_Letter.pas |
Popis skriptu: Skript umožní hromadné vytvoření dopisů, jejich tisk, vytvoření aktivit a záznamů v knize Listovní pošta odeslaná. |
||
Adresa ve stromu: [Marketing - CRM] [Partneři] [Hromadná korespondence] [Marketing - CRM] [Kontaktní osoby] [Hromadná korespondence] |
||
Parametry skriptu:
AddrType - FIR Typ adresy pro načítání z kontaktních osob. |
AddrType - OV Parametr pro volbu knihy, ve které budou vytvořeny obálky listovní pošty odeslané. |
ConnectedTo9Side - Ano Ano - vytvořený dopis se připojí jako příloha na 9. stranu obálky listovní pošty odeslané. |
KindOfShipment - 2000000235 Tímto parametrem je možné zvolit druh zásilky. Zadaná hodnota se doplní do vytvořené obálky listovní pošty odeslané. |
LogoPictureFooter - Footer.wmf Název loga firmy pro patičku dopisu. |
LogoPictureHeader - Header.wmf Název loga firmy pro hlavičku dopisu. |
ShowLogoFooter - Ano Ano - zobrazí logo v patičce dopisu. |
ShowLogoHeader - Ano Ano - zobrazí logo v hlavičce dopisu. |
TypeOfAddress - 2 Typ adresy ze zákazníka. Adresa dle zvoleného typu se doplní do dopisu, případně do vytvořeného záznamu listovní pošty odeslané. 1 - fakturační adresa, 2 - dodací adresa, 4 - korespondenční adresa. |
TypeOfShipment - 108 Parametr pro volbu typu zásilky. Zadaná hodnota se doplní do položky vytvořené obálky listovní pošty odeslané. |
ReportName Parametr pro tisk speciální sestavy. Tato speciální sestava může být uložena v adresáři Special nebo v DB uložišti. |
Pomocí tohoto skriptu je možné hromadně vytvářet dopisy pro Partnery, Kontaktní osoby a Dod./Odb. Lze také vytvořit aktivity a k jednotlivým dopisům odpovídající záznamy v knize Listovní pošta odeslaná. Tento skript je spustitelný nad kteroukoliv ze jmenovaných knih. Funkce je zařazena také do stromového menu modulu Marketing. Po spuštění skriptu se zobrazí uživatelský formulář, který má několik záložek.
Úvodní strana formuláře 0 - Adresát
Tato strana slouží k výběru adresáta pro vytvářené dopisy.

Obr.: Formulář Hromadné zasílání dopisů - strana Adresy
Načtení adresátů do formuláře probíhá zatržením polí Kontejner partnerů, Kontejner kontaktních osob, Kontejner Dod./Odb. Po zatržení těchto polí se do formuláře načtou firmy nebo osoby z kontejnerů těchto modulů. Všechny záznamy se po načtení automaticky označí hvězdičkami. Toto označení lze korigovat pomocí standardních ikon s hvězdičkami, popř. pomocí kombinace kláves Shift+Enter. Dopisy se následně vytvoří pouze pro označené adresáty. Tlačítka Partneři, Kontaktní osoby a Dod/Odb slouží k přepnutí do příslušné knihy. Zpřístupní se vždy po zatrhnutí pole pro dosazení adresáta z příslušného kontejneru.
Popis polí
Adresa z centrály |
Pokud je pole zatrženo, vytváří skript dopis, popř. také doklad listovní pošty odeslané k centrále daného zákazníka (adresa z centrály je dosazena do pole Adresát). |
Typ adresy |
Pole pro výběr typu adresy zákazníka (partnera). Do vytvářeného dopisu, příp. dokladu listovní pošty odeslané se doplní Fakturační, Dodací nebo Korespondenční adresa, pokud je nastavena v kartě zákazníka. |
Vytisknout dopis |
Pouze pokud je toto pole zatrženo, vytisknou se jednotlivé dopisy, po nastavení potřebných parametrů a stisknutí tlačítka OK. |
Vytvořit obálky |
Pokud je pole Vytvořit obálky zatrženo, vytvoří se po stisknutí tlačítka OK k jednotlivým označeným adresátům záznamy v knize Listovní pošta odeslaná. Ve formuláři se zobrazí také nová záložka Obálka, kde je možné nadefinovat některé hodnoty, které se doplní do vytvořených obálek listovní pošty odeslané. |
Vytvořit aktivity |
Skript umožňuje také vytváření aktivit k jednotlivým dopisům pro označené adresáty. Po zatržení tohoto pole se ve formuláři zobrazí záložka Aktivity, kde je možné zadat základní údaje o aktivitě. |
Typ adresy u kontaktních osob |
Pokud jsou dopisy vytvářeny ke kontaktním osobám, je možné v tomto poli volit typ jejich adres. Tyto adresy se doplní do vytvořeného dopisu, příp. do obálky listovní pošty odeslané. |
Náhled |
Tlačítko pro zobrazení náhledu rozpracovaných dopisů. |
Strana 1 - Nastavení
Zde je možné navolit texty, které se budou objevovat v záhlaví a zápatí dopisu. Dále je zde možné nastavit značku dopisu, popřípadě adresu a nadpis (předmět dopisu).

Obr.: Formulář Hromadné zasílání dopisů - strana Nastavení
V horní části formuláře jsou pole, které může uživatel využít pro zadání libovolného textu vlevo, uprostřed nebo vpravo v záhlaví dopisu. Pod záhlavím je možné v tomto formuláři nastavit značku dopisu. Po zatržení pole Značka se zpřístupní další pole formuláře, které zjednoduší vytváření značky dopisu. Pomocí těchto polí a příznaků lze určit, zda v dopisu vytvořit značku z aktuálního data či doplňovat vlastní text. Dále je zde možné nastavit číslování značky dopisu a určit, zda zobrazovat vlastní text Značka.
Dále je možné na této záložce formuláře nastavit adresu dopisu. Zatržením pole může uživatel určit umístění adresy (vlevo, vpravo). Pomocí zatržení příslušných polí lze také potlačit či zobrazit jednotlivé části adresy včetně oslovení.
Poslední možností na této straně formuláře je text zápatí dopisu. K tomu jsou určena 3 pole v dolní části formuláře (podle toho kde bude text zápatí umístěn).
Strana 2 - Text dopisu
Zde se vytváří vlastní dopis. Tento text lze formátovat, ukládat šablony nebo rozpracované dopisy pro pozdější použití. Je zde možné také vkládat obrázky. Omezením však je, že dopis by neměl být delší než jedna strana A4. Delší text nelze zobrazit a vytisknout. Zadaný text se doplní také do položky (dopisu) vytvořené obálky listovní pošty odeslané.

Obr.: Formulář Hromadné zasílání dopisů - strana Text dopisu
Strana 3 - Aktivita
Tato strana formuláře Hromadné zasílání dopisů slouží k předdefinování polí pro vytvoření aktivit. Tato záložka se zobrazí vždy po zatržení pole Vytvořit aktivity na str. 0 - Adresát formuláře Hromadné zasílání dopisů.

Obr.: Formulář Hromadné zasílání dopisů - strana Aktivita
Do polí na této straně formuláře může uživatel doplnit příslušné hodnoty a ty se poté dosadí do nově vytvořených aktivit. Jedná se o pole Typ aktivity, Zkratka, Popis, Umístit do složky, Kampaň, Příležitost, Datum, Čas, Zodpovědná osoba a Komentář.
Strana 4 - Obálka
Tato záložka se zobrazí, pouze pokud je zatrhnuto pole Vytvořit obálky na str. 0 - Adresát.

Obr.: Formulář Hromadné zasílání dopisů - strana Obálka
Strana 4 - Obálka formuláře Hromadné zasílání dopisů slouží uživateli pro předdefinování některých polí vytvářeného dokladu listovní pošty odeslané. Jedná se o pole Typ zásilky, Druh zásilky a Popis. Dále je zde možné zvolit knihu, ve které budou obálky listovní pošty odeslané vytvořeny.
Po vyplnění potřebných polí na záložkách si můžeme pomocí tlačítka Náhled vytvořit náhled sestavy s jednotlivými dopisy. Tyto dopisy je možné vytisknou a také po návratu ještě měnit předdefinované texty a nastavení záhlaví, zápatí atd. Uživatel potom může formulář ukončit pomocí tlačítka Zavřít, bez uložení jakýchkoliv změn nebo vytvoření dokladů.
Tisk dopisů včetně případného vytvoření aktivit o tom, že byl dopis zpracován, a obálek listovní pošty odeslané, může uživatel provést stisknutím tlačítka OK.
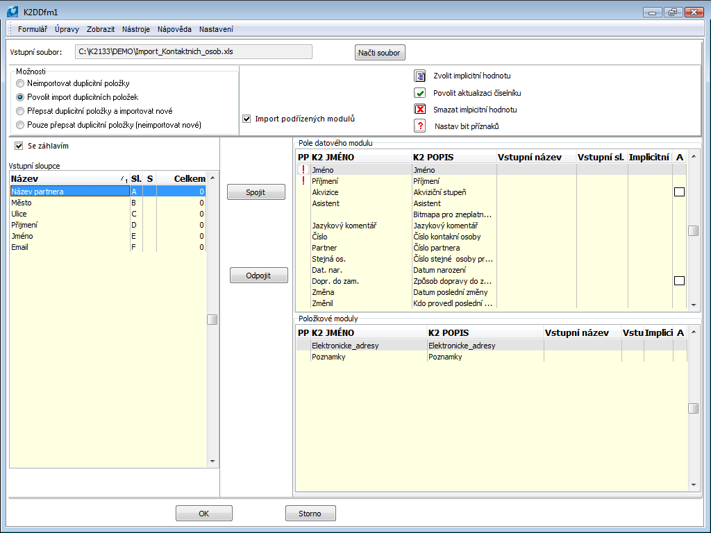
Import kontaktních osob
Číslo procesu: CRM009 |
Id. číslo skriptu: FCRM043 |
Soubor: ImKos.PAS |
Popis skriptu: Skript pro import Kontaktních osob ze souboru "*.xls". |
||
Adresa ve stromu: [Marketing - CRM] [Kontaktní osoby] |
||
Parametry skriptu:
FindPartBy - 0 Parametr pro určení způsobu vyhledávání partnera importované kontaktní osoby. 0 - skript hledá partnera podle čísla, 1 - skript vyhledává partnera pouze podle zkratky 1, 2 - skript vyhledává partnera pouze podle zkratky 2, 3 - skript vyhledává partnera pouze podle názvu, 4 - skript vyhledává partnera pouze podle IČ. |
XMLFile - ImportPart.xml Parametr pro určení názvu "*.xml" souboru, kde je uloženo aktuální nastavení a spárování polí. |
Spreadsheet - 0 Parametr pro volbu tabulkového procesoru pro import. 0 - skript automaticky detekuje tabulkový procesor pro import, 1 - skript pro import použije tabulkový procesor Microsoft Excel, 2 - skript pro import použije tabulkový procesor LibreOffice. |
Pomocí tohoto skriptu je možné naimportovat kontaktní osoby do IS K2 ze souboru "*.xls" a zjednodušit tím jejich zavedení do systému. Společně s kontaktními osobami je možné importovat také jejich elektronické adresy.
Při přípravě souboru vhodnému k importu je nutné dbát na to, aby záhlaví s popisem sloupců bylo uvedeno na řádku č. 1 a vlastní data, která se budou importovat, od řádku č. 2.
Po spuštění skriptu je potřeba načíst připravený soubor "*.xls" do pole Vstupní soubor. K tomu uživateli slouží tlačítko Načti soubor.
Po výběru a načtení vstupního souboru se v levé části formuláře skriptu v části Vstupní sloupce zobrazí 1. řádek importovaného souboru. Možnost Se záhlavím znamená, že se budou data importovat od řádku č. 2, v opačném případě od řádku č. 1.

Obr.: Načtení vstupního souboru importu
Nastavení importu:
Neimportovat duplicitní položky |
Importují se pouze ty kontaktní osoby, které nejsou v databázi K2. |
Povolit import duplicitních položek |
Importují se všechny záznamy bez rozdílu shodností názvů firmy v databázi. |
Přepsat duplicitní položky a importovat nové |
Importují se všechny záznamy. Ty záznamy, které jsou v databázi, budou změněny, ostatní se založí jako nové. |
Pouze přepsat duplicitní položky (neimportovat nové) |
Importují se pouze duplicitní položky, tzn. ty záznamy, které jsou už v databázi K2. |
Import podřízených modulů |
Implicitně nastaveno včetně importu podřízených modulů. Pokud je pole zatrženo je možné importovat podřízené moduly tzn. elektronické adresy a poznámky. |
Při importu se duplicita kontaktních osob vyhodnocuje vždy podle Jména, Příjmení a Partnera, ke kterému je osoba přiřazena. Partner této kontaktní osoby se vyhledává dle Čísla, Názvu, Zkratky 1, Zkratky 2 nebo IČ vždy podle toho, jak je nastaven parametr skriptu "FindPartBy". Tento parametr je tedy nutné nastavit vždy tak, jakým způsobem je specifikován partner importované kontaktní osoby ve vstupním souboru.
Po načtení polí vstupního souboru a nastavení importu je nutné jednotlivé sloupce vstupního souboru spojit s poli v IS K2.
Přiřazování polí
- Vybereme Název v části Vstupní sloupce.
- Vybereme Pole v části Pole datového modulu.
- Stiskneme tlačítko Spojit.
Ve sloupcích Vstupní název a Vstupní sloupec v části Pole datového modulu se zobrazují názvy přiřazených sloupců z importovaného souboru a zároveň se v části Vstupní sloupce načítá počet přiřazení.
V případě odpojení polí stačí pouze vybrat pole v části Pole datového modulu a stisknou tlačítko Odpojit. Dojde k odpojení vždy toho pole, na němž stojí pravítko.
Povinné pole - Příznakem
ve sloupci PP jsou označena povinná pole v K2, ke kterým je potřeba přiřadit sloupce ze vstupního souboru a zadat Impl. hodnotu.
Impl. hodnota
- Výběrem nebo zadáním implicitní hodnoty je možné importovat do databáze K2 uvedenou implicitní hodnotu, aniž by byl přiřazen sloupec ze souboru "*.xls".
- V případě, že bude přiřazen sloupec ze vstupního souboru a zároveň implicitní hodnota, bude importována implicitní hodnota v případě, že se vyskytne ve vstupním souboru prázdná hodnota.
- Vyplnění implicitní hodnoty je povinné u povinných polí a polí, která se odkazují na číselníky a u nichž není povolena jejich aktualizace, viz níže.
- Vložit implicitní hodnotu je možné přes ikonu v horní části formuláře nebo pomocí klávesy Enter na záznamu.
Aktualizace číselníků ![]()
- Příznak
ve sloupci A znamená, že je možné u polí, které mají vazbu na číselníky, povolit při importu aktualizaci těchto číselníků. V případě, že se povolí aktualizace číselníku, bude ve sloupci A příznak
. - V případě, že nebude povolena aktualizace číselníku, musí být zadána implicitní hodnota, která bude importována, pokud přiřazený sloupec vstupního souboru bude obsahovat prázdnou hodnotu nebo hodnotu, která není v číselníku.
- Povolit aktualizaci je možné přes ikonu
v horní části formuláře nebo pomocí klávesové zkratky Shift+Enter na záznamu.

Obr.: Přiřazené pole importu
Pomocí skriptu Import kontaktních osob je možné spolu s kontaktními osobami importovat také jejích elektronické adresy nebo poznámky. Ve formuláři skriptu v části Položkové moduly je nutné požadovaný modul rozkliknout. Zobrazí se formulář Import podřízených modulů.

Obr.: Formulář Import podřízených modulů
V tomto formuláři je nutné opět spojit příslušná pole K2 se sloupci vstupního souboru, nebo těmto polím přiřadit jejich implicitní hodnotu. Propojení probíhá pomocí tlačítka Spojit. Pokud jsou jednotlivá pole spárována, případně mají nastavenou implicitní hodnotu, musí uživatel toto spojení uložit. To provedeme tlačítkem Uložit.
Stejným způsobem je nutné postupovat při importu poznámek.
Při práci s touto funkcí je možné vždy pomocí volby Uložení Nastavení uložit nastavení formuláře tzn. přiřazení jednotlivých polí.
Kontrola příjmení kont. osob podle partnera
Číslo procesu: |
Id. číslo skriptu: FCRM004 |
Soubor: RF_CHECKCONTACTS.PAS |
Popis skriptu: Kontrola kontaktní osoby při ukládání. Jedná se o skript registrované funkce, který se spouští při ukládání kontaktní osoby. Kontroluje, zda zadané příjmení již u partnera neexistuje. |
||
Adresa ve stromu: |
||
Parametry skriptu:
Bez parametrů. |
Nalezení zacyklených aktivit
Číslo procesu: CRM001 |
Id. číslo skriptu: FCRM005 |
Soubor: AKT_CYKLY.PAS |
Popis skriptu: Tento skript vyhledá a vypíše nalezené zacyklené aktivity. |
||
Adresa ve stromu: |
||
Parametry skriptu:
Bez parametrů. |
Otevření faktur přijatých
Číslo procesu: CRM001 |
Id. číslo skriptu: FCRM001 |
Soubor: OPENINVOICEIN.PAS |
Popis skriptu: Skript vytváří filtr faktur přijatých k danému partnerovi z konkrétní aktivity. |
||
Adresa ve stromu: |
||
Parametry skriptu:
Bez parametrů. |
Pomocí tohoto skriptu je možné vytvořit kontejner faktur přijatých z knihy Aktivit. Skript je možné spustit pouze nad knihou Aktivit. Z aktivity, na které je nastaveno pravítko, zjistí funkce partnera a zákazníka, zjistí jeho faktury přijaté a vytvoří kontejner těchto faktur.
Přepis typů adres
Číslo procesu: CRM010 |
Id. číslo skriptu: FCRM006 |
Soubor: MAR_ZTA.PAS |
Popis skriptu: Jedná se o servisní skript pro přepis typů adres kontaktních osob. Skript vyhledá ve spestru typy adres uvedené v parametrech skriptu a přepíše jejich zkratky na "PRI" a "FIR". Jestliže takový starý typ adresy nenajde, přidá do spestru nový záznam. |
||
Adresa ve stromu: |
||
Parametry skriptu - implicitní hodnota:
ZkrFiremni Firemní adresa, která se má přepsat na typ FIR. |
ZkrPrivatni Soukromá adresa, která se má přepsat na typ PRI. |
Přesun aktivit na jinou kontaktní osobu
Číslo procesu: CRM010 |
Id. číslo skriptu: FCRM009 |
Soubor: KOS_COPY.PAS |
Popis skriptu: Skript umožní přesun aktivit mezi Kontaktními osobami. |
||
Adresa ve stromu: [Marketing - CRM] [Kontaktní osoby] |
||
Parametry skriptu:
Bez parametrů. |
Pomocí tohoto skriptu může uživatel přesouvat Aktivity z jedné Kontaktní osoby na druhou. Po spuštění skriptu se zobrazí jednoduchý formulář pro volbu Kontaktních osob.

Obr.: Formulář pro výběr kontaktních osob
V horním poli v tomto formuláři vybírá uživatel tu Kontaktní osobu, jejíž aktivity chce přesunout. Předbízí se zde vždy Kontaktní osoba, na které je skript spuštěn. Spodní řádek formuláře slouží pro výběr kontaktní osoby, na kterou se aktivity budou přesouvat. Uživatel vybírá z číselníku Kontaktních osob. Po stisknutí tlačítka OK se zobrazí varovné hlášení, kde je nutné ještě znovu potvrdit, zda aktivity skutečně převést. Přesunuté aktivity zůstávají navázány na původního Partnera. Do komentáře přesunuté aktivity je vždy dosazen text o tom, že aktivita byla přesunuta a z jaké Kontaktní osoby byla přesunuta.
Převod typů el. adres
Číslo procesu: CRM010 |
Id. číslo skriptu: FCRM052 |
Soubor: ElAddrMove.pas |
Popis skriptu: Skript pro hromadné převádění typů elektronických adres u partnerů a kontaktních osob. |
||
Adresa ve stromu: |
||
Parametry skriptu:
FromEAType1 - EMAIL1 Zkratka typu el. adresy, která bude převedena. |
FromEAType2 - FAX1 Zkratka typu el. adresy, která bude převedena. |
FromEAType3 - TEL1 Zkratka typu el. adresy, která bude převedena. |
FromEAType4 - TEL2 Zkratka typu el. adresy, která bude převedena. |
ToEAType1 - EMAILB Zkratka cílového typu el. adresy. |
ToEAType2 - FAXB Zkratka cílového typu el. adresy. |
ToEAType3 - TELB Zkratka cílového typu el. adresy. |
ToEAType4 - MOBB Zkratka cílového typu el. adresy. |
Pomocí tohoto skriptu je možné hromadně převádět typy elektronických adres u partnerů a kontaktních osob. Partnery, případně kontaktní osoby, u kterých chceme změnit typ el. adres, je nutné vložit do kontejneru. Skript lze spustit pouze nad kontejnerem Partnerů nebo Kontaktních osob. Pomocí parametrů FromEAType a ToEAType je nutné nastavit typ el. adres, které chceme převádět. Do parametru FromEAType typ té el. adresy, kterou chceme změnit (převést) a do parametru ToEAType typ adresy, na kterou bude elektronická adresa převedena.
Implicitně jsou převáděny vždy 4 typy el. adres. Pokud chceme převést např. pouze jeden typ, zařadíme do funkce parametry FromEAType1 a ToEAType1 se zvolenými hodnotami. Zbývající parametry je nutné nastavit s prázdnou hodnotou! Pokud bychom nenastavili zbývající parametry s prázdnou hodnotou, převedla by funkce el. adresy dle implicitního nastavení těchto parametrů.
Po provedení konverze je vždy zobrazen výsledný log s výpisem provedených změn.
Ověření v obchodním rejstříku
Číslo procesu: CRM009 |
Id. číslo skriptu: FCRM024 |
Soubor: OVEROR.PAS |
Popis skriptu: Funkce pro ověření Partnera v obchodním rejstříku. |
||
Adresa ve stromu: |
||
Parametry skriptu:
Bez parametrů. |
Tuto funkci je možné spustit pomocí tlačítka Ověř na 1. straně karty Partnera. Po spuštění se automaticky zobrazí webové stránky obchodního rejstříku, na kterých je možné okamžitě prověřit správnost zápisu názvu firmy. Současně se spuštěním webových stránek je zobrazen také dotaz na správnost ověření zápisu do Obchodního rejstříku. Volbou Ano dojde k zapsání data ověření do karty Partnera, popř. přepsání původního data na aktuální. Volba Ne ponechá původní datum ověření. Skript není možné spouštět nad kartou Dod./Odb.
Připojení objednávky na aktivitu
Číslo procesu: CRM009 |
Id. číslo skriptu: FCRM023 |
Soubor: OBJ_AKT.PAS |
Popis: Skript slouží k propojení Objednávky vydané s Aktivitou. Po spuštění nad objednávkou vydanou se ve filtru zobrazí všechny aktivity typu OFI podle zákazníka z objednávky. Po vybrání aktivity se u nabídky svázané s aktivitou změní zkratka podle čísla objednávky vydané. Na aktivitě se uloží na 9. straně odkaz na objednávku vydanou a na objednávce vydané se uloží odkaz na aktivitu. Dále se na 8. stranu Aktivity uloží položky objednávky vydané. |
||
Adresa ve stromu: |
||
Parametry skriptu:
Bez parametrů.
|
Uložení aktivity do kalendáře
Číslo procesu: CRM001 |
Id. číslo skriptu: FCRM038 |
Soubor: Act_SaveToVCalendar.pas |
Popis skriptu: Pomocí tohoto skriptu je možné z konkrétní aktivity (např. typu TSK Úkol) vytvořit událost kalendáře používaného poštovního klienta a tuto událost poté uložit. Využitím parametrů skriptu je možné ovlivnit, ze kterých polí aktivity se budou definovat jednotlivé aspekty vytvářené události. Další funkcí skriptu je možnost odesílání Schůzky kontaktní osobě. Z aktivity se vytvoří Schůzka a ta je odeslána na emailovou adresu zodpovědné osoby. Pokud uživatel využívá Vestavěného klienta je odeslána přímo Schůzka. Pokud uživatel využívá poštovního klienta, např. Outlook, je odeslána Schůzka pouze v případě, že needituje email před odesláním (parametr EditMail nastaven na hodnotu Ne). V případě editace emailu před odesláním je pak kontaktní osobě odeslána emailová zpráva se Schůzkou, jako přílohou. Tato funkčnost je k dispozici nastavením parametru skriptu SendToMail na hodnotu Ano. Je možné také zvolit typ elektronické adresy kontaktní osoby, ze které se bude načítat emailová adresa. |
||
Adresa ve stromu: |
||
Parametry skriptu:
SendToMail - Ne Ano - vytvoří se Schůzka, a odešle se na email zodpovědné osoby uvedené v aktivitě. Ne - z aktivity se vytváří pouze událost kalendáře. |
EditMail - Ano Ano - před odesláním je možné email editovat. |
EmailSubject Parametr pro předvyplnění předmětu emailu. |
EmailText Parametr pro předvyplnění textu emailu. |
EmailType - EMAIL1 Parametr pro výběr typu elektronické adresy zodpovědné osoby. |
LocationField Pole aktivity pro definici místa konání. |
DecriptionField - KomMem Pole aktivity pro definici popisu. |
CategoriesField Pole aktivity pro definici kategorie. |
PriorityField Pole aktivity pro definici priority. |
DateFromField - DateFrom Pole aktivity pro definici data od. |
DateToField - DateTo Pole aktivity pro definici data do. |
SubjectField - Zkratka Pole aktivity pro definici předmětu. |
Ukončení příležitosti
Tato funkce umožní uživateli ukončit probíhající příležitost tím, že vytvoří a zařadí do příležitosti aktivity zvoleného typu. Po zmáčknutí klávesy Alt+F3 se zobrazí uživatelský formulář, ve kterém je možné vyplnit jednotlivá pole, která se doplní do vytvořených aktivit.

Obr.: Formulář Ukončení příležitosti
Popis polí:
Způsob ukončení |
Volba způsobu ukončení příležitosti. Výběr z možností - Výhra, Prohra. Každá z obou možností má adekvátní bitmapu ve sloupci U na 0.straně. Pokud uživatel vybere možnost výhra, pak se do pole Dodavatel nastaví vlastní firma. Pokud vybere možnost prohra, pole Dodavatel se vynuluje. |
Příležitost |
Aktuální příležitost, která se ukončuje a na které je funkce spuštěna. |
Datum |
Aktuální datum a čas. |
Vítěz |
Pole pro výběr vítěze příležitosti. Jedná se o povinný údaj. Pole je odkazem do číselníku konkurentů. |
Dodavatel |
Pole pro výběr partnera, který soutěž vyhrál. Jedná se o povinný údaj. |
Důvody |
Pole pro výběr důvodu výhry případně prohry realizované příležitosti. Jedná se o odkaz do číselníku důvodů. Lze vybrat libovolný počet důvodů. Jednotlivé důvody musí uživatel do číselníku zavést. Jedná se o povinný údaj. |
Popis |
Popis "Ukončení příležitosti" nebo libovolný popis aktivity. |
Kontaktní osoba |
Pole pro výběr kontaktní osoby, se kterou bylo jednáno. |
Partner |
Pole pro výběr partnera, se kterým bylo v rámci příležitosti komunikováno. Hodnota se do tohoto pole předbízí z aktuální příležitosti a nelze jej na formuláři změnit. |
Kampaň |
V případě, že se aktivita vztahuje k nějaké kampani, dosadíme do tohoto pole příslušnou kampaň. |
Zodpovědná osoba |
Údaj se dosazuje z nastavení v parametrech uživatele. Jedná se o zodpovědnou osobu firmy. |
Stav |
Aktuální stav příležitosti. Pole se předvyplňuje dle výběru hodnoty v poli Způsob ukončení. Hodnotu, která se zde bude předvyplňovat, může uživatel zadat v nastavení příležitosti - nabídka Zobrazit / Možnosti, v polích Implicitní stav pro Výhru, Implicitní stav pro Prohru. Pokud v možnostech příležitostí není implicitní stav zadán, pak uživatel může hodnotu pole Stav ve formuláři vybrat nebo existující změnit a ten bude dosazen při ukončení příležitosti. |
Datum |
Předpokládané datum realizace. (Zobrazeno pouze pro Způsob ukončení "Výhra".) |
Objem |
Předpokládaný objem (peněžní vyjádření) aktivity. (Zobrazeno pouze pro Způsob ukončení "Výhra".) |
Komentář |
Pole pro případný komentář k aktivitě. |
Uživatel tuto funkci spouští vždy nad konkrétní příležitostí, kterou chce ukončit. Do formuláře se z této příležitosti některé údaje automaticky doplní. Uživatel musí v poli Vítěz vybrat firmu, která v této příležitosti obstála. Výběr se provádí z číselníků konkurentů, ve kterém je zavedena také firma uživatele. Dále je v tomto formuláři nutné vybrat důvod popř. důvody výhry či prohry této příležitosti. Dále zde uživatel vyplní některé další údaje, které se vyplní do vzniklých aktivit a ve spodní části formuláře Ukončení příležitosti může uživatel využít místo pro komentář k aktivitě.
Vlastní ukončení příležitosti probíhá tak, že funkce vytvoří k příležitosti příslušné aktivity a poté tuto příležitost automaticky potvrdí (1. potvrzení). Je vytvořena vždy jedna aktivita typu AGR - Smlouva nebo CLS - Uzavřeno v závislosti na tom, zda je vítězem firma uživatele nebo konkurenční firma.
Verzování aktivit
Číslo procesu: CRM001 |
Id. číslo skriptu: FCRM027 |
Soubor: AKT_VER.PAS |
Popis skriptu: Skript umožňuje vytvářet nové podřízené aktivity. |
||
Adresa ve stromu: |
||
Parametry skriptu:
Bez parametrů. |
Pomocí této funkce je možné vytvářet k aktivitám nové podřízené aktivity jejich přepisem. Skript je možné spustit pouze ve Změně nad konkrétní aktivitou. Uložením nové verze aktivity se vytvoří nová podřízená aktivita a původní aktivita zůstane ve Změně. Hodnoty se na původní aktivitě mění vždy podle toho, zda je sledovaná či nikoliv.
Pokud uživatel vytváří podřízenou aktivitu z původní nesledovací aktivity, uloží se nová podřízená aktivita jako nesledovací a původní aktivita se vrátí do stavu před přepisem, tzn. do stavu Změna.
Při přepisu sledovací aktivity se vždy uloží nová aktivita jako nesledovací a na původní aktivitě zůstávají všechny hodnoty v původním stavu, až na typ aktivity. Ten se změní na typ TSK (úkol). Tzn., že tato aktivita by měla představovat úkol vyplývající z poslední vytvořené podřízené aktivity.
Na dotaz se z nově vytvořené aktivity zkopíruje do původní aktivity část týkající se Realizace (pravděpodobnost, datum, objem, akvizice).
Vyhledání partnerů v okolí
Číslo procesu: CIS002 |
Id. číslo skriptu: FCRM057 |
Soubor: FindPartInArea.PAS |
Popis skriptu: Skript vyhledává partnery v okolí aktuálně označeného partnera, nebo v okolí bodů zadaných zeměpisnou šířkou a délkou. Okolí je určeno počtem kilometrů, které také uživatel zadá v parametru. |
||
Adresa ve stromu: |
||
Parametry skriptu:
CurrentPartner - Ano Při zadání hodnoty "Ano" se vyhledává partner v okolí aktuálně označeného partnera. Při zadání hodnoty "Ne" se vyhledává dle zadané zeměpisné šířky a délky. |
km - 30 Počet kilometrů, v jakém okolí od vybraného partnera vyhledávat. |
Latitude Zadává se zeměpisná šířka, desetinné číslo, které určí výchozí bod vyhledávání partnerů v okolí. Zadává se v kombinaci s parametry "Longitude" a "km". |
Longitude Zadává se zeměpisná délka, desetinné číslo, které určí výchozí bod vyhledávání partnerů v okolí. Zadává se v kombinaci s parametry "Latitude" a "km". |
Vytvoření adres kontaktních osob z partnerů
Číslo procesu: CRM009 |
Id. číslo skriptu: FCRM013 |
Soubor: KONT_ADR.PAS |
Popis skriptu: Tato funkce slouží k doplnění adres kontaktních osob z partnerů. |
||
Adresa ve stromu: |
||
Parametry skriptu:
FirAddressType - FIR Typ vytvořené adresy. |
PravoNaRec - Ano Ignorovat záznamy, na které nemám právo. |
Pomocí tohoto skriptu je možné hromadně doplnit Kontaktním osobám adresu z Partnera. Skript prochází kontaktní osoby partnerů, a pokud některá z nich nemá adresu typu „Firemní“, vytvoří kontaktní osobě novou „Firemní“ adresu. Jedná se vždy o adresu z Partnera a po vložení ji můžeme najít vždy na 3. straně Kontaktní osoby v poli Adresy.
Vytvoření aktivity
Číslo procesu: CIS002, CRM009, |
Id. číslo skriptu: FCIS017 |
Soubor: CreateActivity.PAS |
Popis skriptu: Pomocí tohoto skriptu je možné vytvořit aktivity k dokladům nákupu a prodeje, partnerů, kontaktních osob a aktivit. |
||
Adresa ve stromu: [Marketing - CRM] [Partneři] [Marketing - CRM] [Kontaktní osoby] |
||
Parametry skriptu:
ActComment Parametr pro doplnění komentáře aktivity. |
ActDescription Parametr pro nastavení popisu aktivity. |
ActType Přednastavení typu aktivity ve formuláři skriptu. |
CurrentDocument - Ne Ano - Vytvoří aktivity k aktualnímu záznamu. |
Pomocí této funkce může uživatel vytvořit aktivity k jakýmkoliv prvotním dokladům nákupu, prodeje, aktivit, partnerů, příležitostí a kontaktních osob a vzájemně tyto doklady/záznamy s aktivitami provázat. Skript je možné spustit nad označenými záznamy, filtrem nebo kontejnerem. Po spuštění skriptu se zobrazí uživatelský formulář, ve kterém je možné vyplnit některá pole, jejichž hodnoty se poté doplní do vytvořených aktivit. Jedná se o pole Typ aktivity, Specifikace, Popis, Umístit do složky, Kampaň, Příležitost, Datum, Čas, Zodpovědná osoba a Komentář. Některé hodnoty v polích formuláře se po spuštění funkce mohou předbízet. Toho uživatel docílí pomocí parametrů skriptu.

Obr.: Formulář Parametry aktivit
Provázanost dokladů/záznamů s vytvořenými aktivitami můžeme na konkrétních dokladech a záznamech sledovat na záložce Přílohy na podzáložce Aktivity. U aktivit pak v poli Doklad.
Funkce umožňuje přesun nových aktivit do složek. Konkrétní složku je nutné vždy zvolit v poli Umístit do složky.
Zobrazení partnerů na mapě
Číslo procesu: CRM009 |
Id. číslo skriptu: FCRM059 |
Soubor: Maps_ShowCustomers.pas |
Popis skriptu: Skript pro zobrazení partnerů na mapě |
||
Adresa ve stromu: |
||
Parametry skriptu:
BodyHTML HTML kód, kterým si uživatel může definovat vlastní popis mapy |
CenterLatitude - 49.904188 Parametr zeměpisná šířka - dle které se vystředí mapa. Souřadnice musí být zadané ve formátu s desetinnou tečkou např. 49.907188 |
CenterLongitude - 15.715111 Parametr zeměpisná délka - dle které se vystředí mapa. Souřadnice musí být zadané ve formátu s desetinnou tečkou např. 49.907188 |
ColorField - Trida Název pole, dle kterého se partneři barevně rozliší do skupin |
CurrentDestinationLatitude - 49.8581094 Parametr pro zadání aktuální polohy - zeměpisná šířka. Souřadnice musí být zadané ve formátu s desetinnou tečkou např. 49.907188 |
CurrentDestinationLongitude - 18.2736056 Parametr pro zadání aktuální polohy - zeměpisná délka. Souřadnice musí být zadané ve formátu s desetinnou tečkou např. 49.907188 |
DetailText - ''<div id="content"> <h1>[Name]</h1> <div id="bodyContent"> <h2>[Abbr1]</h2> <p><span>Adresa:</span> [AddressId;OneLineCalc]</br><span>GPS:</span>[AddressIdCoordinatesCalc]</br> <p><span>IČO:</span> [CompanyRegNumber]<br/><span>DIČ:</span>[VATRegNumber]</p><p><span>Třída:</span> [classification]<br/> <span>Zodp. os.:</span> [ResponsiblePersonId;Surname]</span></p> </div> </div>' Parametr, kterým se definuje popis detailu Partnera |
LegendTitle - Třída Popisek legendy zobrazení dle pole |
ShowInK2 - Ne Hodnota Ano momentálně není podporovaná v souvislosti s ukončením podpory Chromia. |
Pomocí tohoto skriptu je možné zobrazit na mapě Partnery dle jejich GPS souřadnic. Skript je možné spustit nad knihou, filtrem, výběrem, označenými záznamy nebo jedním konkrétním záznamem. Mapa se po spuštění zobrazí vystředěná dle parametrů "CenterLatitude" a "CenterLongitude". Implicitní hodnotou je střed ČR. V záhlaví mapy je informace o počtu, firem, které nebylo možné zobrazit z důvodu chybějících GPS souřadnic.

Obr.: Zobrazení Partnerů na mapě s detailem Partnera
Kliknutím na barevný mapový bod v mapě, který znázorňuje polohu Partnera dle zadaných GPS souřadnic, zobrazíme základní informace o Partnerovi. Strukturu zobrazovaných informací lze měnit parametrem "DetailText". V parametru je nutné názvy polí uvádět v HTML kódu v hranatých závorkách, pokud se jedná o pole s vazbou, pak oddělené středníkem např. [ZodpOs;Prjm]. V tomto detailu Partnera, kromě informací jsou dostupné další dvě funkce - Naviguj a Zobrazit. Tlačítkem Naviguj si může uživatel zobrazit plán cesty k danému Partnerovi z konkrétního místa, přičemž výchozí polohu si nastaví v parametrech "CurrentDestinationLatitude" a "CurrentDestinationLongitude". Tlačítkem Zobrazit si může uživatel zobrazit kartu Partnera v IS K2. (pokud je zapnutý parametr ShowInK2).
Partneři jsou na mapě zobrazeni v různých barevných skupinách. Partneři jsou rozděleni do skupin, dle zvoleného pole v parametru "ColorField". V parametru je možné zadat jakékoliv pole, včetně pole s vazbou. Jestliže se jedná o pole s vazbou, pak je nutné vazbu oddělit středníkem např. ZodpOs;Prjm. Barvy jsou skupinám přidělovány automaticky. V parametru "LegentTitle" je možné změnit popis legendy. U každé skupiny je uveden počet zobrazených Partnerů v dané skupině.