Continuous examples of service cases
Service case - repair
Task instructions
Task:Mr Voříšek has ordered service for repairing his cell phone, that he had bought from a different seller. While ordering he pays 500 crowns in cash. We issue a document regarding payment of advance and we accept the cellphone into service warehouse. After successfully conducting the repair we issue an invoice with guarantee due date for conducted repairs and issue the cellphone from warehouse to Mr Voříšek.
Progress - entering into the program:
We create new record in theService orders book via the Insert button (or F6). We do not have Mr. Voříšek in our records of our regular customers and for this reason we use anonymous customer card. In Addresses button we fill out contact info. We select Overdue type of service. Then on 1st page we fill out needed info. Under the documents heading there is text field for recording important information about production or special request from the customer. Text is displayed in Service contract report or in Service sheet or in Description field under the heading.

Picture: The Sales contract - 1stpage
We ask the customer for deposit for the performed repair, and thus with the button New deposit for contract we call up the form for creating a new deposit (the button is accessible only after saving the service contract).
The method of creating advances is the same as sales module. Further description of working with advances is stated in Common traits of sale and purchase Method of accepting advances from customer.
For easier working process with advances it is possible to set in presets of service display of simplified form for advances. By creating accepted advance via this form, the advance will be paid automatically.

Picture: Open simplified form New advance
Buttons' Description:
New advance |
The button for creating a new Advance Received with pre-filled data form contract. |
Advances to sales order |
The button for display the Advances to contract. |
By creating an advance a regular order was also created in sales book. It´s number will be displayed in Contract field in document header.

Picture: Service order - order number
On the 2nd page f the document we enter Service sheet via the Insert key. Because the product is not our own and it´s sale did not happen in our store, we can use default preset article card for foreign products and Article description field will help us for further identification of the article. This description of the article will replace the name of the article in the sales item and when printed. Then we fill out all the necessary information into the service sheet (Service worker, Amount, ...Unit).

Picture: Service sheet form
After filling out the information in heading of the document we switch to Serial numbers card via the Insert key and summon form for entering service sheet item. Into the Serial Number field we enter the data from serviced cellphone.

Picture: Service sheet with open Serial Number form
Then in Appurtenance tab we set the battery number of the phone´s battery into the description, and in Parameters tab we fill out state of the phone when accepted. If we consider it necessary to enter other data, we can choose one from paramete´s code lists or create and enter new parameter.

Picture: Service sheet with open tab Parameters
Description of defect, Service statement and Service recommendation tabs are meant for service technician statements regarding the defect or regarding recommendations.
In case there is Own article field checked on the 1st page of Service sheet, the on the second page Move to warehouse button will be made available. This way we can solve a situation, where we are going to repair the article that is already in one of our warehouses (it has not yet been issued to the customer), but the article will be repaired by e.g. Different store. By pressing the Move to warehouse button, the Move to warehouse phase will be ran (see further in the text).
If this is is not the case mentioned above, then after entering all the necessary data, we move to 2nd page via the Accept to warehouse button, then a form for Receiving to warehouse phase will open and after pressing Accept article button it will be accepted. Thus negative issue in sales book will be created.

Picture: Service sheet with open phase Accept to warehouse
Once again we can enter random text and confirm the phase.
Transfer to warehouse phase
In some cases it is necessary to internally transfer the article from the warehouse (or within stores). Therefore it is possible after accepting into the warehouse run the phase Transfer to warehouse. This phase is either active after saving Accept to warehouse or if Own article tab is marked on the 1st page of the Service sheet. In such case on the 2nd page of Service sheet Transfer to warehouse button will be displayed. This phase will allow transfer of article and will create a transfer document. This phase can be created repeatedly. This phase takes into account the need t double confirm the transfer document, if set for said book.
If the Accepted to warehouse phase did not happen (meaning Own article on the 1st page of Service sheet), then we can enter from which warehouse to which the article should be transferred. If double double confirmation of transfer documents is set, after pressing the Unload from warehouse button the Unload to warehouse button will be activated. By pressing this button the transfer of the article is confirmed for the second time and therefore transfered.
If this phase is summoned after finishing the Accept to warehouse phase, then the value from From warehouse field is inaccessible and only a warehouse to which the article shall be transferred can be chosen.

Picture: Service sheet with open phase Transfer to warehouse
If we have all scenery data filled, we can pass the Service sheet to service worker via Pass to solution button. This will create service phase by the name of Assessment.

Picture: Stocktaking lists - 2ndpage
We print out Service order for Mr Voříšek as a receipt regarding order of service repair and tax document about accepted advance.
Method - solution of repair:
Responsible worker will accept the serviced item and after assessment of it´s state, will open change of Assessment phase on the 2nd page of Service sheet. They will enter following method of solution Repair and enter the name of a responsible worker, that will conduct the repair. The will enter the description of the discovered error and enter it into the text field or suggests methods of solution.

Picture: Assessment phase
By confirming the Assessment phase, the following phase Repair will be created.

Picture: Stocktaking lists - 2ndpage
Service worker, that will conduct the rapir, opens the service sheet on the second page, in state of Repair will press the Display progress button.

Picture: Creating progress from open phase Repair (buttonDisplay progress)
Program will alert that progress has not been found and will ask whether to create new. By pressing the OK the program will offer incomplete variety of technological progresses (if any are preset) and by choosing one of these a progress will be created with preset tree of operations, items of bill of materials and performance items.
Closer description is in the chap. Production - Basic data of production module - Routings - Items .

Picture: Manufacturing routings - book
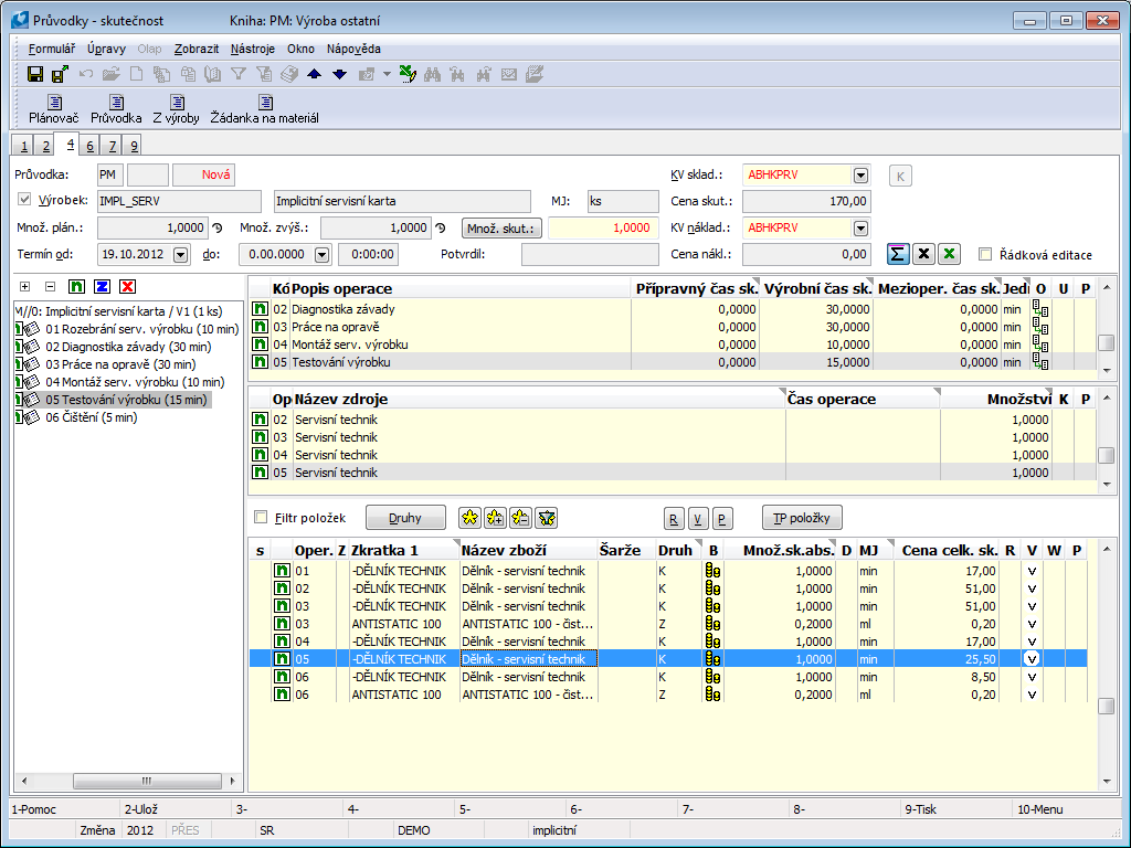
We can later edit progress or delete or add its tabs. After filling out the progress of all service cases and used material for the repair, we can save progress on the 4th page via the At+F7 we checked their “v” tabs in a bulk. That will secure transfer of used material and services from warehouse.

Picture: Progress- 4th page
After saving and closing the document a job card number in phase Repair will appear and In table of expanses all items from job card and their total amount will be stated in field Prize from job card (according to calculation formula). If for any reason we want to offer a discount to a customer, or set additional prize, we can state it in Discount / Surcharge field. In regards to this field the final prize will be recalculated.
Note: Calculation formula should always contain all types of articles, that can appear in the progress.
Mr Voříšek was not offered any discount, we can therefore finish the repair through Finish repair button.
We set the progress of repair into the text field or discovered hidden defects, that were not discovered when accepting the item.

Picture: Repair phase
By selecting According to type we can switch between displaying of each item from progress and group them according to type.
By pressing the Confirm button the whole service case will be closed.
After closing the service case we release the cell phone from the warehouse. By pressing the Release from warehouse button a form regarding Release from warehouse phase will open. In top of the form Article to release we chose from the warehouse register substitute article via the Article transfer button an unconfirmed issue will then be created (preset “v” tag). We only confirm the issue when customer assumes the article.

Picture: Release from the warehouse phase
We print Service sheet document, which will display summary of solutions (phases) of the service case besides information from the heading.

Picture: Service sheet - 2nd page
When customer comes for their repaired cell phone, we issue an invoice from the 4th page of service order and release the item from service warehouse. The progress of creating the document is the same as creating the document in item books of sales and purchases.

Picture: Service order with summoned form Lined up for documents
Do not forget to perform drawing of the advance, so the final prize would be lowered by the amount of the advance.
Service case - Complained justified/unjustified
Task instructions
Assignment:customer cam to complain about a TV that he bought in our store. He brought the receipt and demands repair.
Progress - entering into the program:
In Service orders book we create new record. We do not have this customer in our records of our regular customers and for this reason we use anonymous customer card. In Addresses button we fill out contact info. Then on 1st page we fill out needed info.
We select the Due type of guarantee and we select what type of receipt the customer gave us. If the document was K2 invoice, we can select it from code list of internal documents. Otherwise the number of the document can be entered into the field next to type of document. Into the Customer´s statement tab we enter defected stated by the customer.
Following progress is the same as in case of repair with the difference of service worker being able to select whether the complaint is justified in the Assessment phase. After conducting the repair we are authorized to charge the customer additional costs needed for review of the complain and following repair, that can turn out to be unjustified.
Service case - Returning money
Task instructions
Customer is not satisfied with the product and demands cancellation of the contract.
Progress - entering into the program:
Method of solution of service case phase Returning money is the same as the method of solution Substitution.