Campaigns
From selection menu of tree menu Campaigns you can open book of campaigns, activate script for offering or demand procedure or print reports Campaigns and Campaign Evaluation, eventually the List of partners of campaign by the selected activities report.
Campaigns book
The Campaigns book is a list of all mass events, where a set of other activities is linked to one campaign. Thanks to this division you can sort activities to specified groups and have an instant overview of the campaign participants and of their response. Additionally, you can directly evaluate the contribution of specific campaigns and evaluate its success.

Picture: Campaigns book
Campaign means a specific marketing events, which aims to address utmost potential or existing customers in a blanket manner. Then the opportunities that relates directly to one concrete partner, for that is possible to modify the opportunity, can arise within the campaign. If a different partner who is interested to this product responds within this campaign, anew special opportunity will be created for him.
Basic Data (page 1)
Similar information as in the book of Opportunity can be found on the 1st page of Campaign card. The data from the heading are also stated on the other pages of the Campaign card.

Picture: Campaigns - 1st Page chapter).
Description of Fields:
Type |
Select from the following options – Offer, Demand, Not Specified. |
|
Abbr |
The campaign abbreviation. You can differentiate the individual campaigns by this abbreviation. |
|
Description |
Detailed description of the given campaign. |
|
Number |
The ordinal number of campaign. The number is assigned by the programme automatically. |
|
Status |
Campaign status. Field can be filled with value from user-defined code list. Field is important especially for linking documents to Workflow processes. |
|
Date from |
The date that the campaign begins from. |
|
Date to |
The date that the campaign is in progress to. |
|
Estimated execution: |
|
|
|
Probability |
The expected probability (efficiency) of the campaign stated in per cents. |
|
Date |
The expected date of the campaign execution. |
|
Capacity |
The expected volume (monetary expression) of the campaign. |
Created by |
The date and name of the user who created the campaign. |
|
Changed |
The date and name of the user who changed the campaign. |
|
Resp. person |
Responsible person for a concrete campaign. |
|
Cost Centre |
The field for defining of a company cost centre. Specifying the data. |
|
Contract code |
Contract code. |
|
Device |
Reference to Device book. |
|
Code 1, Code 2, Officer |
Fields enable user identification, event. link to HR. For further description see the Basic Code lists - Code 1, Code 2, Officer chapter. |
|
Note: All the Estimated Execution fields together with the Date to field have informative character and their meaning depends on the internal methodology of each user. Their usage and other link to other "places" in the programme is carried out by means of a special script (programme) or registered functions which are created for every K2 IS user individually, and thus they can be modified as well as the whole Marketing module.
In this page, like in Other module IS K2 it is possible with Notes. Closer description of work with notes is stated in Basic Code Lists and Supporting Modules K2 – Notes chapter
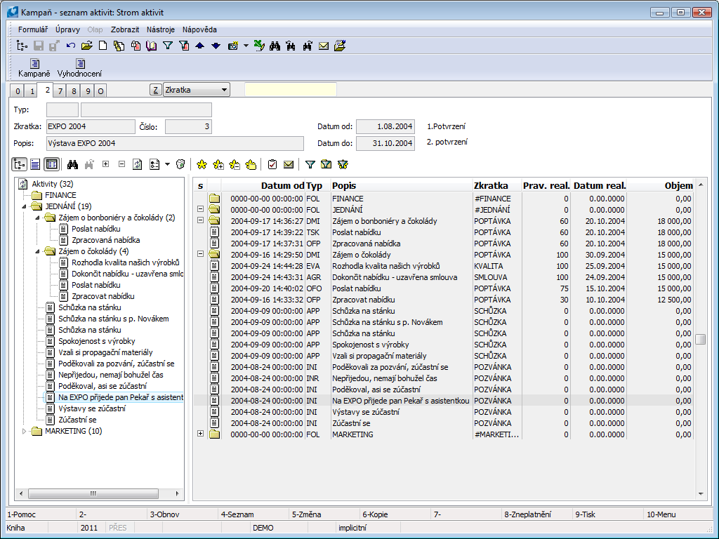
List of activities (2nd page)
The list All activities that contains an inserted campaign on its 1stpage are displayed on the 2nd page of a campaign again. New activities are created by pressing Shift+F6 keys on this campaign, eventually you can derive them from already existing activity by pressing Ctrl+F6 key as the inferior one. The principle of displaying and sorting activities on this page is the same as on the Partner card.

Picture: Campaigns - 1st page - Sorting according to the Tree of activities
It is suitable to select sorting according partners over a campaign because you can see immediately how many times you communicate with this partner within this campaign.
Calendar (7th page)
This page is identical with the 7th page of a Partner card. The description is stated in the Partners - Partner card - Calendar (7th page) chapter.
Comments and External Documents (8th and 9th Page)
Documents to campaigns can be inserted on 9. Page. (The method of inserting is described in the chapter Partners.)
Reports over the Campaigns
Campaigns
Process No.: CRM002 |
Report ID: SCRM031 |
File: MK_KAMP.AM |
Report description: This report displays the abbreviation and description of a campaign. Further here are displayed the activities of the campaign grouped by the partner. The report contains basic information about activities as the Abbreviation, Date, Type, Contact person, Mobile phone, Phone. By this parameter it is possible to display a comment of individual activities. |
||
Address in the tree: [Marketing - CRM] [Campaigns] |
||
Reports parameters:
Comment - No Yes - the comment will be displayed at activities in the report; No - the comment is not displayed. |

List of partners for camp. acc. to selected activities
Process No.: CRM004 |
Report ID: SCRM037 |
File: SHOWPARTNERSFROMCAMPAIGN.AM |
Report description: The report displays activities according to partners at a selected dealer. There are stated selected activities of the campaign in the report. These are sorted by partner and are always related to a concrete dealer, eventually to a contact person from the Partner card. |
||
Address in the tree: [Marketing - CRM] [Campaigns] |
||
Reports parameters:
BlackAndWhite - No Yes - the report is printed only black and white. |
It is possible to run the report on the 2nd page of a Campaign. After running of this report the form in that it is possible to set the parameters is displayed.

Picture: Parameters form
In the form it is possible to select type of activities that can be displayed in report. This is possible in the Existing activities of type filed. The user can select more types of activities and it is necessary to separate it by semicolon. You can use the Select button to open the code list of types of activities. The report will display only in this field defined types of activities. If the user select e. g. activities of the APP - appointment type, the report will display the appointments of the dealer within this campaign. The trader (responsible person) whose activities will be in the report is displayed, the user specifies it in the Trader field. If the dealer is entered, only the activities of a partner whose responsible person is set on the 1st page of the selected dealer are printed.
The form enables to set sorting of activities. It is executed by checking of an option in the Sorting part. It is possible to sort the report Alphabetically, by Acquisition, Probability, Date of execution and Volume. By checking the Cont. person from page 4 of partner option, the activities in the report will be grouped by person that is defined in this field.

Evaluation of campaigns
Process No.: CRM004 |
Report ID: SCRM032 |
File: VYHODNOTKAMPAN.AM |
Report description: The report displays evaluation of process of a campaign. Campaign partners grouped to several groups - Invited, Participants, Contracts and Rejected are displayed here. Each of the groups can be expanded. Partner records are further divided to existing and new.
‘Current’ means that partner already has supplier/customer and at the same time in Documents tab customer/supplier has at least one ZAK, VYD, VF, OBV, PRI or PF document which is defined by user in opening form. If at least one from monitored documents is found, where issue date is smaller than confirmation of current campaign or in case campaign is not confirmed then document issue date is smaller than campaign ‘date to’.
Separation of partners into the groups is defined by activities. Type of activities to define individual groups can be set in entry form of the report. |
||
Address in the tree: [Marketing - CRM] [Campaigns] |
||
Reports parameters:
Without parameters |
Type of activities for individual parts can be set up in entry form which is displayed after report is initiated as well as monitored documents types, according which Existing partner status is determined, can be selected.

Picture: Parameters for report Evaluation of campaigns form
Description of Fields:
Activity types for "Invitees" |
The field for definition of types of activities for identification of the Invited group. |
Types of activities for Participants |
The field for definition of types of activities for identification of the Participans group. |
Types of activities for Agreement |
The field serves for definition of types of activities for agreement. The Purchased group is identified by these types in the report. |
Types of activities for Rejection |
The field serves for definition of types of activities for Rejection. The Refusal group is identified by this types in the report. |
Conditions of existing customer |
Monitored documents are ticked. Only ticked documents are monitored to evaluate ‘Existing’ status. Given partner is considered as ‘Existing’ if for their supplier/customer one of monitored documents is found of which issue date is smaller than current campaign confirmation date or in case campaign is not confirmed then document issue date is smaller than campaign ‘date to’. |
