Book Contents

Book Index

Partners

The book of Partners is used for the recording of the partner’s contract process. It contains all necessary information about the partners and partners’ firms. Herein it is possible to write in not only the current partners, but potential customers, competitors, dealers and legitimate partners – cooperating firms too.

The difference between the partner and customer consists in the fact that on the partner's card the communication activities and its contact persons are administered, while the financial information is administered on the card of the same customer in the Cust./Suppl. book. A new partner becomes the customer after the business documents issue. It has to be written in the book of Suppliers/Customers as the customer. However, this card does not have to be created manually. Across- connecting link can be used instead (see the field Bound with Customer on the 1st page of Partner card). On the other hand every customer does not have to be administered in the database of partners simultaneously. System does not enables to set a new customer without partner and it always creates it automatically. In this case, not only the financial information is missing but also the other ones that are registered on the partner's card (e.g. contact persons, activities, sorting criteria, tasks related to this customer, marketing evaluations and others).

Picture: Partners book

Mass Transferof partners already entered in Suppl./Cust database is done as follows:

The users without access to the Partners module can search and verify the availability of partners in the database be means of the “Marketing – Search Partner” report (see the subchapter Search Partner).

Book Contents

Book Index

Partner card

Book Contents

Book Index

Basic Data (page 1)

The items on the 1st page are used for the user quick orientation about the basic information of the selected partner. A new partner card can be standardly inserted by Ins key. It is not possible to delete a partner card from  the database. We can only change the customer data on  the partner card if there is no link to the customer. If the partner has a relation to the customer and the commercial documents has not been issued on this customer, you can change his/her data, but on the Customer/Supplier card.

Picture: Partners - 1st Page chapter).

Description of Fields:

Abbr 1, 2

One from the possibilities for sorting and easier searching in the book. If you want to submit different codes for the only partner, you have to set a new card with the different Abbr 1 (e.g. RENA1 with SW code and RENA2 with HW code). The Abbr 1 is an obligatory item; the Abbr 2 is a discretionary item.

Firm

The complete name of the firm (according to the Business Register).

The ARES button is by the field Firm . When you create a new customer and fill in at least a part of the name in the Firm field (the whole word must be entered) and then pressing the ARES button, you can see the possible company names from the ARES database and the user can select a specific record (without filling in the full name of the company). After record is selected information import from ARES is done.

There is an ISDS (Data Box Information System) buttonpic_966i next to the Company field.

Comment: button is available only in general user interface.

Button initiates ISDS function and looks up company in database to fill in company name, address and data box identification to Suppl./Cust. card. Updated records are saved in fields’ history with current date.

Detailed description - see ISDS chapter in Marketing part.

Button only appears in case it’s allowed inISDS Parameters.

Class

The given partner classification according to the set criteria (e.g. Competitor, Client, Partner etc.).

Note: It has to be filled in.

No.

The ordinal number of the defined partner within. K2 It is created automatically when first save of a Partner card.

Group

You can select it from the same code list as in Suppl./Cust. book A group is a random number or text. You can divide the Partners database according to a group, e. g. to a supplier, to a customer etc. Obligatory detail.

Code

With codes you can divide the Partners database to the smaller units, e. g. a customers group you can divide to retail and wholesale etc. If you doesn't want to use this division, you will fill dash. Obligatory detail.

Example: When setting up Partners into the database using the Group field to distinguish between small, large and medium firms. By the Code field you can filter e. g. all small firms with the "Ltd.", "Inc." code, "natural persons", etc.

Responsible person

The name of the employee who is responsible for the given firm or the authorised partner's person who is mandatory to deal with our firm.

Note: With filling this field in we will be redirected to the book of Contact Persons, it means that the employee name has to be submitted to the book of Contact Persons.

Customer

The field represents the relation between Partner and Customer. If the partner is not linked with the customer, it is possible to display the Suppl./Cust book by means of this field and to search the customer (if he/she exists in the database already) and to assort the customer to a partner.

 

Use the Ctrl + Z (z) keys to quickly switch between the two books partner to  customer) and Ctrl + P (from customer to partner). If you are in the Partners book, the program will run the control of Suppl./Cust. database by pressing Ctrl+Z keys. It the relation will not be found, the query will display if you want to save the customer to this partner.

 

It is not possible to cancel the relation between customer and partner.

 

Note: If the partner is tied to the customer, it is possible to switch with the keys Ctrl + Shift + Enter from the 1 st  page of the Purchase / Sales documents to the 1st  page of the partner card (see chapter Common elements of purchase and sale - Basic data).

 

The Partner card is always created to every customer. Partner field is mandatory field in Customer card. If you want to create a customer card to every partner card automatically, check the Auto linkage Partner -> Customer field in the Client parameter. If the parameter is checked and the customer is created automatically with the creation of partner, the Bank has to be set in the Client parameter. The Bank account field is obligatory in the Suppl./Cust card and when automatically customer creation it will be filled with the value that is set in the Client parameter.

 

If we implement this setting during the operation of IS K2, it is necessary to first "compare" the database using a special script (in report book) Partner - Customer.

New customer

This button is visible when creation of a new record in the Partners book and in the Change mode of a partner that is not linked with a customer yet. After pressing of this button a creation of a new customer will be offered.

Card created by Suppl./Cust. opens on page 1 in Change mode. After that it is possible to enter the required fields and to save the customer.

Status

Partner status. Field can be filled with value from user-defined code list. Field is important especially for linking documents to Workflow processes.

CreditCheck

The button for activation of an individual rating of the firm by the CreditCheck service. After executing of the rating the "semaphore" will display here that show us the result of this rating. For the further information about this function see the CreditCheck chapter.

ISIR CreditCheck

Button for customer assessment by using ISIR service. The further description of this function is stated in the ISIR CreditCzech system in K2 IS chapter.

Octopus

Button to start the analysis of the customer's system Octopus. For detailed information about this function please refer to Octopus chapter.

Verify VAT No.

Button for verify the validity of the tax identification number (VAT Reg.No) allocated for the purposes of VAT in a member state of the EU.

After verification, these information will be get into the button:

  • pic_350i VAT Reg. No. of given partner is valid,
  • pic_351i VAT Reg. No. of the given partner is invalid.

 

The service settings is executed in the tree menu Finance/Basic data/Configuration of the Verification of VAT number service - VIES.

The further description in the Verification of VAT number by VIES system chapter.

Address

The field for defining of a whole address.

Parent co.

You can use it for defining of a superior supplier/customer e. g. if you supply the articles to a customer who represents a branch, a warehouse, a shop, ..., and who belongs to a customer with a different registered office. Superior supplier/customer will be automatically entered to the sale documents as a Addressee. It deals with a common field with the linked customer and if the partner is linked with a customer, it is possible to edit this field only from his/her card.

Territory

The field can serve for evaluating of suppliers/customers, eventually partners. By pressing Ins or F6 key you can insert a new Territory.

Area

The field can serve for evaluating of suppliers/customers, eventually partners. You can use the code list for dividing of a larger area (e. g. you can divide an area according to the territories). By pressing Ins or F6 key you can insert a new area. If the partner is linked with a customer, it is possible to edit this field only from the customer card.

Cost Centre

A cost centre of a firm. After selecting of a supplier/customer it will be copied in the purchase/sale documents.

Contract code

If the partner is linked with the customer, program automatically inserts the contract code from Suppl./Cust. database.

Device

Reference to Device book.

Code1, Code 2

Possibility of setting any code. It serves for user identification.

Officer

It allows to assign responsible person (link  to Officers book). If Partner has linked Customer, it's only possible to adjust data from there. Then it’s also copied to created superior or open documents.

Currency

The currency in which payments will be implemented.

Price gr.

The price group to which the supplier is classified.

Electronic addresses

The tab for displaying of the electronic addresses of a partner.

Fields

The fields for entering of the electronic addresses will display according to the predefined 4 type of electronic addresses in four rows. Setting of these 4 types: see the Electronic addresses presets, the User parameters book - 4th page (tab Marketing).

Save contact - the electronic addresses of the partner are saved as a contact into the Outlook application by this button. If it is installed a different application that is associated with the „*.vcf“ file type, the contact will be saved here.

Ell. add.

By pressing of this button all electronic addresses of a partner will display.

Note: Way of control is described on the 1st page of Partner card in the Electronic addresses item part.

Fields

Tab for displaying of the common fields.

Marketing Classification

Marketing Classification is used to classify partner. We can activate appropriate form in tab in Change mode with Ins key.

When changing Marketing Classification via mass action (menu Form/Mass Actions/Change of Items) current valid Marketing Classification and Marketing Classification valid in future change or remove at option Change or Remove.

Comp. tax reg. no.

Identification number of an organization.

pic_608i

Before launching it’s necessary that user gets familiar with rules for using this service (see Ministry of Finance website or ARES chapter in Marketing part). If conditions are violated (especially in regards to number of requests (one request = one record inPartners book), service can be blocked for the user!

The button activates the function ARES for filling the company data according to ARES database.

According to Comp. Reg. No. company in database will be searched and company name and address will be filled in the Partners  card. Updated records are saved in fields’ history with current date.

Detailed description - see ARES chapter in Marketing part.

Button is not displayed if this is set in Parameters of ARES service.

VAT number

Tax identification number.

Tax No.

Tax No. is used only in some countries (not in Czech Republic).

Satisfaction

This field can be understood as the satisfaction from the view of the user or as a satisfaction of the partner with the user (it depends of an internal methodology of a firm).

Note: Every contact person has the same code list to express satisfaction as a partner. On the 1 st page of the partner card, satisfaction is understood as the satisfaction of the whole company, while on the 1st  page of the contact person's card, the subjective satisfaction of the person is expressed.

Line of business

A category in that the partner actives (e. g. transport, pharmaceuticals, food, etc.).

Origin

The field is used for saving information about how we acquired the company contact (e. g. exhibition, recommendation, etc.). It deals with evaluation, which type of promotion brings the greatest benefit.

Priority

The field is used as a quick support or decision, to whom to pay pressed for time. In the partner card there is showed the priority of the partner. Note: If the partner is tied to the customer, it is possible to switch with the keys Ctrl + Shift + Enter from the 1. page of the Purchase / Sales documents to the 1st side of the partner card (see chapter Common elements of purchase and sale - Basic data). the partner expresses in this field how high a priority this partner has. In the Contact person card this field determines priority of a concrete person in a communication process with a company.

Financial Potential

It reflects the subjective view of the supposed acquisition from the business from the appropriate partner for the certain period.

Solvency

In the table defined e. g. the payment morale of a partner (rating of a company).

Agreed Care

Contractual guarantee of agreed care (e. g. premium service conditions, speed or priority lump fee, etc.).

Verify

The Verify button runs automatically web pages of the Commercial Register, where it is immediately possible to verify correctness of record of name of a company. After leaving of the web page the query will display on a correctness about writing verification:

YES

Actual date of a verification will be entered (overwritten).

NO

Original date of verification remains.

If this field is not defined, it is possible to block the creation of a supplier or customer from the Partner card.

Limited usage

If this box is checked usage of personal data of this partner is limited. Field is linked to Customer module. It can be changed only if customer doesn’t exist for the partner.

Individual person

Flag indicates that the partner is individual person. Field is linked to Customer module. It can be changed only if customer doesn’t exist for the partner.

Branches

List of Supplier/Customer branches from Branches book. The button is available only in Universal forms.

Note: When setting up of a new partner card all information are not available. Individual fields are filled continuously or they will not be filled. It is recommended to define the fields that it is not necessary to fill in advance too.

Note: If the customer/supplier exists to a partner, any fields on the 1st page are changeable only from Suppl./Cust. card. (with all effects of the change).

In this page, like in Other module IS K2 it is possible with Notes. Closer description of work with notes is stated in Basic Code Lists and Supporting Modules K2 – Notes chapter We can possibly use Header Text or Footer Text. Further there are also Comments and Address Keys tabs available. Address Keys tab is used to work with discount coupons. In Change mode, you can assign address keys to customer or delete existing ones. By pressing Ins you get to the Address Keys list. Here you can create additional keys, edit existing, confirm or undoconfirm records. If partner is assigned to the Address key then he/she appears on the 1st page of the given key in the list of customers. Adding of address key is also reflected in Address Keys tab at customer.

Book Contents

Book Index

Item of electronic addresses

After pressing the EA button on the Electronic addresses (H) tab in the Partner tab, the electronic address book entries are displayed, ie all electronic addresses of the given partner. Items are distinguished by address type, and there can  be only one item of a given type per partner. By pressing the left mouse button on the column header, it is possible to sort the displayed items in ascending or descending order according to the selected criteria (e-mail address, address type). The button Fields (H) is used to redisplay fields with predefined types of electronic addresses.

Picture: Partners - 1st page - display of electronic address book items

It is possible to enter telephone (fax, ...) numbers on the Partner tab also in the display of electronic addresses. In the Change, set the cursor to the Electronic Addresses section, and after pressing the Ins key, the form for entering a new item will be called up. Here we fill in the required data (Address type, Electronic address) and save it with the F2 key. In Partner Change, you can also use the Del key to  delete an item and the Enter key to display the item.

Picture: The Electronic address form

Description of Fields:

Address type

Address type -selection from code list

Electronic address

Phone number, fax number, e-mail address,..

Note: The control description applies to the 1st and 3rd. page of the Partner card, further for 1. page of the Contact persons card and for 1. page of the card Suppl./Cust.

Book Contents

Book Index

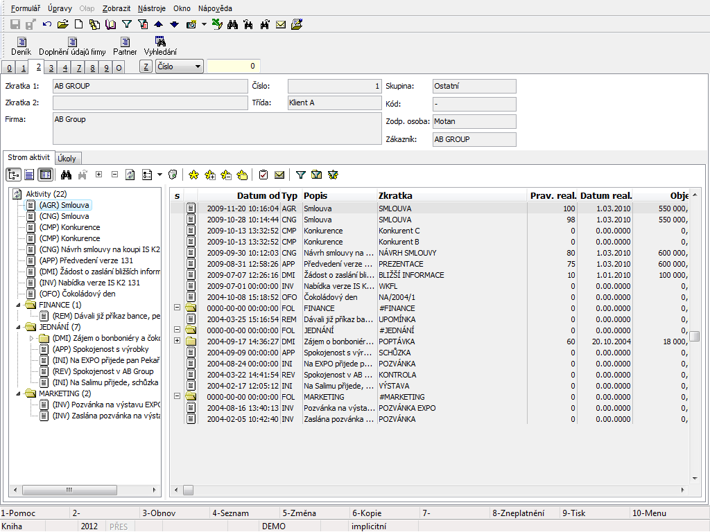
List of activities (2nd page)

On the 2 nd Page, all activities that are linked with a partner or his/her contact person are displayed in a selected structure Here are displayed all activities that relate with this partner,  with his/her contact person and the activities too that link concrete offers with this partner and the concrete campaigns that this partner was apart of. The Tasks tab is also available here to link a partner with tasks.

This page is available only in Browse mode. With the Ctrl + F6 key it  is possible to create a new but subordinate activity in the Browse, the activity on which the ruler stands, i.e. logically and chronologically related to the original activity. For adding activities, the activity will be displayed according to the defined sorting, not necessary in the tree of activities. The icon of Folder comes into existence at the activity that has at least one inferior activity.

The activity can both be displayed and edited on this page. By pressing Ctrl+Shift+Enter keys in Browse mode a selected activity on that the light indicator is positioned will be opened and by pressing F5 key you access to the Change mode in that you can adjust an activity. The once entered activities cannot be deleted.

Picture: Partners - 2 nd page - Sorting according to the Tree of activities

Icons description:

Display options

Display tree - activating of this button (switches) the activities in the tree structure will be displayed in the left part of the screen. By deactivation of this button the activities from  the right part will be displayed on the whole desktop (see the picture). The activities that are red checked by icon have on the 1 St page checked field Monitor (see the Activities chapter).

Display view - by turning on (pushing) this button (switch), a comment from the 8th side of the activity will be displayed  in  the lower right part of the screen. (Only if  the user is authorized to browse the 8thpage of the activities.) If the switches is deactivated the comment is not displayed.

Display grid - by turning on (pushing) this button (switch), the activities  of the given partner  will be displayed in the window (gray window in  the right part of the screen (in case of displaying the activity tree)). By deactivation of this button the comments of the activities will be displayed in the window. (Only if the user is authorized to browse the 8th page of activities. If the right is blocked, the window is empty.)

Expand all nodes - open simultaneously all folders (nodes) by pressing Ctrl+grey plus keys.

Collapse all nodes - close simultaneously all folders (nodes) by pressing Ctrl+grey minus keys.

Search

Find text - pressing of this button (or by pressing Ctrl+F keys). The form is displayed for searching. Text is searched for those fields that are marked.

Find next... - by pressing of this button the program search for the next activity, in ,that is in its description the text entered in the form for searching (see the previous icon).

Marking

Selected: number of records - by pressing of this button, mark the activity on that the light indicator is already positioned, if you want to execute the change in bulk on the selected activities.

Note: If we let the mouse cursor on this icon for a moment, the current number of marked records is also displayed icon next to the function name.

By pressing of the button on a selected activity, the asterisks is deleted and this activity will not be marked yet.

Select all - mark all activities of the partner by this button.

Cancel selection - this button will cancel selection of selected activities.

Select all in folder - this button mark all activities of the partner from the place on that the light indicator is positioned (only with inone folder).

Other

Load current data - with this button the program loads the current status of activities (ie if another user adds a new activity to the  currently monitored partner, this change will not take effect until the status is updated with this button, without having to "leave" the card.

By pressing this button (or by Shift+F10 keys), you can display the list of possibilities for sorting of activities in folders by various criteria:

 

Group by opportunities

The folders is formed by this activity that links the opportunity with partners. If more activities link the same opportunity with the same partner (appointment, visit, phone), these activities of this partner are in the same folder.

 

Tree of activities

The folder is created by the activity that is a superior activity to the others.

 

Group by campaigns

The folders is formed by this activity that links the campaign with partners.

 

Group by cont. pers.

Each partner's contact person is a separate folder. If given contact person is no longer contact person for given partner (page 3 of Partners) then in front of their name (x) appears.

 

Group by partners

It is used for displaying of all activities that link a concrete opportunity with all partners.

If Union according to partners is selected in Contact persons, then if given contact person is no longer partner displayed in activity tree, (x) will appear in front of the partner.

 

Group by resp. pers.

It is used for sorting by contact persons that are on the activity stated as responsible persons.

 

Without group

Activities will not sorted by any criteria. Activities without grouping are created by Shift+F6 keys. Then these will have grouping only if the Contact person, Campaign, Opportunity, Responsible person field is filled or manually the Superior activity field will be filled.

 

 

Note: This displaying is used mainly for displaying by a selected column. It is possible to sort activities ascending or descending in the window by pressing the mouse button on the heading of a selected column (the bar in that the column name is defined). However sorting by a selected column is executed only in the activities on the same levels, that means in one folder. For sorting in all folders simultaneously it is necessary to use "Without group" display.

 

Group by documents

The folders in the tree are created by types of documents (sales order, invoice out, task, etc.) that are set on the 9th page of the activity. Under every nod (document type (e.g. "Invoice in")) the concrete documents are displayed as inferior folders and the individual entered activities are given into these folders (any documents can contain more activities). If the activity has not assorted a concrete document on its page (and the document has not assorted the activity on its 9th page), the activities will be displayed under the "Without document" folder. If the activity is assorted to the 9th page of several documents (and otherwise the same activity is assorted to the several documents), this activity will be displayed in the tree under every of these documents.

 

Group by type

Activities are sorted into the folders according to the type that is defined in this field (see the Activities chapter).

 

Group by years

By this sorting the program displays activities of a selected partner into the folders by individual years (that means. all activities that are created in one year will be assorted into the folder of this year).

 

Note: If you want to display activities by a selected sorting, you do not have to create individual folders for this sorting (e. g. by years or opportunities). The program will create them automatically.

 

Example: You want to display activities grouped by years. Folders with the name of„2001“, „2002“, „2003“ etc. will be displayed as nodes. Program automatically assign individual activities into these folders by the date of theirs acceptance into the program.

 

Recommendations: For better systematic creation of activities and their clarity is recommended to create the so called global folders, which are activities that have:

  • in the Abbreviation, the names of the areas in which  negotiations with  the partner take place (e. g. Finance, Negotiations, Service, Requirements, Contracts, etc.),
  • checked Folder field (see the Activities chapter).

 

If you create a real activity with a concrete partner, it is always created as an inferior activity of one from a global folders (by the purpose). E. g. all activities of all departments of a firm related to the open item list will be in the Finance folder. Create the activity with the Ctrl + F6 keys  with a cursor on the global Finance folder. If the number of activities increases during the years, it is suitable to set a main global folder eg. NEGOTIATION and to nark other subfolders by year, eg. Finance2002, Finance 2003 etc., and then to save the activities into these folders according to the date of record creation by the Ctrl+F6 keys.

Hide activity - by pressing the icon you can check the Hide field on the 1st page of the activity. By this the marking of activity will be changed to the icon that is identical to this button. The change comes out after reloading of a current state by the Load current data button. To this time, the activities that are indicated as hidden, are always visible on that page. Hidden activities are visible in all sorting apart from the Tree of activities, in that all inferior activities will be hidden automatically. (It is possible to display hidden activities on the base of the right that is defined in the User parameters, see the description of the Hide field on the 1st  page in the Activities chapter).

New task - with this button (or the Shift + F7 keys) we bind a new task with the  activity we are currently standing on (in a tree or in  a window). The task will be saved into the main folder of user.

New email - display he form for setting of a new email in the K2 IS by this button.

Set the filter to date and type - the form for filtering of activities according to the date or Type of activities is displayed by this button (or by Alt+F10 keys).

 

Note: On the 1 st page of the activity,there is the From and To. The activities will be filtered according to this how these two fields are defined. The first "line" of the Activity Filtering form is used to  define the period from - to, but the program will verify for this range only those records with  the From field filled in (on the 1st  page of the activity). Conditions in the second row Date to between are used for selection of activities that relate to a defined range in the To field on the 1st page of the activity.

 

In a window the right part of the screen, only the filtering activities are displayed, but in the left part Of the screen the activities that do not satisfy the filtering conditions are displayed with the crossed out icon in the tree. These crossed activities has to be displayed to be remained the activity structure in terms of logical and chronological continuity. E. g. the activity that is inferior to some others activities, satisfies filtering conditions, but some theirs superior do not satisfy.

Change folders display style - by pressing this button all sub-branch of activities from the node on which stands the ruler will be displayed (unpack activities only of one component).

'Marked records only' filter - this button displays all marked activities in  the right window of the desktop.

Book Contents

Book Index

Example of usage of sorting of activities
Example 1:

The chief executive wants to know who traders and how often they communicate in any way with a particular partner:

Conditions of functionality evaluation:

  1. All traders has to be set in the Users book.
  2. All traders has to be set in Contact persons book
  3. On the 1 st page,the User field (it deals with which user) has to be filled on a Contact person card of every trader.

All these conditions have to be satisfied simultaneously.

Process:

  1. Open the 2 nd page of the card of a concrete partner.
  2. Set by the buttons Display tree and the Display grid and  select the Group by resp. person in the options of sorting.
  3. Select the period (or type of activity) by the Set the filter to date and type button

In the window the activities will be displayed according to the filtering conditions (in the tree menu the others are displayed with the crossed icon).

Example 2:

The chief executive wants to find out what the traders did last month:

Conditions of functionality evaluation:

Conditions are the same as in Example 1:

Process:

  1. Select the Group by partners displaying on the Contact person card of an analysed trader.
  2. Select the period by the Set the filter to date and type button

In the window (sorted by partners) the activities will be displayed according to the filtering conditions (in the tree menu the others are displayed with the crossed icon).

Book Contents

Book Index

Tasks - Partners tab

The tasks related to this partner are arranged on the Tasks  tab. You can create, assign existing, delete, confirm or cancel individual tasks.

PIC_005i

The form for creating a new task will be displayed.

PIC_957

The Tasks book from that you can assign already crated task to a document displays.

PIC_958i

You can change data in task that is indicated.

PIC_959i

You can delete an indicated task. It is not possible to delete a confirmed task.

You can confirm an indicated task.

Only unconfirmed task can be assigned to the partners by this way. Each task can be linked with one document in the K2 IS only. However it is possible to link up one document with more tasks. Exceptions are Contact persons and Partners, which can be linked to task independently of document choice.

Book Contents

Book Index

Contacts - (3rd page)

On the 3 rd page there are registered the fundamental information of a selected partner and all contact persons, eventually Departments that belongs to the company. Fill the field in the upper part when setting up of a new partner.

Picture: Partners - 3 nd Page chapter).

Contact persons:

In the lower part of the Partner card there are displayed all contact persons that are linked with partner and all departments of the partner.

It is possible to add a new contact person or a department to the partner by pressing Ins key in Change mode. The Electronic address form will display.

pic_2208

Picture: The Electronic address form

Select by means of Contact person and Department checking fields, if you want to add the contact person or department to the partner. The Contact person book will display by pressing the Insert person button. Here you can select the contact person that is already inserted in the K2 IS, but e. g. it is not linked with any partner. After pressing Enter key over a contact person the contact person will be entered to the Partner card. When entering of a department it is necessary to display the Department book by means of lookup and to search it here.

In the Electronic address form here are displayed electronic address of contact person or department too. It is possible not only to display these electronic addresses, but newly also to set them. Here is available to display the electronic addresses by theirs predefined types. Setting of these 4 types: see the Electronic addresses presets, the User parameters book - 4th page (tab Marketing).

In the Electronic address form there is possible to display all electronic addresses of the contact person or the department too. Way of control is described on the 1st page of Partner card in the Electronic addresses item part.

The further possibility how to add a new contact person to a partner is by means of the Ctrl+F6 function. If you want want to add anew contact person to a partner, set the cursor into the part of the screen and press the Ctrl+F6  keys in the Change or Browse mode. After pressing of the keys a new contact person card in that the data about partner will be pre-filled will display. After setting of data and saving of changes a new contact person will be entered on the partner card. If you want to cancel the link between a contact person and a partner, set the light indicator on a contact person that you want to delete and press Del key in Change mode.

If you want to sort contact persons on the Partner card, press the left mouse button on the column heading whose data you are interested in. A small triangle that indicates sorting of data ascending or descending is displayed in the heading of this column. By the second pressing of the left mouse button on the heading of this column the sorting will be changed to the reverse order.

Book Contents

Book Index

User's code lists (4th page)

This page is used to enter more detailed information about the company. Filling of these fields is optional.

Picture: Partners - 4 nd Page chapter).

Selected fields description:

Number of Employees

Field can be filled with value from user-defined code list.

Turnover

Field can be filled with value from user-defined code list.

Profit

Field can be filled with value from user-defined code list.

Reference Value

The evaluation criteria in accordance with the code list that has been defined by the user.

Prospect

The evaluation criteria in accordance with the code list that has been defined by the user.

Evaluation

Evaluation according to user-defined code list.

Contact person 1

Link with Contact persons book

Contact person 2

Link with Contact persons book

Marking

Field can be filled with value from user-defined code list. E.g. business administration.

Text

Text field with maximum 30 characters.

Date

E.g. the date of the information update on this page.

The fields on this page are intended for the evaluation of the suitable sets of information from Partner card.

Book Contents

Book Index

Calendar (7th page)

All activities dealing with a certain partner or their contact person are displayed on the 7th page of the calendar. Activities in Calendar are identical with The 2nd page of the List of activities card and connects not only partners and contact persons, but also activities related to a specific opportunity with  this partner and the specific campaign of which this partner was a part.

New activities can also be inserted on this page by means of Shift+F6 keys. This activity can be created both as new and as inferior.

The activity can both be displayed and edited on this page. Open the selected activity by means of Enter key and by F5 key open Change mode where you can edit the activity. The once entered activities cannot be deleted.

Events and remarks can be inserted in the calendar just like the activities.

PIC_1089, 1096

Picture: Partners book – 7th page

Buttons' Description:

Pic_1031i

Create a new item of calendar. Upon creation, select whether you want to create an item of calendar – activity or event. New items can only be inserted in the Change mode. It can be replaced by Insert key.

pic_129i

Change an item of calendar. It can be replaced by Enter key.

Delete an item of calendar.

PIC_1090i

Insert event.

PIC_1091i

Insert a reminder of an event.

pic_032i.png

Switch the range of calendar display to day. It can be replaced by Ctrl+D keys.

pic_022i.png

Switch the range of calendar display to week. It can be replaced by Ctrl+T keys.

Pic_1023i

Switch the range of calendar display to month. It can be replaced by Ctrl+M keys.

Pic_1024i

Display or hide Saturdays and Sundays. It can be replaced by Shift+Ctrl+W keys.

Pic_1025i

Combine Saturdays and Sundays to one cell.

Reload the content of calendar.

Search the record according to the text. It can be replaced by Ctrl+F keys.

Search another occurrence.

Pic_1026i

Arrange the items of calendar according to time without overlap. It can be replaced by Ctrl+U keys.

Pic_1027i

Calendar setting.

Pic_1028i

Switch calendar to the whole screen. It can be replaced by F11 key.

Pic_1029i

Display or hide the control panel. It can be replaced by Shift+Ctrl+P keys.

Pic_1030i

Display or hide the details panel. It can be replaced by Shift+Ctrl+B keys.

Book Contents

Book Index

Documents (page 9)

It is possible to add documents, processes or external documents on this page (see the Basic Code Lists and Supporting Modules K2 – 9th. Page chapter).

Book Contents

Book Index

Working with partners

The evidence of current or potential partners is very important for the right function of marketing. There are several ways how the user can create the database of partners in the K2 IS. Simultaneously as in other modules it is possible to create a partner in the book manually. The partner is automatically created to ever customer. If company wants to  always create customer to partner, they must have in Client Parameters Automatic link Partner -> Customer parameters checked. If this parameter is checked and customer is created automatically, Bankhas to be set in the Client parameter. Reason is that Bank account field is mandatory in Suppl./Cust. card and when creating a new customer, program will fill in value set in Bankfield in Client parameters.

Of course, the customer can use the marketing later, in the course of functioning in the K2 IS. Then it is necessary to settle the Customers and Partners database. This is possible by means of the Partner - Customer script (ExportPartBaz.PAS). It is possible to create the link customers according the partners by this script.

Import of partners is the further possibility how to insert the Partners to the K2 IS. You can import the Partners from the „*.xls“ file. This is enabled by the Import of partners function (ImPart.pas), where Excel fields with their values will be linked with the fields in the K2 IS by means of the form and the partners will be saved to the K2 IS.

The partner is not always the customer automatically. A new partner becomes the customer after the business documents issue. It is obligatory to create the partners to the customers. The valuable marketing information are available for the user. The Partners database is very important with respect to monitor and to register all communication with a customer (partner). This is executed by means of Activities, the list of these activities is on the 2nd page of the Partner card. Further here are mentioned contact persons of partner, various sorting or tasks that are related to a concrete partner. It is possible to evaluate all these information and activities by means of reports that are available here.

Book Contents

Book Index

Journal of partner

Journal tab is available only in general forms. It displays all activity related to the partner. In Partner Journal settings function (for client) monitored documents can be set and we can choose what information will display in Description column and what price will appear in Amount column. In this tab over partner’s card we can initiate Partner Journal Settings function (settings icon in upper blue bar), where we can set the date that decides. Activity older that decisive date will not display. User can only set selected document types. Note: Implicitly only those document types will be offered that are set in Partner Journal Settings function (for client).

pic_4644

Picture: Journal tab

Book Contents

Book Index

Partner journal settings (for client)

In Partner Journal Settings function by checking field in Allowed column we can define monitored documents which will appear in Journal tab in Partners module. If some documents will not be checked then they’ll not be offered in Partner Journal Settings function, which is available in Journal tab and in which user can further set up selected documents.

pic_4645

Picture: Partner Journal Settings

For each document we can define what will appear in Description column in Journal tab at given module and what data field should be represented by Amount field. For Description column random text can be defined and name of data field should be written into curly brackets. If we want to see Variable Symbol: text and its value in Issued invoices in Journal tab then in field we need to define text “Variable symbol: {RefNo}", where RefNo represents field name for variable symbol. In Data Field for Amount field we can then choose what price we want to monitor for given document.

pic_4646

Picture: Set up of columns Description and Amount

Book Contents

Book Index

Set up of partner journal (for user over Journal tab)

User can set up view of Partner activities in Journal tab. Partner Journal Settings form will display after hitting set up button in blue bar. User can set up decisive date to limit Journal entry. Activities older than decisive date will then not display. It’s possible to limit also displayed document types. This can be done by un-ticking in Allowed column.

pic_4648

Picture: Partner Journal Settings in Journal tab

Book Contents

Book Index

Reports over the Partners

Book Contents

Book Index

Partner card

Process No.: CIS002

Report ID: SCRM001

File: PART_KARTA.AM

Report description: This reports displays the basic information form the Partner card. The marketing information about a concrete Partner and the list of activities are displayed too.

Address in the tree: [Marketing - CRM ] [Partners ] [Printing of records - lists]

Reports parameters:

Without parameters.

 

Book Contents

Book Index

Journal of partner

Process No.: CIS002

Report ID: SCRM002

File: PART_DENIK.AM

Report description: Journal of partner displays the basic information about partner and his/her contact persons. The list of activities of this partner including comments of these activities is stated in this report too. It is possible to influence the display of comments by a report's parameter. It is possible to set the way of sorting of activities according to the date, type, contact person or responsible person in the initial form.

Address in the tree: [Marketing - CRM ] [Partners ] [Printing of records - lists]

Reports parameters:

IgnoreSelectionItem - Yes

Yes - the selected items are ignored.

NoOfCommentaries - 10

Number of comments. The parameter defines at how many activities will be displayed the comment.

ShowCommentaries - Yes

Yes - the comment is displayed.

Book Contents

Book Index

Activities of partners by prob. of execution

Process No.: CIS002

Report ID: SCRM003

File: PART_SEZ10 AM

Report description: The report displays activities of partners sorted by probability of execution. It displays only the monitored activities.

Address in the tree: [Marketing - CRM ] [Partners ] [Printing of records - lists]

Reports parameters:

Percentage of prob. of execution

Limit for print of activities. Only activities that have higher percentage of probability of execution than is stated in this parameter will be displayed in this report.

PART_SEZ10

Book Contents

Book Index

Financial income in the period

Process No.: CIS002

Report ID: SCRM004

File: PART_SEZ04 AM

Report description: The report displays the data about financial income from the activity in the period. In the report is mentioned volume of the activity, amount that is recalculated by percentage of probability of realization of the activity. It is possible to print further information about concrete activities by settings the Detail report's parameter. There are stated only monitored activities in the report.

Address in the tree: [Marketing - CRM] [Marketing evaluation]

Reports parameters:

Detail - No

Yes - there are displayed the details of activities.

Book Contents

Book Index

Firms and monitored activities

Process No.: CIS002

Report ID: SCRM005

File: PART_SEZ05 AM

Report description: The list of monitored activities of firms. In the report is mentioned volume of the activity, amount that is recalculated by percentage of probability of realization of the activity.

Address in the tree: [Marketing - CRM ] [Partners ] [Printing of records - lists]

Reports parameters:

Without parameters.

 

Book Contents

Book Index

Firms and monitored activities 1

Process No.: CIS002

Report ID: SCRM006

File: PART_SEZ09 AM

Report description: The report displays monitored activities of firms with description of an activity and its comment. It is possible to hide the comment of activity by a report's parameter. Every firm is printed on a new page in this report.

Address in the tree: [Marketing - CRM ] [Partners ] [Printing of records - lists]

Reports parameters:

Comment- Yes

Yes - the comments are displayed at individual activities.

Book Contents

Book Index

Envelops - Partner without Person

Process No.: CIS002

Report ID: SCRM007

File: PART_OBALKY.AM

Report description: Print of envelops with initials (address) of a partner. It is possible to set the distance from the left edge (Width) and the distance from the top edge (Height) parametrically.

Address in the tree: [Marketing - CRM ] [Partners ] [Printing of records - lists]

Reports parameters:

Height - 5

The distance from the upper edge in cm.

Width - 8

The distance from the left edge in cm.

Book Contents

Book Index

Partners - self/stick labels 14pcs/A4

Process No.: CIS002

Report ID: SCRM008

File: PART_SEZ11 AM

Report description: Print of initials (address) of partners on self/stick labels. It is possible to set the height of individual labels by the "Height" parameter.

Address in the tree: [Marketing - CRM ] [Partners ] [Printing of records - lists]

Reports parameters:

Height - 41.2

Settings of height of a label (in millimetres).

Book Contents

Book Index

Transactions in progress by responsible person

Process No.: CIS002

Report ID: SCRM009

File: PART_SEZ06 AM

Report description: The report displays the list of transactions in progress (monitored activities) grouped by responsible person. It is possible to limit the number of records in the report by the "Probability of execution" and "Date of execution To" parameters. It is possible to define here the height of probability from that the activities should be displayed and the date of execution till that the activities should be displayed.

Address in the tree: [Marketing - CRM] [Marketing evaluation]

Reports parameters:

Date of execution To - 31.12.2050

The parameter defines the date of execution till that the items have been printed.

Probability of execution - 0

The parameter defines the percentage of probability over that the items have been displayed.

Book Contents

Book Index

List of contact persons with partners

Process No.: CIS002

Report ID: SCRM010

File: PART_SEZ13 AM

Report description: It deals with the list of contact persons for individual partners with the basic contact information (mobile phone, email, position, function, name).

Address in the tree: [Marketing - CRM ] [Contact Persons] [Printing of records - lists]

Reports parameters:

Without parameters.

 

Book Contents

Book Index

List of partners and responsible persons

Process No.: CIS002

Report ID: SCRM011

File: PART_SEZ08 AM

Report description: List of partners with a responsible person.

Address in the tree: [Marketing - CRM ] [Partners ] [Printing of records - lists]

Reports parameters:

Without parameters.

 

Book Contents

Book Index

List of partners by abbr

Process No.: CIS002

Report ID: SCRM012

File: PART_SEZ07 AM

Report description: List of partners sorted by abbreviation.

Address in the tree: [Marketing - CRM ] [Partners ] [Printing of records - lists]

Reports parameters:

Without parameters.

 

Book Contents

Book Index

List of partners by abbr. with resp. pers.

Process No.: CIS002

Report ID: SCRM013

File: PART_SEZ01 AM

Report description: The list of partners that is sorted by abbreviation with the name of a responsible person.

Address in the tree: [Marketing - CRM ] [Partners ] [Printing of records - lists]

Reports parameters:

Without parameters.

 

Book Contents

Book Index

Groups of activities of partners by prob. of real.

Process No.: CIS002

Report ID: SCRM014

File: PART_SEZ12 AM

Report description: The report displays group of activities of partners sorted by probability of execution. Also the responsible person of partner is displayed in the report. It is possible to limit the quantity of printed records by the "Percentage of prob. of execution " parameter. It is possible to set here the value of probability of execution when the activity is displayed in the report.

Address in the tree: [Marketing - CRM ] [Partners ] [Printing of records - lists]

Reports parameters:

Percentage of prob. of execution

The parameter indicates over how many percent of Probability of execution the activity will be printed.

Book Contents

Book Index

Sending of letters in bulk

Process No.: CRM009

Report ID: SCRM039

File: SEND_LETTER.AM

Report description: Sending of letters in bulk. The report is activated from the "Send_Letter.pas" script by pressing the View button.

Address in the tree:

Reports parameters:

Without parameters.

 

SENDLETTER

Book Contents

Book Index

Scripts, functions