Book Contents

Book Index

Activities

The activity comes into being as the result of work with the partner, contact persons and documents. The book summarizes all the events regardless of the fact whether they relate to the partner, contact person or document. Activities in books can exist as superiors, event. subordinates (these are subordinate to another activity).

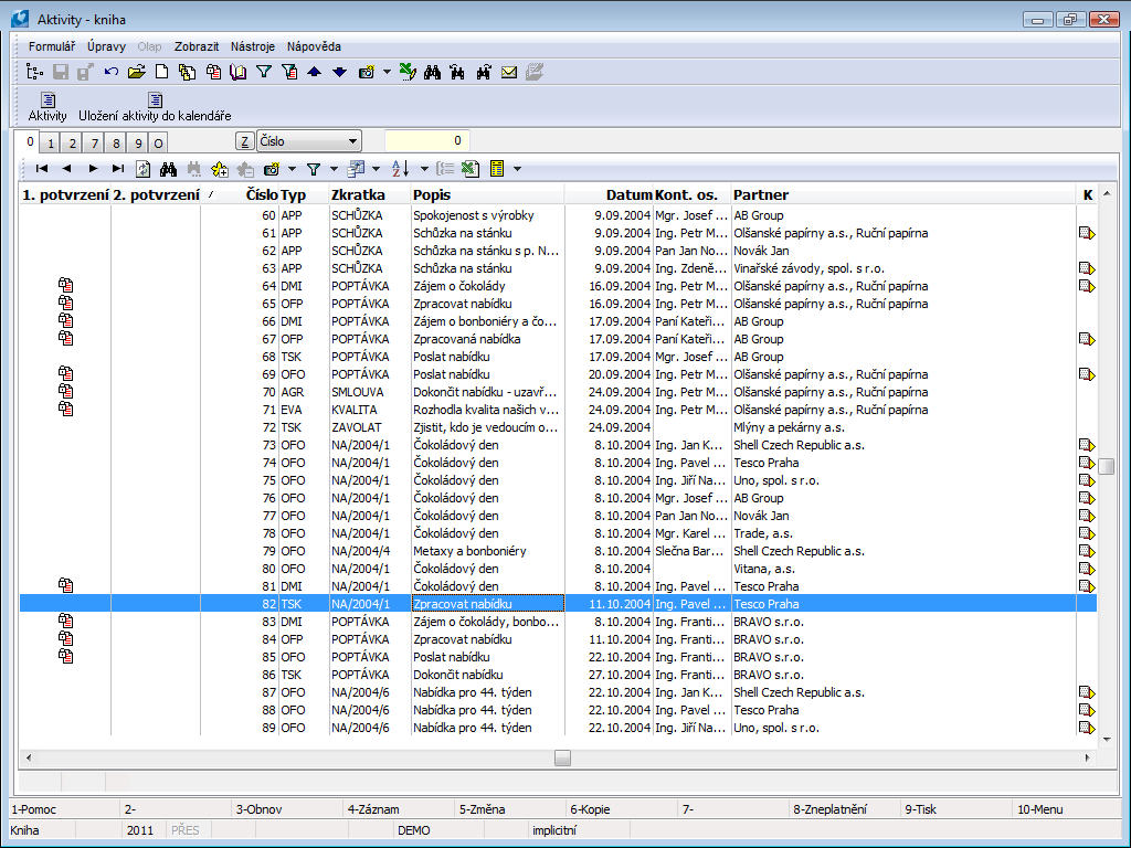
Activities list can be viewed on page 0. Flag in K column is visible in case comment exists to given activity. Flag in column M is visible in case of multiactivity.

Picture: Activities book

You can submit the activities by the following three ways:

Book Contents

Book Index

Card of Activity

Book Contents

Book Index

Basic Data (page 1)

Picture: Activities - 1st page (an inferior activity)

Description of Fields:

Type

Type of activities (defined by user). You can sort the activities by their type so that you can find out how many agreements have been made, how many opportunities have been sent, how many meetings have been realized or similar.

Document

Document (received invoice, advanced payment, sales order...) that is assigned to activity.

Type of document is selected and appropriate book will be offered by pressing Document button.

Specification

Activity specification (description). Specific codebook exists for individual activity type.

Superior activity

The field is automatically filled if the superior activity exists (otherwise the field is empty).

Name

Brief activity description, what the activity relates to.

Number

The activity number that is preset automatically by the programme.

From

The date and time of the activity initiation. The current date and time is automatically filled in with the activity creating.

To

The date and time of the activity termination. It is preset to the value of 00.00.0000.

Contact person

Contact person which has been communicated  with regarding this offer. After you select the contact person, the Partner field will be automatically pasted if it is submitted on the contact person card.

Next

Via Next button we can add other Contact Persons with Partners to activity. Button has menu offer to simplify selection of Contact Persons:

  • Partner’s Contact Person - filter of contact persons, which are assigned to Partner selected in Activities card, displays. Name of partner , with whom the person is connected, will be displayed at selected contact person.
  • Company's Contact Person - filter of contact persons, which are assigned to own company, displays.
  • Contact Person - list of all Contact Persons displays. Name of partner, defined as main for this person, displays at selected contact person.

After pressingNext button list of Contact Persons with Partners, which are assigned to activity, displays. Main contact person is marked with iconPIC_005i By double-clicking left mouse button at Contact Person with Partner we can edit the record.

Number next to Next button displays number of other contact persons assigned to activity.

Partner

Partner with whom the  activity was discussed. If partner is filled, then list of all contact persons,  which are assigned tothe partner, is offered in Contact Person field (choice of contact persons is displayed).

Campaign

If the activity is related to any campaign, fill in the appropriate campaign to this field.

Opportunity

Binding the activity with Opportunity.

Resp. person

The person from “our“ firm who realized the activity.

Estimated implementation

Expected data that lead to activity implementation. Current activity data are visible in the card. Related fields are accessible in case opportunity exists for the activity.

 

Probability

Percentage of business deal.

 

Date

Expected business implementation.

 

Capacity

Supposed capacity (amount) of business.

Status

Activity status. Field can be filled with value from user-defined code list. Field is important especially for linking documents to Workflow processes. The field has the record of the history of changes.

Folder

If you check the field, this activity becomes the global folder (see the description of activities grouping options in the chapter Partners2nd Page). After saving the newly created activity (with the F2 key), the program automatically fills  in the # symbol in the Shortcut field before the entered name. It ensures that you do not have to enter the global folder for every firm separately. It will be automatically assigned to each firm that is submitted in the Partners module. The global folders are also loaded to the tree in the course of display of the activities grouping.

Attention: The right Change Bit Folder in Activity secures the global folder against the unintended deletion. Unchecking the field would cause deletion of tree structure of the corresponding global folder of each firm!

The number that states the amount of inferior activities to the given folder is parenthetically stated behind the name of each folder.

Note: If you enter the global folders during work with the  Marketing module, it might appear that the folders structure has been already created. However, these folders do not contain the hash symbol in front of the name in the Abbreviation field. It is recommended to define new global folders in accordance with the method described above, to remove the inferior activities to them and gradually overwrite the original folders and to create the common activities from them. The main advantage of the global folders is the fact that you can see them now in the sorting of the tree of activities and in the other modules as well (Contact Persons, Opportunities, Campaigns)

Cost Centre

Cost centre.

Contract code

Contract code.

Device

Reference to Device book.

Code 1

You can set here a code of the activity.

Code 2

You can set here a code of the activity.

Officer

Link to personal data.

Book Contents

Book Index

Type of activities

Type of Activities code book allows to define own types and to monitor marketing activities. Type can be overwritten (if needed).

pic_3622

Picture: Type of Activities code book

Description of Fields:

Evaluation

Field is used to evaluate marketing activities and to monitor employees’ productivity or efficiency of marketing actions. Evaluation can be monitored in OLAP or in dashboards.

Book Contents

Book Index

List of activities (2nd page)

The list of activities is displayed on the 2nd page of Activity card again in accordance with the selected type of sorting (see the description of activities sorting on the 2nd - page of Partners card). The tree structure will be displayed on this page at the superior activities that are bound with the inferior activities. The proper inferior activities will have this page empty.

Picture: Activities - 2nd page

Book Contents

Book Index

Calendar (page 7) - ACTIVITIES

This page is identical with the 7th page of a Partner card. The description is stated in the Partners - Partner card - Calendar (7th page) chapter.

Book Contents

Book Index

Comments and External Documents (8th and 9th Page)

Also in  Activities, we can insert documents on page 9  that relate to the  created activity. (The method of inserting is described in the chapter Partners.)

Book Contents

Book Index

Working with activities

The activity in K2 means any aspect of the activities and work with a partner, contact persons or documents of K2. All these events are registered in the Activities book. Individual aspects of activity of a dealer, eventually another person, are distinguished by the activity type. Activity of the dealers can be planned by activities of the TSK - task type. Appointment can be registered by the APP - appointment activity type and the AGR - agreement activity is suitable for closed agreements.

You can create individual activities:

If activities are created from K2 documents or from individual marketing areas then values from analytical axes (sales order code, cost centre, device etc.) are transferred to activity.

Activities can come into existence by an another way. In the K2 IS lots of scripts and functions that create activities are available. It deals e. g. with Create letters in bulk or Sending emails in bulk. To every created letter, eventually email the function creates the activity of a selected type too and the record about way of this communication comes into existence. Further there are available the Activity creation of partners or Activity creation of contact persons scripts in Marketing. These functions enables to create activities and to add them to the selected Partners and Contact persons by means of an easy form. Marketing enables to create activities also to the electronic mails in the Post module or to  a post mails in the Letter post module by means of the script.

Over the activities there are available lots of reports that displays and prints theirs lists.

Book Contents

Book Index

Reports over the Activities

Book Contents

Book Index

Activity card

Process No.: CRM001

Report ID: SCRM021

File: AKT_KARTA.AM

Report description: This reports displays the basic information from the Activity card. Further the information related to Realization of this activity, information about the Root activity and Comment of activity are displayed.

Address in the tree: [Marketing - CRM ] [Activities] [Printing of records - lists]

Reports parameters:

Without parameters.

Linked Graphics K2_SESTAVY_XX

Book Contents

Book Index

List of activities

Process No.: CRM001

Report ID: SCRM022

File: AKT_SEZ.AM

Report description: It deals with list of activities sorted by number of activity or by date from. There are displayed the basic information, information about realization of the activity and comment at individual activities.

Address in the tree: [Marketing - CRM ] [Activities] [Printing of records - lists]

Reports parameters:

GroupBy - Yes

The parameter for sorting of activities in the report. Yes - the activities are sorted by the number. No - the activities are sorted by the date from.

Linked Graphics K2_SESTAVY_XX

Book Contents

Book Index

Tasks for individual acc. to weekly calendar

Process No.: CRM001

Report ID: SCRM029

File: PRINTTASKSBYDAYS.AM

Report description: The report displays the list of activities of the TSK type. Activities are grouped by the Responsible person. Before running of the report the form for selection of period, per that the activities will be displayed, is displayed.

Address in the tree: [Marketing - CRM ] [Activities] [Printing of records - lists]

Reports parameters:

Date_From - 1.6.2004

The date from that the activities will be displayed in the report.

Date_To - 11.11.2004

The date to that the activities will be displayed in the report.

NonInteraktiv

Yes - the initial form for selection of period will not be displayed.

Book Contents

Book Index

List of linked activities

Process No.: CRM001

Report ID: SCRM056

File: AktDok_Sez.AM

Report description: You can run the report over a concrete document of purchase and sale and the list of activities that are linked to this document is always displayed here. By setting a parameter it is possible to display the inferior activities.

Address in the tree:

Reports parameters:

ShowAttachedActivities - No

Yes - the inferior activities are displayed in the report as well.

NumberOfLevels - 5

The number of levels of displayed activities. 5 is the highest level to display.

AktDok_Sez

Book Contents

Book Index

Scripts, functions