Basic Functions
Filters Alt+F9
In K2 Programme filters mean an important part of work with the data. You will appreciate them in active work (while pasting or editing data) as well as for all evaluations.
The concept Filter generally represents data selection from a database limited according to the defined criteria. It means if you work directly with the data (a filter is not active), you can see all the records and inserting of a new record means physical creating of a new document. However, if a filter is activated, the displayed records will be limited to only a certain data selection. Inserting of a new record then means a selection from records that have been already created and their inserting to the selected records ofthe filter.
Depending on There are four combinations inK2 Programme in total:
All |
Book Depending on In Book mode the data are sorted according to the primary key (in Book – Period – Number documents, Abbreviation1 at Goods etc.). Whether the documents are structured into books, only data from the one book are displayed! Switching between individual books is usually executed by Alt+F10 keys. |
All Depending on In that mode absolutely all the data are displayed, it means all the data from all the books. Neither new records into database nor new documents to filter can be inserted. That mode especially enables to work over all the data. However, it is not mostly used. |
Container |
Fast Filter It is applied directly on the Book. The quick filter uses only the indexes of the table, so its work is in real-time, power-on is instantaneous, but the options for this filter are limited. |
Container The most frequent mode for evaluation. Into this filter, it is possible to select from all the data from the appropriate table according to random criteria. |
Filters basic control:
Shift+F9 |
Switching Book or Fast filter mode over All or Container mode. |
Ctrl+F9 |
Switching between Book and Fast filter mode and between All and Container mode. |
Alt+F9 |
Activating of sorting conditions. |
Picture: Schema of Switching between Particular Modes of Filters
Not only function keys mentioned above but also some of following possibilities can be used for work with filters:
- It is possible to switch between individual modes by click the right mouse button in the left bottom corner of the screen (in the status bar) where the current mode of Filter is displayed (Book, Container, etc.). From the activated table you can select one of the offered filter modes by click on the left mouse button See the pict.
Picture: Status Bar in Book of Invoices Out with an expanded selection menu of filter statuses
- Another control possibility is a click by the mouse left button on the Book Icon and Filter On Icon in the standard panel.
Fast Filter
For a quick orientation in the particular books Fast filters are used. These filters operate inreal time and their activation is immediate. Withal it means that if another network user creates a new record, which satisfies conditions of our filter, it will be automatically displayed on the screen (upon its restoration). If the filter is activated, all table items will not be displayed but only those ones that satisfy the conditions of the selection. Then the programme acts in such a way as there were . no other data in the databases but only those ones that satisfy the filter conditions The Fast Filter note in the l eft bottom corner of the screen informs us about the filter activation.
Example: Because Fast Filter operations are similar in all the modules, for the sake of simplicity, we explain Fast Filter initialization over the book of Invoices Out, in the concrete, over Inland Invoices (the notice Book: concretely over Inland Invoices (the notice Book: 10 - Inlands).
Fast Filter can be activated over the Invoices Out book, that is in Book mode, by pressing Alt+F9 keys. After pressing them, a form withconditions for filtering will be activated. In the form, select the conditions that you are interested in when filtering records and confirm their setting by pressing Ctrl+Enter keys or by 'OK' button. All the records that satisfy the defined conditions and belong to the primarily selected book (e.g. to the Book 10 - Inlands) will be filtered. It is possible Fast Filter mode will be displayed in theleft bottom part of the screen.
Picture: Conditions of Fast Filter over Invoices Out - Alt+F9
Quick Initialization of Fast Filter:
Fast Filter can be also activated immediately without any filter conditions settings. It is possible In abook of documents, that is displayed in Book mode, use Ctrl+F9 keys. Fast Filter uses the information from the item where the blue light indicator is positioned and activates certain flags of the setting. Fast Filter mode will be deactivated by pressing Ctrl+F9 keys again.
Another way is to click the right mouse button in the left bottom corner of any module. It is included in the book modes menu.
Example: If you position the cursor on an invoice of AB Group Company inthe Invoices Out book, all the invoices issued for this customer will be selected into the filter after pressing Ctrl+F9 keys.
Fast Filter Purchase and Sale
- If you select the Supplier (Customer) field in the form for defining the Fast Filter, all the documents of the given supplier (customer) will be filtered.
- It is also possible to check the Purchase Orders (Sales Orders) field in the form and choose one from theoffered possibilities. All the documents related to the selected supplier (customer) and the appropriate purchase order (sales order) will be filtered.
- Documents can be also sorted according to a number (setting of a documents sub range by selection from the code list).
- If the field Not paid in full only ( When sorted by date) is checked in the form, and in the book the option Due Date is selected , all the unpaid invoices from all the books will be filtered. This filtering is executed regardless of the customer (supplier) defined in the form of Fast Filter because this one is filtered when sorting according to the field Number.
- It is possible In the module Administrator– User parameters– Purchase and Sale you can check the field Upon Ctrl+F9 check Also A header. The field Purchase Order (Sales Order) will be automatically checked in the form for Fast Filter. The purchase order (sales order) number, which corresponds to a document where the light indicator is positioned, will be automatically pasted to the selection field on the right. All the documents (e.g. invoices) that have the same number of the purchase order (sales order) will be filtered after activating the Fast Filter mode.
Fast Filter of Articles:
It is possible In the Article book you can define Fast Filter conditions according to:
- Group - this field will be automatically checked after activating a form in the book. It enables to filter all the article cards within the selected group, e.g. food products, cars, etc.,
- Category - it will filter all the goods according to the selected category - e.g. material, articles, finished products, semi-finished products, …
- Abbreviation of article,
- Respectively, it displays non-zero amounts in the columns Availability, Assigned, Ordered and Reserved.
The individual items for the selection of filtering can be combined in various ways.
Picture: Conditions of Fast Filter over Articles - Alt+F9
Indicate Records
Asterisks
It is possible to indicate records in thebook with asterisks. This function is important for bulk actions (see the Basic Functions - Module Menu Functions - Form chapter), and for printing.
Conditions for record indication:
- It is possible In module Administrator - User Parameters - General, check the Select More Entries field.
- Event., add the column 'S'(Selection) into the book. Selection
Note: It is possible Ifthe option Select More Entries is selected intheUser Parameters, the column 'S'will be displayed automatically by default.
Asterisk icon
There are three ways of adding and deleting asterisks:
- Ctrl+Spacebar (cursor will stay on the given record),
- Shift+Enter (cursor will shift to one record down - it is useful for indicating more records one after another),
- Ctrl+left mouse button on the appropriate item (cursor will stay on the given record).
- Shift+mouse click on the last record which you want to mark/unmark (it is useful for indicating more records one after another).
Picture: Asterisks and tabs in Book of Invoices Out
an icon for indicating all records with an asterisk.
an icon to de-select the asterisks for all the records (for the bulk deselecting of all asterisks, we can also use F3).
It is possible The current number of asterisks is displayed inthe lower part of the screen in the status bar. If no item is indicated, the number is missing.
Note: if the user first indicates the records and then changes the status of DM (switching between book/container/filter), a conflict between the total number of indicated records and the number of indicated records displayed in the table may occur.
The asterisks will be automatically deleted after exiting the programme.
If you have records indicated by asterisks in the book, in the course of print of RPM or AM report the programme operates likewise under its initialization on the filter.
Tabs
It is possible To every book you can insert ten bookmarks that remember a position of the certain record. The bookmarks are indicated 0 - 9; the records can be indicated regardless of a bookmark order. Two tabs with the same number cannot co-exist. You can add a new column named "Tab" to the book for bookmarks display.
Book:
Ctrl+Shift+No. |
Inserts or removes bookmarks. |
Ctrl+No. |
Repositions to a line with the appropriate bookmark. |
Icon Bookmark No. 5
It is advisable to use bookmarks in that case when you use a certain record very often. They make a quick reposition among records possible. The same as asterisks, bookmarks will be deleted after the K2 programme exit.
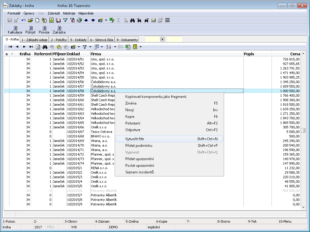
Create container/filter from the selected records
You can create Container from the selected records. Press the key abbreviation Ctrl+Shift+Alt+F9 over the selected records. The form Work with container where are two options will be displayed:
- Add the selected group of records into container - adds the records into the current container
- Create container containing only the selected group of records - creates the new container with the selected records
Picture: Run the function "Work with container"
In the universal user interface, the function is also extended with the option to create a Filter from the selected records. After running the function Ctrl + Shift + Alt + F9the form "Insert marked with ..." will be displayed. In addition, there is a "Target" field on the form, in which we choose whether to create a container or a filter.
Picture: Runs the function in universal interface
Note: If Filter is selected, the checkboxes for the container will be hidden because they are irrelevant to the filter (a new filter is always created).
Other Containers
Depending on InIS K2, you can make a link between more containers using references from other modules.
Containers
This function is accessible through the module menu Actions (see the Basic Functions - Module Menu Functions - Actions chapter). For universal forms, the function is available by Container menu module. The Create another container option creates a container of items in the selected books using the Container Links code list (in the new UI, using the Create Another Container tree menu). The Add to other container item adds items corresponding to the defined condition to the existing items. The Delete from other container option assures deletion of the selected items from the second container. This option is useful e.g. in the situation when a container of all customers is created, then a container of invoices valid under specified conditions is created and after that all customers, which are presented on the selected invoices, are deleted from the first container. So you get all the customers that are not on the selected invoices.
E. g. Classic forms: We want to filter all the invoices out that are related to the specific release notes.
- Depending on Select the specific release notes to the container inthe Release Notes book.
- In the Container status in the Release notes book menu item, choose Actions - Create another Container. From code list we select container with name Invoices Out The control message, whether you wish to create the container, will be displayed on the screen - answer Yes.
E. g. Universal forms: We want to filter all the invoices out that are related to the specific release notes.
- Depending on Select the specific release notes to the container in the Release Notes book.
- In the Container status in the Release notes book menu item, choose Container - Create another Container. From the code list, expand the "Sales Items" node and select option Invoice Out The control message, whether you wish to create the container, will be displayed on the screen - answer Yes.
That way all the invoices, which are linked with these release notes through the Sales orders, will be selected to the container of invoices out.
Note: Depending on There are "Linked documents", that refer to the 9 th page of the documents, in the column Items in the References to Container book. 9. Document page. So called "Sales items" bind to 2 nd page of the documents. Document page.
The basic property of this process is especially fastness of the creation of a container from other module. As well, e.g all the customers, who the specified invoices have been issued for, can be selected from the container of invoices into the Suppl./Cust. container, or a container of all invoices, which are paid by these documents, can be created from the container of cash vouchers and bank documents, etc.
The next possibility how to use the container from other module is selection of an other container from the filter conditions (Alt+F9). Filters Alt+F9
Example: We want to find out by which release notes the specific article has been released from a stock:
- Select the articles, releases of which you are interested in, to the container in the Articles book.
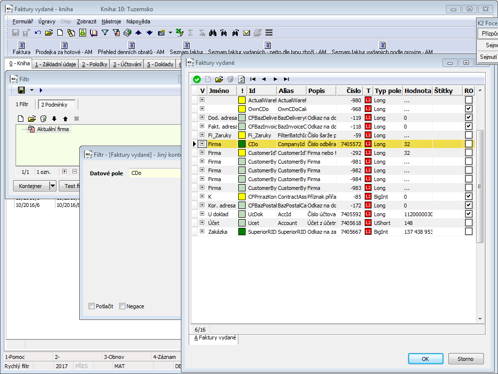
- Switch into the Release Notes book, where choose the condition type Submodule condition in the filter definition (Alt+F9), then select 'Sales items' and after that choose the condition type Other container, where select 'Article No.' and press the Run button.
Thus all release notes, which contain an item of the sought article on 2nd page, will be displayed in the filter of release notes.
Filters
Work in filters is due to using SQL query very effective.
Example: We want to create a filter of all companies from Brno.
- In the Partners book, select all companies from Brno to the Container.
- In the Activities book, run
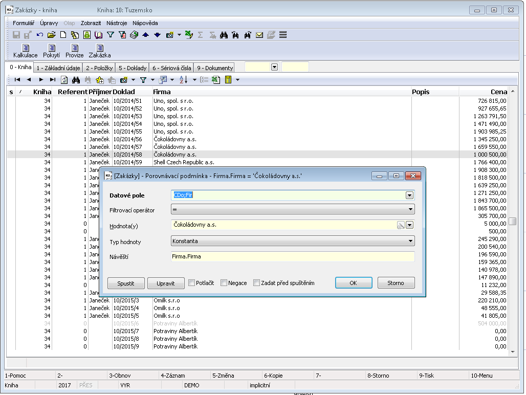
the form for selecting filter conditions. - Use the Ins key in the right window of the form (or
) to open a window for selecting the type of comparison condition. By double click the left mouse button select the type Other container. - In the form, select the Partner condition (Description column) into the Data field and press OK. Press OK. Thereby the link to the container of Partners will be saved into a right window.
After pressing OK button, the required filter of all Activities of the selected Brno companies will be executed.
Save container
Each user can create backups of each container. This is executed over the book of the filtered documents. This function can be activated from the selection menu of the module Form - Container - Advanced - Load/Save Containers. The book Load and Save Container, that contains a list of all accessible backups of containers, is activated.
Saving container is executed by pressing Ins key and by entering an Order number and an eventual container description. The appropriate container backup will be saved by F2 key.
If you want to load a container, select the option from the selection menu of the module Form - Container - Advanced - Load/Save Containers. It is possible Select the required container in the table by the light indicator and confirm the selection by pressing Load button.
Filters
There it is possible, in addition to filtering Alt+F9, to create the own data selection, with which you want to work, by a simple way in the program K2. The work with data is much faster, simpler and more variable thanks to using SQL query.
Filters can be created by the 4 ways:
- On 0. On the page0 from the field of a record.
- On the document card from the specific field.
- At the "Grid" tab of the document - filled and empty.
- From a form of conditions (icon
- From the filter menu (icon
Note: Individual ways of creating filters are described in the Filter Creation chapter (including examples).
The program remembers the defined filter even after leaving the book. If we have the created filter, we can delete random records in it by using the Delete key.
To work with filters, we can define operations in large tables (for a more detailed description, see Client parameters - 1. page button Properties) a In User parameters set some properties of the forms.
Filters can be included into the window for running reports and scripts (F9) into the batch.
There is a toolbar with the buttons, among others for defining filters, in each module on the page number 0:
|
The cursor moves to the first record of the list. |
|
The cursor moves one row up. |
|
The cursor moves one row down. |
|
The cursor moves to the last record of the list. |
|
Restore (F3). |
|
Search (Alt+F7) - it displays a form for search in a text. |
|
It marks all records by asterisk. |
|
It cancel markings for all selected records. |
|
It displays a form, in which you can define a name of a view and some of its properties. If we press only |
|
It displays a form to define the filter conditions. Press |
|
It displays a form for the columns definition. Pressing |
|
It displays a form to define a filter sortings. Pressing |
|
It groups the records into groups. (This icon is accessible only after selecting filter sorting.) |
|
Export of a filter to MS Excel. |
|
It runs a draft of an automatic report on the book. It is possible to select the printed columns, their sorting or grouping in this proposal. The individual columns can also be added together or it is possible to choose another aggregate function. It is possible to run a final report, to save it or to edit this proposal also in AM editor. |
After expanding the menu using the icon
, the flags are displayed for individual items:
|
It checkes a setting that is currently displayed. |
G |
Global filter, it means accessible for all users. |
S |
Filter accessible for the selected user group. |
U |
Filter is accessible only for the given user (for the user who created this filter). |
Adding and deleting records to/from a filter:
Shift+Ins |
It is possible In the book in the "filter" mode, this hot key opens the book once again (in new window) and by using Enter key enables to insert a record from this newly open book into the filter. |
Shift+Del |
It is possible In thebook in the "filter" mode, this hotkey deletes the record on which a light indicator is set. |
Filters - conditions
If we press only the arrow
button next to the icon
, we will display a menu of saved filters and a menu of options for working with them.

Picture: An expanded menu of filters in the Sales Orders book
Description of Filter menu:
Create filter |
The Comparison condition form will be displayed (see the Conditions tab chapter). |
Add condition |
Next conditions will be added to the current filter to the already defined conditions. |
Turn off |
The filter mode will be switched back to the Book mode. |
Administration |
After opening the menu Administration, the form for Administration of filters will be displayed. |
Load/Save to file |
It saves or loads the saved ".xml" file. |
The last used one |
It filters records according to the last used filter. |
Description of Container menu:
Create |
It inserts records from the current filter into container (a table will be in Container mode). |
Add |
It adds records from the current filter to container. |
Delete |
It deletes records from container (table in the Container mode). |
Note: Create, Add and Delete button have the same functions as the buttons in the Filter form (see the Conditions tab chapter).
Filters - RIGHTS
Level Global, Client, User group |
3 new rights allowing to enable saving the configuration objects (e. g. View, filter, columns, sorting, automatic report) have been added to the user. User finds these rights in Book Users on 5 th page: Administrator - Access to Settings level |
Definition of Filter Conditions
After pressing the icon
, the form for defining filter conditions will be displayed.
Selection tab

Picture: A form for defining the name of a created filter - the Filter tab
Field Description:
Filter name |
By a user defined name of a filter (it will be displayed in the menu of filters after pressing |
Description |
Further description of a filter. |
Maximum record count |
If you type in a specific number, only the first "x" records (according to the specified value) will be selected. Example: Type in number 10. Only the first 10 found records, that corresponds to the filter conditions, will be selected. |
Run again on refresh (F3) |
If this field is checked, then the filtering according to this filter will be automatically run after pressing F3 key. |
Check access right to an entry |
By checking this field, it is tested whether the user has the right to the selected record. The field is not checked by default. |
Evaluation location |
Information about a place, where there is a query evaluation (on the client, server, or mixed). Note: Evaluation on client is not very effective. |
The tab Conditions

Picture: A form for defining the conditions of a filter - the Conditions tab
The conditions of a filter are inserted on the 2nd page of a form. The conditions are inserted by Insert key. For editing the already inserted condition press Enter key on it. Or it is possible only to suppress a condition, on which cursor is positioned, by pressing the icon
or with the F4 key (to activate the suppressed condition in the same way - with the icon or with the F4 key). For deletion of a condition press Delete key.
These icons serve to work with filters:
|
It saves changes in the form. |
|
|
User adds a new condition into a filter. After pressing this icon or Insert key, a form for a selection of a type of condition will be displayed.
Picture: The form to select a type of a filtering condition |
|
|
Comparison condition |
By double click of the left mouse button or by using Enter key on the item Comparison condition open the form for a definition of this condition. |
|
|
It restricts documents of a data module on the basis of comparing the value of the specific field(s).. |
|
|
|
|
Other container |
By double click of the left mouse button or by using Enter key on the item Other container open the form for definition of conditions Other container. |
|
|
Limits the filter result of one data module according to data from container of another data module and the specified conditions. |
|
Picture: The form to define other container |
|
|
Other filter |
By double click of the left mouse button or by using Enter key on the item Other filter open the form for a definition of Other filter condition. Definition of other Filter Conditions |
|
|
It selects documents from the item data module of the other data module. Other filters enable to use filters defined for the data module A in the data module B which contains a link to the data module A. |
|
|
|
|
Submodule condition |
By double click of the left mouse button or by using Enter key on the item Submodule condition open the form for a definition of this condition. |
|
|
It selects documents from a data module on the basis of comparing a value of a condition with a value of a field of a item data module. |
|
|
|
|
Uncontrolled SQL query |
By double click of the left mouse button or by using Enter key on the item Uncontrolled SQL query open the form for a definition of this condition. |
|
|
It serves to define their own conditions written in SQL language. |
|
Picture: The form to define uncontrolled SQL query |
|
|
|
When manually entering, the user writes a name of his condition and on the second tab inserts SQL code. |
|
OR condition |
By double click of the left mouse button or by using Enter key on the item OR condition open the form for a definition of this condition. |
|
|
The conditions, between which it is possible to switch the operator "or" and "and", are inserted into a form. Operator "or" means, that the selection will be executed from Such records that satisfy at least one of the conditions. Operator "or" means, that the selection will be executed from records that simultaneously satisfy the OR Condition. |
|
Picture: The form to define OR condition |
|
|
Records from container |
By double click of the left mouse button or by using Enter key on the item Records from container open the form for activating the container. |
|
|
It reduces the already existing container in the same data module as the created filter. |
|
|
|
|
Current company |
By double click of the left mouse button or by using Enter key on the item Current company open the form for a definition of this condition. |
|
|
It "filters" the records which relate to the currently set company in the system K2. |
|
|
|
|
It deletes a condition on which a light indicator is positioned. |
|
|
It performs test of a filter. |
|
|
It moves a condition, on which a light indicator is set, one place forward in a filter. |
|
|
It moves a condition, on which a light indicator is set, one place backward in a filter. |
|
|
It suppresses a condition, ie. this condition will not be taken into account when filtering. (A condition will be crossed until you press this icon again to become a condition active again.) |
|
Some buttons are accessible in the bottom part of a form:
Container - it contains these buttons: Create |
After pressing this button, it inserts a filter according to the defined conditions into container (a table will be in the Container mode). Start can also be executed by using Alt+V keys. |
Add |
Records according to the defined conditions in a Filter will be added into container (Container mode) by pressing this button. Start can also be executed by using Alt+P keys. |
Delete |
Records, which correspond to the defined filter conditions, will be deleted from container (a table in Container mode) by pressing this button. Start can also be executed by using Alt+O keys. |
Reduce |
All the records, which do not correspond to the defined filter conditions, will be deleted from a container (a table in Container mode) after pressing this button. Start can also be executed by using Alt+E keys. |
Empty |
All records will be deleted from the container by this button. Start can also be executed by using Alt+Z keys. |
Filter test |
If you press this button, the form, which displays the results of a test of a filter, will be displayed. On the basis of this test, we can determine how effective a defined filter is. |
The Container button is also available in the form of an "Enter value at start" condition.
Buttons for filter:
Run |
The defined filter will run after pressing this button. Start can also be executed by using Ctrl+F9 keys. |
Cancel |
By this button you can close a form. If some changes are made on the form that have not been saved, you will be asking whether you want to save the changes or not. It is also possible to use Esc key to cancel a form. |
List of data fields
When defining conditions select fields from a list of data fields. If there is an "V” Icon
in the column, then a link to some other table and its fields exists for this field. If you press this icon, a list of this fields will be displayed and the next tab will be created in the bottom part of the form Filter. A new tab will be displayed upon every next nested level. (When there are more nested levels, the scroll arrows will be displayed next to the tabs.) If you click on the other node, the nested level will be changed and the tabs will also be changed according to the new selected one. All nested levels will be cancelled up to current level by pressing Backspace key.
If a light indicator is positioned on one of the fields, the specific item in the list can also be found by typing the beginning of the name of the field and the light indicator will move according to it to the nearest possible one. A name of a field is searched in a column, in which a light indicator is set. (Nested field are not taken into account when searching!)
The icons in "T" column identify what type of field it is and which value it can assume (see e.g. the field Date or Time).
The individual data fields are colour coded in a column "!":
|
Calculated field. It is evaluated on a client. |
|
Physical field. It is evaluated on a server. |
|
A physical field with an index and therefore the most appropriate field for Searching. It is evaluated on a server. |
Therefore, it is best to apply the condition to the physical field with index (dark green), or condition on the physical field (light green). And if you want to apply a condition for a calculated field (yellow), then preferably in the combination with A one of the previous ("mixed condition"). On The Evaluation location field on the Filter tab is filled on the basis of the selected condition.
By double click of the left mouse button or by using Enter key open the condition which is inserted into Filter

Picture: The open item in a Filter - the Conditions tab
Selected fields' description:
Filtering operator |
Besides mathematical operators ("equals", "greater than", etc.) you can filter by other comparison operators: |
|
|
Depending on the selected operator, the fields or their accessibility are changed in the form. |
|
Where |
Field is displayed when the field Filtering operator is filled with the value "Contains". In this field select, in which part of the name of the compared data field, a string will be contained of the field Value, |
|
|
|
|
Value(s) |
Write a "value", according to which the condition should filter the records, in this field. If the string of a value does not contain an asterisk (as a wildcard), the records, that exactly correspond to the specified value, will be added into the filter. |
|
Value type |
Select a type of a defined value in this field: |
|
|
|
|
|
|
|
|
|
|
The check field is changed according to the selected data field or filtering operator: |
||
|
Suppress condition |
By checking this field, this condition will not be accepted when filtering. |
|
Negate condition |
If this field is checked, then all the records, which do not contain the defined value, will be saved into a filter. |
|
Enter value at start |
If you check this box, then every time you run a filter that contains a condition with this check box displays a form in which we can modify the condition (eg date from - to). For the value types "Constant" and "Expression", it is possible to: 1. edit a parameter value which will be used when running a filter. For the value type "Constant", the adjusted value will be remembered and it will be offered the user even when you next start. For the value type "Expression", a value obtained by evaluation of the expression will be always offered. 2. "Suppress" (or "Allow") a condition at start, by using F4 key For a value type "Data field",it is only possible to "Suppress" or "Allow" a condition, by using F4. |
|
By reference |
If we select the option "<>", "=" or "in the list" as the filter operator, we can switch (for fields where possible, eg book, period, etc.) the method of entering between direct (number, ID) and reference value (Abbreviation), which is much more efficient in performance. Entering by reference requires an existing value, it is possible to enter neither a non-existent abbreviation nor a number / ID. If this appear, the parameter is complemented by the suffix "<-" indicating an invalid value, and the condition can not be saved. |
|
Wildcards |
If we select the "contains" option as the filter operator, we can enter the value in Parameter -If you do not know the full name of the parameter, use wildcards (e. g. if you want to filter by the Description field). This field is automatically checked, if the Use wildcards field in the User parameters - Environment - Other options button - Search field is checked. |
|
Case Sensitive |
When you check this field, case sensitive is taking into account in the filter conditions. It means, if a description, which does not exactly correspond to the searched text, is entered into a condition, the records will not be saved into a filter. |
|
Compare including Time |
The field is available if the data field of the type "DateTime" is selected. If this field is checked, the values are compared including time, if it is not checked, only date without time is compared. |
A button is accessible in the bottom part of the form:
Container
|
This button contains the option Create (Alt+V). After pressing this button, the entries corresponding to the specified conditions are inserted into the container (the table will be in the Container mode). Start can also be executed by using Alt+V keys. |
Note: If you are creating a filter, by means of which you will select records, where a text begins with "_" underline, you have to put an underline into [_] (see the picture below) in the Value(s) field in the definition of the condition.

Picture: Definition of a condition to search a text beginning with "_"
Filter creation
On 0. Page:
- After pressing mouse right button in the record field the menu from which you can create filters or add conditions to existing filters will open. (Options in
table menu have the same functions as options after pressing Icon (For further description see Conditions administration.)) - When you select one of the options, the comparison condition form is displayed (for more details, see Condition).
- Filter according to the defined condition will be created by using Run button.

Picture: Open menu table by mouse right button
From document card:
- Pressing the right mouse button in any field will open a menu from which you can create filters, add conditions to existing filters, or add a selected field into columns displayed on page 0.
- After selecting one of the options (Create filter or Add condition), the comparison condition form is displayed (for more details see Condition).
- Filter according to the defined conditions will be crated by using Run button.

Picture: Open menu table by mouse right button - option Create filter
From item form:
An item form filter works in a similar way as a document card filter. The filter is started by mouse right button on any field of the item form. For most forms, the menu includes Create Filter and Add Condition. For some, you have the extra option Add to columns.
From document card "grid":
To create a filter or add a condition to the document's "grid", press the mouse right button on the item in the desired field and select Create filter or Add condition. You can create filter or add the condition for "grid", which does not contain any item, by the same way. Make it anywhere on "grid" by pressing mouse right button. The condition for the field, where the column is currently active will be preset into the filter definition.
From the condition form:
- You can open the form with the list of fields of that data module, where you can define filter conditions (for closer description see Condition Tab and Condition).
- Filter according to the defined conditions will be crated by using OK button.
From filter menu:
- Pressing
next to icon
will open filter menu and select Create filter. - The form to compare the conditions (see Condition) will be displayed.
- Pressing
will open the menu of conditions Data field. - Insert the selected condition into Data field (for detailed description see Conditions Tab) by double click of left mouse button (or by Enter key).
- Choose filter operation, or check the other setting.
- Filter according to the defined conditions will be crated by using Run button.
Example - Filter from page 0
We want to create a filter of articles, which has the value in the Available column greater than 150.
- Press the right mouse button on the record, which has the value "150" in the Available column, in the Article table.
- Select the Create filter option in the open menu.
- A form of a Comparison condition with the predefined values according to the selected record will be displayed.

Picture: The comparison condition form with the predefined values
- Filter according to the defined conditions will be crated by using Run button. (If you press OK button, the entered condition will be only added to the list of conditions for filter.)
Example - Filter from the card of a document
We want to create a filter of reserving cards which have the end date of a reservation of an article on the date27/02/2009. :27:02/2009
- Open the Reserving cards book where you want to create a filter.
- Press the mouse right button on the Reserv. Date to field on the 1st page of a reserving card.
- Select the Create filter option in the open menu.

Picture: The open table menu of the field after pressing the right mouse button
- A form of a Comparison condition with the predefined values according to the selected record will be displayed. Because we need to select documents with the reservation date 27/02/2009, included, change a filtering operator on "<=".

Picture: The completed form of a Comparison condition for an end reservation date
- Filter according to the defined condition will be crated by using Run button. (If you press OK button, the entered condition will be only added to the list of conditions for filter.)
If we would like to create a filter from booking sheets whose end date of booking is e. g. in Range from 6/14/2010 to 6/25/2010, we will choose in comparison condition as a filter operator "between" and We write the required data for the parameters.
We want to create a filter of Purchase orders which have been created during last fortnight.
- Open the Purchase Orders book in which a filter will be created.
- Switch over the 1st page of a document and by pressing the right mouse button on the field Date of issue open a drop-down menu and select the option Create filter in it: Date of Issue.
- In the form of Comparison condition:
- select Expression into Value type field,
- as a Filtering operator choose "greater than",
- in the Value field open a window and write an expression "DATE -14" into it.

Picture: Filling the fields of a Comparison condition for a filter of Purchase orders issued in the last 14 days
- The defined expression will be added into Parameter field after pressing OK button.
- Filter according to the defined condition will be crated by using OK button.
By pressing the button Compile, the program checks the syntax of the specified script expression (in our example "DATE -14").
Example - Filter with Expression for a date condition
When selecting a date condition, there an expression written in Script K2 (Value type = "Expression") can be entered. The expression can be typed directly into the Value field, or the user can Use this drop-down arrow to bring up a window with script editor. To make it easier to compose the expression used new Wizard button which can compile the most commonly used expressions.

Picture: The form for entering the value of a condition of the "Expression" type
Wizard can also be activated by using the button, which is placed in the form of a condition definition in the Value field next to the drop down arrow.

Picture: The Wizard button on the form for a condition definition

Picture: The form after pressing the Wizard button
E.g. if you want to compile an expression returning the date of issue of an invoice on the last day of the following month, fill in:
- Function: 'End of the month',
- Shift: '+1'.
There are a required expression in the Resulting script expression field and its current value underit. After Pressing OK the expression will be transfered To editor and then even to Condition.

Picture: The form after pressing the Wizard button - a defined condition

Picture: The form to complete the value of condition of the "Expression" type - the defined condition
Example - Filter from the item form
We want to create a filter of invoices out which contain items of the Grocery type.
- Open the Invoices out book where you want to create a filter.
- Open a sales item on the 2nd page of an invoice out and press the right mouse button on the Article field.
- Select the Create filter option in the open menu.

Picture: The open table menu of the field after pressing the right mouse button
- A form of a Comparison condition with the predefined values according to the selected record will be displayed.

Picture: The completed comparison condition form for an Article code
- Filter according to the defined conditions will be crated by using Run button. (If you press OK button, the entered condition will be only added to the list of conditions for filter.)
Example - Filter from the conditions form
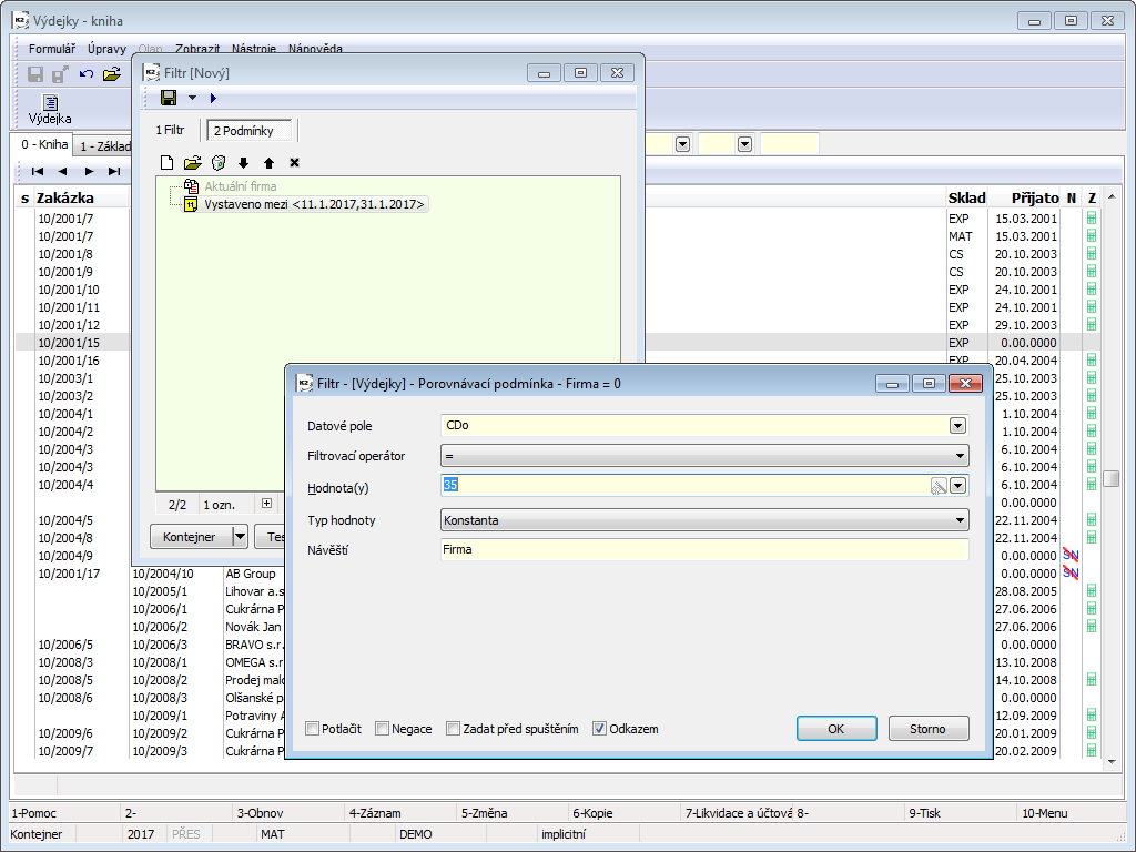
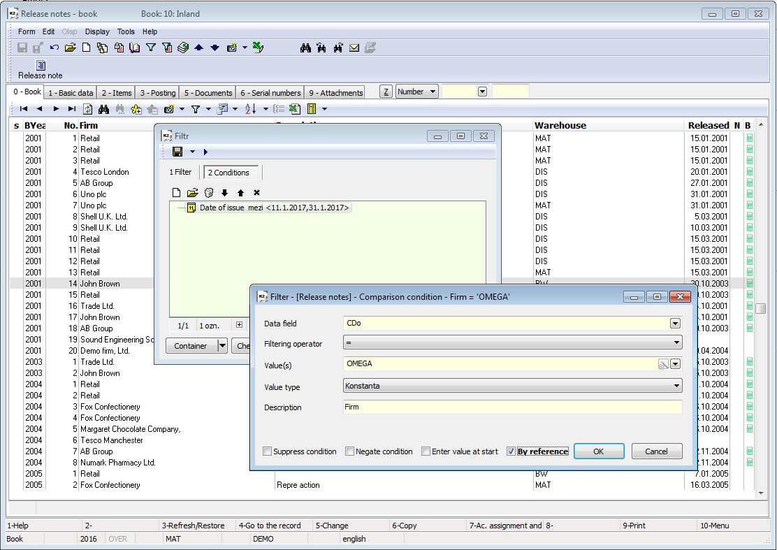
We want to create a filter from the release notes issued from 11/01/2017 to 31/01/2017 for the OMEGA s.r.o. company.
- Open Release notes book where you want to create a filter.
- a form to define conditions will be opened. Insert a new condition, select a Comparison condition type. In a condition form open an expanded field Data field (see Condition Tab and Condition).
- In the list of fields find:
- Created on (in the Description field) and open the form of a Comparison condition by double-click of the left mouse button:
|
|
|
|
|
|

Picture: A conditions form with the open Comparison condition (filter of OMEGA s.r.o. company)

Picture: A conditions form with the open Comparison condition (filter of OMEGA s.r.o. Company) with the checked By reference option.
- Filter according to the defined conditions will be crated by using OK button.
We want to filter all invoices of the selected customers where no payments have been executed (so invoices, Paid in full on of which is zero).
- Open the Suppl./Cust. book where create a container of a specific customers, non-paid invoices of which we will filter later (the table in Container mode).
- Switch into Invoices out book and press the icon
- The Conditions tab of the Filter form will be displayed.
- Another container on customer - press the icon
to open the form, in which we select the Other container option. Open Data field menu and select the CDo (Firm) condition. After pressing the OK button inserts another container into Filter
- Another container on customer - press the icon

Picture: The open menu of a possible other containers of invoices out
- Filter of unpaid invoices - insert the Comparison condition on the field Payment (in the column Name). Select the option "empty" as a Filtering operator and save the condition to Filter by the OK button.
Note: If you are not sure what is the name of the field, you can elicit this name by pressing the right mouse button on the searched field (see definition of a condition for the filter of addressee in the example of filter).
- After pressing Run button, the required filter will be performed.
The created filter can be printed by the standard way (in our example by using the report Invoices List sorted according to the supplier/customer).

Picture: The list of the non-paid invoices out sorted according to the customers from a filter
We want to select all sales orders, customer of which contains "Tesco" in an abbreviation.
- Switch into Customers book and press the icon
- The Conditions tab of the Filter form will be displayed.
- Comparison condition for customer abbreviation - press the icon
to open the form, in which we select the Comparison condition option. The form with a list of Data fields will be displayed. Select a field with the name 'Abbreviation 1'. In the condition definition select 'contains' in the Filtering operator. Write 'tesco' into the Value(s) field. Press the OK button. Save a filter as 'Abbreviation Tesco '.

Picture: Defined condition for a filter Abbreviation Tesco
- Switch into Sales order book and press the icon
- The Conditions tab of the Filter form will be displayed.
- Another filter on orders - press the icon
to open the form, in which we select the Other filter option. A form with a list of fields with links, which other filters support, will be open. Select the data field CDo (Company). After pressing OK button, the program offers a list of filters, which are saved in customer.

Picture: The open menu of possible other filters of sales orders
- Select the filter 'Abbreviation Tesco '.

Picture: Other filter in filter - Suppliers - customers

Picture: A form of filter conditions with defined conditions
- After pressing Run button, the required filter will be performed.
We want to create a filter from sales orders, which have the Gross amount higher than 50,000.00 CZK and a customer is located inany part of Ostrava.
- Open Sales orders book where you want to create a filter.
- Press the icon
. - The Conditions tab of the Filter form will be displayed.
- open the form in which select the option Comparison condition.
- To filter the amount - you can first sort conditions in the Description column and then you can find a condition with the description of "Gross of document" by scrolling. By double click of the left mouse button (or by using Enter key), open a form for a definition of a Comparison condition. In the Filtering operator field select '>'. Write '50000' into the Value(s) field. Leave the form for a condition definition by OK button.

Picture: Defined condition for a filter of gross amount
- For the filter of an addressee in Ostrava - insert a Comparison condition, find the field with the description "Customer No.". Press
next to the "Company" condition to set the link to "Address". For this field, press to set
the link to "Number of the part of the municipality (Address)". Expand this field and find a field with a description "Municipality". Display the form of a Comparison condition by Enter key. Select the option 'contains' in the Filtering operator field. Write "Ostrava*" into the Value(s) field. Leave the form for a condition definition by OK button. Definition of conditions

Picture: The defined condition for a filter of all parts of the town Ostrava
|
The created filter can be saved into a filter menu. A filter can also be printed by a standard way (e.g. by using the List of Sales Orders report).
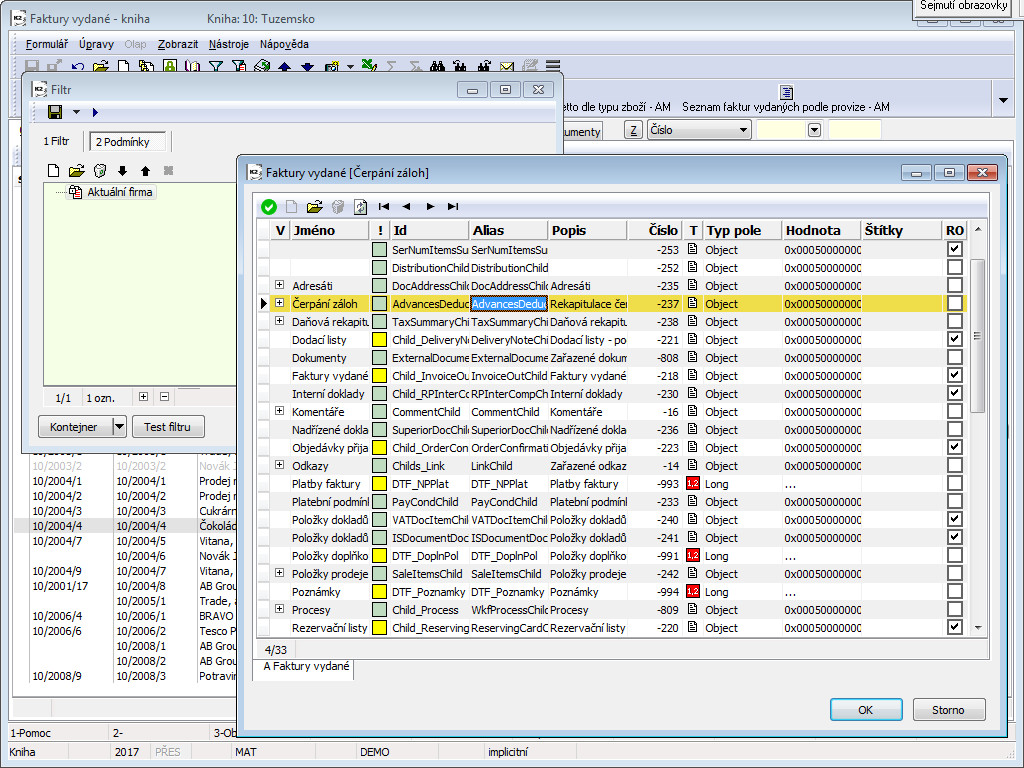
We want to select all invoices out on which an advance has not been deducted yet.
- Switch into Invoices out book and press the icon
- The Conditions tab of the Filter form will be displayed.
- item condition for customer abbreviation - press the icon
to open the form, in which we select the Item condition option. Open the Data field menu and select the Advances - Deduction condition. Press the OK button. A window for selecting a condition type will be activated.
- item condition for customer abbreviation - press the icon

Picture: The open menu of the possible item conditions of invoices out
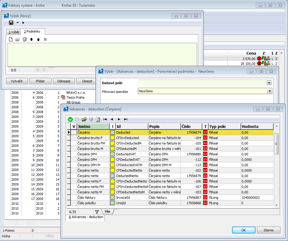
- Comparison condition for the deduction amount - continue by inserting Comparison condition. Open the Data field menu and select the Deducted condition. In a condition definition in the Filtering operator field select '='. Write '0' into the Value(s) field. Press the OK button.

Picture: The open menu of the possible Comparison conditions of the submodule Advances - Deduction (Deduction)
- After pressing Run button, the required filter will be performed.
Independent Submodule conditions
We want to select all sales orders which contain an item with the "MILKA" article and no item with the "WINE" article.
- Switch over the Sales Orders book and find a sales order with the article e.g. "Milka bila 100g".
- Comparison condition for the article "Milka" - press the right mouse button on the "Milka bila 100g" on the 2nd page of a sales order and choose Create filter. In a condition definition edit a Filtering operator '=' on 'contains'.

Picture: The defined condition of the filter of article containing "Milka"
- Submodule condition for the article "Wine" - because we want to immediately add next condition, press the button Edit. Insert a Submodule condition by using Insert key. A form with a menu of supported submodules will be opened. Select 'Sales items'.

Picture: A filter conditions form with the defined condition, selection of Submodule condition

Picture: A form with a list of the item data modules of sales orders
- A form with a selection of a condition type will be offered after selecting 'Sales items'. Select a comparison condition.

Picture: A filter conditions form with the defined condition, selection of Submodule condition
- Open the field Data field, expand the field C_Zbo and then choose Abbreviation 1. Into a definition of Comparison condition add Filtering operator: "contains" and Value(s): “VÍNO". Set negate condition.

Picture: The defined comparison condition for an article containing "Wine"
- A form with the defined filter conditions will be displayed after pressing OK button.

Picture: A form with the defined filter conditions for Articles
- After pressing Run button, the required filter will be performed.
We want to select all the items of payment documents of the type "bank statement" or "cash voucher", items of which are of the type Invoice In, Invoice Out, Advance Received or Advance Provided.
- Open the Items of payment documents book in which a filter will be created.
- a form to define conditions will be opened pressing icon
. Insert a new condition, select the OR condition type. Use the Insert key or the icon
to insert 2 conditions of the Comparison condition type. - To filter the type of cash voucher item - open the drop-down menu of the field Data field in the condition form. Arrange the records according to Description and find the field Type of payment document item. Select the field by double click of the left mouse button (or by Enter key). In the Filtering operator field select '>'. list "and expand the Value field Check the fields 'lI', 'AR', 'lO', 'AP'. Save the form for a condition definition by OK button. Definition of conditions

Picture: The defined condition for a filter of the type Cashvoucher item Document
- To filter the type of bank statement item - open the drop-down menu of the field Data field in the condition form. Arrange the records according to Description and find the field Type of bank statement item. Select the field by double click of the left mouse button (or by Enter key). In the Filtering operator field select '>'. list "and expand the Value field Check the fields 'lI', 'AR', 'lO', 'AP'. Save the form for a condition definition by OK button. Definition of conditions

Picture: The defined condition for a filter of the type Bank statement item
- OR condition will be saved into a form for a filter condition definition by pressing OK button.
- After pressing Run button, the required filter will be performed.
Note: Conditions in filters are organized into a tree structure, conditions on the same level belonged under the same node are evaluated either "AND" (necessary conditions) or "OR" (sufficient conditions). On the top level, the conditions are always evaluated ""AND". Next level (nested level in the tree) can be created by means of a condition of the type "OR condition", in which it is newly possible to set a way of evaluation either "AND" or "OR".
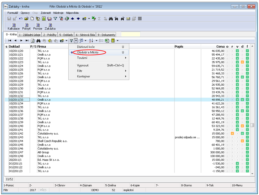
We want to select all the sales orders of 2009 from the container of sales orders for the customer AB Group.
- Open the Sales Orders book, create a container of the documents for the customer AB Group in it (table in the Container mode).
- In the Sales orders book press the icon
- The Conditions tab of the Filter form will be displayed.
- Comparison condition for Business years - press the icon
to open the form, in which we select the Comparison condition option. Open the Data field menu and select the Period condition. In the Filtering operator field select '='. In the Value(s) field select '2009 '. It is possible to switch the display in the field Value(s) between direct and reference value by checking the field By reference. The condition will be added intoFilter after pressing OK button.
- Comparison condition for Business years - press the icon

Picture: The defined condition for a filter of a period

Picture: The defined condition for a filter of a period with the checked option By reference
- Records from the order container - press the icon
to open the form, in which we select the Records from container option. The condition will be added intoFilter after pressing OK button.

Picture: A form of filter conditions with defined conditions
We want to create a filter of thesales items where the cost price of sales items is greater than the cost price in articles.
- Open the Sales items book where you want to create a filter.
- Press the icon
. - The Conditions tab of the Filter form will be displayed.
- open the form in which select the option Submodule condition.
- In the list of fields find: StP ('Stock price' in the Description column) and by double click of the left mouse button paste the field into the Comparison condition form (stock price from the sales items has been defined),
|
|
|

Picture: The defined condition for comparing a stock price in article and in sale
|
|
We want to create a filter from orders from period 2010 - 2014 created for the company "Bikeshop". This company is defined in the 'BS' book.
- Open Sales orders book where you want to create a filter.
- Press the icon
. - The Conditions tab of the Filter form will be displayed.
- Comparison condition - press the icon
to open the form, in which we select the Comparison condition option. To select the business year, you can first sort conditions in the Description column and then you can find a condition with the description of "Business year of document" by scrolling. By double click of the left mouse button (or by using Enter key), open a form for a definition of a Comparison condition. In the Filtering operator field select "Between" and into the field Value(s) write "2010" and "2014". Leave the form for a condition definition by OK button.
- Comparison condition - press the icon

Picture: The defined condition for a filter of a period
- or by Ins key, open the form in which select the option Comparison condition again. To select the book, you can first sort conditions in the Description column and then you can find a condition with the description of "Book of document" by scrolling. for condition "Book of document" set a link to Abbreviation. By double click of the left mouse button (or by using Enter key), open a form for a definition of a Comparison condition. Inthe Filtering operator field select "=" and into the field Value(s) write "BS". Leave the form for a condition definition by OK button.

Picture: The defined condition for a filter of a book
- Current company - press the icon
to open the form, in which we select the Current company option. Confirm the form.
|
Note: Documents in books that do not have define one's own company are always included into the created filter when using this condition.
Example - Filter from menu
We want to create a filter of all the activities of the 'Reminder' type, for which 'Barbora Cerna' is a responsible person.
- Open Activities book where you want to create a filter.
- Press
next to the icon
to expand the filter menu. - Select Create filter in Filters.
- Note: If there are already some conditions in the form of conditions, After selecting the Create Filter option will filter activities according to these previously defined conditions.

Picture: The Activities book with the open filter menu
- If the cursor has been directly set in the Type column on Reminder, fields in the displayed form of a comparison condition will be pre-filled. Otherwise we have to define field conditions ourselves:
|
|
|
|

Picture: Selection of the field Type in Comparison condition
- Press again
on the icon
and select Add condition in the Filters: - If the Resp. person column is set in the table and the light indicator has been set directly on the resp. person "Barbora Cerna", fields in the displayed form of a comparison condition will be pre-filled. Otherwise we have to define field conditions ourselves:
|
|
|
- The filter according to the defined conditions will be performed by pressing Run button.
Expanded menu (Context menu)
Some fields keep a contextual offer at disposal of the individual parts, from which the value is composed, when creating filters. A typical example is the field Document which shows the number of documents e.g. In the format 10/2015/45. If you press the right mouse button in the Document column and select Create filter option on the 0th page of sale, purchase and stock documents, the expanded menu for creating filter from the field Document will be displayed and it will be possible to select Document, Book, Business year and Number from the menu.

Picture: Expanded menu in creating filter from the Document column
Saving filter
If you want to save a filter definition, press the icon
1. The Filter form will be displayed. Complete the required fields on the Filter tab and press the icon
There are further these possibilities when saving:

Picture: The form for saving filter
Save |
It saves the form changes in a new filter, but the filter will be cancelled after closing the form. It saves changes in the already created filter. You can also use the F2 key. |
Save as |
Save filter under It saves a filter under the selected name, label, user, level... The filter can be activated at any time again. You can also use the Ctrl+F2 keys. |
Properties |
It saves contingent changes in the setting of a filter. Filter Definition You can also use the Ctrl+Shift+F2 keys. |
Save into file |
It saves a filter into by us selected location into'.xml' file. You can also use the Ctrl+Shift+S keys. |
Load from file |
The saved ".xml" file will be loaded. You can also use the Ctrl+O keys. |
Insert existing one |
The already created filter inK2 will be inserted. K2. You can also use the Alt+F10 key combination. |
2. The form Filter - Save, in which the fields Level, User, Client and Own company can be filled as necessary, will be opened.
3. The defined filter will be saved after pressing OK button on the both forms.
The saved filters are displayed in a filter menu.
Saving filter
- Switch to the Filter tab.
- In the Name field, enter a name of a created filter.
- and on the form Filter - Save press OK.

Picture: A form for saving filter
Selected fields' description:
Level |
Conditions' setting for search is identical with the conditions setting of the evaluating filter.
|
User |
Select name of user from book of users. |
Client |
Select a client who you want to save the selection for. |
Own company |
Select a client who you want to save the selection for. |
2_Users and 3_Groups tabs are displayed only for the Group level. So that we could save filters for Various levels,it is necessary to set rights in User Parameters on 5. Page Administrator - Users - Rights settings - Description of individual rights - Administrator - Access to Set the level to Global , Client, Group and Own company.

Picture: The saved filter Period and Place in the menu of filters
Sorting of filter into tree
It is possible to sort filters into a tree (folders) for the better view.
For filters (TxFilter class), the sorting in the menu is activate by default, but the user can deactivate the tree view for the selected module (e.g invoices out, receipt cards, sales orders, etc.) at any time in the menu Filter\Sorting\Activate and then use an disarranged filter list.

Picture: Sales orders book - the activated option Use
Folders are created by using Labels. The field Label can be filled in the form Filter - Save as when saving a filter. This field can contain:
a) simple name (also compound name), e.g. Fast, Favourite, Slow filters
b) name of the backslash to create multilevel menus, e.g Food\Meat, Food\Dairy products etc.

Picture: A form for saving a filter - the completed field Label - multi-level menu
If you press next
to the icon
a menu of the saved filters arranged in folders will be displayed.

Picture: The Sales Orders book - the arranged filter menu

Picture: The Sales Orders book - the disarranged filter menu
Filters in the tree (folders) are sorted in alphabetical order except the "Factory" folder, which is always arranged as the last one in the list. Factory folder contains all factory filters set by the producer.
Run filter
It is also possible to run filter by using Ctrl+F9 key combination, from the following places:
- in the form of a filter definition by using

Picture: The form of a filter definition
- adding condition via right mouse button in the form,

Picture: Adding condition via mouse right button

Picture: The form of a condition definition after pressing right mouse button in the form
- when entering value at start.

Picture: A form of a condition definition - Enter value at start

Picture: The form of a running condition with the set parameter Enter value at start
Administration of conditions
After opening the menu Administration, the form for Administration of filters will be displayed. There it is possible to create new filters, delete the saved one and make further modifications in this form. All the saved filters are displayed in a filter menu.
You can also open the from for filter administration from the 0th page by pressing Ctrl+Shift+F.

Picture: A form for a filter administration
Icons description:
|
It opens a conditions form, in which it is possible to define new filter conditions. |
|
It opens a form with the definition of conditions on which a light indicator is currently positioned. Here it is possible to edit the defined conditions of the selected filter. |
|
It deletes filter, on which a light indicator is positioned, from a list of the saved filters. |
|
Restore (F3). |
|
The cursor moves to the first record of the list. |
|
The cursor moves one row up. |
|
The cursor moves one row down. |
|
The cursor moves to the last record of the list. |
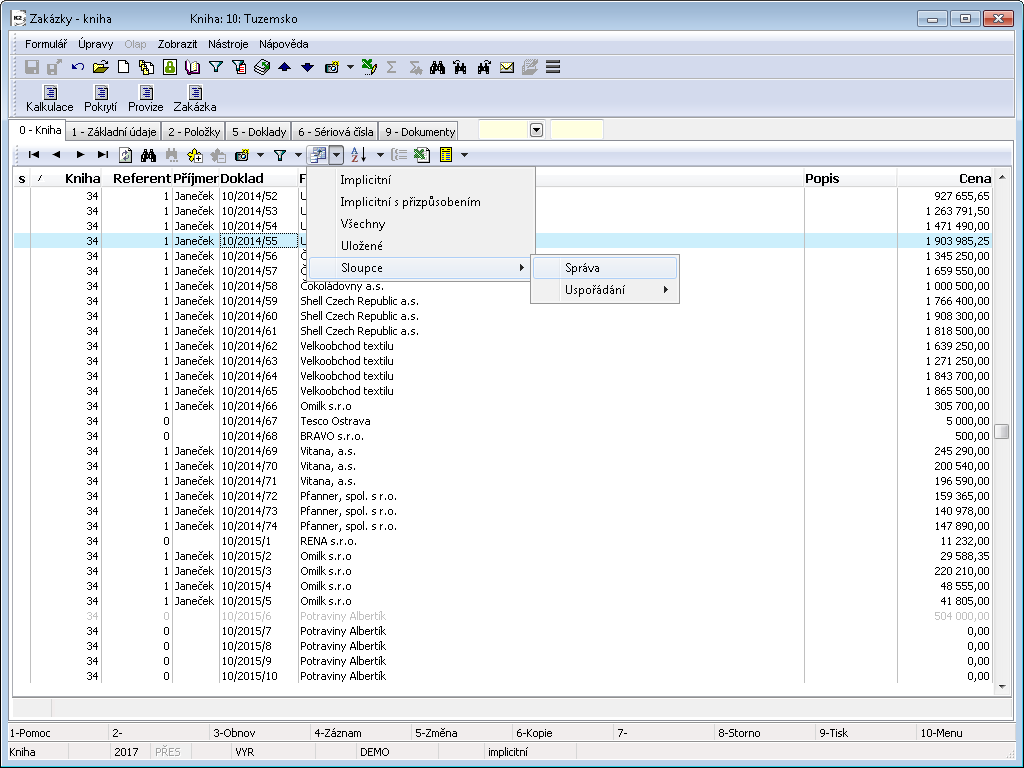
Columns of filters
If we press only the arrow
button next to the icon
, we will display a menu for displaying columns and a menu for Their administration. In the drop-down menu, you can choose to display the default columns without customization, the default columns, all or the original.

Picture: The expanded menu for columns in the Sales Orders book
Define columns in filters
Pressing icon
the form, where you can define a columns setting, will be displayed.

Picture: The open form for the columns definition
Icons description:
|
It opens a form to define a new column. |
|
It opens a form to define a column on which a cursor is positioned now. Here you can edit the given setting. |
|
It deletes a name of a column, on which a light indicator is positioned now, from the list. |
|
Restore (F3). |
|
The cursor moves to the first record of the list. |
|
The cursor moves one row up. |
|
The cursor moves one row down. |
|
The cursor moves to the last record of the list. |
|
A data field, on which a cursor is positioned, moves up. |
|
A data field, on which a cursor is positioned, moves down. |
The Columns tab
On this tab, you can define, or save (by using the icon
), the name of the column setting defined in Second tab. Possible ways of saving are the similar as in chapter Basic functions - Filters - Condition filters - Save filter.

Picture: A form to define a name of a columns definition - the Columns tab
Sorting of define columns of filters into tree
Possible ways to sort of define columns of filters into tree are similar as they are in the Sorting of filter into tree chapter.
For columns of a filter (TxGridColumns class), the sorting in the menu is deactivated by default, but the user can change this setting for the selected module (e.g invoices out, receipt cards, sales orders, etc.) at any time in The menu Columns\Sorting\Activate and use an disarranged list.
Administration of columns in filters
A form for the columns administration will be displayed after opening the Administration menu. There it is possible to create new columns definitions, delete the saved one and make further modifications in this form. All the saved settings are displayed in the columns menu.

Picture: A form to define columns
Icons description:
|
It opens a form to define a new columns settings. |
|
It opens a form to define a column on which a light indicator is positioned now. Here you can edit the given column definition. |
|
It deletes a saved column settings, on which a light indicator is positioned now, from the list. |
|
Restore (F3). |
|
The cursor moves to the first record of the list. |
|
The cursor moves one row up. |
|
The cursor moves one row down. |
|
The cursor moves to the last record of the list. |
Filter sortings
If we press only the arrow
button next to the icon
, we will display the menu of saved sort definitions and the menu for sorting management. Sorting filter means sorting records in the book according to the selected fields.

Picture: The expanded menu of sortings in the Sales Orders book
By pressing Shift + left mouse button on the column header, the given column will be add into the definition of the current sorting. Define sortings
Define sortings
Pressing the icon
the form, where you can define sorting of records in the book, will be displayed.

Picture: The open form for defining a filter sorting
Icons description:
|
It opens a form to define a new sorting of records. |
|
It opens a form to define a field on which a light indicator is currently positioned. Here you can edit the given setting. |
|
It deletes a name of a sorting, on which a light indicator is currently positioned, from the list. |
|
Restore (F3). |
|
The cursor moves to the first record of the list. |
|
The cursor moves one row up. |
|
The cursor moves one row down. |
|
The cursor moves to the last record of the list. |
|
A record, on which a cursor is positioned, moves up. |
|
A record, on which a cursor is positioned, moves down. |
The form with define sorting will be displayed after double clicking of the left mouse button (or by using Enter key) on the item.

Picture: The form to define sortings
Field Description:
Sort descending |
By checking this field, the grouped records will be sorted in descending order. |
Arrange into groups |
Checking in this form is accepted only if the field Arrange into groups on the first tab of Sorting is also checked and checking in the all previous fields of the selected sorting exists at the same time! In this case, the records will be sorted by this field within the previous field. If these conditions will not be fulfilled, the check will not be accepted. Example: Entries in the book will be sorted by Abbreviation and in each record grouping with the same abbreviation they will be sorted by Description. |
The Sorting tab
On this tab, you can define, or save (by using the icon
), the name of the column setting defined in Second tab. The possible ways of saving are the same as in the chapterBasic Functions - Filters - Filter Conditions - Saving Filter.

Picture: A form to define a name of sorting definition - the Sorting tab
If the Arrange into groups field is checked, the records in the book will be sorted according to the setting of the entered fields. If this field is checked on the first tab and no fields are checked in the fields specified on the second tab, then the records in the book will not be grouped.
Arrangement of define sortings of filters into tree
Possible ways to arrange define sortings of filters into tree are similar as they are in the Sorting of filter into tree chapter.
For sorting of a filter (TxOrderBy class), the arrangement in the menu is deactivated by default, but the user can change this setting for the selected module (e.g invoices out, receipt cards, sales orders, etc.) at any time in the menu Sorting\Sorting\Activate and use an disarranged list.
Filter Sorting Administration
A form for the administration of records sorting in the book will be displayed after opening the Administration menu. There it is possible to create new sorting, delete the saved one and make further modifications in this form. All the saved settings are displayed in a sorting menu.

Picture: A form to define sorting
Icons description:
|
It opens a form to define new sortings. |
|
It opens a form to define the sorting on which a light indicator is positioned now. Here you can edit the given sorting definition. |
|
It deletes the saved sorting, on which a light indicator is currently positioned, from the list. |
|
Restore (F3). |
|
The cursor moves to the first record of the list. |
|
The cursor moves one row up. |
|
The cursor moves one row down. |
|
The cursor moves to the last record of the list. |
Grouping
By selecting a sorting, records in the book will be sorted according to the selected sorting (at least on one record theArrange into groups field must be checked) and the icon If you press this icon, records will be arranged into groups according to the defining for individual fields of sorting.

Picture: Grouped records in the book of activities according to the defined sorting "Abbreviation/Description"
The records will be displayed as a filter according to the specified sorting again by turning off the Grouping function.
Views
By the term Views we mean a combination of the saved filters, columns and sortings.
Pressing
(bottom toolbar) the form for saving view will be displayed; it is possible to define its name and its other properties.

Picture: Form for saving a new view
Selected fields' description:
Name |
View name. |
Description |
The further description of a view. |
Filter |
It is possible to select one of the already saved views from the selection menu. |
Sorting |
It is possible to select one of the already saved define sortings of columns - sortings - from the selection menu. |
Columns |
It is possible to select one of the already saved columns settings from the selection menu. |
Standard state |
It is checked by default. The user defines in which mode a form will be open after activating the view by checking this field and by setting the option Filter Type. If the user saves e.g. only columns and sorting (no filter) into a view, he may influence whether a form is open in Container, Book, Filter mode etc. |
Save the defined properties of a view by using icon
Possible ways of saving are the similar as in chapter Basic functions - Filters - Condition filters - Save filter
.
Picture: The form to save the view (F2 or Ctrl+F2) - the Save tab

Picture: The form to save the view (F2 or Ctrl+F2) - the Users tab
If you click the (Style) icon
on the Users or Groups tab, a list of users (including groups) defined in the Users book(Administrator - Users - parameters - 0) will be displayed in the form on the Available records page. Page chapter).

Picture: A form displayed after pressing the Style icon
There are all items of the Available entries on the All tab, incl. items which have eventually been added into the Selected entries. Only entries which are not inserted into the left part of the form (Selected entries) will be displayed on the Unusedtab.
Views Administration
If we press only the arrow
button on the icon
, we will display the menu of saved views and the menu for Their administration.

Picture: Expanded menu views in the Sales Orders book
When you open the Administration menu, a form with defined and saved views is displayed. There it is possible to create new sorting, delete the saved one and make further modifications in this form. All the saved settings are displayed in the columns menu.

Picture: The form for saved views administration
Icons description:
|
It opens a form to define a new column. |
|
It opens a form to define the sorting on which a light indicator is positioned now. Here you can edit the given setting. |
|
It deletes the saved view, on which a cursor is currently positioned, from the list. |
|
Restore (F3). |
|
The cursor moves to the first record of the list. |
|
The cursor moves one row up. |
|
The cursor moves one row down. |
|
The cursor moves to the last record of the list. |
Menu table
If you paste documents (cards), a selection menu can be activated by F12 key or by combination of Alt+Down_Arrow keys within some items. A list of the items that you can use upon the selection is displayed in the selection menu. You position the cursor on the required item by Arrows and by pressing Enter key you paste the item to the document.

Picture: Selection Menu of Banking Institutions
The selection menu will be displayed automatically if the item has to be pasted automatically. The selection menu will be displayed also in such a case when you paste an item to the field that exists neither in database nor in the selection menu. Menu table You are not allowed to continue until you correct the mistake.
It is possible to add another item to the selection menu. After pressing Ins key a form for a new item definition will be activated. You paste the required data to it and when you finish pasting, the new item will be added to the selection menu by Ctrl+Enter keys.
Note: It is possible It is possible to authorize selected users to edit or amend selection menus in Administrator module (see the rights description in the chapter Administrator- Users- parameters).
Graphically the selection menu has not been different from the standard book of documents. It can even be usually in offer table to perform the same operation as in the document book itself.
A special type of menu tables are simple code lists (saved in SpeStr database). It deals with Different codes, centers, etc. Each information in the code list is consisted of an abbreviation and a description. The abbreviation length cannot exceed twelve characters (letters and digits). That abbreviation is pasted to documents. Only the description can be updated in the code list (by F5 key) but NO abbreviation. For a normal user it is impossible to delete a record.
Searching
There are a few possibilities how to search a needed document, resp. more documents, inthe programme. The advantage is a possibility of search both in the table of documents and upon browsing in individual documents and all that on a random page of the document.
Scroll
Grey Plus key (numeric keyboard plus) is scrolling in ascending order in particular documents, it means forward.
Grey Minus key (numeric keyboard minus) is scrolling in descending order in particular documents, it means backward.
Upon activated filter the scroll will be executed only in the documents that correspond to the filter setting.
If Search is activated, scrolling is performed only in documents corresponding to the search conditions (eg in the invoices of a single business partner), not only above the documents but also above the table of documents. The function Search - page is described hereinafter.
PgUp and PgDn keys enable to scroll page by page up and down over the table.
Ctrl+Home keys set the cursor in the table on the first record, Ctrl+End keys on the last one.
Note: In the books of modules and on some of their pages it is possible to scroll by a vertical scroll bar (a small quadrate in the right vertical bar) As the total number of records and the position in overall table, the slider always returns to its stable position in the middle of the bar when scrolling. It cannot be Moved with like in Other programmes. The Mouse Wheel can be used for scrolling inthe table too.
Search Field
For easy searching of selected items as in the table of documents as well as right in Documents in Browsing , serves locator, i. e. free field with flashing cursor in screen header.
Search Field Types:
- Numeric - the search is executed according to a document number. It starts after pasting a number to the Search Field and pressing Enter key. By pressing Enter key. The importance is also sorting within the numeric key - 1, 2, 10. An example of a numeric locator is a table of invoices, orders, etc. The numerical locator is not a list of postal codes, banks by numbers, invoices by variable symbol, etc.
- Character - the search is executed according to document characters (abbreviations, initial letters of name). It starts immediately within the process of characters pasting. It is not necessary to paste all the characters but only a part of them and then you finish the search by Arrows. Examples of character locators are databases of articles, Suppl./Cust., Postal codes, accounting schedule, cost centres, etc. The importance is sorting alphabetically - 1, 10, 2.
Sorting:
In some cases it is possible to sort the items in the selection by various keys. A typical example is a selection from the code list of Post Codes. PSČ code list Here it is necessary to search cities either by post codes or by their names. It is possible to switch among particular types of sorting either by Alt+Z hot key or by pressing 'Z' button.

Picture: Sorting in Suppl./Cust. book
Attention: The programme stores the last selected type of sorting even if you "exit" the appropriate book. This rule has not been valid in that case when you activate the code list from editable fields. For these fields, the sorting will always be the default for that field. E.g. In purchase or sale item you can run the sales order code list in which you set the sorting according to the description. Upon another inserted item the sorting will be again according to the abbreviation.
Fast Search Alt+F7
You can activate the search function by pressing Alt+F7 keys. The form to define conditions will be open. After defining the conditions and pressing the Search button, the first selection will be executed. That way the fast search has been activated (the actual search is marked in the status bar of the screen).
Fast searching returns the corresponding records according to the user selection in the form of a marked text directly in the Book or in the Container mode. It is possible to browse the filtered books by means of Ctrl + grey plus (forwards) and grey minus (backwards) keys, but in the table it is also possible to look into the document by means of F4 or Enter key regardless of the searching is turned on. (It is possible to return back into the table and keep searching by means of Esc key.)

Picture: Searching menu in the Sales orders book - ALT+F7
Field Description:
Search text |
Type the search string into this field. |
|
Direction |
|
|
|
Forward |
Search is executed forwards. |
|
Backward |
Search is executed backwards. |
Scope |
|
|
|
All records |
The whole range of records is searched. |
|
From current record |
The searching starts from the record on which the cursor is currently set. |
Options |
|
|
|
Case Sensitive |
The search will distinguish between uppercase and lowercase letters. |
|
Current column only |
The search executes only over the column which the cursor is set on. |
|
Search in memo fields |
If a "Memo" type field is being searched, the whole field is searched. |
Result |
|
|
|
Update container |
Existing container is deleted and records corresponding to the defined search parameters are inserted to container. |
|
Update marking |
If any records are already marked |
|
Create filter |
The records selected by using the Find all or Filter button are inserted into a filter. |
Operation |
|
|
|
Create |
The result will contain the currently searched expression only. |
|
Add |
Additional searching. It is added to the already found records. |
|
Remove |
Additional searching. It is removed from the already found records. |
Buttons Description:
Find all |
When you press this button, all the records available in the given data module state are gone through and those, that correspond to the search parameters, are marked with |
Filter |
The button is enable if the field Search in current column only is checked and if this column is of a string or widestring (characters) type. The button searches for the required string in the currently selected column. Matching records are inserted into the filter. |
Search by Notes
Another possibility of conditions upon the documents selection is a test on the notes that have been attached to appropriate documents. The search according to the notes as well as according to other conditions (e.g. document items) is identical with the conditions definition of the evaluating filter according to the items.
Full-text Search
Full text search serves for seeking of selected text parts that can be located at random position. Special forms both for fast search and for sorting have been dedicated in conditions of the selection. In addition, these forms are case sensitive; it means they enable to distinguish between small and capital letters.
There is no special key for full-text search but you define it in the forms Field Text, Note Text and Link Text. You can activate these forms e.g. when defining conditions in the form for Fast Search Alt+F7 (see the corresponding chapter).

Picture: Form Text field
Type a text, that you want to search, into the field Search string. Hereby written text must absolutely correspond to the searched text; otherwise the search will not be executed. You can check the Use Wildcards (*,?) option when entering a search text. Wildcards can substitute a part of the searched text.
Wildcards in Forms:
'*' |
substitutes a few various characters (it can be located at the beginning, in the middle, at the end) |
'?' |
substitutes one specific character (it depends on the location) |
Check Case Sensitive field to recognize the case (small or CAPITAL letters).
You can also use this searching upon columns parameters setting (see the Basic Functions - Module Menu Functions - Display - Column Parameters chapter ). Thus in the form Parameters Greater Than you set the conditions to the field Full Text. Here, in addition, you have to use the characters for distinction between small and CAPITAL letters:
'.' |
substitutes a few various characters (it can be located at the beginning, in the middle, at the end) |
'^' |
substitutes one specific character (it depends on the location) |
Reduction search
Reduction search searches the text quickly. The advantage of reduction search is that the searched records are filtered, and only the filtered records remain displayed in the form. It is used in generated forms.
Reduction search:
- searches in all form columns,
- searches for substrings (even in the middle of a word):
- of one word,

Picture: Reduction search - substring
- more words, but only within one column,

Picture: Reduction search - substring - more words
- enables to use wildcards:
- * - for more signs in the word,

Picture: Reduction search - wildcards"*"
- ? - for one sign in the word.

Picture: Reduction search - wildcards"?"
Search in drop down menu
In Searching works ingenerated forms in the fields that contain a drop-down menu (combo box) now. You can use this function e. g.in inserting a new wilcard to K2 desktop – the form for inserting a new book is in the Form field.
Searching works in this way:
- You can search all or part of the text.
- If there If there are multiple records with the same search text in the drop-down menu, use the up and down arrows to move between the entries.
- If we type the next character in the search, it will be added to the end of the previous searched string and the search will be performed again.
- The Delete key deletes the text we are searching for.
- The Backspace key deletes the last letter of the search text.
Self-produced internal programme AM is used to display print reports. It is also important as a tool for creating these print reports.
Types of Print Reports:
- Standard Reports - files with *.AM extension that are saved in the K2 database. Those reports are standardly supplied together with K2 Programme. In the case of K2 IS reinstallation the whole subdirectory is deleted and substituted by a new content.
- User Reports - have the same importance as in the case mentioned above with the only difference that masters are saved in The subdirectory REPORTSW\SPECIAL. Those reports are custom-made for every user; or rather a user can create them himself/herself. Upon K2 IS reinstallation they will stay untouched.
K2 Script
It deals with a proper program interpreter. It is based on Pascal programming language. Sources are in *.PAS files:
- the standard ones are saved in K2 database,
- special (user) in the database or in The subdirectory REPORTSW\SPECIAL\.
K2 script can be used for random computations, local design schedules creation, respectively for direct writing to K2 data. It can be also used for activating of random K2 functions and at the same time for initializing of random alternative programmes. K2 Script can use OLE for communication with other programmes. Thus, by this tool comparable operations can be realized as for example with Visual Basic product with such a difference that hereby the support of K2 environment with all program objects has been built-in automatically what means substantially more flexible programming and then also the program running than if all K2 functions would be activated by OLE from Visual Basic, or rather from another development tool. However, also this way is possible.
Classic Forms
Activate Output Reports
Output reports can be activated in following ways:
- print by F9 key,
- a profile for log-in to mail functions,
- print from tree menu.
Print by F9 Key
Print reports and scripts can be activated by pressing F9 key on a book or on a document. Selection menu, which contains inserted output reports, will be activated after pressing this key. In the picture you can see the reports separation into so called Topics that are folders under which the appropriate report is placed. It is possible to expand (collapse) menu of the individual folders by double click of the mouse or by using Enter key.
If you want to change the themes order that is displayed on the screen in the book, you position the cursor on one of the t themes and press Alt+Grey Plus keys. Thus the whole folder (including all submitted reports) will move downstream. By simultaneous pressing of Alt+Grey Minus the folder will move upstream.

Picture: Book of Submitted Output Reports - F9
You can select the required report by Up and Down Arrows and confirm the selection by Enter key. Standardly, a report can be displayed on the screen, printed on a printer or written to a file. You execute the selection of the output by a click on Screen, Printer or Export buttons. The report creating can be aborted by Esc key.
Note: After an output report initialization queries can follow that deal with other input parameters which must be defined for the appropriate report.

Picture: The form to browse the Print Reports
Print from Standard User Toolbar
Standard user toolbar menu is another possibility how to initialize an output report or a script. In Reports and functions that can be activated over a certain book are included to that toolbar. Alongside every included report, an icon and a report abbreviation have been displayed. The report will be activated by a mouse click on its icon.
Note: Closer description of the user toolbar including new functions submitting is stated in the chapter Module Menu Functions - Display - Define Toolbars.
Print from Tree Menu
In Basic print reports for every module are included in the tree menu. Those reports are marked by icons
or
(in statistics and evaluations). Print of the selected report starts by a mouse clicking on the icon. For the print, the same rules apply as for the print by F9 key or user toolbar. If you start printing outside the data module of the report (e.g. from the basic desktop), first of all the form to enter filter conditions is displayed.

Picture: Form Conditions setting - Filter of Invoices Out
In the form of a filter, select the conditions that we are interested in when printing the report. After you enter these conditions, the report will be printed.
Example: Choose the report Invoice Out from the tree menu (Sale - Invoices Out - Printing of documents - Lists). The form for filter conditions setting will be displayed after pressing the icon. Set e.g. "AB GROUP" company tothe field Suppl./Cust. and after a click on OK button, the report will be printed on the screen.
It is also possible to run scripts or functions from the tree menu.
Add New Report
If the current selection menu of the selected output reports is displayed on the screen (either by pressing F9 key or by activating fromthe user toolbar), it is possible to add another output report to this table. After pressing Ins key you will select the item with assigned name Table from the book of Reports. Those are loaded from database, and if there is no option Run scripts only from database in Client parameters, also from address book [K2]\SESTAVYW\SPECIAL.
In Fields with individual types of output reports and scripts are stated in the header of this table. Menu in the lower part of the table keeps changing in accordance with the field that is checked. After checking of all the fields the reports menu (further the reports menu) is complete.
Data in Report menu:
- Name - the name of a report, or rather of K2 script. A name indentation corresponds to the appropriate report structure. In So called Key Word of the report, respectively K2 script, which is used for reports search, is stated on the first level. Further, the report (script) name submitted underneath the appropriate key word follows.
- S - If there is green plus symbol next to the report name, it means that you deal with a special report or script.
- Definition - a source file name *.PAS, *.BK2, *.AM. Particular source files are also distinguished by icons that are displayed in the first column of the table. Formatting of table columns
K2 Script |
|
*.PAS |
K2 reports |
|
*.AM |
K2 Plugin |
|
|
Packages |
|
*.BK2 |

Picture: Table of All Defined Output Reports - Ins
Note: After K2 Programme reinstallation the reports menu is empty. After the first log-in of any user to the programme, so called reports registration will be automatically processed and by that the list of reports will be loaded.
If new reports were created and submitted to STANDARD or SPECIAL directories, it is necessary to actualise the reports menu by Registration of New button. That way, the selection menu will be updated by the new submitted reports. Alt+F3 keys can also be used for the selection menu actualisation; that way, a deletion of all the reports from the menu and a subsequent creation of the new menu will be executed. The reports and scripts that were previously deleted from directories STANDARD or SPECIAL will be deleted from the reports menu.
Filter Selection from the reports menu and scripts you execute either by Arrows or by Search Field (search by a key word). If a record is found (and indicated by the light indicator), you confirm it by Enter key.
Report Configuration (1st page)

Picture: Report Configuration Form - 1stpage Page chapter).
After pasting other output parameters (described in following text) you can confirm the selection by Enter key. Thereby the new output report will be displayed in the current table (reports menu).
Field Description:
Original Name |
Selected report name, resp. K2 script, assigned by the producer. |
Report |
Name of report/script or "Plugin" (the field is then named Class) will run. |
Name |
A name of a selected report that will be displayed in the table of submitted reports. Abbreviation of the submitted report. We recommend so that this name was as short as possible with regard to adding of the report to the user toolbar. After the report submitting you can change that name; it means the name will be different from a description in the field Original Name. That change will be valid for the whole company. |
Abbreviation |
Abbreviation of the submitted report. |
Theme |
In this field you can select a theme (folder) where the report will be included in the course of report submitting. This theme will be displayed on 1st page of the reports menu. Another item can be added to the list of themes that are available by Ins key. |
Icon |
In From this field it is possible to assign an icon to the appropriate report. That possibility is useful if you want to add reports to the user toolbar because the icons help for easier orientation among the reports that were added to the toolbar. Panel |
Group of Prints |
Selection from menu tables, you can assign a report to a group of users, which can restrict access to this report. If there is no group of prints defined, the appropriate report will be accessible to all the users who have access to the appropriate module. Note: The user is assigned to the print group in Module Administrator - Users on 3 Rd page. |
Local Class for |
In this field it is possible to class a report to the only concrete user. The user icon will be displayed on zero page of the form in this report. If there is no group of prints defined, the appropriate report will be accessible to all the users who have access to the appropriate module or have set right Administrator - Reports and Functions (F9) - Display Local Sorting. |
Printer |
Presetting of a printer where you require printing of a report. The field can be left empty. |
Pages, Copies |
You can define a range of printed pages, resp. number of copies. Definition of these parameters is not necessary. |
Landscape |
Landscape format of paper setting. |
Assemble |
Check this flag if you want to print the whole copy of a document all at once and then print another one. If all the copies of the first page are to be printed at first and then consequently copies of the next pages, do not check that field. |
Report Parameters (2nd page)
It is possible to define input parameters of a report. They are divided into basic groups:
- General Parameters - parameters identical for all the reports.
- K2 Script Parameters - parameters defined by the script itself.

Picture: Parameters of Appropriate Report -2nd Page

Picture: List of all parameters for Appropriate repost - Ins
General Parameters of Report:
Action_ApplicationAfter |
Run the application after the report - write the application including the path to be run after the report is calculated, in the text. |
Action_ApplicationBefore |
Initializes Application before Report. |
Action_AssociatedAppl |
Initializes Associated Application with Exported File - if an exported file is a part of the report, it is possible to define its opening by this parameter, resp. to define print by associated application in Windows (e.g. MS Excel opening etc.). |
ESign_ThumbPrint |
Certificate (Thumbprint) |
ESign_ToSign |
Sign, do not sign, according to certificate |
F9_TargetExport |
Target of Export (File, Mail, Outlook …) - this parameter defines a technique of export. |
F9_DoNotInitialize |
Does Not Initialize Proper Report - by this parameter it is possible to achieve that only associated actions (application initialization before and after, a file opening, mail sending etc.) will be executed without the proper report, resp. K2 script activating. |
F9_Overwrite |
Overwrites File by New Export Y/N - that way it is possible in advance to define the protection against overwriting of files without necessity of its definition upon every run of the report. |
F9_HideLeft |
Hides Left Button Y/N - three buttons with standard outputs - Screen, Printer and Export are available for the initialization. The number of buttons can be reduced and it is possible to assign another meaning to them. This command hides the left button. |
F9_HideRight |
Hides Right Button Y/N. |
F9_HideMiddle |
Hides Middle Button Y/N. |
F9_File |
File name with Export - will be used in Case of export to file option. |
F9_TextLevého |
Left Button Text - changes the description of the left button. |
F9_TextRight |
Right Button Text. |
F9_TextMiddle |
Middle Button Text. |
F9_ButtonToEnter |
Button Displaced by ENTER - a preset button that will be implicitly activated by Enter key. |
F9_Type |
Exported File Format (DOC, HTM, TXT…) - hereby it deals with exported files formats supported by CRW. |
F9_MeaningLeft |
Left Button Meaning - assigns meanings to particular buttons. This concrete command changes the original meaning of the first button. |
F9_MeaningRight |
Right button meaning. |
F9_MeaningMiddle |
Middle button meaning. |
Language_Fields |
Language of additional fields inRPM reports. Report |
Language_Report |
Language of textsin RPM reports. Report |
E-mail_address |
Email Address. |
Email_BCC |
Addresses for other inherent distribution. |
Email_CC |
Addresses for other distribution. |
E-mail_Password |
A password to log into an e-mail. |
Email_Send |
Sends directly without a mail dialog Yes/No. |
Email_Profile |
A profile for log-in to mail functions. |
Email_Thing |
Brief mail description. |
Email_Message |
Message delivered by Email. |
Preview_GridName |
Number of grid connected with preview. |
Preview_K2FormLook |
Form mode in which is preview displayed (in look-up, in book, in both of them). |
Preview_K2FormMode |
Form mode in which is preview displayed (in Change mode, in Browse mode, in both modes). |
Preview_PageNames |
Pages displaying preview. |
Script_RestorePosition |
A position restoration after a script. |
SQL_DatabaseName |
A name of SQL database for SQL tablesin reports. ReportTitle |
SQL_Password |
SQL database user password. |
SQL_ServerName |
A name of SQL server for SQL tablesin reports. ReportTitle |
SQL_UserName |
SQL database user name. |
We can set a default value for each selected parameter, or specify or limit the entry of permitted value.

Picture: The Parameter form
Value |
Set the parameter value with which the inserted report will be run. For the parameter of Boolean type select the value Yes/No. For numeric parameters, enter numerical values. For string parameters, enter the required text (e.g. Title parameter for standard purchase and sale documents). |
Description |
Parameter's description. It can be customized. |
Manual entry |
If it is checked, the Parameter form, where the required parameter value can be selected, is displayed every time you run the report. Typically, it can be used if the parameter value is different for each running (e.g. customer selection, article ...). |
Auto entering |
The parameter value is generated according to the defined formula. |
Listing |
It can be used if it is allowed to enter values separated by semicolon into the parameter. (e.g. stocktaking for specific warehouses). |
Interval |
It allows you to limit the list of allowed values to a specific interval. |
Edit Report Parameters
If there If you need to change output parameters inthe already submitted report (e.g. set a number of copies, change report parameters or similar), you select this report from the selection menu of output reports. By means of Arrows you will designate the report with the light indicator and press F5 key. On 1. 2. Thus 1st or 2nd page of Reports book will be displayed where you can execute the changes. The executed changes will be saved by pressing F2 key.
Possibilities of printed report
You can print the report, e. g. export it into required file format or send by e-mail.

Picture: Possibilities of report
Description of functions:
|
After you press this button, the menu will appear and you can select the report options. Option Not divided is set by default. This means that one side of the report is always displayed. Option Side-by-side divides window into two parts vertically. In The same report is then displayed in both parts. The Above option works similarly to the previous option, but splits the window horizontally. The last two options are used for better clarity of data, e. g. when checking values between the top and bottom of the report. Each half of the window has its own slider. |
|
Pressing this function displays the group tree (groups) in the left part of the screen. The groups are displayed for all printer documents. |
|
Increases the zoom of the report. In Field with value with Percentages you can set a more accurate zooming of the report. |
|
Increases the zoom of the report. |
|
Prints the page at 100% size. |
|
Displays the entire report page. |
|
Enlarges the report to fit the entire screen width. |
|
Jump to the first page. |
|
Switch one Page backwards. |
|
Switch one Page forwards. |
|
Jump to the last page. |
|
Print report. |
|
Enables to export the report into file, application, or send by email. The report can be exported to the following formats: *.MHT, *.HTM, *.XLS, *.XLSX, *.ODS, *.SLK, *.RTF, *.PDF, PNG picture. |
|
The report is exported in * .PDF format to an application supporting this format. |
|
Exports the report to * .PDF and then enables to sent it by e-mail. |
|
Export options on/off. Ifthe option is disabled, the export settings form will not be displayed, e. g. for export to * .PDF, to e-mail. |
Remove Report
Use the arrow keys to highlight the report that you want to remove from the menu tables and press the Del key. After the positive answer of the query in the dialog box, the report will be removed from the selection menu.
Start Batches of Prints
Start batches enable, within areport submitting to the selection (by F9 key), to define directly a sequence of activating of filters, scripts and reports. For simple sequence of steps it is not necessary to define a separate script or similar. Another advantage of this procedure is the absolutely simple control that is intended also for current operators.
Example: For better understanding we will explain a batch assorting procedure over invoices out. We want to include the List of Invoices report into the print reports menu and we want to run this report over filter of invoices at the same time.
Procedure upon Start Batch Assorting:
- Press Ins key on the print reports menu (F9 key). Program report (Plug-In) is assorted with the Batch name tothe menu ofall the reports. Select this report (by Enter key) and paste your own batch name into Name field (e.g. List_IO (Book/Number)). You can also overwrite Abbreviation field. By F2 key, you will save the executed action.
- Press the Possibilities button in Browse mode of the new created batch (on the 1stpage). The form Batch Configuration will be displayed here.

Picture: Input Form for Batch Assorting
- You open the book Batch of Reports in the form Batch Configuration by Reports button. Hereby you will define the sequence of reports, functions or scripts that are to be activated.
Note: Reports defined in the batch are to be activated in turn in the same order how they are defined. Because inserted reports and scripts are sorted in the alphabet order according to their names, it is necessary to customize their names adequately (for example by numbering of the items) so that the particular functions are to be activated in the correct order. |
- By Ins key you open the book of Reports where you select Filter of Invoices Out item. If you insert this script on the 1st page of the Batch of reports book, edit the name of the script, e. g. on the 01. Filter of invoices out format and save the changes by pressing F2 key.
- Further, define a table over which the report will be activated into the book Batch of Reports. In our case it deals with Invoices Out. Invoices out. After pressing the Ins key, select from a report book entry that is named Table. Edit it's name again (e.g. 02. Table) and save the changes by pressing F2 key.
Now you have to define the data module over which the batch is to be activated. Over the item Table, on 1st page, use the Possibilities button and select the required data module Invoices Out. Leave the flag checked next to the Activated Evaluating Filter field. |

Picture: Data Module Selection for Batch Assorting in"Table" Item
- As the last phase you have to assort a report that will be activated over the filter of invoices out to the batch. Press Ins key again in the Batch of Reports book and select the List of Invoices Out report from the menu of reports. Customize the report name by numbering once again and save it by F2 key.
Picture: Defined Batch of report
- When you finish the definition of the batch of reports, return to the Batch Configuration form by Esc key and save the assorting by OK button.
- Abbreviation Run report F9 After its initialization a form is to be activated where you set sorting conditions. After you complete the form, a report will be printed on the screen.
Note: By the same procedure it is possible to assort a start batch of print to the standard user toolbar and then to activate it from it by a button.
Simultaneously you can insert also selection (TQueryED) into the batch. instead of filter. In the form for configuration of selection there the Run in batch on a current data module is checking field. This field is not checked by default.
If the flag is not checked, then the selection is run over data module that is defined by setting. And the further classification in the batch overtakes this data module (analogous to the Table plugin)
If the flag is checked then the selection is run over a current data module or over module that is specified previously in the Table plugin (TExplicitDm).
If the selection is not inserted in batch, then this flag is not taken into consideration.

Picture: Configuration of selection
Reporting reports
IS K2 offers the possibility to record each run of reports and documents that were processed by the report. It also allows archiving output for printing, blocking printing of documents that have been printed at least once. Saves information about the document, who, when, or where to run that report.
In the Reports book on the 3rd page, you can log print, export, or display records to the monitor.

Picture: Reports book - 3rd page
Field description
Logging |
This field indicates, which report will be logged. In The Reports Logging book, accesses to the respective reports will be recorded as specified. |
Group |
Particular reports can be divided into different groups as needed. Pressing the Display Records button opens the Reports Logging book, which displays filtered records by the selected group. |
To printer |
Operations will only be performed to run the report on printer directly from F9 or from preview the report using the print icon (this only applies to AM reports, not RPMs). |
Export |
Operations that only export into applications or into file directly from F9 or from preview the report using the print icon will be started (this applies only to AM reports, not RPMs). |
To monitor |
Only monitor display operations will be performed. |
Archive |
By clicking on Archive, the system will archive the data into "* .pdf" document. This document will be in the Reports Logging book on the 1st page of The related record. The directory "REPARCHIVE" is used for physical storage on the ".pdf" documents inthe company directory. |
The record to each processed document |
Checking this option saves each record to be processed by that report in the Reports Logging onthe 1st page. |
Blocking |
This field provides options to prevent a particular document from being printed more than once. If any option other than Unblocked is selected, the Archive and The record to other processed document check boxes will automatically be inaccessible to the user, and the system treats themes checked. |
Rights
The 3rd page of the Reports book can only be edited by the user who has in Book User on 5 th page page in section Administrator / Reports and functions F9 set the right Change logging parameters of reports and functions.
AM report
If it is necessary to always create a record for Logging for a report, it is possible to set the "Required" attribute to "True" in the report properties (after opening the Ctrl + F5 (Object inspector) proposal). This feature ensures that the report will only be opened if the Logging field is checked on the 3rd page. Otherwise, an error message appears and the action to run the report ends.
Possibilities of Blocking field
A running report (on page 0) that has in the book Reports on page 3 in the Block field selected from values "Archive", "Archive or run" or "Block" run in the standard way. However, if the system detects that this report has previously printed a document that the user wants to reprint now, it will stop printing and open the form appropriate to the selected value.
Picture: Selections for Blocking field
Archives
When you run a report, a form opens all the documents currently being processed for that report. Documents which have already been run at least once, have a graphic symbol “Prohibition” in the appropriate column. The Archive button can be used to open an archived report with documents that are now blocked.

Picture: Blocking "Archive" - 1st page
The 2nd page of the blocking form will display detailed information about running the report. This page is the same for all the blocking statuses.
The left table shows the report that was started and to which the blocking is linked. The right window displays the documents to be processed by the report.

Picture: Blocking "Archive" - 2nd page

Picture: Blocking "Archive" - without details
Archive or Run
The form offers the Continue button to continue running the report or the Archive button to open the archived report withthe documents that are now blocked. documents that are now blocked.

Picture: Blocking "Archive or Run" - 1st page
Block
The form does not offer any operation, just shows the details about blocking.

Picture: Blocking "Block" - 1st page
Reports logging book
Displaying Reports logging book in Book Reports is possible by key shortcut Ctrl+F4 from Book Reports or by button Show records from 3. page chapter).

Picture: Reports logging book

Picture: Reports logging book - 1st page
Field Description:
Group |
Displays the selected group, which is entered on the 3rd page in the Reports book see above. |
Number |
The record number under which the blocked event is saved in Reports logging book |
Name |
Report name. |
Runs by |
The User name, who run the report. The date and time, when it has started. |
Target |
It displays the field in the way the user wanted - to monitor, export, print. |
Definition 1 |
The name of the report or support script on the disk. |
Definition 2 |
The name of the report or support script on the disk. |
Archives |
Name the ".pdf" document that archives the report output as run by the user listed in Run field in A given date and time. Pressing the Open button opens the archived document. |
Meaning of graphic symbols:
|
The report is blocked (B column). |
|
Output status – refuse (O column). |
|
Output status – allow, e. g. when blocking "Archive or run", after the Continue button is started (column O). |
|
This exclamation mark notifies you that the record has been changed. If the user wants to change the record from blocked to enabled, he/she presses F8 or Del to unlock the record for running the report (the "Stop" symbol disappears from column "B"). Using these keys, the system will record the manipulation and the "Exclamation mark" in the MB column will remain when the record is returned (MB column). |
Automatic report
The advantage of an automatic report is the simple ability to create an output report without a proposal in the editor of AM reports, the look of which is based on the form of the currently running and configured book. You can find the icon for printing automatic report in the bottom toolbar. If we press only the arrow
button next to the icon
, we will display a menu of saved automatic reports.

Picture: The expanded menu of automatic reports in the Sales Orders book.
Description of the automatic report menu:
Administration |
After opening the Administration menu, the form for administration of automatic reports will be displayed. Working with the automatic report management form is similar to working with filters, see chapter Saving a filter in the Basic functions book. |
Pressing the icon
, the form for an automatic report definition will be open in the bottom toolbar.

Picture: Automatic report
Field Description:
Title |
Title of report. |
Format |
Here select the paper size for which the report will be created and whether it will be printed in portrait or landscape format. |
Display options |
Here we can choose if we want to wrap the text, display only data for the data export or whether we want to use the name of the filter for the report title. |
Template |
This drop-down box contains a list of predefined templates (default, bars, sum, table, sum - 3 levels, sum - 6 levels). It is possible to create a new template or edit an original one. |
Description of functions in the sorting/grouping bar:

Picture: The sorting/grouping bar
In This proposal, you can choose according to which field the records will be grouped by means of the checkbox for grouping. E.g. when the field "Book" is checked, records are grouped according to the book. Icon
allows you to sort records in ascending or descending order.
performs sorting by an aggregate value. By icon
it is possible to add a column according to which you will sort and group. Icon
removes an inserted column. Pressing the icon
each group will be printed on the new page. The icon will be changed to
. After pressing it again, printing to the new page turns off.

Picture: Automatic report - book and sales order number display
Description of the other functions of picture:
You can select printed columns in the proposal. By icon
you can add a next column which will be printed on a report. Icon
removes an inserted column.
runs an aggregate function (Sum, Average, Maximum, Minimum, Number). If an automatic report has been started by using the tool
and a numeric field is selected in the grid, then the sum aggregation will be automatically created on this field. By switching the icon on
the minimum column width will be set. The minimum width is indicated by a black line. In fields' bar, it is possible to adjust the columns width by dragging the divider between the fields. If the Ctrl key is pressed when the width is changed, the width adjusts only within the overall width of the report. Columns can also be moved between each other by dragging the entire field. Columns can also be moved into the sortings/grouping bar. If you hold Ctrl key when moving the column, then the column will not be moved but copied into the sorting/grouping bar. After clicking on the column name, it is possible to change this name.
Button Short / complete report
A report in short variant prints only 5 records. It is displayed aligned with the fields' bar. This is the default state of an automatic report proposal that saves the time needed to display the report, e.g. after adding the field.

Picture: Automatic report - the Short / complete report button - short report mode
The Complete report mode displays all the data as the resulting report will be displayed (it does not actually need to run it). The disadvantage of this mode is the longer formatting of the report when changing the automatic report definition.

Picture: Automatic report - the Short / complete report button - complete report mode
Button Adjust columns width
It serves to adjust the width of the fields exactly to fit the width of the used format. Recalculation preserves the mutual proportions of widths of individual fields.

Picture: Automatic report - the Adjust columns width button
The defined report can be run, saved or it is also possible to edited this proposal inAM editor.

Picture: Automatic report - menu of actions over report
Actions Description:
Run report F9 |
A report is run in a common AM report preview. |
Edit report Ctrl+F5 |
A report is generated and the AM editor is run on it. This report can be saved as a common AM report and it can be included into F9 or a user bar. |
Save Ctrl+S |
The report definition can be saved for a later starting. This saving is similar to saving e.g.filters and is subjects to the same rules. In This case, not a report but its definition is saved. Reports can be run in the lower toolbar of the module using the icon |
Save as |
Save filter under The selected name, label, user, level... The filter can be activated at any time again. |
Properties |
Properties of the saved definition of report. Data can be adjusted here. |
Universal Forms
Import reports and scripts from the classic forms into the universal forms
Placing for scripts and reports in F9 in the classic forms is not identical to the placing for the universal forms. By using the function no. 1230 - Import reports and scripts, it is possible to import the placing in bulk from the classic forms.

Picture: Import Reports and Scripts
"Printing groups" are not used for placing in Universal forms, but "User Groups" are used newly, that's why it is necessary to manually match original Printing groups with User groups within import of placing or enable automatic creation of new User groups. If the user chooses the option Create automatic groups, then new User groups accordant with Printing groups will be created in the User groups book by the system and they will begin with "ST_". Import of placing according to the selected action will be executed by using the button Run import of all forms.
Importance of activities:
Create new users groups |
The option creates new groups in user groups ("ST_ *") according to the current print groups automatically. It automatically assigns user to these new groups if he had assigned a given print group. And these new groups will be used in the blue F9. |
Manual mapping of user groups |
This option displays a tab of mapping where it is necessary to assign Printing groups to User groups and then the Universal F9 will use these one in the form. |
Print by F9 Key
Print reports and scripts can be activated by pressing F9 key on a book or on a document. Selection menu, which contains inserted output reports, will be activated after pressing this key. In the picture you can see the reports separation into so called Topics that are folders under which the appropriate report is placed. It is possible to expand (collapse) menu of the individual folders by double click of the mouse or by using Enter key.
A report or a script from the Reports book will be added to the list by using Insert key. new report, script or batch from the database or from a file can be added to the list by using the option New in the module toolbar. To edit the script, press Alt+F5 key, edit the report by Ctrl+F5 key, and edit the new report by Ctrl+F6 key, or by right mouse button.

Picture: Display Icon
Available functions:
Previous |
The light indicator moves to the previous record of the list |
Next |
The light indicator moves to the next record of the list |
New Ins |
It opens the book of reports and enables to select a report, script or other function from this book. |
New - report |
It opens the form to insert and define a new report from a database or a file. |
New - script |
It opens the form to insert and define a new script from a database or a file. |
New - batch |
It opens the form to insert and define a new batch from a database or a file. |
Change |
Change Record |
Copy |
Copy record |
Favourite - Add in toolbar |
It adds a report, a script or a batch, on which a light indicator is positioned, into the module toolbar |
Favourite - Add in toolbar into group |
It adds a report, a script or a batch, on which a light indicator is positioned, into the module toolbar into a group. A group, into which it will be added, is defined in the detail of a record. The tree structure of folders can be created in detail in the Group field and "/" can be used to separate the tree levels e.g. Documents/FVOstrava. |
Favourite - Do not display in toolbar |
It cancels a placing of report, script or batch from the module toolbar. |
Show also from toolbar |
It displays/hides reports, scripts and batches, which are placed in the module Toolbar, in the list. |
In the table view, you can see clearly the path to the file, placing into group and the level of classification.

Picture: Table view
When you create a new record using the New toolbar button (or the right mouse button), you can choose from the list whether to create a new Script, Report or Batch. In that case a new window opens, where you can specify how you want the script (or report, batch) works. Once a script or report has been successfully listed, it can run bx means of the buttons at the bottom of the window or by double mouse click. In the case of report, you can run it by pressing Enter key.

Picture: Include a new script
Field Description:
Name |
The name of the script that appears in the Scripts and Reports list. |
Description |
Script description that appears in the Scripts and Reports list. |
Icon |
Icon that appears in the Scripts and Reports list. It is determined for easier recognition among individual items. |
Group |
The name of the group where the script will be included. Groups are displayed when the Icons view is turned on. The group name is also taken when the report is placed on group bar. |
Script |
It opens the form to insert and define a new script from a database or a file. |
Data resource. |
Here you can limit the data source to specific Data Module where the script should run. |
Surcharge |
In this area the script can be added to a certain group of users according to Level, User, Client or Own company. Client level is selected by default here. |
Picture: Add New Report
Field Description:
Name |
Report name that appears in the Scripts and Reports list. |
Description |
Report description that appears in the Scripts and Reports list. |
Icon |
Icon that appears in the Scripts and Reports list. It is determined for easier recognition among individual items. |
Group |
Name of group in that the icon will be assigned on the desktop of K2. Groups are displayed when the Icons view is turned on. The group name is also taken when the report is placed on group bar. |
Report |
It opens the form to insert and define a new report from a database or a file. |
Run as |
In this field you can choose whether the report should run in a separate window or whether it should be printed or exported directly. |
Use the language |
If it is checked then the report is created in the selected language. |
Electronic signature |
You can choose whether to sign the report or not. |
Data resource. |
Here you can limit the data source to a specific Data module where the report should run. |
Print settings |
In this area you can specify information about printing, such as Printer, Copy, or Paper Source. |
Export settings |
In this area you can specify information about printing, such as Printer, Copy, or Paper Source. |
Surcharge |
In this area the report can be added to a certain group of users according to Level, User, Client or Own company. Client level is selected by default here. |
Views
Views are used to set the book settings - columns, column format, colour data highlighting, table status, filter conditions, sorting, etc. You can save views and run them at any time. A button with a red checkmark will be available after the batch definition. Contrary to Views - SQL, it has the advantage that it remembers the status of subordinary data module.
Field Description:
View |
View abbreviation. |
|
Description |
Description of the view. |
|
File |
File which the view is saved to. |
|
State of book and sorting |
Saves the book status (fast filter, book, evaluation filter) and the chosen sorting type. |
|
Columns |
Saves the columns setting. |
|
Lines and columns parameters |
Remembers the set lines and columns parameters. |
|
Form setting |
Form setting - Form setting-book, warehouse, period (thus by Alt+F10). |
|
Fast filter conditions |
This field is active, if you enter a new view over the fast filter. Remembers the fast filter conditions. |
|
Evaluation filter conditions |
This field is active if new view is set over evaluation filter. Saves the evaluation filter conditions. |
|
|
Start evaluation filter |
Evaluation filter starts automatically.
|
|
Start filter action |
Which of the evaluation filter actions is to be started - add, create or delete etc. |
save view button (in the module toolbar)
Confirmation Alt+F2
The concept of document confirmation in common accounting practice does not appear, but for a program installed in network with multiple users who have access to documents, means that additional changes are impossible, and adjustments In document. A confirmed sales order has the status of a definitely concluded business agreement; a confirmed invoice is available only inBrowse mode but not in Change mode, etc...
Properties of the unconfirmed documents:
- They can be freely changed.
- They can not be settled and posted.
- In the case of release notes and credited receipt cards the article is only blocked on the stock but it has not been released. The same applies to transfer notes items with the release flag and to positive job cards items with the release flag.
- Receipt items of stock documents are not received to stock.
- Bulk payment orders have not been added to invoices settlements, etc.
Properties of the confirmed documents:
- They cannot be freely changed.
- They can be settled and posted.
- In the case of release notes, transfer notes and credited receipt cards the article is released from the stock. The same applies to positive job card items.
- In the case of receipt cards and credited release notes, the article is received to the stock. The same applies to transfer note items and negative job card items.
- Bulk payment orders have been added to invoices settlements, etc.
In the whole K2 Information System documents are confirmed by Alt+F2 keys on the 0. side of the document via the right mouse button - Confirm option. Once a document is confirmed, no changes can be made to it. The confirmed documents are marked by a special confirmation icon, i.e. they can be distinguished from unconfirmed documents at first sight.
icon of confirmed document
icon of the first confirmation of stock document
Undo confirmation of documents can be done by pressing Ctrl+F2 keys or by selecting Undo confirmation option by the right mouse button on the page0. st page Document. The user has to be authorized to undo cancel. For undo confirmation of a document, confirmation date of which is older than the current date, the user must also have the right to change the confirmation date.
When the document is confirmed again (i.e. when confirming a document that has been undo-confirmed), the document is automatically confirmed on the original confirmation date. If a negative stock level should occur in the stock documents or the original confirmation date falls into blocked periods, the user can confirm the document at the current date - this action requires the right to Change the confirmation date of the relevant document.
Change confirmation date can be done by Ctrl+F5 key combination. For changing confirmation date the user must be authorized.
Restore - F3
Press F3 key over a table actualises that table. It means it restores a screen. It is possible to set a time slice for an automatic restoration in User Parameters. That way displaying of the current states on the stock can be continually ensured without any action to the programme from the keyboard.
Pressing F3 key over a document results in the document restoration; it means putting the data in items to the same state as before the change processed.
Books Alt+F10
Books (lines) serve to documents separation to groups (e.g. in the case of contracts, orders, invoices, delivery notes, etc.) where they are individually numbered. The division of documents into books can be compared to their classification into "paper files", in which it is possible to have separately included domestic, foreign, internal, complaints, etc.
You can see all the books that can be set up in the K2 IS by opening the Basic Data tree menu. Before you start work in K2 IS, it is necessary to set at least one book in every module and its numbering in order that new documents will be created correctly. Book properties can also be entered directly in offer of the given module, in Basic data - Settings section…
Information about the current opened book is displayed in the upper blue bar of the appropriate document. If, for example, we enter the book of Invoices out, then when the state Book is switched on, the lights up In upper blue bar description of the current book (file) - e. g. Book: 10 - Inland (abbreviation and book description). In Table are displayed all inland invoices.
If you need to switch between individual books; it means to display documents from another binder (for example foreign invoices), you press Alt+F10 keys. Thus you activate the selection menu with set books where you indicate the selected book by Arrows. After the selection confirmation by Enter key, documents form of the new book (binder) will be displayed and the light indicator will be positioned on the last record in the table.

Picture: Book Selection over Invoices Out Book - Alt+F10
The numbering can be set in individual books definitions (tree menu Basic data) where you can define new books and set numbers of the last documents in the appropriate book. For the documents that are filed from the calendar year beginning, you start numbering from the number "one".
Similarly, if the documents start to be issued only during the year (e. g. during the transition from another system on IS K2), it is possible in books to set the numbering of documents from a specific number and thus follow the numbering of documents from previous system.
Period
A period serves to a definition of the year when the documents are to be issued. The period is defined inthe module Basic data - Periods where you use a new record for every year. A zero period is always obligatory.

Picture: Code list Periods
You can enter the period range into the field Date from and Date to on the 1st page of the record. When a new document is saved, it is then checked whether the date of the document is within the interval of the period that the user has set (the check concerns documents that are charged).

Picture: Code list Periods - 1st page
To set the number lines of documents in "old" books:
In the "old"books (e. g. Books of letter post, Books of SAD and Transport) runs from the tree menu Basic Data - Books…, a new document numbering is set for each period is set as if it was a new book, only the bookmark is the same for all periods. In the individual books, it is possible to define a period interval; it means that one numbering can be continuous through more periods. If there is no book set with the period (only with zero period), documents are created continuously in this book regardless of user setting of the period.
Create Documents in Period:
Each user chooses the current period in Module Administrator - User parameters. This period is continuously displayed in the status bar (in the lower part of the screen). By current period, upon a new set document, it is determined in which numeral row a new document will be created.
Thus, for every user, it is possible to define the numeral row where he/she will issue new documents. A user can create new invoices in the new year whereas another user can classify some new invoices to the previous year or to charge to the old year etc.
A superior document (a sales order) can be issued in one year and its inferior documents can be issued afterwards in next years. Those documents will be else created in various periods but in the only book, and they will be connected with the superior document (the sales order).
The period can be changed both inUser Parameters and in the status bar by a click by the mouse right button on the period. You select the required period by Enter key from the code list. The selected period will be automatically inserted to User Parameters.
Attention: The period setting in the status bar does not have the same function as a filter; it means that after a period selection, all the documents will be displayed on the screen, not only the documents from the selected year.
Periods
Periods evaluates various states in determinate periods of time. Monthly slices are the most often defined periods. A longer interval is not suitable especially due to accounting, where it is necessary to perform subtotals of the general ledger no later than monthly intervals.
The periods are defined in the module Administrator - Code Lists - Periods. In the course of definition of new periods they can be created automatically by Ctrl+F6 keys. After pressing the keys mentioned above, a system notice will be displayed whether you wish to create periods for the next year. After the affirmative confirmation of the query the periods will be created automatically.
Following evaluations are made after the periods:
- Sales and purchases turnovers of articles.
- Receipts and releases turnovers of articles.
- Delivery turnovers from individual customers.
- Turnovers of individual customers.
- Article stocktaking on stocks.
- Movements of the articles on stocks.
- Turnovers on accounts (Preliminary Balance Sheet).
- Economic analysis.
All the evaluations made in a selected module then refer only to the data from the preset period.
Menu table for the period limitation can be called for example in Accounting in in the Main Book, on the2nd to 4. Th page of The Suppl./Cust. Card in the Articles book (and also on the 6th 8. Th pages). In all entered cases you can use Alt+F10 key. Set interval of periods is always displayed in the upper blue bar of the screen. Only the data that refer to the selected periods can be seen in the table (form).
Set the periods in The book Article:
The selection menu over Articles book enables to select a random period and thus to display the state on a defined stock at the end of the selected period. If you choose an actual period to the current date, current states on the stocks will be displayed.

Picture: Selection Menu for Period and Stock Setting over Articles Book- Alt+F10
Set Periods over Main book:
Menu table above the Main Book and in allows you to set the length of the monitored period. In the field Period From you set the month when, its first day, the period starts; in the field Period To, you set the month when, its last day, the period ends. Further, it is possible to set a book from which the data are to be displayed.

Picture: Selection Menu for Interval of Periods and Book Setting over Main book - Alt+F10
Addresses
To enter the address of e. g. a customer, use the Address form. It is used in these modules: Suppl./Cust.., Contact persons, Service orders, Warehouses, Human resources, Internal documents, Cash documents, Letter mail, purchase and sale documents, Shipments.

Picture: Address form
Note: If you select aPost Code from the menu, a Place is automatically entered according to the code list. Simultaneously if you select aPlace from the menu, the Post Code is entered. You can also add an arbitrary Post Code to aPlace. Then the Post Code is highlighted in red. Next possibility is to fill in the Place and Post Code manually without the selection from a code list
Buttons Description:
Delete |
Delete all data from from. |
... |
The button opens the "maps.google.com" website and, if the address is already saved, searches for the entered address on the map. |
Load |
Loads the coordinates for the entered address. |
History |
Address history records, see below. |
Address history
The History button is used not only for an overview of changes in the data in the history, but also for setting the validity of saved records. Pressing the button opens the Address History form.

Picture: Address history form
Address validity can be changed any time. If we change the Valid from field, the Valid to field automatically adjusts to the previous record, and conversely.
Note: When creating a new address, we must always fill in the Valid from field. If we leave the date zero, the last saved record will change.

Picture: Record validity change form
Documents Specimens
For any document types you can create so called documents specimens that are used for quick pasting and creating of new documents. Due to the fact that the specimens are established separately for each book, it is appropriate to have in book at least one document created, from which it will be possible to create a specimen. (In case there is no record in the book, a whole new document can be created by means of script. Very good knowledge of the script is expected!)
Note: Specimens are saved as "xml" files to "Samples" client directory. Each record has its own unique number upon which single "xml" files are named.
Note: For better understanding a specimen and a document creation procedure from the specimen will be described over invoices out.
If you press only Shift+F6 keys in the book of documents, a menu of general specimens appears. Then from the book of specimens select a certain existing (offered) specimen by Enter key, and thus create a new document.

Picture: Book of Invoices Out Specimens
Create New Specimen
In the book set the cursor on a document which serves as a basis for specimen. Book of specimens is recalled by pressing Shift+F6 keys. For the creation of a new specimen, press Ins key and fill in the 1st page of the future specimen.

Picture: Creation of a new specimen for Invoices out
Field Description:
No. |
Automatically assigned ordinal number of specimen. |
Abbreviation |
Abbreviation of specimen. |
Name |
Name of specimen. |
Description |
Further description of specimen. |
Load to Specimen |
Start the book of Scripts, Reports by means of F12 key or the button next to the field. You can select the script, which defines the document fields to be loaded in the specimen, from this book. In the book of scripts and reports, specimens for all standard documents are included. These preset scripts are searched according to the key word "specimens". If no script is selected in this field, the heading of the document, which the cursor is set on, is saved as a specimen to the book of General Specimens. |
Edit Specimen |
Edit only specimens that have been created by a special script by this button. This operation requires very good knowledge of the script. (A new specimen cannot be edited by this button. However you can re-save an existing specimen by the Load button.) |
Save from Specimen |
If a concrete script is selected in the Load from Specimen field from the book of Scripts, Reports, the loading of fields from the specimen can be influenced by this script. If the field remains empty, only the document heading is loaded. |
The fields of a selected document are loaded and saved to a specimen by means of Load button. If the fields are loaded to a specimen by means of a script, a message about successful loading appears. If there no script is selected in the Load to Specimen field, the operation will be executed, but the message will not appear.
Note: It is not possible to create original specimens. It is only possible to change and to edit them.
The Save Button has the same meaning as pressing Enter key on a selected specimen - it will create a new document from specimen.
Create a document from specimen
Press Shift+F6 key in the book of documents and thus you will be switched into book of specimen. Use the cursor to move to the appropriate pattern and press Enter to confirm. This way a document form opens on the 1st page in Change with data preset from the specimen. The user must complete other obligatory fields which are not entered.
Note: InUser Parameters - General it is possible to mark the option Substitute Keys Insert / Shift+F6. This will That way the substitution of those functions will be executed - it means that after pressing Ins key the book of specimens will be activated and by pressing Shift+F6 keys a new document will be created.
Module Menu Functions
If you are located inside of a module, it in means in the table or on some document page, you can see K2 System Module Menu in The grey upper bar. It can be used for opening of the menu functions Form, Edit, Display, Tools, (Window) and Help. You can get to individual module menu functions by pressing Alt key or by a click by the mouse left button on the appropriate menu function. Further you move by Arrows (or the mouse) forward. Back to the table you can get by Alt key or by double click on Esc key.
Module menu functions over individual modules are similar. It is possible Common properties are stated in the following text, specific module menu functions will be described in corresponding chapters of the appropriate modules.
Form

Picture: The Form of the Invoices Out module menu
Mass Actions
Bulk actions are used when you need to execute the appropriate action (function) over more records (documents) all at once. Menu of bulk actions is in various modules partly different. Some actions included in this menu perform the same function as shortcuts that are commonly used.
Bulk actions can be activated by the following way:
- if a container has been created (and records are not marked), all records in the container are processed
- if some records are marked with asterisks, the bulk actions are executed on the marked records.

Picture: Bulk Actions - The form of the Invoices Out module menu
Actions |
Description of an action |
Confirm |
Document confirmation (lockout) (analogous function to Alt+F2). This function sets an icon of a document confirmation and the date of confirmation of a document. After the executed action the documents will be removed from the filter. |
Confirm without Remove |
Document confirmation (analogous function to Alt+F2). The selected documents will remain in the container after the performed action. |
Undo confirmation |
Undo confirmation of a document (analogous function to Ctrl+F2). This function cancels a flag and the confirmation date of a document. |
Change Confirmation Date |
It enables to change the confirmation date in the confirmed documents (analogous function to Ctrl+F5). |
Cancel |
Bulk cancellation of the selected documents (analogous function to F8) for which an icon of cancellation will be set. |
Undo cancellation |
It removes the cancellation of the cancelled documents (analogous function to F8). The icon of cancellation will be removed from those documents. |
Change Record |
It enables a bulk change of the selected items in records of the individual modules (see the menu of each form). |
Make records invalid |
It makes record invalid (analogous function to F8); it means that it forbids to use the record for the other work. This function is used e.g. for articles cards or for suppliers/customers cards. |
Make records valid |
Making an invalid record valid again (analogous function to F8). The record can be used after the performed action. |
Change access right to an entry |
Assignments of the group of rights for browsing and changing for the selected cards. These cards can be browsed and changed only by the users that have the appropriate group of rights. Other users see only crosses instead of cards. The record rights can be granted on 4th page of the Users book. |
Insert Note |
A note of the same type can be inserted to the selected records. |
Delete Note |
The bulk deletion of a note from the selected records. The form Delete Notes in Bulk, where you can define a type of note to be deleted, will be activated after running the function. If you complete the field Form, notes with the same input form will be deleted. It is also possible to set an order of a deleted note. But, if the field Line is not filled, the first note of the selected type will be deleted. In this form it is also possible to set whether the records will or will not remain in the container after the executed action. |
Change Items |
Items, which a user specifies in a form, will be changed. The user can Add, Update, Remove the items. |
Actions
In Additional functions, which can be activated directly over the given module, are included in the selection menu of the module Action. Some of the functions can be suppressed over the module. For a clarity, actions are classified into particular groups:
- Basic - basic simple actions, e.g. save changes, restore, change, ...,
- Advanced - confirmation, undo confirmation of a document, ...,
- Container - functions over containers.

Picture: Actions - Form of Invoices Out Module Menu
Other specific function for the given module may be included in the action menu, such as switching prices, switching between Purchase and Sales documents, recalculations over the Articles book, etc. For the sake of clarity, an overview of the actions above the Invoices Out book is given below.
Basic
Basic actions concern simple functions, for example to save changes, restore, switch between a book and record. For each action, shortcut key is given by means of which it is possible to activate this function.

Picture: Basic Actions - Form of Invoices Out Module Menu
Advanced
Functions, which are related to confirmation (undo the confirmation) of documents, switching between containers, setting of conditions for containers etc., are included with advanced actions. Shortcut keys are given for particular functions.

Picture: Advanced Actions - The form of Invoices Out Module Menu
Note: Description of the specific functions is stated in following text.
Actions Description:
Save to specimen |
The General specimens form to save the specimens of documents will be open by means of this action. (For the further description see Create New Specimen chapter.) |
Open External Document |
It is possible to attach various external documents to every document on the9th page. to every document on the9th page. By means of this menu, it is possible to open the external document. Further work description with The notes is listed in the chapter Basic Code Lists and Supporting Modules K2 – 9th Page.) Page chapter). |
Close External Document |
It follows up on the function Open external document. If an external document is open from IS K2, it will be closed by the function Close External Document after you finish work in it. |
Open External Document without |
An external document is open on 9th page. When running this function, it is not necessary to close the previous external document. |
Save Default Values |
Some items are preset as default by the program; it means that a user or the administrator presets a specific value to them. If there If you activate this function in New record or in Change mode after entering the individual items to the document or to the code list, the items values will be saved as default. From the book or from the Browse mode it is possible, by loading default values (the Load Default Values function), to create a new document where the pre-set default values will be copied to the fields that are forbidden for the user. The forbidden fields for a user can be defined on the 6th page of the Users card (in The Administrator module). |
Download Default Values |
This action is analogous to F6 key (a new document). By activating the action Load Default Values the default values (that were saved earlier) will be automatically pasted to the forbidden (inaccessible) fields of a new form. In User Parameters it is possible to set if only obligatory fields or also other preset default fields (flag Default values only by requested fields) will be pasted. |
Adjust layout of page 2 |
This action is available for invoices out only. Starting an action will set the default layout of the 2nd page of invoices out. It is recommended to run if the K2 program is running on an atypical monitor resolution or when the layout of the 2nd page of the invoice out have been customized. E.g. height adjustment of the advances section on the 2nd page of the invoice out. |
Restore form layout |
After starting the function and reopening the form, the form is defaulted. Suitable for use by K2 users, where e.g. parts of the forms are overlapped, or some part of the form is not available for unclear reasons. |
Filter
Other actions, which you can activate over the module, are accessible in Container menu. It is work with containers of documents.
Picture: Container - Form of the Invoices Out module menu
Create other container:
Some document items have also links to the other databases. Thanks to this fact, it is possible to get information by using other containers (see the Basic functions - Filters Alt+F9 - Other containers chapter). E.g. by this function you can find out from the invoices out what article have already been invoiced.

Picture: References to Container code list
Procedure how to create this container is as follows:
- Select the invoices out, invoiced goods of which you are interested in, to the container.
- From the Actions module menu select the option Create Other Container.
- In Other references book, search item with marking Sales Items - Articles, position the light indicator on it and confirm the selection by Enter key.
- A control report will be activated. Answer it in the affirmative.
- After the action executing, the container of the invoiced goods has been created inthe Articles book.
Description of Other Actions:
Add to other container |
The other items can be added to the already created container by using this function. E.g. if you need to add other invoiced items to the other container of articles, add another document to the container of invoices out. Then select the function Actions - Add to other container over the container of invoices, select the item marked Sales Items - Articles again and confirm the selection. After positive approval of the query, the items from anew invoice will be added to the container of articles. |
Delete from other container |
This event works in a similar way as the previous one except that the corresponding records will be deleted from the created container. I. e. if we run this action over the container of invoices out, after selecting the item marked Sales Items - Article from container of article will delete all cards that have been placed on relevant invoices out. |
Adding selected ones to Container |
Via this action it is possible to add records indicated by asterisks to a container. So it performs the similar function as the hot key Alt+Ctrl+Shift+F9 (however, this one also serves for creating a new container that contains only the selected records). Example: If you need to add e.g. other documents to the container of invoices out, indicate them by asterisks (e.g. by using Ctrl+SpaceBar keys) and select the action Add selected records to container. When you answer the query positively, the new records will be added to the filter. |
Load / Save container |
It is possible to create backups of each container when working with containers. This action can be executed over the book of filtered documents when you activate the function Load / Save container. This opens the Load and save filter book, where all the existing backups of containers are displayed. It is possible to add a new record to this book by Ins key where you enter an ordinal number and a description of a container. The backup is saved by F2 key. The newly created record will be assigned to the book. If you want to reload the container, select the option from the module menu Actions - Load/Save Container. Select the required container in the table by cursor and confirm the selection by pressing Load button. If we want to delete saved container, then in the book Loading and saving the container we mark them with a cursor and press the Delete button. This will delete a container backup. |
Documents
Switching among modules is standardly executed via K2 Main Menu. Menu Documents speeds up switching of related modules via hot keys directly from the form. form.

Picture: Documents - Module Menu Form Invoices Out
Next Record
The function Next Record enables switching to next record in the table. When browsing through a document, you scroll between individual documents in ascending order. Scrolling between individual records in ascending order enables also Grey Plus key.
Previous Record
The function Previous Record enables switching to the next record in the table. When browsing through a document, you scroll between individual documents in descending order. Scrolling between individual records in descending order enables also Grey Minus key.
Prices
Prices deal with all the modules that work with purchase or sale items. Rights - Purchase and Sale Switches for the display of different prices in the table of items on 2nd page of those documents are displayed here.

Picture: Prices Module Menu Form Invoices Out
Functions overview:
Ctrl+Alt+M |
Switch between Currencies. |
Ctrl+Alt+B |
Switch between Gross/Net Price. |
Ctrl+Alt+F |
Switch between Planned/Invoiced Price. |
Ctrl+Alt+S |
Switch between Stock /Planned Stock Price or Stock/By-Costs Price. |
Ctrl+Alt+D |
Switch between Price/Stock Price. |
Other
In Other additional functions are submitted in the menu Other. In the case of Invoices Out it deals with a transfer to partner's card and further with items decomposition according to cost centres and a contract code.

Picture: Others - Module Menu Form Invoices Out
Exit
Activating of this function will close the current book or form. You can make use also of Alt+F4 keys in order to close it.
Edit
In Hot keys that can be used for work with text are listed in the menu Edit. Keyboard abbreviations and their assigned functions are identical to Windows environment.

Picture: Edit - Module Menu Invoices Out
Description of functions:
Ctrl+X |
An abbreviation for cutting of the selected text and putting it on the Clipboard. |
Ctrl+C |
It copies the selected text into a block. |
Ctrl+V |
It inserts the text from Clipboard. |
Note: The same menu will be displayed after clicking by right mouse button, in Change mode of the forms, in the area of fields which are editable (they are white lighted).
Display

Picture: Display - Module Menu Invoices Out
Keyboard Help Bar
Activating or deactivating of the bar display in the lower part of the screen. Digits with serial numbers 1 up to 10 correspond to the functional keys F1 - F10; a short description of the activated function is displayed next to every digit. After pressing there keys Alt, Ctrl or Shift, the description keeps changing in accordance with the actually pressed key.

Picture: Keyboard Help Bar over Book of Invoices Out
Status Bar
Activating or deactivating of the bar display in the lower part of the screen. Information about Book status Status bar is divided into several parts.
![]()
Picture: Status Bar
Description of Status Bar Fields:
Part |
Function |
Example |
See the chapter |
1 |
Information about Book status |
Book, Container, All, Fast filter, Filter |
|
2 |
Search Document Change (*) |
Search Change |
Programme Basic Control |
3 |
Current Period |
2004 |
|
4 |
Active / Non-Active Overwrite |
Rec. |
Book |
5 |
Number of Selected Records |
5 |
|
6 |
Abbreviation of Stock Selected in Articled book |
EXP, MAT |
|
7 |
|
|
|
8 |
Abbreviation Clients in Which we work in |
DEMO |
|
9 |
Number of Records in Folder |
12 |
|
10 |
Help for Toolbars Buttons |
Change (F5) |
Depending on (*) Change will be displayed in the status bar in the moment of change of any item of the document.
Toolbars
Activating or deactivating of the display of toolbars with icons (buttons) for basic functions of a module. Z From this menu it is possible to set the display of standard and user toolbars. If no user function is defined, the display of the user toolbar cannot be activated.
Toolbar definitions

Picture: Define Toolbars - Display - Module Menu Invoices Out
Individual toolbars definition is activated in Display module menu or by double clicks by the mouse left button on the appropriate toolbar. A form helps to select the functions for particular toolbars. The functions can be added to the toolbar or removed by buttons Add, Add All, Remove, Remove All. Functions configuration is set by buttons Up and Down.
Standard Toolbar
Functions defined by K2 Programme producer are stated in Standard Toolbar. As examples there are for example functions Save, Restore, Change, Confirm, the functions for work with documents. External documents

Picture: Standard Toolbar Definition
If you click by the mouse right button on the standard toolbar, all offered functions will be displayed that can be directly activated by it.

Picture: Functions Selection by Mouse Right Button on the line with icons (Standard Toolbar) Icon
User Toolbar
In the user toolbar functions that were predefined inthe book User Functions are stated.

Picture: User Toolbar Definition
In the user toolbar definition you designate those user defined functions that will be displayed on the user toolbar.
User Functions
The book of User Functions will be activated in Display module menu or by a click by the mouse right button on the user toolbar. The standard control of F9 key will be displayed. A user function means a report or a script.

Picture: User Functions Book
Set Table
This function enables to define a book design and columns configuration in the book. The function will be activated in Display module menu or by a click by the mouse right button in columns headers.

Picture: Set Table - Display - Module Menu Invoices Out
Description of functions:
Select Columns |
Selection of columns will affect user settings in the book. By adding or removing of the columns the required items can be set. Detailed description is mentioned hereinafter. |
Column Parameters |
A selected column format is set by this option. Detailed description is mentioned hereinafter. |
Default columns |
This setting of the columns is defined by K2 IS producer and when you select this function the default columns setting will be restored. If you change a window format, the columns width will be automatically modified. If you decrease a window, you can see permanently all the columns but the items are displaced by dots because of the insufficient space. |
Default Columns without Resize |
A minimum width is defined for every column independently on the window size. If you decrease the window, the columns will be hidden little by little. Data The table items will stay unchanged. |
All Columns |
All possible columns of a data module are displayed upon the selection of this option. Module field can be:
|
Original Columns |
If we make changes in the book to to the column order, selecting this option cancel the changes and restores the column settings to the program status. The executed changes can be saved either by correct exit from K2 Programme or by activating of the function Empty Cache in Administrator module. |
Fit Columns |
Upon this field checking the columns width is resized according to the changes in the window size. Otherwise, the column width is not changed. After reducing the window, the columns are gradually hidden and a scroll bar is available at the bottom of the screen. |
A column width can be resized as needed. In column header you position the mouse to the edge line between two columns and you resize the width by dragging the edges. Columns configuration can be changed by dragging of the whole column in the book. The configuration can be defined either in the form Select Columns (described hereinafter) or by the mouse dragging.
Example: We can set the default columns in the book of Invoices Out. You want to insert the column Number at the beginning of the table and the column Company behind it. You position the column Number by the mouse, hold down the left button and by dragging you move the cursor on the column Pr.Z. By the same procedure you move the Company column. New columns configuration will be as follows: Number, Company, AR, SO etc...
The column can be removed by this way:
- Mouse right button clicking on the column header and selecting Remove column

Picture: Invoices Out book - right mouse button on the Company column

Picture: Invoices Out Book - select Hide Column on the Company column
- move the column outside the table - move the column with the mouse by the column header.
Export to Excel or CSV file:
The set table can be exported to an Excel or CSV file. Thus in the table, the user can select the columns he is interested in, and then export the data from the columns to other applications. Buttons placed in the standard user toolbar are used for the export - see part Module Menu Functions - Display - Standard Toolbar.
|
Export to Microsoft Excel application
|
|
Export to CSV
Note: The button is not placed by default in the standard toolbar. |
Select Columns
It affects user setting of the data displayed in the table. Only required items can be displayed by adding or removing of the columns.

Picture: Select Columns Form
In the form Select Columns you select the columns that will be displayed in the book. The fields of the appropriate data module that are available will be displayed in the left part. The fields that you want to display in the appropriate order are available in the right part of the table. Fields from the left part and from the right part can be randomly moved by buttons Add, Add All, Remove, Remove All. The columns configuration is selected by buttons Up and Down in the right part of the table.
Next to every field there is stated the Name, the column with the Icon, Abbreviation and or rather Description.
Signification of Fields Icons in Data Module:
Icon "Picture" - deals with a field with a picture (bitmap). For example: filed 'Z’ (Icon about payment).
Green V icon - this icon has the fields that can be linked to other data modules, further they merge.
Create New Column:
Example: You want to add a new column with "Customer Abbreviation 1" to the book of Invoices Out.
- You activate the function Set Table in Display module menu or click by the mouse right button on column header. columns headers.
- You select the item Select Columns and here you click on the button New.
- The form Column Properties will be displayed where you click on the button Field.
- You select the field CDo (Suppl./Cust. No.) that will be pasted to the form Select Columns. Because there is a possibility of further merge for the field CDo, you click on the form button 1st Link.
- Now the table of the data module Suppl./Cust. is displayed where you select the field Abbreviation 1.
- Thus in the form Column Properties the name of the field in CDo;Abb format is stated.
CDo |
Field selection from current data module - in our case from module Invoices out - Number Suppl./Cust. |
; |
Indicates another merge. |
Abbr |
Field selection from Other data module - here from module - Suppl./Cust. - Abbreviation 1. |
- The new inserted column will be automatically submitted to the right part of the form Select Columns where you can change its position by Up and Down buttons.
- The definition of the new column will be finished by Ctrl+Enter keys (or by OK button).
- In the book of invoices Out the new column with Customer Abbreviation is displayed now.
Example: You want to state a customer city in theInvoices Out Book.
- At the beginning you act in the same way as in the case mentioned above.
- In the table of the data module Suppl./Cust. you select the field Town that merges further to the code list of Towns. However, because we do not want to select fields from this code list, but directly from data module Suppl./Cust., leave the button 2. Binding unnoticed.
- Thus the new field CDo; Town has been created.
- After finishing work with the form, a new column Town will be displayed in Invoices Out book.
Column Parameters
A selected column format is set by this option.
Ways of Column Parameters Setting:
- A mouse cursor will be positioned on a selected column header and then you double click by the mouse left button.
- In the selected column header you click by the mouse right button and execute the selection from the displayed table. Table view
- The column can be selected by marking of a cell in the light indicator by a box with edged dots. You can move this box either by Arrows to the right and left or by a click by the mouse left button on the appropriate cell. You select Columns Parameters in Displa ymodule menu by the function Table settings. A form for parameters setting of this column will be displayed where the box has been positioned.

Picture: Column Parameters Setting Form
Field Description:
Title |
Setting of a column heading inthe header. Header |
Heading Font |
Setting of a font for the column heading (see the chapter Administrator - Code Lists - Headings - Fonts). |
Align Heading |
Left, right or centre alignment of the heading. |
Align Column |
Left, right or centre alignment of the column data. |
Format |
There are preset column format specimens in the menu. Detailed description is mentioned hereinafter. |
Set Width |
You can define formatting of the appropriate column width. The column width with the required number of characters defined by yourselves is displayed. If you extend a column, the number of characters will increase. For width setting it is possible to use all format types, the most often used formats are 'S' or 'W'. You select again from preset possibilities. Example: In the column Town you set the width 'S10'; Usti nad L will be displayed and after the column extension, the whole name Usti nad Labem will be displayed. |
Set Column |
Setting is valid for the only column. Detailed description is mentioned hereinafter. |
Column Parameters |
Using the Alt+F5 keys in the Column Settings - Book, the user can set the column and colour parameters. The colour evaluation is set according to the levels, the higher the level, the more colouring is on the top.
|
Set Lines |
Setting is valid for all the columns in the table. Detailed description is mentioned hereinafter. |
Lines in rows |
After checking of this option horizontal line ate will be displayed. |
Lineate in Columns |
After checking of this option vertical lineate will be displayed in the table. |
Stripes at User |
In the table, even rows will (will not) be highlighted in a different color if in the User parameters The Show even stripes flag is (not) checked in Grid by different colour |
Always Display Stripes |
If the flag is checked in the table, even lines will be always displayed by different colour regardless of activated/deactivated flag in User Parameters. User Parameters. |
Progr. field |
Display the field abbreviation from the data module Data module |
Field Name |
Display of field name from the data module Data module |
Format
At this place you set a type of formatting that is different for every column. Various types of characters are used for numbers and texts.
Review of Format Characters:
Character |
Description |
|||
S |
Is used for texts and stated in combination with number. (The total width is defined as a product of the average width of characters of the appropriate font and the number of characters.) 'S' means a string of characters and digits mean a number of characters spaces included. If you extend the column, the characters setting will stay without any change. |
|||
T |
The character used for the time setting; as the most often has been used in 'T4’ Settings. Hour will be displayed - min. - sec. |
|||
D |
The character used for the date; the current setting'D6’. In the column the date will be displayed in the order Day - Month and Year. |
|||
M, N |
The characters are used for formatting of numbers. They are used in combination with numbers (total number of characters) and special characters. |
|||
|
|
'M' |
Serves to the reduction of delimiters in the case of shortage of the number of characters; it has been used upon the display in Book mode. |
|
|
|
'N' |
Displays all the characters. In the case of shortage of the number of characters, it changes to hashes; it is used in a form. |
|
|
Special Characters: |
|||
|
|
'-' |
A number is not displayed in its absolute value; it means that positive as well as negative numbers have been displayed. |
|
|
|
'_' |
A number is shortened within its number of characters; spaces (commas) has been left out (It has not been written 1 284, but 1284). |
|
|
|
'0' |
The needed number of characters has been amended by zeros from the left hand side. |
|
|
|
''' |
Usage of decimal point; thousands has been separated by a comma. Characters display corresponds to Windows settings. |
|
|
|
'.' |
Decimal point has been used instead of decimal comma. |
|
W |
Similar to 'S', width calculation based on the widest letter (most often 'W'). |
|||
I |
It is similar to 'S', a calculation of the column width according to the width of the number character. |
|||
P |
A special character for notes; aside from it also 'F'and other 9 characters have been used (it is more complicated). |
|||
Examples:
Format |
Display |
Format |
Display |
S30 |
„Ústí nad Labem“ |
S10 |
„Ústí nad Labem“ |
D5 |
„11.05.99“ |
D6 |
„11/05/1999“ |
T1 |
„09:53“ |
T4 |
„09:53“ |
Example: Display of amount „-1,234,567.89“ in the column Price. Total number of characters including commas and the sign is 13.
Format |
Display |
Format |
Display |
N15 |
:1:234/568 |
M15 |
:1:234/568 |
N8 |
##### |
M8 |
1234.568 |
N-15 |
:-1:234/568 |
M-15 |
:-1:234/568 |
N_15 |
1234568 |
M_15 |
1234568 |
N-_15 |
-1234568 |
M-_15 |
-1234568 |
N10`2 |
##### |
M10`2 |
1234567.89 |
N-15'2 |
:-1:234/567.89 |
M-15'2 |
:-1:234/567.89 |
N_15'2 |
-1234567.89 |
M_15'2 |
-1234567.89 |
N015 |
000000001234568 |
M015 |
000000001234568 |
N-015.2 |
-00001234567.89 |
M-015.2 |
-00001234567.89 |
N-15.2 |
-1.234.567.89 |
M-15.2 |
-1.234.567.89 |
Set Column and Lines
In It is possible to highlight selected columns or lines inBook mode. Condition setting is the same in the both cases. Data Column Settings section apply to the column data in The Row Settings fields are valid for all columns.
By pressing F12 key you will enter the book Procedures for Colours where a list of procedures is stated. Abbreviation and Description will be edited by current keys (Insert, F5 and F6) and from the code list you will select a Function. By the key Alt+F5 in Browse mode we enter own function definition. A form with the name History - field comparison will be activated that is divided into two parts. In he upper part of the form validity conditions of the appropriate function will be defined and in the lower part colours and fonts will be set.

Picture: Parameters History - field comparison - Alt+F5
Form Items:
Input Field |
Input field for testing of a condition. It must be pasted in the case when you complete the form for the field Row settings. If the field is not completed, the function is analysed for every column separately. Upon pasting of the form Column settings, it does not have to be pasted; then the conditions are valid for the value of the field in the selected column. If the Input Field is completed, the function will assume the same value regardless of a selected column. |
|
Next Functions |
If your defined condition has not been satisfied, it is possible to define a condition that will be analysed as the next. That way it is possible to create a string of conditions that will be tested one after the other. If a column does not satisfy the condition, the next condition will be tested. If the result is not even last conditions, so the standard color is displayed. |
|
Integer Number |
Conditions setting for numbers testing in the interval From To. |
|
Real Number |
Conditions setting for numbers testing in the interval From To. |
|
Text |
Conditions setting for text string testing in the interval From To. the interval From To. |
|
Full Text |
Conditions setting for text testing. Special characters have been used: |
|
|
'.' |
the obligatory character at the first position; it is case sensitive. |
|
'^' |
the obligatory character at the first position; it is not case sensitive. |
|
'*' |
substitutes a random number of characters (it can be located at the beginning, in the middle, at the end). |
|
'?' |
substitutes the only character. |
The lower part of the form serves for setting and selection of colours and fonts inthe tables. Table In You distinguish a few colour types in documents. Font colour and background colour are the basic resolutions. These colours can be different in Browse mode and Change mode. Highlighted colour of the background corresponds to the light indicator position.
Background colour Browse mode |
Highlighted Background Colour Basic background colour inBrowse mode is grey upon the standard Windows setting. |
Background Colour in Change Mode |
Highlighted Background Colour Basic font colour upon the standard Windows setting is white. Apart from the documents in Change mode it deals with all the tables on zero pages. After another colour setting the background of all the items that correspond to the defined conditions has been changed. |
Highlighted Background Colour |
Highlighted background colour corresponds to the light indicator position - basic colour is blue upon the standard Windows setting. Change Colours After the colour change in this field the background colours will be changed on the items of the light indicator. |
Inactive Highlighted Background Colour |
This colour corresponds to the cursor position in the moment when you click on the search field in the upper part of the screen. Upon the standard Windows setting it is light grey. |
Font Colour |
Font Colour Change in Change Mode and Browse mode Upon the standard Windows setting, the basic font colour is black in Change mode as well as in Browse mode. |
Highlighted Font Colour |
Change of the font colour inthe cursor items. Basic font colour upon the standard Windows setting is white. |
Inactive Highlighted Font Colour |
Inactive highlighted font colour corresponds to the colour on so called "grey cursor" that is black. |
Font |
In this item you can select various fonts from the Font Book. |
Colours and fonts defined in the form Parameters Greater Than have higher priority than colours and fonts defined in from the Font and colour Book.
Columns Masks
For simplification of the display setting, especially for more users, you can use the function Columns Masks and create your proper setting (mask) in accordance with your needs. These settings will be saved upon a concrete name that will serve for the mask reactivating for a random user.

Picture: Code List Masks
Columns Masks function will be activated through Display module menu. A new mask is inserted by Insert key. Mask Name and Description will be pasted in the form; an Icon can be also assigned to it. Those columns that are displayed in the Book will be automatically set to the mask. If you change columns setting in the Book, you can execute the same change also in the Mask Book. You position the cursor on the mask, you want to change, and after pressing F2 key the new setting will be saved. You position the light indicator on the mask you want to delete and press F8 key.
If the mask is deactivated, the programme saves the columns configuration for every sorting and for every filter setting separately. After a proper mask selection the columns configuration is the same for all the types of sorting. If you deactivate the mask (setting Without Mask), the setting for every type of sorting will be restored; it means to such a state that has been valid before the proper mask selection. If the display in accordance with a mask is set and you change it in type of sorting, after any change of the type of sorting or after the programme exit, the display in accordance with the selected mask will be restored. If you have setting without mask, the display will not be saved.
Tools

Picture: Tools - Invoices Out Module Menu
Description of functions:
Desktop |
If upon work in K2 IS you activate this function in any module from its module menu, the desktop will be opened in accordance with the current setting (see the chapter Administrator - System - Desktop Masks). In this newly opened desktop will be in the upper blue bar after the company address displayed „2. inst. “. It is impossible to edit tabs appearance in this display. |
Form editing |
By means of this function, options for editing a form are available for the user. It deals with It is a specific function for which a special right exists |
Number of Records |
The number of records in the table will be displayed. Attention: A number that indicates the number of records does not have to correspond to the displayed number of items.
|
Help

Picture: Help - Module Menu Invoices Out
Description of functions:
Contents and index |
Will activate this user guide. |
About … |
Informs about K2 System. In the activated form you can find among others also the license number and the number of the programme release that you use at the moment. |

Picture: Form About...
The whole version number can be copied by Ctrl+C key in the form About application. The version is copied in the X.XXX.XX.XXXXX shape. You can copy detailed information about K2 and the system by Ctrl+Shift+C key.
Universal Forms
Basic Descriptions of Forms
Universal Forms Settings
The user can set the Universal forms directly from the main IS K2 area. Using the icon
to show the menu, where set the universal forms for the user via Interface settings - Prefer universal forms option.

Picture: Universal Forms User Settings
If the Prefer universal forms option is checked the books that support this design will be displayed using these Universal Forms.
The other way how to set this display is by using the User Parameters, where you can find on page 5. Enviroment and after pressing the Other option button, see tab Other. There is also available the Prefer universal forms parameter. This option is automatically checked if universal forms are set by using the option from the IS K2 desktop.
We can also set universal forms globally for all users by entering the parameter PREFERREDUNIFORMUI = 1 in the configuration file K2.ini.
The Basic Structure of a Form
The functionalities and rules of classic and universal forms are mostly similar. Universal forms are enriched with functionality that could not be further developed in classic forms.

Picture: Book - universal
- Information on a Form Status - information on the page 0 Page may be presented by means of 3 status - Book, Container and Filter. Status can be changed by pressing left button on the status icon.
- Information about Current book and statuses - in this case, you can see information from the book 10: Inland.
- Type of Sorting - it defines the function of a search field together with a type of sorting of the items in the book.
- Search field (Locator) - a field that allows you to quickly search for the desired item in the book. Search Field - a field that enables a quick search of the requested item in the table (in this case after filling the required invoice number in the dialogue box of the search field and pressing Enter key, a light indicator highlights the required invoice).
- Columns Settings - columns names and information about displayed data.
- List Menu - this menu contains all the operations related to the displayed list (table).
- Record preview - displays basic information of record on which the light indicator is currently set. By switching to another record, the information change as the records are browsing.
- Settings - a book settings can also be a part of the record preview. There may be, e.g. the Business Year in which the documents will be created and the Warehouse. The fields structure of the settings varies in each data block according to need.
- Number of records - information on the number of marked records.
- Table (book) Items - list of the records (documents) in the table. The light indicator is positioned on a row of the active record.
- Document Tabs (Pages) - tabs serve to switch document pages and they are always defined by an icon and a description. Pressing left mouse button on individual tabs, we get into viewing of the relevant page of the document. Switching pages is possible with Alt + right/ left arrow.
- Names of Selected Columns e.g. an invoice serial number, a job order number for the corresponding invoice, a customer name, a description - i.e. an optional additional text, an invoiced amount for the corresponding invoice and so called flags - letters that inform whether the invoice is confirmed, settled or brought to book.
- Ribbon - basic toolbar of form, contains basic functions that can be performed with data module or specific record on which the light indicator is set.
Ribbon
Ribbon is basic form toolbar and contains all functions which can users use in a module. In ribbon functions are divided into 4 tabs.
Tab Home

Picture: Tab Home
Tab Home contains functions, which user use in a book most often. In particular, there are actions for creating a record, copying it or changing it. There are also actions for moving between records in the table, such as Previous, Next or Last , as well as options for Cancel or Confirm record, etc ...
Tab Functions

Picture: Tab Functions
On a tab Functions all functions of the given module are available within the ribbon. Their offer differs within individual modules, some of them may be identical, e. g. Customer Detail.
Tab Bulk Actions

Picture: Tab - Bulk Actions
List of all available bulk action can be found on this tab. The offer of these actions differs in part for different modules.
Tab System

Picture: Tab System
This tab is the same for each module. It contains actions that are the same for each book, and are mainly system functions. Here are the most important actions for working with Help in IS K2. It is also possible to work with views or show and set parameters for a given module.
Within universal forms it is possible it hide the ribbon and get more space, e.g. for records in the table. To hide this, use the arrow icon
, which can be found in the lower right corner of the ribbon.

Picture: Book Sales orders with hidden ribbon
To display ribbon again by clicking left mouse button on one of the tab (Home, Functions,...). Frozing can be done by using the pin icon ![]()
If the ribbon is minimalized, that is no longer possible to display all its contents, the icon
will be displayed in its header. By clicking on this icon, the context menu for navigation to ribbon tab menu will display.

Picture: Menu for displaying the contents of ribbon tabs
User ribbon editing
The ribbon can be customized and thus add, for example, other icons for running actions, or reports or scripts. We can also insert eg automatic reports, simple graphs or filters into the ribbon. Therefore, it is not necessary to rely strictly on the factory design of the ribbon, and its modification can be done by the user, not just by modifying the form using the Form Designer function.
To edit the ribbon, use the right mouse button. A context menu with several options appears.

Picture: Context menu for ribbon editing
Fields' description:
Hide ribbon |
Option to hide the ribbon. |
Edit the ribbon for the current user |
Use this option to customize the ribbon for the current user. The ribbon editing form appears. All edits will then be valid only for that user. |
Edit the ribbon for |
Here we can select the level for which we want to adjust the ribbon. It includes several other options:
|
Design (Shift+Ctrl+Alt+D) |
Option to turn on the form designer function. |
To edit a ribbon valid for a group (role), follow these steps in the Administration book: Use the Insert key to create a new record to Customize the ribbon. Then, a form for specifying the name and level of the ribbon modification assignment is displayed, followed by a form for editing the ribbon.
When you run the function, the form for defining the ribbon action tree is always displayed.

Picture: Ribbon editing form
At the bottom is the Sort button. Using this button we will display a form that is only informative and you can see the level of ribbon classification, ie. for whom the ribbon modification will be available (user, client, ...).
Ribbon editing form consists of 3 basic parts.
first part is the Ribbon Preview. It is located at the top and always reflects the current form of the ribbon. It is used to check the correctness of the procedure. The adjustments made will be immediately reflected here.

Picture: Ribbon preview
In the left part of the form there is a List of actions (commands) that can be included in the ribbon.

Picture: List of available commands (actions)
We can search for events here, and also filter them if necessary. You can filter these commands by selecting a specific data context in the Choose commands from ... window and the actions (commands) are filtered according to this data context. In this way, it is possible to include in the ribbon, for example, actions from a different data module than the one we are currently working with. However, the functionality of such events is not always guaranteed.
In addition to actions, it is also possible to insert other elements into the ribbon, such as simple graphs or automatic reports. These functions can then be easily started using the icon located in the ribbon. In order to use these functions and make them available in the form, it is necessary to filter them using the drop-down list (lookup), which is located above the action menu. This field works as filter field

Picture: Functions list for ribbon
List of available options:
Commands |
Displays all actions (commands) of the given module. |
Component commands |
Displays all actions (commands) of ribbon component. |
Filters |
Using this option, we will display the filters created and saved within the given data module in the menu. |
Reports and functions |
Displays a list of reports and scripts included in F9 (Scripts and Reports) within the given data module. |
Automatic reports |
Displays a list of auto reports saved for the data module. |
Simple graphs |
Displays a list of saved simple graphs for the data module. |
PivotTables |
Displays a list of saved PivotTable views for the data module. |
Views |
Displays a list of saved views. These are not PivotTable views, but views in which you can save the settings of all the tables of the entire form (book) at once and then apply these settings. |
Selecting the option will filter the content of the offered actions.

Picture: Menu of PivotTable views for ribbon
In the right part of the form there is the Event Tree. This is a tree structure of tabs, sections and custom ribbon actions.

Picture: Ribbon actions tree
Description of available options:
Add tab |
Button for inserting a new tab into the ribbon. |
Add section |
Button for inserting a new section into the ribbon. |
Add |
Button to display additional options for adding to the ribbon. Contains:
|
|
Move an item up in the tree. |
|
Move an item down in the tree. |
|
Button for assigning the action to the selected position in the ribbon. |
Tile |
Sets the Tile display style (large icon) for the action. |
Button |
Sets the Button display style (small icon with description) for the action |
Icon |
Sets the Icon display style (small icon without description) for the action. |
Edit |
Opens the corresponding tree entry for editing. The form for editing the item is displayed. |
Delete |
Deletes an item from the action tree. |
The principle of working with the action tree is such that actions can be inserted into individual sections. It is therefore necessary to insert a tab into the ribbon, then a section into the tab, and only then it is possible to insert individual actions, groups of actions, reports, etc ...
Once we select the desired action, or a function (automatic report, PivotTable, etc ...) we can include it in the ribbon using the icon
. The form for setting the action display parameters in the ribbon is displayed.

Picture: Action specification form
Fields' description:
Name |
The name that will be displayed in the ribbon for that action. |
Icon |
In this field it is possible to attach an icon to the action. We select from a list of available icons. |
Display style |
Button type for the action. What the ribbon action will look like. Options:
|
Hint |
Here you can enter the text that will be displayed when the mouse hovers over the action in the ribbon. |
Command |
The action we insert into the ribbon. |
Parameters |
Here it is possible to enter parameters for individual actions. Here we insert the parameter using the Insert key. |
Pressing the OK button will insert action to the ribbon. In the case of simple charts, PivotTables or automated reports, this form is not displayed and the element is inserted directly into the ribbon.
The newly inserted item will be included in the ribbon action tree and will be accompanied by an icon
.

Picture: Action tree with newly inserted item
The events are listed in the ribbon section. The number of actions listed below each other in the section is determined by the height of the component. If the ribbon is set to Height (Size) 3, it displays a maximum of 3 actions placed below each other, if the fourth action is included here, it is already inserted in the column next to it. This is visible in the "Ribbon tab with inserted section" image. If we select a tile as the display style, this tile will occupy the entire height of the ribbon.

Picture: Ribbon tab with inserted section
If we include an action in the ribbon section that does not attach an icon, the initial letter of this action will be displayed in place of the icon. The condition is that this action does not have an icon assigned by default to the program.
Actions between individual nodes in the tree can be moved using the Drag and Drop method. You cannot move actions if they are included in the ribbon as part of an action reference. You can copy in the tree again using the Drag and Drop method in combination with the Ctrl key.
This book is used to record ribbon modifications. Each entry in this book corresponds to one saved modification. Using the F5 or Enter key on the appropriate record, it is possible to display the ribbon editing form.

Picture: Book for managing ribbon modifications
In this book, you can create new ribbon modifications. This must be used, for example, if we want to create a modification valid for a group (role). This option is not in the context menu after right-clicking on the ribbon.
New ribbon modification in the Administration book: Use the Insert key to create a Customize the ribbon. Then, a form for specifying the name and level of the ribbon modification assignment is displayed, followed by a form for editing the ribbon.
Table (Datagrid)
Table, resp. the grid is the data part of the forms. E.g. records in books or document items are displayed within a table. The similar rules as for a book in the classic grey forms valid for a table.
Note: Clicking on column header will sort the records in the table according to this column (field). For performance reasons, it is not possible to sort primarily by the calculated field. In this case, it is always necessary to first sort the table according to the physical field and then according to the calculated field.
A table's header is a part of the table. It is a blue bar in the upper part. There is a search field for a quick searching in the book. It is possible to enter a text or a number into the search field and after pressing Enter key the record will be found. Thus, by entering the business year and a number, you can find e.g. the specific invoice in the book (table). Books in the K2 IS may contain more search fields. It is possible to switch them by pressing Alt+Z keys or by pressing the icon ![]()
There is the status, you are currently in, mentioned in the header of the table. Records in the books may be presented by means of 3 status - Book, Container and Filter. There is always visible an icon symbolizing the current status in the table header. Further a name of the data module (e.g. Invoices Out) and a name of a book, Container or filter are stated here. To switch between statuses use the icons at the left bottom part of the table. These icons are:
icon to set the Book status. It is also possible to use the Shift+F9 keys combination for this status.
icon to set the Container status. It is also possible to use the Alt+F9 keys combination for this status.
an icon to set the Filter status. Clicking on this icon shows a list of predefined filters that can be used. Further in menu, you can find an option to add, remove a filter condition, administration of filters and column filter.
Some icons for easy starting other functions can be included in the header of the table (blue tape). These icons may start e.g. automatic reports or show all functions for the given grid. It is possible to insert any action related to the given datagrid into the header by using designer.
There is also an icon
for menu This icon includes all the operations the user can perform with the table. These are the following operations:
- Container - the possibility of inserting the selected records in a table to a container. For this function you can also use the Ctrl+Alt+Shift+F9 keys combination.
- Edit - the basic operations, i.e. Copy or Change records in the table.
- Functions of grid - functions which can be used for the given grid, e.g. work with columns, edit rows or export to Excel.
- Filters - available options to work with filters in the table.
- Automatic Reports - possibilities for the automatic reports.
On each record in the table, using the right mouse button, we can display the functions that relate to the given record, a specific field (cell), or to the entire table. The are the following functions:
- Create filter - the form to create filter with a predefined condition on a value from the cell on which you are currently standing will be displayed.
- Add condition - an option for adding a filter condition. The form with a predefined condition on a value from the cell on which you are currently standing.
- Marking - this option contains available operations to mark records.
- Edit - the basic operations, i.e. Copy or Change records in the table.
- Grid Functions - this option contain the work with columns, option to cancel column on which you currently are and export to Excel.
- Automatic Reports - possibilities for the automatic reports.
Records Marking
All options for a records marking are available in the bottom part of the table on the icon
Options for a records marking:
- Mark all records - all records of the table are marked by asterisk.
- Cancel markings for all records - all asterisks are removed from the records.
- Mark record - it marks a record on which the light indicator is positioned. The Ctrl+Spacebar shortcut key may be also used for this action.
- Mark record with shift - it marks a record on which the light indicator is positioned and consequently shifts a light indicator to the next record. It is also possible to use the Shift+Enter keys combination for this operation.
- Add selected records to container - it adds all selected records to container.
Number of the selected records is always displayed next to the icon with asterisk in the bottom part of the table. The Selection column with the name s can be removed from the table only if there are no selected records and it is not possible to removed it permanently. After marking some records it is automatically added back.
Note: if the user first marks the records and then changes the DM status (switching between book/container/filter states), there may be a discrepancy between the total number of marked records and the number of marked records displayed in the table.
The total number of records in the book can not be identified otherwise than by calculation. By using the Number of records button run the function for counting the records in the table. IS K2 displays the message about the total number of records. In the case of individual record items, the system can now quantify its number and this state is always displayed on the form.
At the bottom part of the screen, a help panel for function keys may appear. This panel may be displayed by using the Ctrl+F1 key combination or via the Key help option, which you can find under the Menu button in the module Toolbar.
Column Filter
The new user interface brings the possibility of using column filters. This makes filtering records in books easier. Turning the column filter on is via the Column Filter option, which appears when you click the icon
You can also use Quick Launch with Ctrl + Alt + F. A new row is then inserted into the table, which is used to enter filter conditions.

Picture: A table with the active column filter
For performance reasons, you can realize a initial filter condition only through the physical fields Therefore, only some filter fields are available for entering conditions when the column filter is started. After entering this condition and pressing the Enter key, the records are filtered and the filtering fields will be made available for the remaining columns in the table at the same time. So we can continue to filter and reduce the number of records according to the defined conditions.
Several filter operators can be used for filtering. The list of these operators is always available when you click on the icon
which is in each field for entering filter conditions.

Picture: List of Filtering Operators
The system remembers the setting of the Column Filter option even after the next start of the book.
Fulltext Search
In the IS K2 it is possible to use full-text search function. This method is useful, if the user does not know exactly, how the required information are saved in the system. Start the function for full-text search using the icon
and select the Search option in the displayed form. This function can also be activated by using Shift+Ctrl+F key combination.
After starting the function, the field named Search will appear in the table header (blue bar). This field is used to enter the text that we want to search for. After entering the text and pressing the Enter key, the records that match the entered text or are similar are searched for. These are records that contain not only the exact match with the search term, but can they can also be inflected or without diacritic.
For correct fulltext search functionality, it is necessary to set the fulltext keys by using the function No. 778 Administrator - fulltext keys settings.
Edit Rows
The Edit rows function enables to edit values directly in the rows. The Edit rows mode can be activated via the icon
If this mode is activated, it is possible to edit the selected field in a table by using Enter key without having to switch the record into the Change mode. Press the Enter key again to confirm the executed change. Using the Esc key means leaving the edit field without confirming the change. Edit rows mode can be used separately for each form and the form "remembers" this settings. The edit rows mode can also be activated permanently or totally disabled on the form by using the designer.
If the Edit rows option is active, the item form can be opened by pressing the Alt+Enter keys if it is necessary. If the Edit rows mode is not activated, this combination behaves exactly the opposite, ie it activates the editing of the selected field. This process is recommended!
The standard F5 key to change the record is available in the Edit rows mode.
Mathematical Operations
In each table within the universal forms, mathematical operations can be used. These are Sum, Average, Minimum, Maximum and Number of Different. These operations are available in the menu after clicking the right mouse button on the selected column.

Picture: Available mathematical operations
When you start a math function, the line with the result of the operation appears at the bottom of the table. These operations can be applied to multiple columns simultaneously. Mathematical operations respect the state in which we find ourselves, i. e. they can be used in a Book, Filter or Container. If you indicate records with asterisk in any mode, math operations will only be used for these records. Marking is always preferred.

Picture: The Sales order book with aggregation (average)
If the records, from which the result has been calculated, are updated, the row with the result becomes grey. It can then be updated by pressing the icon
or using shortcut Ctrl+Alt+R. IS K2 remembers the display status of the panel with the results of aggregations. When the book is re-displayed, this panel is available again but is not counted. The calculation (update) can be executed by means of icon
In the case of items it is not necessary to perform the update.
You can show / hide the results panel by pressing the icon
or also using the keyboard shortcut Ctrl + Alt + G.
Use the right mouse button on the aggregation result to display the menu where the Copy option is available, which inserts the result value into the clipboard. Math operations are part of the table settings and can be saved as a template.
Quick search records Alt+F7
This function is used to search for records in a table. It can be activated by Alt+F7 key combination. Then, the form to enter conditions will be displayed.

Picture: The form to quick search for records
Fields' description:
Search string |
This field is used to enter the text that we want to search for. |
Direction |
Search direction. Forward - the search function moves from top to bottom. Backward - the search function moves from bottom to top. |
From current record |
The search starts from the record on which the ruler is stated. |
Case sensitive |
The search will distinguish between uppercase and lowercase letters. |
Current column only |
The function searches for records in the current column only. |
After searching, records matching the conditions are marked. You can browse marked (searched) records by pressing Ctrl key and numeric + or - key.
Bulk Change
The Bulk Change function is available to the user in the table menu. This function allows to change some record fields of a given table in bulk. A bulk change can be made over the marked records or over the container.
Start the function for bulk change using the icon
and then via the option Table function - Bulk change. The bulk change setup form appears.

Picture: The Bulk change form
The fields are always loaded with the fields that the user can edit, so their menu differs within different tables. If we want to change the field in bulk, it is necessary to check the given flag and fill in the required value. Using key Insert or button Add field additional fields for editing can be added to the form once. This field always disappears when the form is closed.
There is also an option in the form, after which the successfully changed records will be deleted from the container, or these records will be unmarked.
Using button OK to confirm the settings and make a bulk change.
Work with Columns
Sorting and appearance of the columns can be set in the table. Options for the work with columns are stated in the table menu through the Grid Functions - Table settings. Another way to display these functions is to use an icon
that can be placed in the table header.

Picture: Functions for the work with columns
Functions for the work with columns:
- Edit table settings - this option displays a form to modify the current table columns settings. Columns from the current table view will be loaded to the form.
- Default table settings - this option resets the column settings to the default state. This state can be defined by the program or by a user.
- Fit columns - choosing this option, the columns fit the current size of the table and spread across the entire window.
- Columns of classic forms - this function allows you to apply column templates created in classic grey forms.
- Templates - displays options for saving the current settings as Column Templates.
Changes in the current table column settings can be made by the option Edit table settings. The Current table settings form is displayed.

Picture: The Current table setting form
Fields' description:
Fit Columns |
If this field is checked, the column width fits to the current size of the window. Otherwise, the column width is not changed. After decreasing the window, the columns are gradually hidden and a scroll bar is available at the bottom of the screen. |
Number of frozen columns |
Here determine how many columns will be frozen. These columns will always be visible, and will not go off the screen when scrolling. The entered number of columns from the beginning of the list is always frozen. |
Display aggregation |
It displays a panel for results calculated by aggregation. |
In the Current Table Settings form, you can edit the column settings on the Columns tab. The fields from the current table setting are always automatically loaded into this form. This fields correspond to the columns in a table. The individual columns are shown in the appropriate order, which can be changed using the arrow icons.
A new column can be added into a form for column settings by using Insert key. A list of all available field of the given data module will appear. From this list you can select a field and add it to the list of table fields (columns).

Picture: List of the data module fields
Color bitmaps for individual fields express the complexity of their calculation (evaluation). Green bitmaps are displayed for the simply evaluated fields, while red bitmaps are displayed for more time and resource-consuming fields. In this way, you can estimate how the field will affect the execution speed of the table, for example. The Value column always displays the current value of the record field in the table where the user is located.
For fields that are marked with an icon
, it is possible to link to other data modules, i. e. they are further nested. To the next nested level you can get by clicking on this icon or by Ctrl+Arrow keys. The selection can be performed by the mouse double-click or by means of Select button or by Enter key.
After selecting the requested field, the form, where it is possible to change the properties of the column, will be displayed And set rules for formatting. This form can also be displayed by double-click of the mouse on the selected column in the Table setting form or by using the Enter key.

Picture: Column Properties
The requested column will be inserted into the Table Setting form into the Columns tab by confirming this form.
The form also contains the Sorting tab. Here you can set the sorting in a table. This is done by inserting a column, or columns, according to which the table will be sorted, on this tab. For each column, it is also possible to adjust the direction of the sort, i.e.. descending or ascending.

Picture: The Current table setting form - the Sorting tab
There it is possible to define conditions for formatting table rows on the Conditional row formatting tab The further description is stated in the Conditional Formatting chapter.
Use the OK button at the bottom of the form to confirm the edits. This will only change the current column settings of the given table.
The current table settings as well as other table properties (form positions, column width, expander status, etc ...) are saved within attributes and IS K2 remembers this setting. These attributes can be deleted and you can always return to the default state. To delete attributes serves the function which can be activated by pressing the Ctrl+Alt+Shift+A key combination or in the menu of functions of the data module through the Administration - Delete Form Properties options. The availability of this function is conditional on the right for service actions. The function is available in the new user interface only.
Within the table settings, it is possible to explicitly specify the column width in universal forms in "em" units. This unit is based on the font format, and it is always the width of the capital letter M.The main advantage of using this unit is the fact that, after entering the column width, the user will always see, in all circumstances, the same part of the text.
By default, the width of the columns in universal forms is given by the "picture" setting. Quantifying the column width in the"em" unit occurs always during the manipulation of that column. So, for example, if you change the column width with the mouse, the "em" value is automatically calculated for that column.
The column width in the "em" unit can be manually specified in the Columns form in the Width field.

Picture: Column Properties
The entered column width is also saved within column templates.
If the column width is adjusted and then use the Fit columns option, the ratio between the individual columns will always be maintained.
The current columns setting can be saved as so called Column Templates. These are the different table column settings that can be saved under the selected name. The user can then access this setting at any time.
All options for working with templates can be called up using the icon
and then via the Templates option.

Picture: Options for the work with column templates
To save the current column settings as Column Templates, select Save As option. Then the form, where you can fill in some aspects of the template, will be displayed.

Picture: The form to save the table setting as a Column template
Fields' description:
Name |
Name of a column template. |
Description |
Description of a columns template. |
Labels |
The field for adding the column template into a group. A name of the given group is entered here. Within this group, the template will be included in the context menu. |
Level |
Level, for which the column template will be saved, is selected here. |
Client |
A field to select the client which will have the created column template available. |
User |
A field to select the user who will have the created column template available. |
Default |
If this field is checked, the column template is considered by the program to be the default. This template is set when using the Default columns option. |
If the system find a column template with the same name when saving, the message about overwriting will appear. The K2 IS checks not only the name but also the level of saving.

Picture: The message about overwriting the columns template
The saved column templates are available to the user in the Templates administration book and in the context menu under the Grid Functions - Table Settings option or by clicking on the icon ![]()

Picture: Context menu of column templates
If some of the defined templates is applied, the icon
will show. If some changes will be made in the template, it is possible to re-save it by using the option Template - Save.
The created column templates are saved in a book, which is not only a record of all these settings, but it is also possible to create or change new settings. User can view this book by option Administration - Administration of saved table settings.

Picture: Administration of saved table Settings book
By using the key Insert user can create a new settings. The Table Setting form appears. Here, the columns and other settings for the table are defined. The currently applied table settings are always automatically loaded into the form.

Picture: The Table settings form
Fields' description:
Name |
Name of a column settings. |
Description |
Description of a columns settings. |
Level |
In this field user selects a level for which the given column settings will be saved, i. e. for whom the configuration will be available (Make, Global, Client, Group, Username, Own Company). |
User |
A field to select the user who will have the created column template available. |
Client |
A field to select the client which will have the created column template available. |
Default |
If this field is checked, the column template is considered by the program to be the default. This template is set when using the Default columns option. |
Labels |
The field for adding the column template into a group. A name of the given group is entered here. Within this group, the template will be included in the context menu. |
Fit Columns |
If this field is checked, the column width fits to the current size of the window. Otherwise, the column width is not changed. After decreasing the window, the columns are gradually hidden and a scroll bar is available at the bottom of the screen. |
Display aggregation |
It displays a panel for the results of calculated aggregation. |
Number of frozen columns |
Here determine how many columns will be frozen. These columns will always be visible, and will not go off the screen when scrolling. The entered number of columns from the beginning of the list is always frozen. |
In the Table Setting form on the Columns tab, enter the columns in which the data will be displayed in the table. A new column can be added here by Ins key. Columns are always selected from the list of the fields of the given data module. The procedure is the same as in the case of editing the current table setting. The Sorting tab is used to set the columns by which the data in the table will be sorted and the Conditional Row Formatting tab serves to define the conditions for formatting the table rows. The further description is stated in the Conditional Formatting chapter. Use the OK button to save the created template of columns.
You can work with the columns of a table directly in the IS K2 desktop. By using the right mouse button, it is possible to display the context menu and via the option Grid functions open the menu of options to edit table columns.
Available options:
- Edit table settings - this option displays the form to edit the current table column settings. Columns from the current table view will be loaded to the form.
- Remove column - it removes a column from the table.
- Column properties - it displays the form to edit properties of the selected column.
- Export to Excel - this option will do a table export to application Excel.
- Add column - a list of all available fields of the selected data module, from which user can choose the requested field and insert it like a column into a table, will be displayed.
Columns within the area IS K2 can be moved using the mouse to change their order. It is also possible to remove columns by dragging them.
It is possible to use Views when working with columns in universal forms. Within the views, you can save setting of all the tables of the entire form (book) all at once, and then apply this setting. All options for the work with column views will be displayed via the module menu, Views - Administration.
Functions for the work with view:
- Default columns - this option restore the default columns setting of the all tables of the form.
- Save current view - displays the form to save the current table settings within the view.
- Administration of saved views - displays a table with the list of all created views.
By making some adjustments to the form table column settings, these settings can be saved as a View. This is done via theViews - Administration - Save current view option. The form to save a view will be displayed.

Picture: The form to save a view
Fields' description:
Name |
Name of a view |
Description |
Description of a view |
Level |
In this field, select the level which the view will be saved for. |
Client |
A field to select a client whom the saved view will be available for |
User |
A field to select user whom the saved view will be available for. |
Labels |
The field for adding the view into a group. A name of the given group is entered here. Within this group, the view will be included in the context menu. |
There is Table setting in the bottom part of the form for saving view. Here, the changes made by the user are always loaded. This is a list of tables where column setting has been changed. The Context column contains a name of the data module (table) where the change has been made. If the Context field is empty, it is a list of records (List tab). If a column setting is created and saved as a Column Definition in any table of the form, it will be added to the Table Setting field. This setting has to be applied in the given table and it must not be changed, then it will be loaded into the form for saving view. Save a view by using OK button.
The table setting can also be entered manually here. Show the Table setting form by using Insert key in the field for table setting.

Picture: The Table setting form
In the Context field, a name of data module is entered. The field can be expanded and it is possible to select from the list of data modules. Enter the created Column template into the Table setting field. This field can also be expanded and then you can select one of the created definitions for the given table from the list. you can display the detail of a table setting using button
.
The saved views are available in the Administration of saved views book. You can open this book via the option Views - Administration - Administration of saved views.

Picture: Administration of saved views
In this book, it is possible to work with the views. It is also possible to create new views by using Insert key. In this case it is necessary to enter everything manually. When creating views, is recommended the procedure when the current table settings is loaded into the form.
The saved views are also available to the user directly in the context menu through the Views option.

Picture: Views Context Menu
If an icon for launching a book is added to the IS K2 desktop, it is possible set the view in which the function will be launched. This is done in the form in the View field. Views to the given data module are loaded into this field.

Picture: Setting the view in the form for a button on the IS K2 desktop
By means of this function, you can define rules for formatting rows or cells in a table.

Picture: A table with applied conditional formatting
It is possible to set the format for each table row according to the entered condition. This is done in the form for a table settings on the Conditional rows formatting tab. Here individual formatting conditions are defined.
A new condition can be entered here by Insert key and then by selecting the Formatting based on conditions option. The form to define conditions of formatting will be displayed.

Picture: The form to define conditions of formatting
Fields' description:
Condition |
Press this button to display the filter conditions editor. In this form you can enter the appropriate condition for formatting. Here we proceed in the same way as in the case of filters in K2 IS. There are two types of conditions: Comparison and Nested condition. |
Stop if true |
If this flag is checked, the function applies all the specified conditions up to this one. Other formatting conditions are no longer taken into account by the function. |
Format |
In this section there are several checkboxes for setting the row format. The font format can be set to Bold, Italic, Underlined, Crossed Out. |
Colours |
The field to select a formatting colour. The colour palette in this field is always based on the currently set visual style. Furthermore, the Own option is available here. When you select it, the background and foreground colour selection fields become available. |
Background colour |
The field for selecting a background colour for cells. Here, you can select from the colour palette. |
Colour of foreground |
The field for selecting a colour of foreground for cells (font). Here, you can select from the colour palette. |
Pressing the OK button will insert the condition into the list.

Picture: The created conditions of formatting
If conditions with the same rule are entered, the last entered condition takes precedence.
The created formatting conditions are saved in attributes (current table settings) or can be saved within column templates.
Like rows in a table, also columns can be formatted. The conditions for the column formatting are specified in the form for column properties setting on the Conditional Formatting tab.

Picture: Conditional columns formatting
A new condition can be entered here by Insert key and then by selecting the Formatting based on conditions option. The form to define conditions of formatting will be displayed. The procedure for entering conditions of column formatting is the same as for rows. The entered conditions are then valid for the cells of the given column only.
Formatting rules can be applied in an accelerated manner directly in the table. You can use the right mouse button to display the context menu and via the Highlight Records option call up the menu that always contains Lines bigger/smaller than and Cells bigger/smaller than options. If you choose one of the options, the form for the detailed specification of condition will be displayed.

Picture: The form for entering conditions
Fields' description:
Operator |
The field for selecting a comparison operator of the condition. |
Value |
A value for the condition. |
Highlight colours |
The field to select a formatting colour. The colour palette in this field is always based on the currently set visual style. |
After pressing OK button, the entered formatting condition will be added to the row or column settings.
Charts
In the new user interface, it is possible to define graphical processing with charts for the evaluation. Charts are defined and run only in a container or filter state or on the marked records. Starting or defining a new graph is done using the icon
or as an option in the Grid Menu.
Definition of a new chart:
When defining a new chart, some fields are pre-defined automatically. A field, according to which the table (grid) is sorted, is automatically inserted into the 'Grouping field' and an active field of the row on which a light indicator is placed when running a chart, is filled into the 'Field with value'. These values can be changed and are handled similarly to other components, e.g. selection of columns. In addition, the user selects the type of chart, sorting and filter.
There is the option Save as in the left bottom corner under the Other possibilities button. The final chart definition can be saved via this option.

Picture: Definition of a new chart
Fields' description:
Name |
Name of a chart definition. |
Grouping field |
A field, according to which the rows are defined in a chart. |
Field with value |
Measured value |
Aggregation function |
A function which will be used for the field with a value. |
Type of chart |
Here you can select the type of a chart. Available options are: column, line or pie chart. |
Sorting |
Sorting values in ascending or descending order. |
Filter |
Choice whether to display all values in the chart, the first ten by sorting or the first 10 by sorting plus the rest of the values. |
Preview |
It displays a full chart or a preview only (useful when creating a chart above large data). |
Other setting |
Other setting |
Tabs
Tabs can be placed in both horizontal and vertical directions on universal forms.
In the vertical direction , tabs are used to switch between the individual pages of documents and are always defined by an icon and description, for better information about the character of the fields that are on the tab.

Picture: Vertical tabs
It is possible to use the left mouse button for switching among the tabs (pages). Clicking on the tab will always display it. You can also browse individual tabs by using Alt+right (left) arrow key combination.
Horizontal tabs are used to switch the contents inside the form. Tabs are also defined by an icon and title, which informs the user about the character of the fields and information located here. It is possible to place any other components on tabs. If there is any content on the tab, it is marked with a flag, which is located next to the title of the tabs. There may also be a number expressing, for example, the number of comments.

Picture: Horizontal tabs
Switching between tabs can be done by using mouse or key combination Ctrl+Tab.
Record Preview
After opening a book in universal forms, a panel for a quick record preview, so called Preview, may be on the right side of the screen.

Picture: View of table record (invoice)
In the Quick Preview panel, the basic information of the record on which the light indicator is currently set can be always seen. When browsing table (book) records, the data stated in this panel are always updated. To obtain the most important information about the current document, it is no longer necessary to display other pages (tabs) of the document.
The Settings section is an important part of preview, the most important settings for the given table are available here. Here, can be set e.g. the requested period or warehouse. The displayed data in the table (e.g. stock information) can related to this setting.
The preview of records can also include e.g, a map, evaluation of subjects in the registers, electronic addresses or social networks.

Picture: View of table record (Suppl./Cust.)
The icons placed in the preview can be active, by clicking on the icon, the subject profile on the social network can be displayed or we can check it in the appropriate registry.
The size of the Quick View panel can be changed using a Splitter, or can be hidden completely by clicking on this splitter to get the maximum space for a table.
Components of the Form
It can be switched from the list to another tab (page) of the document, e. g. with the left mouse button . Standard data modules contain two or more pages, basic data are usually on the 1st page and items, event. attached documents and ext. documents are stated on the other pages.
Each page may then contain additional tabs or components that differ in the type and character of the entered information.

Picture: Form - universal
- Search menu (lookup) - after clicking on the icon, the user sees a list of values that can be filled in that field.
- Editing field (edit) - a field into which can be written the value of a predefined type (text, number, etc.).
- Checkbox - a field defining a value YES / NO.
- Expanding panel (expander) - it groups the components that can be hidden or displayed.
- Tab - every page can contain other tabs where the next components can be placed.
- Date field - a field into which it is possible to enter only a date by selecting from a calendar or by simplified entering.
- Button - actions can be run, a flowter may appear or other fields may be displayed or hidden after pressing a button.
- Preview - summary information about the current record.
Basic Components of the Form
These components of Universal forms define their basic structure and determine their appearance by grouping other individual fields, information and components. These are Drop-down list (Expander), GroupBox and Flowter.
Drop-down panel (Expander)
Drop-down panel (Expander) is a component grouping fields that are related.

Picture: Drop-down panel (Expander)
Drop-down panel is always defined by a title that specifies the context of the fields that are contained there. Expander can be packed, and so it is possible to reserve more space on the form for the information we are interested in. We roll in using the icon
, which is located in the upper right corner of the panel. The system remembers this state (packing) of a panel for the user.
GroupBox
Another component of the universal forms associating field is GroupBox.

Picture: GroupBox
This component contains the title and the line that separates it from the rest of the form. Using this component to separate field blocks on the form for user´s greater clarity.
Floating Form (Floater)
The Universal Forms component, which also groups information blocks and fields, is so called the Floating Form or Floater. Floater is always displayed by using the button and is part of the form. It does not include buttons such as OK or Cancel. A specific value can be displayed into the name of a floating form button, e.g. a button for tax summary may contain the name of a specific type of tax.

Picture: Example of a button to display Floater
Pressing the button shows the form where the other fields are located. These are generally less important fields that do not need to be placed in the main form.

Picture: Floater for a Tax summary
This form can serve not only as a preview of values, but it is also possible to edit the field here. The floating form is always updated when browsing the individual record in the book, e.g. by using + and - keys, due to the record we are standing on. Floater always remembers the position on the screen where the user has placed it, and also its size. You can return it to its default position and size by using the icon
. You can close the floating form using the icon
, by clicking outside the form or by pressing Esc.
Treeview
TreeView is a component, that is used to display records in a tree structure.

Picture: Treeview of Activities
Records in TreeView can be displayed as a tree structure or as a table. The display method is selected in the list of options, which can be displayed using the icon
. All the options, according to which we can sort the records in the tree table, are always available in this list. There is also the option No grouping. By using this option, can be displayed records without any sorting as a table.
Using a designer, treeview can be defined so that only a tree without any other columns is visible to the user.
It is possible to edit a TreeView by using a mouse by 'Drag and Drop' method. By using the mouse, any record can be grabbed and transfered it to the requested treeview level. Records, where a level has been changed, are marked by the icon with a pen (it does not valid for an unowned items).

Picture: Treeview with editing
Tabs in Forms
The tabs are a component used to switch a contents. The tabs can serve not only as the main component determining the pages of records in individual books, but also as an organizational component in the form. Tabs are defined by an icon and title, which informs the user of the character of the fields and information located here. It is possible to place any components on tabs.

Picture: Example of using tabs in the form
ListView
The ListView component is used to display a list of records. The main benefit of this component lies in the possibility of setting 3 different modes for the table. Component ListView also supports sorting records into groups.
- Icons - records in a table can be displayed in the style with large icons.

Picture: Display with large icons
- List - display records in a simple table that contains only one column.

Picture: Simple table display
- Detailed list - display of records in a multi-column table.

Picture: Display with icons
It is possible to switch between the individual modes, e. g. using the icon.
Splitter
The Splitter component serves for horizontal or vertical division of the screen. The fact, that Splitter is placed on the form and that it can be used, is recognized by the symbol with dots.

Picture: The Form with Splitter component
The system remembers the position of this splitter and can be controlled and moved by using the mouse. It is also possible to close the window by double-click of the mouse on splitter.
Data Components of the Form
These are universal forms components that show the specific information from the system, and through which can be entered information into the system.
Text, numeric, and checkboxes
The text field is a component which enables to save any information in text format. A typical example of such fields is the Description field.
Into a numeric field a numeric value can be entered only. Any other text value this field does not accept. An example of such a field is e.g. Maturity.
The CheckBox is used to set the Yes / No fields. It is e.g. the VAT field in an invoice. The check can be done with the left mouse button.
Label
Label is a form component that is usually in the form of Name + Value + Additional Text. If it has an action defined, it is drawn as a link that can be clicked on and the command executed.

Picture: Data component of the type Label.
The Label component is widely used within the record preview (Preview).
Date Fields
We can enter values into the date component by selecting from the calendar, which we display using the icon
or the F12 key.

Picture: Calendar for date selection
For the data fields the user can use the accelerated functions to enter the values:
- Specific day of the current month can be entered by filling in only the day, the system will automatically fill in the current month and year (after confirmation with the Enter key).
- You can enter the day and month of the current year by filling in only the day and month. The current year will be entered by the system by pressing the Enter key.
- You can enter the current (today) date by adding only a dot in the field. After pressing the Enter key, the system fills the date.
The dot generally replaces the current day, month, or year in the date fields and can be used when entering the date. When entering the value, e.g. '. . 2015' the system fills the current day, the current month and the year 2015.
Selection menu (Lookup)
When entering values into the field of the lookup type, the user can choose, within universal forms, the type of a form for selecting a value. The choice of selecting value can be displayed in lookup by using the right mouse button via the Search option.

Picture: Options for selecting values
In the form, the user has several options for entering the values of the selection menu:
- Search in book - this option displays a book in which you can search for the requested record. It can be displayed also by F12key. If the window is open in the state Search in book, the work in the K2 IS is not blocked or limited. The user can work in the other opened book and tabs. In the original grey UI that was not possible.
- Search - Simple Alt + Down - option for so-called simplified selection. A simple list, not a book, where records are usually listed in only two columns, is displayed.
- Search - column - the option to search for a record in the column list. This is a simple list with multiple columns.
- Autocomplete - so called Autocomplete function can be enabled by this option. The principle of the autocomplete function is that when entering a value or an incomplete value into the field and pressing the Ctrl+Spacebarkey combination, all the records (book) are not loaded, but they are filtered out. A limited list of values, that correspond to the entered text, is displayed. In this case full-text search of records works.
The system remembers the last selected search method in the given field and automatically offers it after pressing the icon in the right part of the field as a quick option. It is always an icon which corresponds to the selected option for selecting values in the form, see the Options for selecting values picture.
Form Components Options
Using the right mouse button on the form component (field), all available options can be seen and can be used when working with the component.

Picture: Options of Form Field
Description of the options:
- Edit - there are basic operations available under this option.
- Copy Ctrl+C
- Paste Ctrl+V
- Cut Ctrl+X
- Select all Ctrl+A
- Field history - the form with history of the field is displayed.
- Search - this menu contains options for searching values in the code lists. These functions are further described in the Selection menu (Lookup) chapter.
- Create filter - by using this option it is possible to display the filter comparison condition form with the pre-filled values according to the selected field, and then create the filter.
- Add condition - this option allows you to add a condition to the current filter. This option displays the Comparison condition form with a pre-defined value according to the selected field.
- Add to columns - this functions adds the selected field to the columns on the List tab.
- Add to columns of form - this option allows to select the form in which is wanted to paste the requested column. If one of the code lists is open in the current form, it is possible to add fields from this code list to the current form. In Sales orders, there it is possible to open e.g. the Suppliers/Customers code list. By using this option, it is possible to add the individual fields from the Suppliers/Customers module into the columns in Sales order.
There can also be the choice for selecting the field properties, which should be displayed on the form. For example, if there is the Customerfield in the form, you can choose between displaying its name, shortcut or e.g. number.

Picture: The Customer field with Firm display
For some fields, such as electronic addresses, you can change the display type in the options menu. Electronic addresses may be displayed as Simplified entering or List of all entered. This display may also be changed by the icon
.
Map and Picture
Records, that include an address, can contain a map field in the universal form.

Picture: The Map in IS K2 Universal Forms
The map can display e.g. a registered office of a company according to the entered address and can be placed in a preview of the record, so-called preview. By clicking on the icon
, you can then display the address in the browser within Google maps, and then simply use, for example, navigation to the position. In order for the map to correctly display thelocation by address, the company must have generated an Api Key to use Google Maps within its Google account. This Api Key has to be set in Client parameters on 4th page in Properties section.
Like a map, a picture or a document can also be displayed in universal forms. It is possible by using FilePreview component. This component is usually included in the Records preview or on the Attachments tab.

Picture: Example of a picture in the universal forms
Using the icon
located at the top right, the image can be viewed in the installed photo viewer. The icon
is then used to enlarge or Shrink the image within the form.
Like the pictures also ext. documents are displayed by FilePreview component. Then the Attachments tab in universal forms may be defined so that there will be always displayed preview of the content of the current file on which the ruler is positioned.

Picture: Picture preview on the Attachments tab
Detaching the forms
Some Universal Forms components can be detached and then it is possible to work with them as with the separate forms. The components, that can be detached, include e.g. Record Preview(Preview), Tabs or Floating Form (Floater). To disconnect from the form, use the icon
. Thus, if the component contains this icon, can be detached. A component will be detached after pressing this icon.

Picture: The form with the disconnected records preview
A detached component behaves as a standard form and it is possible to work with it like with a standard form. It is possible e.g. to move it to the second monitor. The system remembers detaching and placing of a component, i.e. when closing and reopening a book, the component will not attach and return to its original state, but it stays detached and on the selected position (e.g. on the second monitor). When browsing, the records data stated in the disconnected panel are always updated. To connect the component to its original location, close it using the icon
.
It is also possible to detach any tab within the universal forms. It can be done by using the right mouse button through the Detach control option. Not only tabs as form pages can be detached, but also tabs in the form such as Comments.
The next detachable component can be Floating panel (Floater). An open Floating panel can be placed anywhere on the screen. However, with the help of the icon
we can disconnect this panel, place it outside the given screen and use it like any other disconnected components.
By using a form designer, can be set almost every component as detachable or disabled this feature.
History of the Fields
Some fields in IS K2 may be versioned. This means that the history of the field is always recorded at a certain date. There are two types of the fields with history in the IS K2.
The first type are fields that contain the icon
. Clicking on this icon displays the Field History form, where all records from this field are saved. This form can be showed by using the right mouse button on a specific field and then via the History option.
These fields allow to set the validity of records saved in history. Only the date, not the time, is stored. Always only one record can exist to one date. Changing the date also modifies the name of the user who edited the record. Data are sorted chronologically and it is possible to delete them by pressing F8key. Only the user who has the Change time-valid data right can edit or delete the field. This functionality is used for fields that have a legislative meaning (e.g. change of company name, change of Comp. Reg. No in the Suppl./Cust.card or Change VAT rate in the Articlescard). They always take effect to the decisive date, which differs from the date they were entered into the K2 system.
Second type are fields only with an overview of the history of changes. The date, including time, is recorded. The user can not change the date and time in history. If the user overwrites another field within 9s, the changes may not be recorded. There is no icon to display an overview of the history for such fields. The Field history form can be displayed only by using the right mouse button and then via the History option.
Information about Form
For each universal form it is possible to show its details. Press Shift+Ctrl+Alt+F12 key combination to display the window containing basic form information.

Picture: Information about the form
The form contains 3 sections:
- Form context - here is information about the data context of the entire form. Then there is the name of the table, the data module number and the name of the fragment.
- Parent context - a parent context of an active component. There is a Class and the Full Path.
- Active component - Relative path and Full path of the component on which focus is placed.
Transfer of Configuration Objects
In universal forms can be copied configuration objects (e.g.. templates, views or formatting rows and columns). For this purpose, the functions Shift+Ctrl+C to load the object into the clipboard and Shift+Ctrl+V to insert the object from the clipboard are available in the K2 IS. Objects can also be transferred between individual K2 IS in this way.
Functions for the configuration objects transfer are always available in the book where the objects are saved. For example, this is the Templates administration or Views administrator book.
To load the configuration objects press Shift+Ctrl+C key combination on the given object (item) or click the right-mouse button and select Edit - Copy Record. The object (item) that is marked with a blue light indicator is always loaded.

Picture: Loading a configuration object into the clipboard
To insert a configuration object from the clipboard press the Shift+Ctrl+V key combination or select the option Edit - Insert Record. By this way configuration objects can be transferred with their complete settings.
Before inserting the object, the form where adjustments of the setting can be made, will be displayed and the configuration object is saved only after confirming this form.

Picture: The form before inserting configuration object from the clipboard
Export Configuration Objects into "*.XML" file
Configuration objects can also be exported to a "*.XML" file and then imported from this file. To export the configuration object to XML, use the Export / Import button and then select the Save to File option.

Picture: Export Configuration Object into "*.XML" file
The dialogue box, where a name and location of *.XML file are defined, is displayed.
To import the configuration object from "*.XML" file, use also the Export / Import button and then select the New from File option. The dialogue box for selecting the appropriate file will be displayed. After confirmation, a form is displayed before saving the object to IS K2, where it is possible to make adjustments to the settings, and only after confirming this form is the given configuration object saved.
By this way configuration objects can be transferred with their complete settings.
Service Mode
The Service mode function is available to the user within the configuration objects. This function can be activated by Service Mode button which is available in the books of configuration objects.

Picture: Service Mode
After running this function, the user can see all configuration objects also from the other users and can work with them. Service Mode is conditional on the right for service actions.









