Postupy
Postup je všeobecne navrhnutý predpis, v ktorom sú definované spoločné pravidlá a postupnosti krokov určitého druhu procesu vo firme. Podľa tohto predpisu potom beží konkrétny proces.
Každý postup má svoju hlavičku a verziu postupu. Tzv. verziovanie postupov umožňuje prevádzať zmeny v druhých postupoch, ktoré sa pre procesy práve používajú. Vytvorí sa nová verzia postupu pre rovnakú hlavičku a v tejto novo vytvorenej verzii potom užívateľ môže vykonávať zmeny a pre práve bežiace procesy vo firme používať nezmenenú, doposiaľ platnú verziu postupu.
Kniha Postupy
Kniha verziovaných postupov je zoznamom všetkých verzií postupov workflow.

Obr.: Postupy - kniha
Popis stĺpcov:
P |
Stav postupu (potvrdený/nepotvrdený/stornovaný). |
N |
Nasadenie - pokiaľ existuje aspoň jeden proces z danej verzie postupu, potom sa zobrazí ikona: - znamená, že z danej verzie postupu sú vytvorené procesy, z ktorých aspoň jeden doteraz nie je ukončený alebo je pozastavený.
Pokiaľ je stĺpec prázdny, znamená to, že z danej verzie postupu doteraz nebol vytvorený proces. |
Verzia |
Poradové číslo verzie postupu automaticky pridelené programom. |
Smernica |
Označenie, či je postup smernica. |
Zaradenie |
Zaradenie postupu (ISO, prevádzkový, obchodný) |
Platnosť od |
Platnosť postupu je od uvedeného dátumu. |
Platnosť do |
Platnosť postupu je do uvedeného dátumu. |
Pri schvaľovaní verziovaných postupov sa pri verzii jednej hlavičky postupu nesmie prekrývať termín v poliach "Platnosť od" a "Platnosť do". Tzn., jedna hlavička postupu môže mať v daný okamih platnú (schválenú) iba jednu verziu.
Verziovaný postup môže nadobúdať rôzne stavy:
Popis klávesov:
Ins |
Vytvorenie novej verzie postupu. |
F6 |
Nová revízia postupu (v poli vydanie zostane rovnaké číslo ako pri pôvodnom postupe a do poľa revízia sa dosadí číslo o 1 vyššie). |
Alt+F2 |
Potvrdenie postupu (stav schválenia). |
Alt+F3 |
Deaktivácia postupu. |
Alt+F5 |
Nastavenie stavu ladenia. |
Ctrl+F2 |
Odpotvrdenie postupu (zo schváleného stavu späť do stavu editácia). |
Ctrl+F6 |
Nové vydanie postupu (pole vydanie sa zvýši o 1 a do poľa revízie sa dosadí číslo 1). |
Shift+F6 |
Kópia verziovaného postupu. |
Pozn.: Vytvorením novej revízie alebo vydaniu dôjde ku skopírovaniu postupu, z ktorého spúšťame danú funkciu. Podľa potreby potom upravíme číslo vydania, revízie, platnosť a pod.
V Správca - Systém - Správa multicompany je možné v module Postupy workflow rozdeliť postupy na vlastné firmy. Týmto úkonom sa rozdelia tiež procesy, Názov vlastnej firmy nájdeme potom v preview záznamu.

Obr. Rozdelenie postupu v Správe multi company
Postupy - základné údaje
Na 1. záložke verziovaných postupov vyberáme hlavičku postupu a sú tu základné informácie o verzii postupu, napr. jeho platnosť a úlohy, ktoré sa týkajú danej verzie postupu.

Obr.: Postupy - základné údaje - záložka Cieľ
Popis polí:
Postup |
Skratka hlavičky postupu, jazykový Názov hlavičky postupu. |
Verzia |
Číslo verzie postupu (pridelené automaticky programom, pre každú hlavičku sa čísluje od 1 vzostupne). |
Platnosť od |
Časový údaj, odkedy je postup platný. (Aby bol postup platný, musí byť zároveň potvrdený.) |
do |
Časový údaj, dokedy je postup platný. |
Vydanie |
Číslo vydania verziovaného postupu. Po začiarknutí poľa Smernica je možné editovať toto číslo. |
Norma |
Všeobecný číselník noriem k bližšej identifikácii danej smernice (vypĺňame sami podľa platných noriem ISO 9000). Pole je aktívne po začiarknutí poľa Smernica. |
Zaradenie |
Zaradenie verziovaného postupu (všeobecný číselník k bližšej identifikácii danej smernice). |
Preskúmal |
Dátum a kontaktná osoba, ktorá preskúmala daný postup (smernicu). |
Citlivosť |
Výber z užívateľského číselníka. |
Revízia |
Číslo revízie verziovaného postupu. Po začiarknutí poľa Smernica je možné editovať toto číslo. |
Kapitola |
Skratka kapitoly (všeobecný číselník k bližšej identifikácii danej smernice). Pole je aktívne po začiarknutí poľa Smernica. |
Smernica |
Začiarknutím tohto poľa zaraďujeme daný verziovaný postup ako smernicu. |
Schválil |
Dátum a kontaktná osoba, ktorá schválila danú verziu postupu. |
Vytvoril, Zmenil, Potvrdil |
Dátum a užívateľ, ktorý danú verziu postupu vytvoril, zmenil či potvrdil. |
Dokument postupu |
Skratka dokumentu, ktorý je priradený k postupu. |
Zobraziť pole „Zadanie“ |
Pokiaľ je začiarknuté, v Procese a Pracovnom kroku sa zobrazuje záložka Zadania. |
Popis záložiek:
Cieľ |
Popis Cieľa danej verzie postupu. (Čo proces rieši.)
|
||
Rozdeľovník |
Zoznam kontaktných osôb, ktorým je určená daná verzia postupu (smernice). |
||
Na vedomie |
Zoznam rolí, kedy kontaktné osoby zaradené do týchto rolí môžu vidieť v knihe Postupy a kroky užívateľa celý verziovaný postup. |
||
Monitoring |
Kontaktné osoby, zaradené na tejto záložke, budú mať v knihe Sledované procesy zaradené procesy, ktoré budú vytvorené z tohto postupu. Tieto procesy budú môcť sledovať, hoci nebudú mať právo na Prehliadanie procesu. Táto funkcia je užitočná napr. pre sledovanie procesov, kde majú užívatelia podriadené rôzne role. |
||
Právo na spustenie |
Zoznam rolí, kedy kontaktné osoby zaradené do týchto rolí, môžu z tejto verzie postupu vytvoriť proces. |
||
Zodpovednosť |
Zoznam rolí, kedy z kontaktných osôb zaradených do týchto rolí je možné pri vytvorení procesu z danej verzie postupu vybrať zodpovednú osobu procesu. Tieto osoby môžu tiež stornovať proces, pokiaľ majú zároveň právo Storna procesu. Tieto kontaktné osoby môžu tiež vidieť v knihe Postupy a kroky užívateľa celý verziovaný postup.
|
||
Premenné |
Zoznam premenných umožňujúci užívateľom pri spracovávaní procesu zadávať ďalšie hodnoty. |
||
Parametre ladenia procesu |
Zoznam parametrov, ktoré môžu proces ovplyvňovať. Napríklad potlačenie riešiteľa kroku podľa postupu. |

Obr.: Postupy - základné údaje - záložka Premenné
Premenné umožňujú užívateľom pri spracovávaní procesu zadávať ďalšiu hodnotu. Je možné tak rozšíriť dátovú štruktúru procesu (napr. môžeme pomocou tejto premennej donútiť užívateľa zadať stredisko, pre ktoré je určená faktúra k odsúhlaseniu alebo zadať dátum začiatku a konca dovolenky, ...).
S premennými pracujeme najmä pri používaní parametrov v záložke Udalosti. Premenné, ktoré sa tu zadávajú, vytvárame v knihe Definícia premenných a potom ich vyberáme z tejto knihy.
Pokiaľ chceme nastaviť premennej ďalšie vlastnosti, ktoré sa budú týkať iba tohto postupu, môžeme ich nastaviť práve tu, na záložke Premenné. Vkladáme teda premenné celému postupu, tieto premenné potom používame v krokoch. Premenné tu vkladáme klávesom Ins.

Obr.: Formulár Premenná postupu - Postupy - záložka Premenné
Popis polí:
Premenná |
Do tohto poľa vyberáme premennú z knihy Definícia premenných. |
Hodnota |
Tu zapíšeme Hodnotu, ktorá bude automaticky uložená do Premennej pri vzniku nového procesu, Hodnota pôjde prepísať užívateľom v procese. |
Interná premenná |
Pokiaľ je Premenná postupu označená ako Interná, v knihe Kroky sa stlačením klávesovej skratky Shift+F8 nezobrazí. Premenná neoznačená ako Interná sa po stlačení tejto klávesovej skratky zobrazí so svojou aktuálnou hodnotou. |
Vstupná odovzdávaná premenná |
Pokiaľ existuje v podriadenom (subprocese) alebo v nadriadenom procese rovnaká Premenná, budú pri začiarknutí tohto poľa hodnoty tejto premennej predané. Pr.: Existuje proces s krokom „A“ s hodnotou premennej „5“. V nasledujúcom subprocese je krok „B“, s rovnakou premennou a so začiarknutým poľom Vstupná predávaná premenná. Do hodnoty tejto premennej sa vloží hodnota „5“ z kroku „A“. |
Výstupná odovzdávaná premenná |
Pri výstupe z podriadeného do nadriadeného procesu alebo naopak budú pri začiarknutí tohto poľa odovzdané hodnoty rovnakej Premennej aj späť. Pr.: Existuje v subprocese krok „A“ s hodnotou premennej „5“. Pokiaľ do kroku „B“ nadriadeného procesu s rovnakou premennou a so začiarknutým poľom Výstupná predávaná premenná do hodnoty tejto premennej vložíme hodnotu „6“. V kroku „A“ sa táto premenná tiež prepíše na hodnotu „6“. |
Postupy - hlavička
Kniha Postupy obsahuje všetky hlavičky verziovaných postupov workflow. Každá hlavička postupu môže mať niekoľko verzií postupu. Pre každú hlavičku môže byť však platná vždy iba jedna verzia postupu v jeden daný okamih, ktorý sa bude používať pre proces.
Knihu Postupy môžeme zobraziť na záložke základné údaje vyvolaním ponuky (pomocou klávesu F12) v poli Postup.

Obr.: Postupy - zobrazenie zoznamu hlavičiek postupov
V tejto knihe môžeme klávesom Ins vytvoriť novú hlavičku postupu, či označením hlavičky a klávesom Enter vybrať verziovanému postupu hlavičku už skôr vytvorenú.
Pri vytvorení hlavičky postupu sa vypĺňajú základné identifikačné údaje.

Obr.: Postupy - vytvorenie Hlavičky postupu
Popis polí:
Skratka |
Skratka hlavičky postupu. Skratku je povinné zadať a nesmie existovať viacero hlavičiek s rovnakou skratkou. |
Názov |
Názov hlavičky postupu. |
Typ |
Typ hlavičky postupu - užívateľský číselník, slúži napr. k zotriedeniu či k zoskupovaniu hlavičiek podľa určitého kritéria. |
Jazykový názov |
Toto pole umožňuje priradiť hlavičke názov v cudzom jazyku (pozri Parametre užívateľa - Jazyk). |
Popis |
Bližšia špecifikácia záznamu |
Postupy - editor
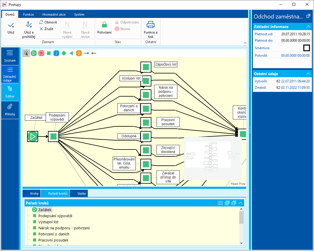
Na záložke editor knihy Postupy je definovaný graf postupu.
Graf sa vytvára z jednotlivých krokov postupu (uzlov grafu), ktoré sú spojené šípkami. Dohromady znázorňujú chod procesu.
Postupu aj objektom grafu (šípkam a uzlom) môžeme pridať ďalšie informácie (v záložkách Popis, Poradie krokov a Väzby), ktorými sa zadávajú ďalšie podmienky pre priebeh procesu a spresňuje sa jeho funkčnosť.

Obr.: Postupy - editor
Označenie kroku alebo šípky v grafe sa vykoná označením objektu ľavým tlačidlom myši. Ten sa ohraničí na červeno. Kombináciou Ctrl+Shift+ľavého tlačidla myši označíme na červeno viacero komponentov naraz. Podľa vybraného objektu sa na záložkách pod grafom zobrazia informácie k tomuto vybranému objektu.
- Pokiaľ je označený krok, na záložkách zadávame alebo zobrazujeme informácie k vybranému kroku:
- Popis - textový popis kroku, je možné ho zobraziť pri spracovaní kroku.
- Riešitelia - tu sa zadávajú rolí, ktoré majú daný krok riešiť a režim zastupiteľnosti.
- Akcie - pre každú udalosť kroku je možné zadať parametre alebo skripty a ich parametre. Tieto parametre a skripty môžu v procesoch nastavovať a vypočítavať hodnoty premenných, vykonávať akcie s produktmi K2, ...
- Pokiaľ je označená šípka, na záložkách zadávame alebo zobrazujeme informácie k vybranej šípke:
- Akcie - pre Vstupnú udalosť je možné zadať parametre a skripty, podľa ktorých sa vyhodnotí, či je táto šípka priechodná.
Užívateľ vyvolá formulár jednotlivého kroku alebo väzby buď dvojklikom priamo na obrázok znázorňujúci krok či väzbu v editore alebo cez tabuľky pod editorom na záložkách kroky, poradie krokov a väzby. Tu vyberieme požadovaný krok alebo väzbu a dostaneme sa na rovnaký formulár. Tu môžeme už ľubovoľne zadávať premenné, skripty a ďalšie.
Grafom sa definuje priebeh (cesta) procesu.
Pre zaktívnenie panelu s ponukou krokov je potrebné vojsť do zmeny (F5). Panel sa potom zobrazí v pravej hornej časti editora. Uzol do grafu umiestnime označením príslušnej ikony na nástrojovej lište ľavým tlačidlom myši (ikona sa zaktívni) a potom ho umiestnime stlačením ľavého tlačidla myši do priestoru určeného pre graf.
Vlastnosti grafu:
- Každý postup musí začínať iba jedným krokom typu Zahájenie a končiť jedným krokom typu Ukončenie. Tieto kroky sú pri vytvorení procesu už vložené do grafu. Užívateľ ich môže premenovať či presunúť.
- Jednotlivé kroky musia byť spojené šípkou Väzba. Šípka typu Väzba je uskutočnená pri chode procesu, ak je odsúhlasený krok, z ktorého šípka vedie. Šípka typu Spätná väzba je uskutočnená v priebehu procesu, ak je zamietnutý krok, z ktorého šípka vedie.
- Kroky typu Transformácia, Rozhodnutie a Distribúcia sú z hľadiska spracovania rovnocenné. Kroky tohoto typu musia byť spojené ako na vstupe, tak na výstupe šípkou.
- Kroky typu Na vedomie a Kontrolný bod sú doplnkové (sú vytvorené v daný okamih, ale na ďalší priebeh celého procesu nemajú vplyv). Z týchto krokov nemusí viesť žiadna šípka a proces je považovaný za konzistentný.
- Grafický návrh procesu môžeme ľubovoľne meniť, napr. presúvať jednotlivé objekty grafu.
Spojenie dvoch uzlov šípkou:
- na nástrojovej lište nad grafom vyberieme stlačením ľavého tlačidla myši na ikone šípky typ šípky,
- na uzle, z ktorého má viesť daná šípka, stlačíme ľavé tlačidlo myši a so stlačeným tlačidlom kurzor presunieme na uzol, do ktorého má viesť šípka,
- tlačidlo myši uvoľníme.
Všetky uzly v grafe možno presúvať ťahom so stlačeným ľavým tlačidlom myši na uzle.
Označenú šípku je možné prepájať z jedného uzla na druhý ťahom so stlačeným ľavým tlačidlom myši na počiatočnom alebo koncovom bode šípky.

Obr.: Postupy - editor
Popis tlačidiel:
|
Výber objektov |
Ak je označená táto ikona, môžeme objekty v grafe označovať a pohybovať s nimi. Nemôžeme ich vkladať do grafu. |
|
Zahájenie |
Krok typu Začiatok - povinný krok, označuje počiatok chodu procesu; každý verziovaný postup má vždy práve jeden tento uzol. |
|
Ukončenie |
Krok typu Koniec - povinný krok, označuje koniec chodu procesu; každý verziovaný postup má vždy práve jeden tento uzol. |
|
Transformácia Rozhodnutie Distribúcia |
Kroky procesu, musia byť spojené šípkou Väzba, ich funkčnosti sú zhodné. |
|
Vnorený postup |
Krok typu Vnorený postup - krok procesu, umožňuje vložiť (vnoriť) do verziovaného postupu ďalší verziovaný postup. |
|
Na vedomie |
Krok typu Na vedomie - slúži k informovaniu užívateľov. Obdobne ako Kontrolný bod neovplyvňuje chod procesu. (Napr. informuje, že proces došiel k tomuto kroku alebo že v procese bol odsúhlasený určitý krok.) |
|
Väzba |
Šípka vpred - proces pokračuje do iného uzlu. |
|
Spätná väzba |
Spätná šípka - môže viesť do iného (skoršieho) uzla procesu alebo do kroku typu Ukončenie. |
Tlačidlo Poradie krokov
Stlačením tohto tlačidla sa zobrazí tabuľka, kde sú zoradené jednotlivé kroky. Tu sú kroky zoradené chronologicky za sebou.

Obr.: Formulár Poradie krokov
Tak, ako sú tu zoradené kroky, tak sa budú zobrazovať v zostave Postupy alebo Smernice.
Na záložke Popis môžeme zadať popis postupu alebo kroku. Po rozkliknutí požadovaného kroku (buď z editora alebo z tabuľky pod ním) sa otvorí formulár. Tu pokiaľ je užívateľ v zmene, môže pridávať ľubovoľný popis.
Popisy sú prístupné ako v Knihe krokov (pre každý krok), tak v Knihe procesov. Popisy sa zobrazujú taktiež v zostavách postupu.
Popisy je možné jazykovo lokalizovať tlačidlom Jazykový popis (pozri Parametre užívateľa - Jazyk).

Obr.: Postupy - editor - krok - záložka Popis
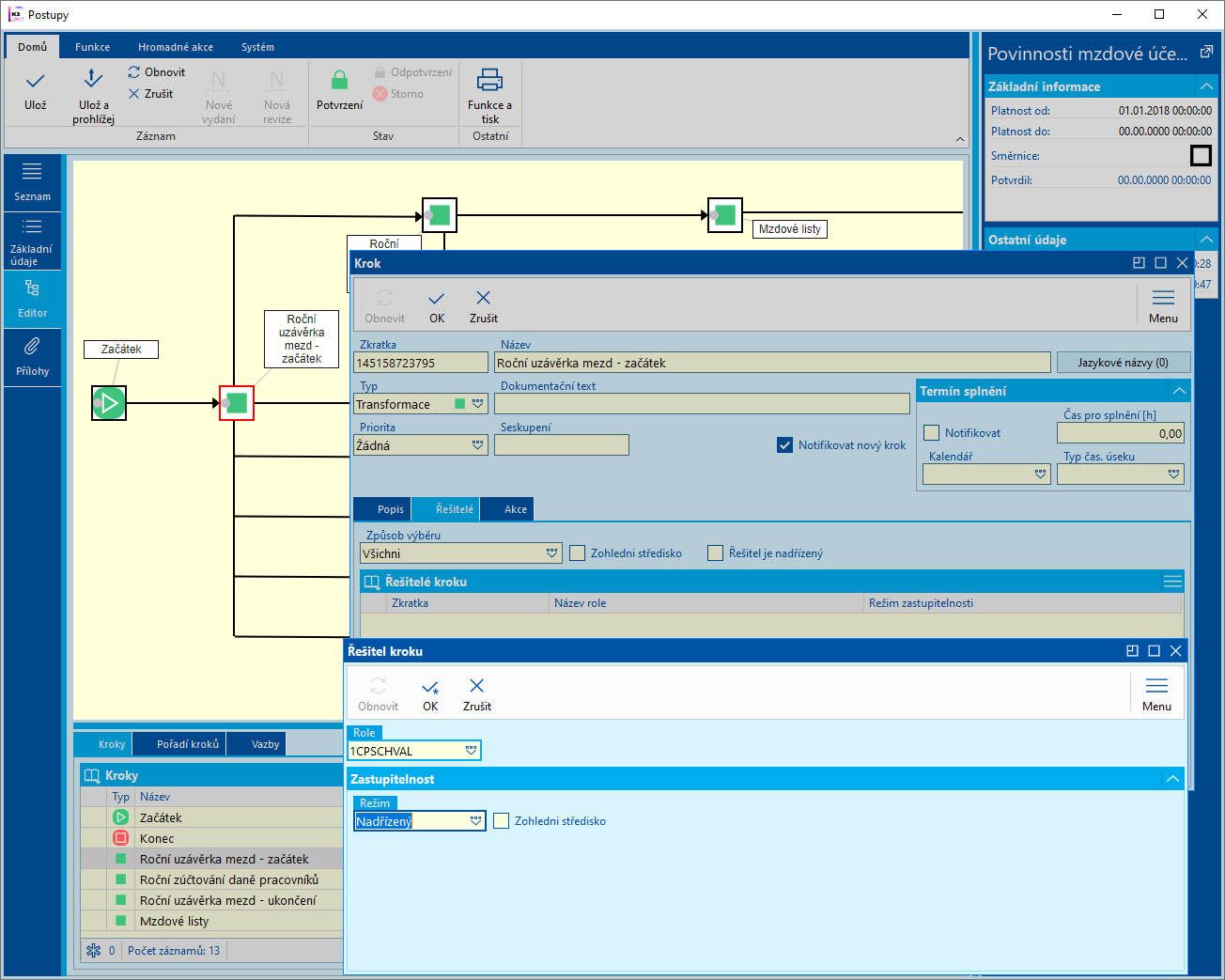
V záložke Riešitelia zadávame roly, ktorí majú spracovávať daný krok. Je tu tiež určené, ako sa má vyberať riešiteľ kroku (pole Spôsob výberu). Pre výber riešiteľov konkrétneho kroku je užívateľovi zobrazená množina všetkých kontaktných osôb zadaných v roliach. Z tohto zoskupenia riešiteľov potom vyberá užívateľ riešiteľa kroku v konkrétnom procese.

Obr.: Postupy - editor - krok - Riešitelia
Popis polí:
Spôsob výberu |
Vybraný variant určuje, ako a komu bude vytvorený daný krok. Implicitne je tu zadané Všetci. |
|
|
Jeden z nich |
Všetkým osobám v zadanej Role je vytvorený krok, ale po prijatí kroku jedným z týchto riešiteľov je zostávajúcim stornovaný daný krok. (Pokiaľ jeden riešiteľ vykoná udalosť inú ako Čítanie, ostatným je krok stornovaný.) |
|
Užívateľsky jeden z |
Pred vytvorením nasledujúceho kroku je užívateľovi, ktorý ukončuje predchádzajúci krok, zobrazený zoznam kontaktných osôb, z ktorého užívateľ:
|
|
Všetci |
Všetkým osobám v zadanej Role je vytvorený krok. Všetky tieto osoby musia odsúhlasiť krok. K udalosti Odsúhlasenia dôjde až po odsúhlasení kroku poslednou osobou v role. V prípade Zamietnutia však stačí zamietnutie jedným riešiteľom a ostatným je stornovaný krok. |
|
Užívateľsky všetci |
Pred vytvorením kroku je užívateľovi, ktorý ukončuje predchádzajúci krok, zobrazená možnosť výberu kontaktných osôb. Krok je potom vytvorený iba označeným osobám. Ďalšie spracovanie zodpovedá spôsobu výberu Všetci. |
Zohľadni stredisko |
Podmienkou je, aby workflow bolo napojené na organizačnú štruktúru. Pokiaľ je v organizačnej štruktúre nadefinovaná štruktúra podľa pracovných pozícií, bude sa rešpektovať strom z tejto štruktúry a odpovedajúci krok sa zobrazí z danej vetvy. |
|
Riešiteľ je nadriadený |
Začiarknutím sa doplní riešiteľ - nadriadený podľa napojenej organizačnej štruktúry. |
|
Pokiaľ je užívateľ v zmene a chce pridať riešiteľa kroku pomocou klávesu Insert, zobrazí sa mu nasledujúci formulár.
Popis polí:
Rola |
Tu sa vyberá riešiteľ kroku z knihy Rolí. Osoby zaradené v týchto roliach môžu byť vybrané pre riešenie tohto kroku. |
Zastupiteľnosť - Režim |
Režim zastupiteľnosti, na ktorej základe môžu iné osoby zastupovať pri riešení kroku osoby zaradené v role uvedené v poli Roly. Popis zastupovania - pozri Zastupovanie. |

Obr.: Postupy - editor - krok - zadanie Riešiteľov
Vo funkcií hľadanie riešiteľov kroku podľa org. štruktúry je možné tiež zohľadniť platnosť org. jednotky a platnosť osoby (OD/DO)

Obr.: Platnosť organizačnej jednotky a osoby
Zastupovanie slúži k tomu, aby mohol byť krok vyriešený inou osobou, ako riešiteľom kroku, v prípade, že je riešiteľ neprítomný (tzn. má zadanú Neprítomnosť).
Režim zastupovania nastavujeme pre jednotlivé Roly vo formulári Riešiteľ kroku:
- "Nenastavené" - zastupovanie neprebieha.
- "Nadriadený" - zastupuje priamy nadriadený podľa organizačnej štruktúry.
- "Podľa role" - pri výbere tohto režimu zadáme Roly, ktoré môžu zastupovať. Zastupovať riešiteľa potom môžu všetky osoby, zaradené v Roliach pre zástup.
- "Podľa organizačnej štruktúry" - riešiteľa zastupuje osoba, ktorá je v Organizačnej štruktúre zadaná v Organizačnej jednotke na záložke Zastupujúca.
Pri zastupovaní v režime "Nadriadený" a "Podľa role" je možné zapnúť voľbu Zohľadniť stredisko - v takom prípade zastupujú iba osoby, ktoré majú v organizačnej štruktúre zadané rovnaké stredisko ako riešiteľ.

Obr.: Nastavenie zastupovania "Podľa role"
Všetkým zástupcom sa zobrazujú konkrétne kroky v knihách Kroky a K Vybaveniu. V týchto knihách môžu zástupcovia spustením operácie Zastúpiť zmeniť riešiteľa (previesť krok na seba) a začať riešiť krok.
Na zástupcu je tiež možné previesť riešenie kroku operáciou Postúpiť. Možnosť postúpiť kroky majú v konkrétnom procese tieto osoby:
- všetci riešitelia kroku (ktorým bol vytvorený konkrétny krok),
- všetci zástupcovia,
- užívatelia s právom pre administráciu procesov workflow.
Postúpiť kroky je možné nielen na zástupcu, ale tiež na ostatných (alebo späť na pôvodných) riešiteľov kroku.
Pri spracovávaní krokov užívateľovi vznikajú v procese akcie. Týmito akciami je riadený chod celého procesu.
Akcie existujú užívateľské a systémové.
- Užívateľské akcie spúšťa užívateľ sám tým, že vykonáva určité úkony na kroku procesu v knihe Pracovné kroky:
- pri vzniku kroku je zaznamenaná udalosť Vytvorenie,
- pokiaľ užívateľ otvorí krok, je vytvorená udalosť Čítanie,
- pokiaľ užívateľ príjme krok, súhlasí s tým, že daný krok bude riešiť, vznikne udalosť Prijatie,
- pri postúpení, tzn. predaní kroku zástupcovi, vzniká udalosť Postúpenie,
- pri odsúhlasení vzniká udalosť Odsúhlasenie,
- pri zamietnutí vzniká udalosť Zamietnutie.
- Systémové akcie sú vykonávané systémom, spúšťajú sa po nejakej užívateľskej udalosti:
- pri vzniku kroku je zaznamenaná akcia Vstupná,
- pokiaľ je krok ukončený (tzn. odsúhlasený alebo zamietnutý), je vytvorená akcia Výstupná. Pokiaľ je krok určený viacerým užívateľom, čaká sa s vykonaním tejto udalosti na odsúhlasenie kroku posledným užívateľom. Pokiaľ však v priebehu kroku akýkoľvek z užívateľov zamietne krok, beží táto akcia hneď a nečaká sa na vyjadrenie ostatných užívateľov,
- Sledovacia akcia slúži pre vyhodnocovanie skriptov.
Zadaním parametrov alebo skriptov k týmto akciám môžeme proces lepšie riadiť, kontrolovať, určovať, kam bude smerovať proces (zadaním, či vypočítaním hodnoty jeho premenných), zisťovať, v akom stave sa proces aktuálne nachádza, či proces a jednotlivé kroky spĺňajú časový harmonogram.
Zadaním parametrov alebo skriptov v akciách sa potom spúšťa pri určených akciách v priebehu procesu:
- Pokiaľ pri čítaní kroku užívateľ krok hneď odsúhlasí alebo zamietne, vznikne automaticky aj akcia Prijatie. Spustia sa parametre a skripty, ktoré sú zadané v akcii prijatia a potom sa spustia skripty a parametre zadané v akcii odsúhlasenie, zamietnutie a výstupná.
- Pokiaľ je krok určený viacerým užívateľom a každý z nich ho musí odsúhlasiť, akcia odsúhlasenia vznikne až pri odsúhlasení kroku posledným užívateľom.
- Pokiaľ akýkoľvek z užívateľov zamietne krok, už sa nečaká na vyjadrenie ďalších užívateľov a vznikne akcia Zamietnutie (popr. udalosť Výstupná).
Pri procese sa akciami zaznamenáva Zmena stavu procesu, pri krokoch sa zaznamenáva História akcií kroku (do knihy Procesy).

Obr. Postupy - Editor - záložka Akcie
Popis polí:
Skratka |
Skratka kroku. Je preddefinovaná, je možné ju zmeniť v rámci navrhnutého postupu, musí byť jedinečná. |
Názov |
Názov kroku. Tento názov sa zobrazí tiež v grafe pri kroku. |
Jazykový názov |
Umožňuje zadať Názov kroku v iných jazykoch (pozri Parametre užívateľa - Jazyk). |
Dokumentačný text |
Ľubovoľný text, ktorý sa zobrazí pri kroku pri tlači zostáv Postup a Smernice. |
Zoskupenie |
Umožňuje užívateľovi zaradiť daný krok do skupiny krokov (pozri nižšie Zoskupenie krokov). |
Priorita |
Zadáva sa Priorita kroku. Pole je predvyplnené podľa Priority zadanej v postupe. V knihe Pracovné kroky/K vybaveniu si užívateľ môže kroky zotriediť podľa tu zadanej priority (priorita je zobrazená na nultej strane v stĺpci Pt symbolom vlajočky rôznej farby - pozri Pracovné kroky - Kniha). |
Typ čas. úseku |
Zadáva sa tu Typ časového úseku. Pole je predvyplnené podľa Typu časového úseku zadaného v postupe. |
Čas pre splnenie |
Podľa Času pre splnenie kroku sa počíta termín, dokedy má užívateľ spracovať krok (odsúhlasiť, postúpiť, zamietnuť). Termín sa zobrazí v Kroku procesu v poli Splniť do. Pole je predvyplnené podľa Času pre splnenie zadaného v postupe. Termín pre splnenie kroku zohľadňuje tiež hodnoty zadané v poli Typ časového úseku. |
Posielať notifikácie pre nový krok |
Začiarknutím tejto možnosti sa budú posielať notifikácie riešiteľom pri vytvorení nového kroku procesu. |
Notifikovať |
Začiarknutím tejto možnosti sa budú posielať notifikácie riešiteľom na termín pri splnení nového kroku procesu. |
Polia Priorita, Typ časového úseku a Čas pre splnenie kroku sa tu vypĺňajú ako implicitná hodnota pre kroky. Každý novo vytvorený krok bude mať v záložke Akcie vyplnený v týchto poliach tieto hodnoty. Pokiaľ hodnoty v týchto poliach zmeníme a postup už bude mať vytvorené nejaké kroky, opýta sa systém, či zmenenú hodnotu chceme zmeniť aj v už vytvorených krokoch. Pokiaľ zadáme "Áno", hodnota sa zmení vo všetkých krokoch a bude platiť pre všetky novo vytvorené kroky. Pokiaľ zadáme "Nie", nová hodnota bude platiť iba pre všetky novo vytvorené kroky.
Novú udalosť zadáme na záložke Akcie klávesom Ins.

Obr.: Formulár Postupy - Editor - Vloženie novej akcie
Popis polí:
Akcia |
Tu sa nastavujú udalosti, pri ktorých sa majú spúšťať Skripty alebo obsluhovať Parametre. Postupu je implicitne nastavená udalosť Vstupná a tú nemožno zmeniť. Šípke je nastavená udalosť Vstupná a nemožno ju meniť. Kroky majú prednastavených niekoľko udalostí, pozri popis nižšie. |
Skript |
Môžeme tu vybrať Skript, ktorý sa bude spúšťať pri akcii zadanej v poli Udalosť. Popis skriptov - pozri Skripty. Do poľa Parametre môžeme tiež zadať parametre, ktoré bude tento skript používať a vyhodnocovať. |
Parametre |
Slúžia pre vloženie Parametrov, ktoré sa budú obsluhovať pri zadanej udalosti. Popis parametrov - pozri Parametre. Ak sme zadali skript a ku rovnakej udalosti chceme zadať tiež parametre, ktoré však nenáležia skriptu, musíme tieto parametre zadať do ďalšej položky kroku (postupu). |
Nahor |
Pri zadaní viacerých parametrov je možné označený parameter posúvať v zozname nahor. |
Nadol |
Pri zadaní viacerých parametrov je možné označený parameter posúvať v zozname nadol. |
Akcia väzieb
Pri nastavení vlastnosti šípky určujeme, do akého stavu sa má proces pri prechode touto väzbou zmeniť (Nemeniť, Pozastavené, ...).
Pri vytvorení šípky je v záložke Akcie vytvorená vlastnosť, kedy v poli Stav procesu je zadané Nemeniť.

Obr.: Formulár Akcie väzby otvorený formulár po označení väzby
Šípke môžeme zadať tieto vlastnosti:
Názov |
Názov šípky - text, ktorý je zobrazený pri šípke v grafe. |
Poradie |
Určuje poradie, v akom boli šípky, ktoré vedú z jedného uzlu vytvorené a v akom poradí budú obslúžené tieto šípky. |
Stav procesu |
Tu môžeme ovplyvniť stav procesu. To je možné využiť pre rozhodovanie pri krokoch s vnoreným postupom alebo pre zobrazenie stavu procesu, kedy je vidieť, v akom stave je proces alebo či proces skončil odsúhlasením alebo zamietnutím. Pokiaľ proces touto šípkou prejde, zmení sa stav procesu na tu zadaný:
|
Akcia |
Typ akcie (Odsúhlasenie, zamietnutie) |
Tvar |
Tvar väzby (lomená, priama, vertikálna, horizontálna) |
Zoskupenie krokov
Zoskupenie krokov umožňuje užívateľovi spojiť viacero krokov postupu do jednej skupiny. Nasledujúci krok potom na toto zoskupenie krokov nahliada ako na jeden celok (krok). Zoskupenie krokov sa používa, pokiaľ osoby pri kroku s rovnakou (či podobnou) úlohou nemôžu vidieť navzájom hodnoty svojich premenných. Preto nemôžu byť zaradené do úlohy v jednom kroku. Krok musí odsúhlasiť každý zvlášť, avšak nasledujúci krok sa smie vytvoriť až pri odsúhlasení všetkých krokov v zoskupení.

Obr.: Verziované postupy - editor - 2. strana - Zoskupenie krokov
Vytvorenie Zoskupenia krokov
Krok zaradíme do zoskupení po jeho označení a v záložke Akcie zadaním jednomiestneho čísla alebo písmena v poli Zoskupenie - tzv. označenie zoskupení. Pri všetkých krokoch, ktoré chceme zaradiť do jedného zoskupenia, musí byť toto označenie rovnaké. V grafe je označenie zoskupení viditeľné za názvom kroku, a to písmenom alebo číslom zoskupení uvedenom v zátvorke.
Z každého kroku v skupine musí viesť šípka Spätná väzba. Pri zamietnutí kroku jedným užívateľom sa tento krok zruší všetkým osobám pri krokoch v zoskupení a vytvorí sa krok, do ktorého vedie šípka Spätná väzba.
Príklad použitia:
Osoby priradené pri krokoch „Stredisko výroby“, „Stredisko predaja“ a „Stredisko nákupu“ (ďalej iba „Riaditelia stredísk“) majú odsúhlasiť obrat, ktorý bol zaslaný každému „Riaditeľovi strediska“ osobou, priradené ku kroku „Zadanie obratu a poslanie k odsúhlaseniu“. Krok s názvom „Obrat odsúhlasený“ sa nesmie vytvoriť skôr, ako všetci „Riaditelia strediska“ neodsúhlasia svoj krok. Kroky „Stredisko výroby“, „Stredisko predaja“ a „Stredisko nákupu“ teda boli zaradené do Zoskupení „A“. Pokiaľ budú všetky kroky v tomto zoskupení odsúhlasené, krok s názvom „Obrat odsúhlasený“ sa vytvorí. Pokiaľ ktorákoľvek osoba v zoskupení „A“ svoj krok zamietne, proces sa vráti späť do kroku „Zadanie obratu a poslanie k odsúhlaseniu“. Po opätovnom spracovaní kroku „Zadanie obratu a poslanie k odsúhlaseniu“ sa vytvoria kroky v zoskupení všetkým osobám znovu.
Pozn.: Pokiaľ osoba pri kroku „Stredisko výroby“ krok zamietla skôr, ako stačili osoby pri kroku „Stredisko predaja“ a „Stredisko nákupu“ svoj krok odsúhlasiť, tento krok sa im zruší. Pokiaľ už však stihli odsúhlasiť tento krok, krok sa zamietnutím iným užívateľom v zoskupení krokov nezruší.
Skripty a parametre:
Zadaním parametrov alebo skriptov na U Akcie povieme, že sa pri tejto akcii majú vykonať nejaké ďalšie činnosti. Takto je možné ďalej riadiť chod procesu, napr.:
- ovplyvniť výber osôb, ktorým bude vytvorený krok,
- nastaviť stav procesu,
- počítať hodnotu Premenných procesu a kroku a pracovať s nimi,
- vložiť Produkt, Dokument,
- pracovať s hodnotami produktu.
Bližší popis skriptov a parametrov pozri Skripty workflow a Parametre workflow.
Verziované postupy - zostavy
Distribučný register
Postup
Procesná schéma
Zoznam metrik
Zoznam procesov
Zoznam skratiek
Smernica