Basic Functions

Book Contents

Book Index

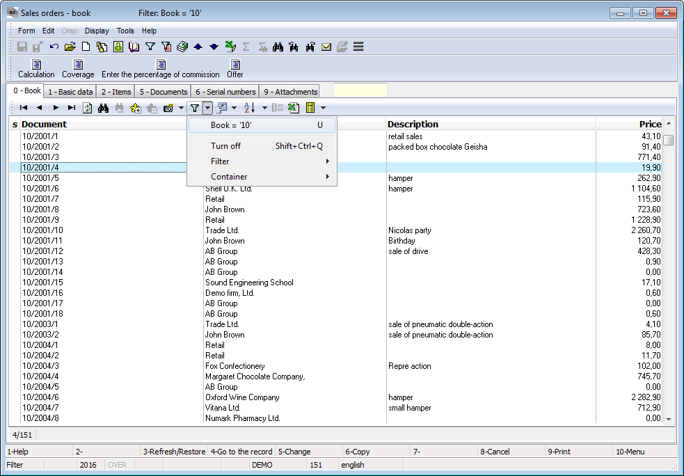
Filters Alt+F9

In K2 Programme filters mean an important part of work with the data. You will appreciate them in active work (while pasting or editing data) as well as for all evaluations.

The concept Filter generally represents data selection from a database limited according to the defined criteria.  It means if you work directly with the data (a filter is not active), you can see all the records and inserting of a new record means physical creating of a new document. However, if a filter is activated, the displayed records will be limited to only a certain data selection. Inserting of a new record then means a selection from  records that have been already created and their inserting to the selected records ofthe filter.

Depending on There are four combinations inK2 Programme in total:

All

Book

Depending on In Book mode the data are sorted according to the primary key (in Book – Period – Number documents, Abbreviation1 at Goods etc.). Whether the documents are structured into books, only data from the one book are displayed! Switching between individual books is usually executed by Alt+F10 keys.

All

Depending on In that mode absolutely all the data are displayed, it means all the data from all the books. Neither new records into database nor new documents to filter can be inserted. That mode especially enables to  work over all the data. However, it is not mostly used.

Container

Fast Filter

It is applied directly on the Book. The quick filter uses only the indexes of the table,  so its work is in real-time, power-on is instantaneous, but the options for this filter are limited.

Container

The most frequent mode for evaluation. Into this filter, it is possible to select from all the data from the appropriate table according to random criteria.

Filters basic control:

Shift+F9

Switching Book or Fast filter mode over All or Container mode.

Ctrl+F9

Switching between Book and Fast filter mode and between All and Container mode.

Alt+F9

Activating of sorting conditions.

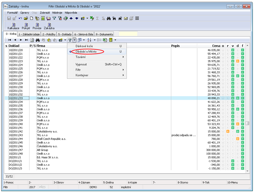
Picture: Schema of Switching between Particular Modes of Filters

 Not only function keys mentioned above but also some of following possibilities can be used for work with filters: 

Picture: Status Bar in Book of Invoices Out with an expanded selection menu of filter statuses

Book Contents

Book Index

Fast Filter

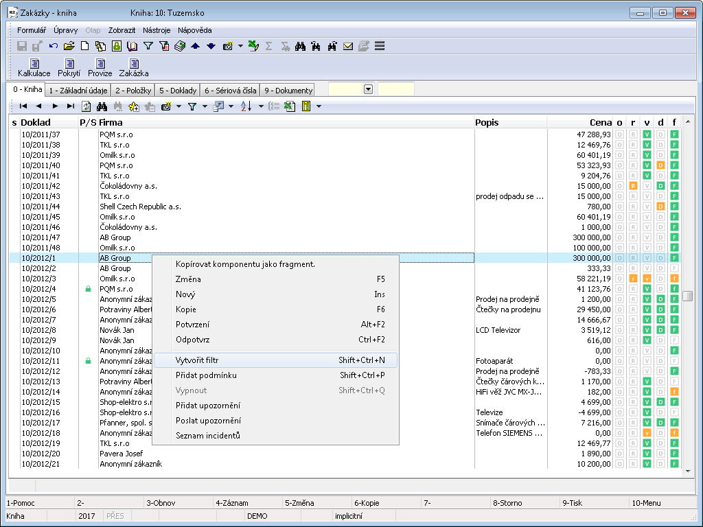
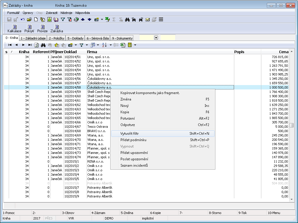
For a quick orientation in the particular books Fast filters are used.  These filters operate inreal time and their activation is immediate.  Withal it means that if another network user creates a new record, which satisfies conditions of our filter, it will be automatically displayed on the screen (upon its restoration). If the filter is activated, all table items will not be displayed but only those ones that satisfy the conditions of the selection.  Then the programme acts in such a way as there were . no other data in the databases but only those ones that satisfy the filter conditions The Fast Filter note in the l eft bottom corner of the screen informs us about the filter activation.

Example:  Because Fast Filter operations are similar in all the modules, for the sake of simplicity, we explain Fast Filter initialization over the book of Invoices Out, in the concrete, over Inland Invoices (the notice Book:  concretely over Inland Invoices (the notice Book: 10 - Inlands).

Fast Filter can be activated over the Invoices Out book, that is in Book mode, by pressing Alt+F9 keys. After pressing them, a form withconditions for filtering will be activated.  In the form, select the conditions that you are interested in when filtering records and confirm their setting by pressing Ctrl+Enter keys or by 'OK' button. All the records that satisfy the defined conditions and belong to the primarily selected book (e.g. to the Book 10 - Inlands) will be filtered. It is possible Fast Filter mode will be displayed in theleft bottom part of the screen.

Picture: Conditions of Fast Filter over Invoices Out - Alt+F9

Quick Initialization of Fast Filter:

Fast Filter can be also activated immediately without any filter conditions settings. It is possible In abook of documents, that is displayed in Book mode, use Ctrl+F9 keys.  Fast Filter uses the information from the item where the blue light indicator is positioned and activates certain flags of the setting. Fast Filter mode will be deactivated by pressing Ctrl+F9 keys again.

Another way is to click the right mouse button in the left bottom corner of any module. It is included in the book modes menu.

Example:  If you position the cursor on an invoice of AB Group Company inthe Invoices Out book, all the invoices issued for this customer will be selected into the filter after pressing Ctrl+F9 keys.

Fast Filter Purchase and Sale
  1. If you select the Supplier (Customer) field in the form for defining the Fast Filter, all the documents of the given supplier (customer) will be filtered.
  2. It is also possible to check the Purchase Orders (Sales Orders) field in the form and choose one from theoffered possibilities.  All the documents related to the selected supplier (customer) and the appropriate purchase order (sales order) will be filtered.
  3. Documents can be also sorted according to a number (setting of a documents sub range by selection from the code list). 
  4. If the field Not paid in full only ( When sorted by date) is checked in the form, and   in the book  the option Due Date is selected , all the unpaid invoices from all the books will be filtered. This filtering is executed regardless of the customer (supplier) defined in the form of Fast Filter because this one is filtered when sorting according to the field Number.
  5. It is possible In the module Administrator– User parameters– Purchase and Sale you can check the field Upon  Ctrl+F9 check Also A header. The field Purchase Order (Sales Order) will be automatically checked in the form for Fast Filter. The purchase order (sales order) number, which corresponds to a document where the light indicator is positioned, will be automatically pasted to the selection field on the right. All the documents (e.g. invoices) that have the same number of the purchase order (sales order) will be filtered after activating the Fast Filter mode.

Fast Filter of Articles:

It is possible In the Article book  you can define Fast Filter conditions according to:

The individual items for the selection of filtering can be combined in various ways.

Picture: Conditions of Fast Filter over Articles - Alt+F9

Book Contents

Book Index

Indicate Records

Book Contents

Book Index

Asterisks

It is possible to indicate records in thebook with asterisks.  This function is important for bulk actions (see the Basic Functions - Module Menu Functions - Form chapter), and for printing.

Conditions for record indication:
  1. It is possible In module Administrator - User Parameters - General, check the Select More Entries field.
  2. Event., add the column 'S'(Selection) into the book. Selection

Note: It is possible  Ifthe option Select More Entries is selected intheUser Parameters, the column 'S'will be displayed automatically by default. 

Asterisk icon

There are three ways of adding and deleting asterisks:

Picture: Asterisks and tabs in Book of Invoices Out an icon for indicating all records with an asterisk.

an icon to de-select the asterisks for all the records (for the bulk deselecting of all asterisks, we can also use F3).

It is possible The current number of asterisks is displayed inthe lower part of the screen in the status bar. If no item is indicated, the number is missing.

Note: if the user first indicates the records and then changes the status of DM (switching between book/container/filter), a conflict between the total number of indicated records and the number of indicated records displayed in the table may occur.

The asterisks will be automatically deleted after exiting the programme.

 If you have records indicated by asterisks in the book, in the course of print of RPM or AM report the programme operates likewise under its initialization on the filter.

Book Contents

Book Index

Tabs

It is possible To every book you can insert ten bookmarks that remember a position of the certain record. The bookmarks are indicated 0 - 9; the records can be indicated regardless of a bookmark order. Two tabs with the same number cannot co-exist. You can add a new column named "Tab" to the book for bookmarks display. 

Book:

Ctrl+Shift+No.

Inserts or removes bookmarks.

Ctrl+No.

Repositions to a line with the appropriate bookmark. 

Icon Bookmark No. 5

 It is advisable to use bookmarks in that case when you use a certain record very often. They make a quick reposition among records possible. The same as asterisks, bookmarks will be deleted after the K2 programme exit.

Book Contents

Book Index

Create container/filter from the selected records

You can create Container from the selected records. Press the key abbreviation Ctrl+Shift+Alt+F9 over the selected records. The form Work with container where are two options will be displayed:

pic_4690

Picture: Run the function "Work with container"

In the universal user interface, the function is also extended with the option to create a Filter from the selected records. After running the function Ctrl + Shift + Alt + F9the form "Insert marked with ..." will be displayed. In addition, there is a "Target" field on the form, in which we choose whether to create a container or a filter.

pic_4691

Picture: Runs the function in universal interface

Note: If Filter is selected, the checkboxes for the container will be hidden because they are irrelevant to the filter (a new filter is always created).

Book Contents

Book Index

Other Containers

Depending on InIS K2, you can make a link between more containers using references from other modules.

Containers

This function is accessible through the module menu Actions (see the Basic Functions - Module Menu Functions - Actions chapter). For universal forms, the function is available by Container menu module. The Create another container option creates a container of items in the selected books using the Container Links code list (in the new UI, using the Create Another Container tree menu). The Add to other container item adds items corresponding to the defined condition to the existing items. The Delete from other container option assures deletion of the selected items from the second container.  This option is useful e.g. in  the situation when a container of all customers is created, then a container of invoices valid under specified conditions is  created and after that all customers, which are presented on the selected invoices, are deleted from  the first container. So you get all the customers that are not on the selected invoices.

E. g. Classic forms: We want to filter all the invoices out that are related to the specific release notes.

E. g. Universal forms: We want to filter all the invoices out that are related to the specific release notes.

That way all the invoices, which are linked with these release notes through the Sales orders, will be selected to the container of invoices out.

Note: Depending on There are "Linked documents", that refer to the 9 th page of the documents, in the column Items in the References to Container book. 9. Document page. So called "Sales items" bind to 2 nd page of the documents. Document page.

The basic property of this process is especially fastness of the creation of a container from other module. As well, e.g all the customers,  who the specified invoices have been issued for, can be selected from the container of invoices into the Suppl./Cust. container, or a container of all invoices, which are paid by these documents, can be created from the container of cash vouchers and bank documents, etc.

The next possibility how to use the container from other module is selection of an other container from the filter conditions (Alt+F9). Filters Alt+F9

Example: We want to find out by which release notes the specific article has been released from a stock:

Thus all release notes, which contain an item of the sought article on 2nd page, will be displayed in the filter of release notes.

Filters

Work in filters is due to using SQL query very effective.

Example: We want to create a filter of all companies from Brno.

After pressing OK button, the required filter of all Activities of the selected Brno companies will be executed.

Book Contents

Book Index

Save container

Each user can create backups of each container. This is executed over the book of the filtered documents.  This function can be activated from the selection menu of the module Form - Container - Advanced - Load/Save Containers. The book Load and Save Container, that contains a list of all accessible backups of containers, is activated.

Saving container is executed by pressing Ins key and by entering an Order number and an eventual container description. The appropriate container backup will be saved by F2 key.

If you want to load a container, select the option from the selection menu of the module Form - Container - Advanced - Load/Save Containers. It is possible Select the required container in the table by the light indicator and confirm the selection by pressing Load button.

Book Contents

Book Index

Filters

There it is possible, in addition to filtering Alt+F9, to create the own data selection, with which you want to work, by a simple way in the program K2. The work with data is much faster, simpler and more variable thanks to using SQL query.

Filters can be created by the 4 ways:

  1. On 0. On the page0 from the field of a record.
  2. On the document card from the specific field.
  3. At the "Grid" tab of the document - filled and empty.
  4. From a form of conditions (icon pic_328i
  5. From the filter menu (icon pic_295i

Note: Individual ways of creating filters are described in the Filter Creation chapter (including examples).

The program remembers the defined filter even after leaving the book. If we have the created filter, we can delete random records in it by using the Delete key.

To work with filters, we can define operations in large tables (for a more detailed description, see Client parameters - 1. page button Properties) a In User parameters set some properties of the forms.

Filters can be included into the window for running reports and scripts (F9) into the batch.

There is a toolbar with the buttons, among others for defining filters, in each module on the page number 0:

pic_291i

The cursor moves to the first record of the list.

pic_292i

The cursor moves one row up.

pic_293i

The cursor moves one row down.

pic_294i

The cursor moves to the last record of the list.

Restore (F3).

Search (Alt+F7) - it displays a form for search in a text.

It marks all records by asterisk.

It cancel markings for all selected records.

It displays a form, in which you can define a name of a view and some of its properties. If we press only pic_301i, we display the list of saved views.

pic_295i

It displays a form to define the filter conditions. Press pic_301i to see a list of created filters and containers that we can run.

pic_296i

It displays a form for the columns definition. Pressing pic_301i, the possibility of displaying columns will be displayed.

pic_297i

It displays a form to define a filter sortings. Pressing pic_301i, a menu of a filter sorting will be displayed.

pic_311i

It groups the records into groups. (This icon is accessible only after selecting filter sorting.)

pic_298i

Export of a filter to MS Excel.

pic_368i

It runs a draft of an automatic report on the book. It is possible to select the printed columns, their sorting or grouping in this proposal. The individual columns can also be added together or it is possible to choose another aggregate function. It is possible to run a final report, to save it or to edit this proposal also in AM editor. 

After expanding the menu using the icon pic_301i, the flags are displayed for individual items:

pic_302i

It checkes a setting that is currently displayed.

G

Global filter, it means accessible for all users.

S

Filter accessible for the selected user group.

U

Filter is accessible only for the given user (for the user who created this filter).

Adding and deleting records to/from a filter:

Shift+Ins

It is possible In the book in the "filter" mode, this hot key opens the book once again (in new window) and by using Enter key enables to insert a record from this newly open book into the filter.

Shift+Del

It is possible In thebook in the "filter" mode, this hotkey deletes the record on which a light indicator is set.

Book Contents

Book Index

Filters - conditions

If we press only the arrow pic_301i button next to the icon pic_328i, we will display a menu of saved filters and a menu of options for working with them.

pic_1039

Picture: An expanded menu of filters in the Sales Orders book

Description of Filter menu:

Create filter

The Comparison condition form will be displayed (see the Conditions tab chapter).

Add condition

Next conditions will be added to the current filter to the already defined conditions.

Turn off

The filter mode will be switched back to the Book mode.

Administration

After opening the menu Administration, the form for Administration of filters will be displayed.

Load/Save to file

It saves or loads the saved ".xml" file.

The last used one

It filters records according to the last used filter.

Description of Container menu:

Create

It inserts records from the current filter into container (a table will be in Container mode).

Add

It adds records from the current filter to container.

Delete

It deletes records from container (table in the Container mode).

Note: Create, Add and Delete button have the same functions as the buttons in the Filter form (see the Conditions tab chapter).

Filters - RIGHTS

Level Global, Client, User group

3 new rights allowing to enable saving the configuration objects (e. g. View, filter, columns, sorting, automatic report) have been added to the user.

User finds these rights in Book Users on 5 th page: Administrator - Access to Settings level

Book Contents

Book Index

Definition of Filter Conditions

After pressing the icon pic_328i, the form for defining filter conditions will be displayed.

Book Contents

Book Index

Selection tab

pic_1037

Picture: A form for defining the name of a created filter - the Filter tab

Field Description:

Filter name

By a user defined name of a filter (it will be displayed in the menu of filters after pressing pic_301i next to the Icon pic_328i. This field is obligatory when saving.

Description

Further description of a filter.

Maximum record count

If you type in a specific number, only the first "x" records (according to the specified value) will be selected.

Example: Type in number 10. Only the first 10 found records, that corresponds to the filter conditions, will be selected.

Run again on refresh (F3)

If this field is checked, then the filtering according to this filter will be automatically run after pressing F3 key.

Check access right to an entry

By checking this field, it is tested whether the user has the right to the selected record. The field is not checked by default.

Evaluation location

Information about a place, where there is a query evaluation (on the client, server, or mixed).

Note: Evaluation on client is not very effective.

Book Contents

Book Index

The tab Conditions

pic_1034

Picture: A form for defining the conditions of a filter - the Conditions tab

The conditions of a filter are inserted on the 2nd page of a form. The conditions are inserted by Insert key.  For editing the already inserted condition press Enter key on it. Or it is possible only to suppress a condition, on  which cursor is positioned, by pressing the icon pic_306i or with the F4 key (to activate the suppressed condition in the same way - with the icon or with the F4 key). For deletion of a condition press Delete key.

These icons serve to work with filters:

It saves changes in the form.

Pic_1031i

User adds a new condition into a filter. After pressing this icon or Insert key, a form for a selection of a type of condition will be displayed.

pic_1035

Picture: The form to select a type of a filtering condition

 

Comparison condition

By double click of the left mouse button or by using Enter key on the item Comparison condition open the form for a definition of this condition.

 

 

It restricts documents of a data module on the basis of comparing the value of the specific field(s)..

 

pic_2110
Picture: The form for defining a Comparison condition

 

 

Other container

By double click of the left mouse button or by using Enter key on the item Other container open the form for   definition of conditions Other container.

 

 

Limits the filter result of one data module according to data from container of another data module and the specified conditions.

 

 

pic_1124

Picture: The form to define other container

 

Other filter

By double click of the left mouse button or by using Enter key on the item Other filter open the form for a definition of Other filter condition. Definition of other Filter Conditions

 

 

It selects documents from the item data module of the other data module. Other filters enable to use filters defined for the data module A in the data module B which contains a link to the data module A.

 

pic_2111
Picture: The form to define other filter

 

Submodule condition

By double click of the left mouse button or by using Enter key on the item Submodule condition open the form for a definition of this condition.

 

 

It selects documents from a data module on the basis of comparing a value of a condition with a value of a field of a item data module.

 

pic_2112
Picture: The form to define Submodule condition

 

Uncontrolled SQL query

By double click of the left mouse button or by using Enter key on the item Uncontrolled SQL query open the form for a definition of this condition.

 

 

It serves to define their own conditions written in SQL language.

 

pic_1036

Picture: The form to define uncontrolled SQL query

 

 

When manually entering, the user writes a name of his condition and  on the second tab inserts SQL code.

 

OR condition

By double click of the left mouse button or by using Enter key on the item OR condition open the form for a definition of this condition.

 

 

The conditions, between which it is possible to switch the operator "or" and "and", are inserted into a form.

Operator "or" means, that the selection will be executed from  Such records that satisfy at least one of the conditions. 

Operator "or" means, that the selection will be executed from records that simultaneously satisfy the OR Condition.

 

 

pic_3071

Picture: The form to define OR condition

 

Records from container

By double click of the left mouse button or by using Enter key on the item Records from container open the form for activating the container.

 

 

It reduces the already existing container in the same data module as the created filter.

 

pic_2113
Picture: The form to select records from container

 

Current company

By double click of the left mouse button or by using Enter key on the item Current company open the form for a definition of this condition.

 

 

It "filters" the records which relate to the currently set company in  the system K2.

 

 

pic_3354
Picture: The form to select records for current company

It deletes a condition on which a light indicator is positioned.

pic_293i

It performs test of a filter.

pic_304i

It moves a condition, on which a light indicator is set, one place forward in a filter.

pic_305i

It moves a condition, on which a light indicator is set, one place backward in a filter.

pic_306i

It suppresses a condition, ie. this condition will not be taken into account when filtering. (A condition will be crossed until  you press this icon again to become a condition active again.)

Some buttons are accessible in the bottom part of a form:

Container - it contains these buttons: Create

After pressing this button, it inserts a filter according to the defined conditions into container (a table will be in the Container mode). Start can also be executed by using Alt+V keys.

Add

Records according to the defined conditions in a Filter will be added into container (Container mode) by pressing this button. Start can also be executed by using Alt+P keys.

Delete

Records, which correspond to the defined filter conditions, will be deleted from container (a table in Container mode) by pressing this button. Start can also be executed by using Alt+O keys.

Reduce

All the records, which do not correspond to the defined filter conditions, will be deleted from a container (a table in Container mode) after pressing this button. Start can also be executed by using Alt+E keys.

Empty

All records will be deleted from the container by this button. Start can also be executed by using Alt+Z keys.

Filter test

If you press this button, the form, which displays the results of a test of a filter, will be displayed. On the basis of this test, we can determine how effective a defined filter is.

The Container button is also available in the form of an "Enter value at start" condition.

Buttons for filter:

Run

The defined filter will run after pressing this button. Start can also be executed by using Ctrl+F9 keys.

Cancel

By this button you can close a form.  If some changes are made on the form that have not been saved, you will be asking whether you want to save the changes or not. It is also possible to use Esc key to cancel a form.

List of data fields

When defining conditions select fields from a list of data fields. If there is an  "V” Icon in the column, then a link to some other table and its fields exists for this field. If you press this icon, a list of this fields will be displayed and the next tab will be created in the bottom part of the form Filter. A new tab will be displayed upon every next nested level. (When there are more nested levels, the scroll arrows will be displayed next to the tabs.) If you click on the other node, the nested level will be changed and the tabs will also be changed according to the new selected one. All nested levels will be cancelled up to current level by pressing Backspace key.

If a light indicator is positioned on one of the fields, the specific item in the list can also be found by typing the beginning of the name of the field and the light indicator will move according to it to the nearest possible one. A name of a field is searched in a column, in which a light indicator is set. (Nested field are not taken into account when searching!)

The icons in "T" column identify what type of field it is and which value it can assume (see e.g. the field Date or Time).

The individual data fields are colour coded in a column "!":

 

Calculated field. It is evaluated on a client.

 

Physical field. It is evaluated on a server.

 

A physical field with an index and therefore the most appropriate field for Searching. It is evaluated on a server.

Therefore, it is best to apply the condition to the physical field with index (dark green), or condition on the physical field (light green). And if you want to apply a condition for a calculated field (yellow), then preferably in the combination with A one of the  previous ("mixed condition"). On The Evaluation location field on the Filter tab is filled on the basis of the selected condition. 

Book Contents

Book Index

Condition

By double click of the left mouse button or by using Enter key open the condition which is inserted into Filter

pic_1040

Picture: The open item in a Filter - the Conditions tab

Selected fields' description:

Filtering operator

Besides mathematical operators ("equals", "greater than", etc.) you can filter by other comparison operators:

 

  • Contains - a condition will filter the records that contain the string specified in the field Value,
  • between - define the interval of the resulting filter (e.g. the date),
  • in the list - a list is an enumeration of the values in the field Parameters,
  • Empty - a field, that is filtered, is empty (no value is filled, e.g. Date of confirmation, which is usually zero).

Depending on the selected operator, the fields or their accessibility are changed in the form.

Where

Field is displayed when the field Filtering operator is filled with the value "Contains".  In this field select, in which part of the name of the compared data field, a string will be contained of the field Value,

 

  • anywhere
  • at beginning
  • exactly

Value(s)

Write a "value", according to which the condition should filter the records, in this field. If the string of a value does not contain an asterisk (as a wildcard), the records, that exactly correspond to the specified value, will be added into the filter.

Value type

Select a type of a defined value in this field:

 

  • Constant - set by default. It evaluates according to the defined value.

 

  • Expression - before starting the filter, the value of the used expression a is evaluated once the result is substituted as the actual value for filtering.

 

  • Date field - In this case is Value Identifier Of data field.

The check field is changed according to the selected data field or filtering operator:

 

Suppress condition

By checking this field, this condition will not be accepted when filtering.

 

Negate condition

If this field is checked, then all the records, which do not contain the defined value, will be saved into a filter.

 

Enter value at start

If you check this box, then every time you run a filter that contains a condition with this check box displays a form in which we can modify the condition (eg date from - to).

For the value types "Constant" and "Expression", it is possible to:

1. edit a parameter value which will be used when running a filter. For the value type "Constant", the adjusted value will be remembered and it will be offered the user even when you next start. For the value type "Expression", a value obtained by evaluation of the expression will be always offered.

2. "Suppress" (or "Allow") a condition at start, by using F4 key

For a value type "Data field",it is only possible to "Suppress" or "Allow" a condition, by using F4.

 

By reference

If we select the option "<>", "=" or "in the list" as the filter operator, we can switch (for fields where possible, eg book, period, etc.) the method of entering between direct (number, ID) and  reference value (Abbreviation), which is much more efficient in performance.

Entering by reference requires an existing value, it is possible to enter neither a non-existent abbreviation nor a number / ID. If this appear, the parameter is complemented by the suffix "<-" indicating an invalid value, and the condition can not be saved. 

 

Wildcards

If we select the "contains" option as the filter operator, we can enter the value in Parameter -If you do not know the full name of the parameter, use wildcards (e. g. if you want to filter by the Description field).

This field is automatically checked, if the Use wildcards field in the User parameters - Environment - Other options button - Search field is checked.

 

Case Sensitive

When you check this field, case sensitive is taking into account in the filter conditions.  It means, if a description, which does not exactly correspond to the searched text, is entered into a condition, the records will not be saved into a filter.

 

Compare including Time

The field is available if the data field of the type "DateTime" is selected. If this field is checked, the values are compared including time, if it is not checked, only date without time is compared.

A button is accessible in the bottom part of the form:

Container

 

This button contains the option Create (Alt+V). After pressing this button, the entries corresponding to the specified conditions are inserted into the container (the table will be in the Container mode). Start can also be executed by using Alt+V keys.

Note: If you are creating a filter, by means of which you will select records, where a text begins with "_" underline, you have to put an underline into [_] (see the picture below) in the Value(s) field in the definition of the condition.

pic_2848

Picture: Definition of a condition to search a text beginning with "_"

Book Contents

Book Index

Filter creation

On 0. Page:

  1. After pressing mouse right button in the record field the menu from which you can create filters or add conditions to existing filters will open.  (Options inpic_301itable menu have the same functions as options after pressing Icon (For further description see Conditions administration.))
  2. When you select one of the options, the comparison condition form is displayed (for more details, see Condition).
  3. Filter according to the defined condition will be created by using Run button.

pic_1149

Picture: Open menu table by mouse right button

From document card:

  1. Pressing the right mouse button in any field will open a menu from which you can create filters, add conditions to existing filters, or add a selected field into columns displayed on page 0.   
  2. After selecting one of the options (Create filter or Add condition), the comparison condition form is displayed (for more details see Condition).
  3. Filter according to the defined conditions will be crated by using Run button.

pic_1153

Picture: Open menu table by mouse right button - option Create filter

From item form:

An item form filter works in a similar way as a document card filter. The filter is started by mouse right button on any field of the item form. For most forms, the menu includes Create Filter and Add Condition. For some, you have the extra option Add to columns.

From document card "grid":

To create a filter or add a condition to the document's "grid", press the mouse right button on the item in the desired field and select Create filter or Add condition. You can create filter or add the condition for "grid", which does not contain any item, by the same way. Make it anywhere on "grid" by pressing mouse right button. The condition for the field, where the column is currently active will be preset into the filter definition.

From the condition form:

  1. You can open the form with the list of fields of that data module, where you can define filter conditions (for closer description see Condition Tab and Condition).
  2. Filter according to the defined conditions will be crated by using OK button.

From filter menu:

  1. Pressing pic_301i next to icon pic_328i will open filter menu and select Create filter.
  2. The form to compare the conditions (see Condition) will be displayed.
  3. Pressing pic_018i.png will open the menu of conditions Data field.
  4. Insert the selected condition into Data field (for detailed description see Conditions Tab) by double click of left mouse button (or by Enter key).
  5. Choose filter operation, or check the other setting.
  6. Filter according to the defined conditions will be crated by using Run button.

Book Contents

Book Index

Example - Filter from page 0

We want to create a filter of articles, which has the value in the Available column greater than 150.

pic_1154

Picture: The comparison condition form with the predefined values

Book Contents

Book Index

Example - Filter from the card of a document

We want to create a filter of reserving cards which have the end date of a reservation of an article on the date27/02/2009. :27:02/2009

pic_1155

Picture: The open table menu of the field after pressing the right mouse button

pic_1156

Picture: The completed form of a Comparison condition for an end reservation date

If we would like to create a filter from booking sheets whose end date of booking is e. g. in Range from 6/14/2010 to 6/25/2010, we will choose in comparison condition as a filter operator "between" and  We write the required data for the parameters.

Book Contents

Book Index

Example - Filter with Expression

We want to create a filter of Purchase orders which have been created during last fortnight.

pic_1152

Picture: Filling the fields of a Comparison condition for a filter of Purchase orders issued in the last 14 days

By pressing the button Compile, the program checks the syntax of the specified script expression (in our example "DATE -14").

Example - Filter with Expression for a date condition

When selecting a date condition, there an expression written in Script K2 (Value type = "Expression") can be entered. The expression can be typed directly into the Value field, or the user can Use this drop-down arrow to bring up a window with script editor.  To make it easier to compose the expression used new Wizard button which can compile the most commonly used expressions.

pic_2150

Picture: The form for entering the value of a condition of the "Expression" type

Wizard can also be activated by using the button, which is placed in the form of a condition definition in the Value field next to the drop down arrow.

pic_2199

Picture: The Wizard button on the form for a condition definition

pic_2152

Picture: The form after pressing the Wizard button

E.g. if you want to compile an expression returning the date of issue of an invoice on the last day of the following month, fill in:

There are a required expression in the Resulting script expression field and its current value underit.  After Pressing OK the expression will be transfered To editor and then even to  Condition.

pic_2154
Picture: The form after pressing the Wizard button - a defined condition

pic_2153

Picture: The form to complete the value of condition of the "Expression" type - the defined condition

Book Contents

Book Index

Example - Filter from the item form

We want to create a filter of invoices out which contain items of the Grocery type.

pic_2268
Picture: The open table menu of the field after pressing the right mouse button

pic_2269
Picture: The completed comparison condition form for an Article code

Book Contents

Book Index

Example - Filter from the conditions form

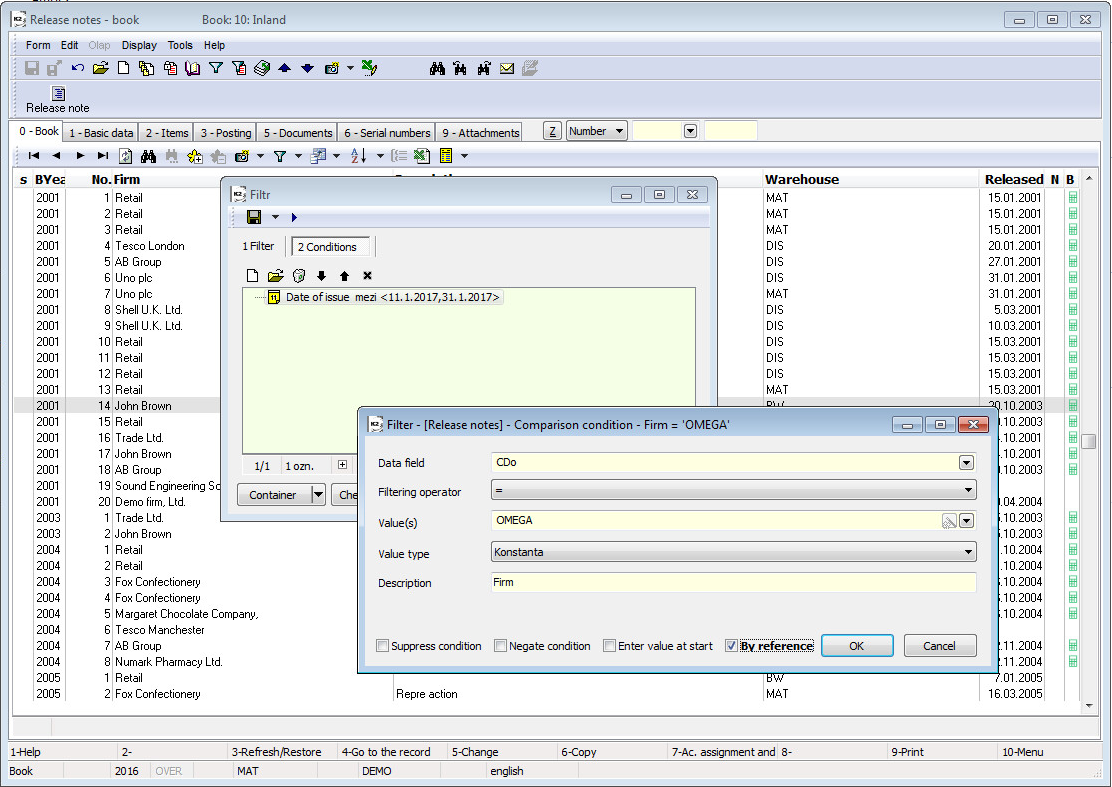
We want to create a filter from the release notes issued from 11/01/2017 to 31/01/2017 for the OMEGA s.r.o. company.

  • in the Filtering operator field select 'between',
  • in the Value(s) field fill in the required data - from "11/01/2017" to "31/01/2017",
  • By button OK save Condition to Filter
    • Firm (in the Description field) and open the form of a Comparison condition by double-click of the left mouse button:
  • enter "OMEGA s.r.o." from the Cust./Supl. book into the Value(s) field,
  • it is possible to switch the display in the field Value(s) between direct ("35") and reference ("OMEGA") value by checking the field By reference.
  • By button OK save Condition to Filter

pic_1157

Picture: A conditions form with the open Comparison condition (filter of OMEGA s.r.o. company)

pic_3669

Picture: A conditions form with the open Comparison condition (filter of OMEGA s.r.o. Company) with the checked By reference option.

Book Contents

Book Index

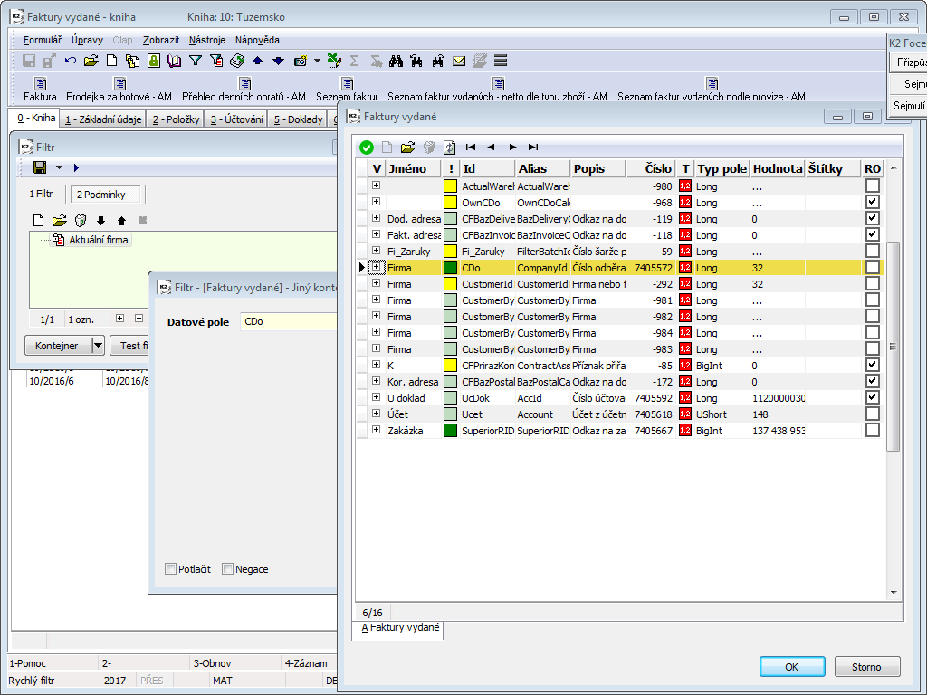
Example - Filter with Other Container

We want to filter all invoices of the selected customers where no payments have been executed (so invoices, Paid in full on of which is zero).

pic_1150

Picture: The open menu of a possible other containers of invoices out

Note: If you are not sure what is the name of the field, you can elicit this name by pressing the right mouse button on the searched field (see definition of a condition for the filter of addressee in the example of filter).

The created filter can be printed by the standard way (in our example by using the report Invoices List sorted according to the supplier/customer).

pic_1151

Picture: The list of the non-paid invoices out sorted according to the customers from a filter

Book Contents

Book Index

Example - Filter with Other Filter

We want to select all sales orders, customer of which contains "Tesco" in an abbreviation.

pic_2161

Picture: Defined condition for a filter Abbreviation Tesco

pic_2162
Picture: The open menu of possible other filters of sales orders

pic_2163

Picture: Other filter in filter - Suppliers - customers

pic_2164

Picture: A form of filter conditions with defined conditions

Book Contents

Book Index

Example - Filter according to the field from other book

We want to create a filter from sales orders, which have the Gross amount higher than 50,000.00 CZK and a customer is located inany part of Ostrava. 

pic_1145

Picture: Defined condition for a filter of gross amount

pic_1040

Picture: The defined condition for a filter of all parts of the town Ostrava

  • The filter according to the defined conditions will be performed by pressing OK button.

The created filter can be saved into a filter menu. A filter can also be printed by a standard way (e.g. by using the List of Sales Orders report).

Book Contents

Book Index

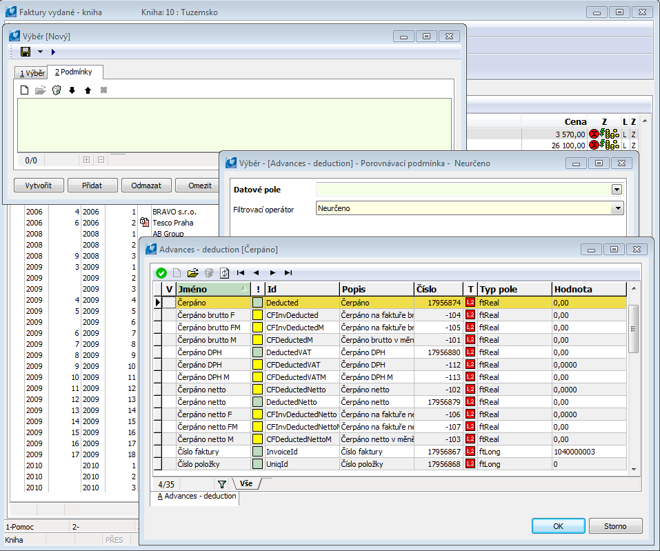
Example - Filter with item condition

We want to select all invoices out on which an advance has not been deducted yet.

pic_2116
Picture: The open menu of the possible item conditions of invoices out

pic_2119
Picture: The open menu of the possible Comparison conditions of the submodule Advances - Deduction (Deduction)

Independent Submodule conditions

We want to select all sales orders which contain an item with the "MILKA" article and no item with the "WINE" article.

pic_2165

Picture: The defined condition of the filter of article containing "Milka"

pic_2166

Picture: A filter conditions form with the defined condition, selection of Submodule condition

Picture: A form with a list of the item data modules of sales orders

pic_2168
Picture: A filter conditions form with the defined condition, selection of Submodule condition

pic_2169

Picture: The defined comparison condition for an article containing "Wine"

pic_2170

Picture: A form with the defined filter conditions for Articles

Book Contents

Book Index

Example - Filter with OR condition

We want to select all the items of payment documents of the type "bank statement" or "cash voucher", items of which are of the type Invoice In, Invoice Out, Advance Received or Advance Provided.

pic_3072
Picture: The defined condition for a filter of the type Cashvoucher item Document

pic_3073
Picture: The defined condition for a filter of the type Bank statement item

Note: Conditions in filters are organized into a tree structure, conditions on the same level belonged under the same node are evaluated either "AND" (necessary conditions) or "OR" (sufficient conditions). On the top level, the conditions are always evaluated ""AND". Next level (nested level in the tree) can be created by means of a condition of the type "OR condition", in which it is newly possible to set a way of evaluation either "AND" or "OR".

Book Contents

Book Index

Example - Records from container

We want to select all the sales orders of 2009 from the container of sales orders for the customer AB Group.

pic_2121
Picture: The defined condition for a filter of a period

pic_3668

Picture: The defined condition for a filter of a period with the checked option By reference

pic_2122
Picture: A form of filter conditions with defined conditions

Book Contents

Book Index

Example - comparing fields from the same data module or via link

 We want to create a filter of thesales items where the cost price of sales items is greater than the cost price in articles.

  • in the Filtering operator field select 'bigger than',
  • in the Value type filed select 'Data field',
  • expand field Value, and find C_Zbo (Article number) in the list of fields and then StP (Stock price) through its link.  There will be C_Zbo;StP in the field Value(s) (stock price from article was defined),

pic_3144
Picture: The defined condition for comparing a stock price in article and in sale

  • By button OK Save Condition to Filter
  • After pressing Run button, the required filter will be performed.

Book Contents

Book Index

Example - Filter according to current defined company

We want to create a filter from orders from period 2010 - 2014 created for the company "Bikeshop". This company is defined in the 'BS' book.

pic_3355

Picture: The defined condition for a filter of a period

pic_3355

Picture: The defined condition for a filter of a book

  • The filter according to the defined conditions will be performed by pressing OK button.

Note:  Documents in books that do not have define one's own company are always included into the created filter when using this condition.

Book Contents

Book Index

Example - Filter from menu

We want to create a filter of all the activities of the 'Reminder' type, for which 'Barbora Cerna' is a responsible person.

pic_1144

Picture: The Activities book with the open filter menu

  • Open the Data field menu and select the 'ActivityType;Abbr' condition.
  • Confirm a selection by OK button.
  • Select "REM" ("Reminder" type) into the Value field.
  • Confirm a selection by OK button. The filter according to this defined conditions will be immediately performed by pressing Run button.

pic_1158

Picture: Selection of the field Type in Comparison condition

  • Open the Data field menu and select the 'Resp.pers.'.
  • Confirm a selection by OK button.
  • Select "Barbora Cerna" into the Value field.

Book Contents

Book Index

Expanded menu (Context menu)

Some fields keep a contextual offer at disposal of the individual parts, from which the value is composed, when creating filters. A typical example is the field Document which shows the number of documents e.g. In the format 10/2015/45. If you press the right mouse button in the Document column and select Create filter option on the 0th page of sale, purchase and stock documents, the expanded menu for creating filter from the field Document will be displayed and it will be possible to select Document, Book, Business year and Number from the menu.

pic_3846

Picture: Expanded menu in creating filter from the Document column

Book Contents

Book Index

Saving filter

If you want to save a filter definition, press the icon pic_295i

1. The Filter form will be displayed. Complete the required fields on the Filter tab and press the icon There are further these possibilities when saving:

pic_2109

Picture: The form for saving filter

Save

It saves the form changes in a new filter, but the filter will be cancelled after closing the form.   It saves changes in the already created filter. You can also use the F2 key.

Save as

Save filter under It saves a filter under the selected name, label, user, level... The filter can be activated at any time again. You can also use the Ctrl+F2 keys.

Properties

It saves contingent changes in the setting of a filter. Filter Definition You can also use the Ctrl+Shift+F2 keys.

Save into file

It saves a filter into by us selected location into'.xml' file.  You can also use the Ctrl+Shift+S keys.

Load from file

The saved ".xml" file will be loaded. You can also use the Ctrl+O keys.

Insert existing one

The already created filter inK2 will be inserted. K2. You can also use the Alt+F10 key combination.

2. The form Filter - Save, in which the fields Level, User, Client and Own company can be filled as necessary, will be opened.

3. The defined filter will be saved after pressing OK button on the both forms.

The saved filters are displayed in a filter menu.

Saving filter

pic_2125
Picture: A form for saving filter

Selected fields' description:

Level

Conditions' setting for search is identical with the conditions setting of the evaluating filter.

  • Factory- Factory-setting from producer.
  • Global - Global-the saved filter will be accessible for all users and groups. Group
  • Client - Client-the saved filter will be accessible for all defined clients.
  • Group- User group-the saved filter will be accessible for all defined groups.
  • User - User-the saved filter will be accessible for the current user only.
  • Own company - the saved filter will be accessible for defined own company only.

User

Select name of user from book of users.

Client

Select a client who you want to save the selection for.

Own company

Select a client who you want to save the selection for.

2_Users and 3_Groups tabs are displayed only for the Group level. So that we could save filters for Various levels,it is necessary to set rights in User Parameters on 5. Page Administrator - Users - Rights settings - Description of individual rights - Administrator - Access to Set the level to Global , Client, Group and Own company.

pic_1147

Picture: The saved filter Period and Place in the menu of filters

Book Contents

Book Index

Sorting of filter into tree

It is possible to sort filters into a tree (folders) for the better view. 

For filters (TxFilter class), the sorting in the menu is activate by default, but the user can deactivate the tree view for the selected module (e.g invoices out, receipt cards, sales orders, etc.) at any  time in the menu Filter\Sorting\Activate and then  use an disarranged filter list.

pic_3935

Picture: Sales orders book - the activated option Use

Folders are created by using Labels. The field Label can be filled in the form Filter - Save as when saving a filter. This field can contain:

a) simple name (also compound name), e.g. Fast, Favourite, Slow filters

b) name of the backslash to create multilevel menus, e.g Food\Meat, Food\Dairy products etc.

pic_3936

Picture: A form for saving a filter - the completed field Label - multi-level menu

If you press next pic_301i to the icon pic_328i a menu of the saved filters arranged in folders will be displayed.

pic_3937

Picture: The Sales Orders book - the arranged filter menu

pic_3720

Picture: The Sales Orders book - the disarranged filter menu

Filters in the tree (folders) are sorted in alphabetical order except the "Factory" folder, which is always arranged as the last one in the list. Factory folder contains all factory filters set by the producer.

Book Contents

Book Index

Run filter

It is also possible to run filter by using Ctrl+F9 key combination, from the following places:

pic_2171
Picture: The form of a filter definition

pic_2172
Picture: Adding condition via mouse right button

pic_2173

Picture: The form of a condition definition after pressing right mouse button in the form

pic_2174
Picture: A form of a condition definition - Enter value at start

pic_2175

Picture: The form of a running condition with the set parameter Enter value at start

Book Contents

Book Index

Administration of conditions

After opening the menu Administration, the form for Administration of filters will be displayed. There it is possible to create new filters, delete the saved one and make further modifications in this form. All the saved filters are displayed in a filter menu.

You can also open the from for filter administration from the 0th page by pressing Ctrl+Shift+F.

pic_1148

Picture: A form for a filter administration

Icons description:

Pic_1031i

It opens a conditions form, in which it is possible to define new filter conditions.

pic_200i

It opens a form with the definition of conditions on which a light indicator is currently positioned. Here it is possible to edit the defined conditions of the selected filter.

It deletes filter, on which a light indicator is positioned, from a list of the saved filters.

Restore (F3).

pic_291i

The cursor moves to the first record of the list.

pic_292i

The cursor moves one row up.

pic_293i

The cursor moves one row down.

pic_294i

The cursor moves to the last record of the list.

Book Contents

Book Index

Columns of filters

If we press only the arrow pic_301i button next to the icon pic_331i, we will display a menu for displaying columns and a menu for Their administration.  In the drop-down menu, you can choose to display the default columns without customization, the default columns, all or the original.

pic_1052

Picture: The expanded menu for columns in the Sales Orders book

Book Contents

Book Index

Define columns in filters

Pressing icon pic_331i the form, where you can define a columns setting, will be displayed.

pic_1161

Picture: The open form for the columns definition

Icons description:

Pic_1031i

It opens a form to define a new column.

pic_200i

It opens a form to define a column on which a cursor is positioned now. Here you can edit the given setting.

It deletes a name of a column, on which a light indicator is positioned now, from the list.

Restore (F3).

pic_291i

The cursor moves to the first record of the list.

pic_292i

The cursor moves one row up.

pic_293i

The cursor moves one row down.

pic_294i

The cursor moves to the last record of the list.

pic_304i

A data field, on which a cursor is positioned, moves up.

pic_305i

A data field, on which a cursor is positioned, moves down.

The Columns tab

On this tab, you can define, or save (by using the icon ), the name of the column setting defined in Second tab. Possible ways of saving are the similar as in chapter Basic functions - Filters - Condition filters - Save filter.

pic_1162

Picture: A form to define a name of a columns definition - the Columns tab

Book Contents

Book Index

Sorting of define columns of filters into tree

Possible ways to sort of define columns of filters into tree are similar as they are in the Sorting of filter into tree chapter.

For columns of a filter (TxGridColumns class), the sorting in the menu is deactivated by default, but the user can change this setting for the selected module (e.g invoices out, receipt cards, sales orders, etc.) at any time in  The menu Columns\Sorting\Activate and use an disarranged list.

Book Contents

Book Index

Administration of columns in filters

A form for the columns administration will be displayed after opening the Administration menu. There it is possible to create new columns definitions, delete the saved one and make further modifications in this form. All the saved settings are displayed in the columns menu.

pic_1160

Picture: A form to define columns

Icons description:

Pic_1031i

It opens a form to define a new columns settings.

pic_200i

It opens a form to define a column on which a light indicator is positioned now. Here you can edit the given column definition.

It deletes a saved column settings, on which a light indicator is positioned now, from the list.

Restore (F3).

pic_291i

The cursor moves to the first record of the list.

pic_292i

The cursor moves one row up.

pic_293i

The cursor moves one row down.

pic_294i

The cursor moves to the last record of the list.

Book Contents

Book Index

Filter sortings

If we press only the arrow pic_301i button next to the icon pic_332i, we will display the menu of saved sort definitions and the menu for sorting management. Sorting filter means sorting records in the book according to the selected fields.

pic_1053

Picture: The expanded menu of sortings in the Sales Orders book

By pressing Shift + left mouse button on the column header, the given column will be add into the definition of the current sorting. Define sortings

Book Contents

Book Index

Define sortings

Pressing the icon pic_332i the form, where you can define sorting of records in the book, will be displayed.

pic_1164

Picture: The open form for defining a filter sorting

Icons description:

Pic_1031i

It opens a form to define a new sorting of records.

pic_200i

It opens a form to define a field on which a light indicator is currently positioned. Here you can edit the given setting.

It deletes a name of a sorting, on which a light indicator is currently positioned, from the list.

Restore (F3).

pic_291i

The cursor moves to the first record of the list.

pic_292i

The cursor moves one row up.

pic_293i

The cursor moves one row down.

pic_294i

The cursor moves to the last record of the list.

pic_304i

A record, on which a cursor is positioned, moves up.

pic_305i

A record, on which a cursor is positioned, moves down.

The form with define sorting will be displayed after double clicking of the left mouse button (or by using Enter key) on the item. 

pic_1167

Picture: The form to define sortings

Field Description:

Sort descending

By checking this field, the grouped records will be sorted in descending order.

Arrange into groups

Checking in this form is accepted only if the field Arrange into groups on the first tab of Sorting is also checked and checking in the all previous fields of the selected sorting exists at the same time!  In this case, the records will be sorted by this field within the previous field.  If these conditions will not be fulfilled, the check will not be accepted.

Example: Entries in the book will be sorted by Abbreviation and in each record grouping with the same abbreviation they will be sorted by Description.

The Sorting tab

On this tab, you can define, or save (by using the icon ), the name of the column setting defined in Second tab. The possible ways of saving are the same as in the chapterBasic Functions - Filters - Filter Conditions - Saving Filter.

pic_1165

Picture: A form to define a name of sorting definition - the Sorting tab

If the Arrange into groups field is checked, the records in the book will be sorted according to the setting of the entered fields. If this field is checked on the first tab and no fields are checked in the fields specified on the second tab, then the records in the book will not be grouped.

Book Contents

Book Index

Arrangement of define sortings of filters into tree

Possible ways to arrange define sortings of filters into tree are similar as they are in the Sorting of filter into tree chapter.

For sorting of a filter (TxOrderBy class), the arrangement in the menu is deactivated by default, but the user can change this setting for the selected module (e.g invoices out, receipt cards, sales orders, etc.) at any time in the menu Sorting\Sorting\Activate and use an disarranged list.

Book Contents

Book Index

Filter Sorting Administration

A form for the administration of records sorting in the book will be displayed after opening the Administration menu. There it is possible to create new sorting, delete the saved one and make further modifications in this form. All the saved settings are displayed in a sorting menu.

pic_1163

Picture: A form to define sorting

Icons description:

Pic_1031i

It opens a form to define new sortings.

pic_200i

It opens a form to define the sorting on which a light indicator is positioned now. Here you can edit the given sorting definition.

It deletes the saved sorting, on which a light indicator is currently positioned, from the list.

Restore (F3).

pic_291i

The cursor moves to the first record of the list.

pic_292i

The cursor moves one row up.

pic_293i

The cursor moves one row down.

pic_294i

The cursor moves to the last record of the list.

Book Contents

Book Index

Grouping

By selecting a sorting, records in the book will be sorted according to the selected sorting (at least on one record theArrange into groups field must be checked) and the icon If you press this icon, records will be arranged into groups according to the defining for individual fields of sorting.

pic_1168

Picture: Grouped records in the book of activities according to the defined sorting "Abbreviation/Description"

The records will be displayed as a filter according to the specified sorting again by turning off the Grouping function.

Book Contents

Book Index

Views

By the term Views we mean a combination of the saved filters, columns and sortings.

Pressing (bottom toolbar) the form for saving view will be displayed; it is possible to define its name and its other properties.

pic_1027

Picture: Form for saving a new view

Selected fields' description:

Name

View name.

Description

The further description of a view.

Filter

It is possible to select one of the already saved views from the selection menu.

Sorting

It is possible to select one of the already saved define sortings of columns - sortings - from the selection menu.

Columns

It is possible to select one of the already saved columns settings from the selection menu.

Standard state

It is checked by default. The user defines in which mode a form will be open after activating the view by checking this field and by setting the option Filter Type.  If the user saves e.g. only columns and sorting (no filter) into a view, he may influence whether a form is open in Container, Book, Filter mode etc.

Save the defined properties of a view by using icon Possible ways of saving are the similar as in chapter Basic functions - Filters - Condition filters - Save filter

.pic_1028

Picture: The form to save the view (F2 or Ctrl+F2) - the Save tab

pic_1029

Picture: The form to save the view (F2 or Ctrl+F2) - the Users tab

If you click the (Style) icon pic_300i on the Users or Groups tab, a list of users (including groups) defined in the Users book(Administrator - Users - parameters - 0) will be displayed in the form on the Available records page. Page chapter).

pic_1031

Picture: A form displayed after pressing the Style icon

There are all items of the Available entries on the All tab, incl. items which have eventually been added into the Selected entries. Only entries which are not inserted into the left part of the form (Selected entries) will be displayed on the Unusedtab.

Book Contents

Book Index

Views Administration

If we press only the arrow button on the icon pic_301i, we will display the menu of saved views and the menu for Their administration.

pic_1033

Picture: Expanded menu views in the Sales Orders book

When you open the Administration menu, a form with defined and saved views is displayed. There it is possible to create new sorting, delete the saved one and make further modifications in this form. All the saved settings are displayed in the columns menu.

pic_1032

Picture: The form for saved views administration

Icons description:

Pic_1031i

It opens a form to define a new column.

pic_200i

It opens a form to define the sorting on which a light indicator is positioned now. Here you can edit the given setting.

It deletes the saved view, on which a cursor is currently positioned, from the list.

Restore (F3).

pic_291i

The cursor moves to the first record of the list.

pic_292i

The cursor moves one row up.

pic_293i

The cursor moves one row down.

pic_294i

The cursor moves to the last record of the list.

Book Contents

Book Index

Menu table

If you paste documents (cards), a selection menu can be activated by F12 key or by combination of Alt+Down_Arrow keys within some items.  A list of the items that you can use upon the selection is displayed in the selection menu. You position the cursor on the required item by Arrows and by pressing Enter key you paste the item to the document.

Picture: Selection Menu of Banking Institutions

The selection menu will be displayed automatically if the item has to be pasted automatically. The selection menu will be displayed also in such a case when you paste an item to the field that exists neither in database nor in the selection menu.  Menu table You are not allowed to continue until you correct the mistake.

It is possible to add another item to the selection menu. After pressing Ins key a form for a new item definition will be activated. You paste the required data to it and when you finish pasting, the new item will be added to the selection menu by Ctrl+Enter keys.

Note: It is possible It is possible to authorize selected users to edit or amend selection menus in Administrator module (see the rights description in  the chapter Administrator- Users- parameters).

Graphically the selection menu has not been different from the standard book of documents. It can even be usually in offer table to perform the same operation as in the document book itself.

A special type of menu tables are simple code lists (saved in SpeStr database). It deals with Different codes, centers, etc. Each information in the code list is consisted of an abbreviation and a description. The abbreviation length cannot exceed twelve characters (letters and digits). That abbreviation is pasted to documents.  Only the description can be updated in the code list (by F5 key) but NO abbreviation. For a normal user it is impossible to delete a record.

Book Contents

Book Index

Searching

There are a few possibilities how to search a needed document, resp. more documents, inthe programme. The advantage is a possibility of search both in the table of documents and upon browsing in individual documents and all that on a random page of the document.

Book Contents

Book Index

Scroll

Grey Plus key (numeric keyboard plus) is scrolling in ascending order in particular documents, it means forward.

Grey Minus key (numeric keyboard minus) is scrolling in descending order in particular documents, it means backward.

Upon activated filter the scroll will be executed only in the documents that correspond to the filter setting. 

If Search is activated, scrolling is performed only in documents corresponding to the search conditions (eg in the invoices of a single business partner), not only above the documents but also above the table of documents. The function Search - page is described hereinafter.

PgUp and PgDn keys enable to scroll page by page up and down over the table.

Ctrl+Home keys set the  cursor in the table on the first record, Ctrl+End keys on the last one.

Note:  In the books of modules and on some of their pages it is possible to scroll by a vertical scroll bar (a small quadrate in the right vertical bar) As the total number of records and the position in overall table, the slider always returns to its stable position in the middle of the bar when scrolling. It cannot be Moved with like in Other programmes.  The Mouse Wheel can be used for scrolling inthe table too.

Book Contents

Book Index

Search Field

For easy searching of selected items as in the table of documents as well as right in Documents in Browsing , serves locator, i. e. free field with flashing cursor in screen header.

Search Field Types:

Sorting:

 In some cases it is possible to sort the items in the selection by various keys. A typical example is a selection from the code list of Post Codes. PSČ code list Here it is necessary to search cities either by post codes or by their names. It is possible to switch among particular types of sorting either by Alt+Z hot key or by pressing 'Z' button.

Picture: Sorting in Suppl./Cust. book

Attention: The programme stores the last selected type of sorting even if you "exit" the appropriate book.  This rule has not been valid in that case when you activate the code list from editable fields. For these fields, the sorting will always be the default for that field. E.g. In purchase or sale item you can run the sales order code list in which you set the sorting according to the description. Upon another inserted item the sorting will be again according to the abbreviation.

Book Contents

Book Index

Fast Search Alt+F7

You can activate the search function by pressing Alt+F7 keys. The form to define conditions will be open. After defining the conditions and pressing the Search button, the first selection will be executed. That way the fast search has been activated (the actual search is marked in the status bar of the screen).

Fast searching returns the corresponding records according to the user selection in the form of a marked text directly in the Book or in the Container mode. It is possible to browse the filtered books by means of Ctrl + grey plus (forwards) and grey minus (backwards) keys, but in the table it is also possible to look into the document by means of F4 or Enter key regardless of the searching is turned on. (It is possible to return back into the table and keep searching by means of Esc key.) 

Picture: Searching menu in the Sales orders book - ALT+F7

Field Description:

Search text

Type the search string into this field.

Direction

 

 

Forward

Search is executed forwards.

 

Backward

Search is executed backwards.

Scope

 

 

All records

The whole range of records is searched.

 

From current record

The searching starts from the record on which the cursor is currently set.

Options

 

 

Case Sensitive

The search will distinguish between uppercase and lowercase letters.

 

Current column only

The search executes only over the column which the cursor is set on.

 

Search in memo fields

If a "Memo" type field is being searched, the whole field is searched.

Result

 

 

Update container

Existing container is deleted and records corresponding to the defined search parameters are inserted to container.

 

 

Update marking

If any records are already marked , they will cancel this marking. it marks such the records that match the defined search parameters.

 

Create filter

The records selected by using the Find all or Filter button are inserted into a filter.

Operation

 

 

Create

The result will contain the currently searched expression only.

 

Add

Additional searching. It is added to the already found records.

 

Remove

Additional searching. It is removed from the already found records.

Buttons Description:

Find all

When you press this button, all the records available in the given data module state are gone through and those, that correspond to the search parameters, are marked with

Filter

The button is enable if the field Search in current column only is checked and if this column is of a string or widestring (characters) type. The button searches for the required string in the currently selected column. Matching records are inserted into the filter.

Book Contents

Book Index

Search by Notes

Another possibility of conditions upon the documents selection is a test on the notes that have been attached to appropriate documents.  The search according to the notes as well as according to other conditions (e.g. document items) is identical with the conditions definition of the evaluating filter according to the items. 

Book Contents

Book Index

Full-text Search

 Full text search serves for seeking of selected text parts that can be located at random position.  Special forms both for fast search and for sorting have been dedicated in conditions of the selection. In addition, these forms are case sensitive; it means they enable to distinguish between small and capital letters.

There is no special key for full-text search but you define it in the forms Field Text, Note Text and Link Text. You can activate these forms e.g. when defining conditions in the form for Fast Search Alt+F7 (see the corresponding chapter).

Picture: Form Text field

Type a text, that you want to search, into the field Search string. Hereby written text must absolutely correspond to the searched text; otherwise the search will not be executed. You can check the Use Wildcards (*,?) option when entering a search text. Wildcards can substitute a part of the searched text.

Wildcards in Forms:

'*'

substitutes a few various characters (it can be located at the beginning, in the middle, at the end)

'?'

substitutes one specific character (it depends on the location)

Check Case Sensitive field to recognize the case (small or CAPITAL letters).

You can also use this searching upon columns parameters setting (see the Basic Functions - Module Menu Functions - Display - Column Parameters chapter ). Thus in the form Parameters Greater Than you set the conditions to the field Full Text. Here, in addition, you have to use the characters for distinction between small and CAPITAL letters:

'.'

substitutes a few various characters (it can be located at the beginning, in the middle, at the end)

'^'

substitutes one specific character (it depends on the location)

Book Contents

Book Index

Reduction search

Reduction search searches the text quickly. The advantage of reduction search is that the searched records are filtered, and only the filtered records remain displayed in the form. It is used in generated forms.

Reduction search:

pic_3403

Picture: Reduction search - substring

pic_3404

Picture: Reduction search - substring - more words

pic_3405

Picture: Reduction search - wildcards"*"

pic_3406

Picture: Reduction search - wildcards"?"

Book Contents

Book Index

Search in drop down menu

In  Searching works ingenerated forms in the fields that contain a drop-down menu (combo box) now.  You can use this function e. g.in inserting a new wilcard to K2 desktop – the form for inserting a new book is  in the Form field.

Searching works in this way:

Book Contents

Book Index

Print

Self-produced internal programme AM is used to display print reports. It is also important as a tool for creating these print reports.

Types of Print Reports:

K2 Script

It deals with a proper program interpreter. It is based on Pascal programming language. Sources are in *.PAS files:

K2 script can be used for random computations, local design schedules creation, respectively for direct writing to K2 data.  It can be also used for activating of random K2 functions and at the same time for initializing of random alternative programmes. K2 Script can use OLE for communication with other programmes.  Thus, by this tool comparable operations can be realized as for example with  Visual Basic product  with such a difference that hereby the support of K2 environment with all program objects has been built-in automatically what means substantially more flexible programming and then also the program running than if all K2 functions would be activated by OLE from Visual Basic, or rather from another development tool.  However, also this way is possible.

Book Contents

Book Index

Classic Forms

Book Contents

Book Index

Activate Output Reports

Output reports can be activated in following ways:

Book Contents

Book Index

Print by F9 Key

Print reports and scripts can be activated by pressing F9 key on a book or on a document. Selection menu, which contains inserted output reports, will be activated after pressing this key. In the picture you can see the reports separation into so called Topics that are folders under which the appropriate report is placed. It is possible to expand (collapse) menu of the individual folders by double click of the mouse or by using Enter key.

If you want to change the themes order that is displayed  on the screen in the book, you position the cursor on one of the t themes and press Alt+Grey Plus keys. Thus the whole folder (including all submitted reports) will move downstream. By simultaneous pressing of Alt+Grey Minus the folder will move upstream.

Picture: Book of Submitted Output Reports - F9

You can select the required report by Up and Down Arrows and confirm the selection by Enter key. Standardly, a report can be displayed on the screen, printed on a printer or written to a file. You execute the selection of the output by a click on Screen, Printer or Export buttons. The report creating can be aborted by Esc key.

Note: After an output report initialization queries can follow that deal with other input parameters which must be defined for the appropriate report.

Book Contents

Book Index

Browse Print Reports:

pic_1128

Picture: The form to browse the Print Reports

Book Contents

Book Index

Print from Standard User Toolbar

Standard user toolbar menu is another possibility how to initialize an output report or a script. In Reports and functions that can be activated over a certain book are included to that toolbar. Alongside every included report, an icon and a report abbreviation have been displayed. The report will be activated by a mouse click on its icon.

Note: Closer description of the user toolbar including new functions submitting is stated in the chapter Module Menu Functions - Display - Define Toolbars.

Book Contents

Book Index

Print from Tree Menu

In Basic print reports for every module are included in the tree menu. Those reports are marked by icons pic_268i or pic_270i (in statistics and evaluations). Print of the selected report starts by a mouse clicking on the icon. For the print, the same rules apply as for the print by F9 key or user toolbar. If you start printing outside the data module of the report (e.g. from the basic desktop), first of all the form to enter filter conditions is displayed.

Picture: Form Conditions setting - Filter of Invoices Out

In the form of a filter, select the conditions that we are interested in when printing the report. After you enter these conditions, the report will be printed.

Example:  Choose the report Invoice Out from the tree menu (Sale - Invoices Out - Printing of documents - Lists). The form for filter conditions setting will be displayed after pressing the icon.  Set e.g. "AB GROUP" company tothe field Suppl./Cust. and after a click on OK button, the report will be printed on the screen.

It is also possible to run scripts or functions from the tree menu.

Book Contents

Book Index

Add New Report

If the current selection menu of the selected output reports is displayed on the screen (either by pressing F9 key or by activating fromthe user toolbar), it is possible to add another output report to this table.  After pressing Ins key you will select the item with assigned name Table from the book of Reports.  Those are loaded from database, and if there is no option Run scripts only from database in Client parameters, also from address book [K2]\SESTAVYW\SPECIAL.

In Fields with individual types of output reports and scripts are stated in the header of this table. Menu in the lower part of the table keeps changing in accordance with the field that is checked.  After checking of all the fields the reports menu (further the reports menu) is complete.

Data in Report menu:

K2 Script

*.PAS

K2 reports

*.AM

K2 Plugin

 

Packages

*.BK2

Picture: Table of All Defined Output Reports - Ins

Note: After K2 Programme reinstallation the reports menu is empty. After the first log-in of any user to the programme, so called reports registration will be automatically processed and by that the list of reports will be loaded.

If new reports were created and submitted to STANDARD or SPECIAL directories, it is necessary to actualise the reports menu by Registration of New button. That way, the selection menu will be updated by the new submitted reports. Alt+F3 keys can also be used for the selection menu actualisation; that way, a deletion of all the reports from the menu and a subsequent creation of the new menu will be executed.   The reports and scripts that were previously deleted from directories STANDARD or SPECIAL will be deleted from the reports menu.

Filter Selection from the reports menu and scripts you execute either by Arrows or by Search Field (search by a key word). If a record is found (and indicated by the light indicator), you confirm it by Enter key.

Book Contents

Book Index

Report Configuration (1st page)

Picture: Report Configuration Form - 1stpage Page chapter).

After pasting other output parameters (described in following text) you can confirm the selection by Enter key. Thereby the new output report will be displayed in the current table (reports menu). 

Field Description:

Original Name

Selected report name, resp. K2 script, assigned by the producer.

Report
(K2 Script)
(Class)

Name of report/script or "Plugin" (the field is then named Class) will run.

Name

A name of a selected report that will be displayed in the table of submitted reports. Abbreviation of the submitted report.  We recommend so that this name was as short as possible with regard to adding of the report to the user toolbar.

After the report submitting you can change that name; it means the name will be different from a description in the field Original Name.  That change will be valid for the whole company.

Abbreviation

Abbreviation of the submitted report.

Theme

 In this field you can select a theme (folder) where the report will be included in the course of report submitting. This theme will be displayed on 1st  page of the reports menu. Another item can be added to the list of themes that are available by Ins key.

Icon

In From this field it is possible to assign an icon to the appropriate report. That possibility is useful if you want to add reports to the user toolbar because the icons help for easier orientation among the reports that were added to the toolbar. Panel

Group of Prints

Selection from menu tables, you can assign a report to a group of users, which can restrict access to this report. If there is no group of prints defined, the appropriate report will be accessible to all the users who have access to the appropriate module. 

Note: The user is assigned to the print group in Module Administrator - Users on 3 Rd page.

Local Class for

In this field it is possible to class a report to the only concrete user. The user icon will be displayed on zero page of the form in this report. If there is no group of prints defined, the appropriate report will be accessible to all the users who have access to the appropriate module or have set right Administrator - Reports and Functions (F9) - Display Local Sorting.

Printer

Presetting of a printer where you require printing of a report. The field can be left empty.

Pages, Copies

You can define a range of printed pages, resp. number of copies. Definition of these parameters is not necessary.

Landscape

Landscape format of paper setting.

Assemble

Check this flag if you want to print the whole copy of a document all at once and then print another one. If all the copies of the first page are to be printed at first and then consequently copies of the next pages, do not check that field.

Book Contents

Book Index

Report Parameters (2nd page)

It is possible to define input parameters of a report. They are divided into basic groups:

Picture: Parameters of Appropriate Report -2nd Page

Picture: List of all parameters for Appropriate repost - Ins

General Parameters of Report:

Action_ApplicationAfter

Run the application after the report - write the application including the path to be run after the report is calculated, in the text.

Action_ApplicationBefore

Initializes Application before Report.

Action_AssociatedAppl

Initializes Associated Application with Exported File - if an exported file is a part of the report, it is possible to define its opening by this parameter, resp. to define print by associated application in Windows (e.g. MS Excel opening etc.).

ESign_ThumbPrint

Certificate (Thumbprint)

ESign_ToSign

Sign, do not sign, according to certificate

F9_TargetExport

Target of Export (File, Mail, Outlook …) - this parameter defines a technique of export.

F9_DoNotInitialize

Does Not Initialize Proper Report - by this parameter it is possible to achieve that only associated actions (application initialization before and after, a file opening, mail sending etc.) will be executed without the proper report, resp. K2 script activating.

F9_Overwrite

Overwrites File by New Export Y/N - that way it is possible in advance to define the protection against overwriting of files without necessity of its definition upon every run of the report.

F9_HideLeft

Hides Left Button Y/N - three buttons  with standard outputs - Screen, Printer and Export are available for the initialization. The number of buttons can be reduced and it is possible to assign another meaning to them. This command hides the left button.

F9_HideRight

Hides Right Button Y/N.

F9_HideMiddle

Hides Middle Button Y/N.

F9_File

File name with Export - will be used in Case of export to file option.

F9_TextLevého

Left Button Text - changes the description of the left button.

F9_TextRight

Right Button Text.

F9_TextMiddle

Middle Button Text.

F9_ButtonToEnter

Button Displaced by ENTER - a preset button that will be implicitly activated by Enter key.

F9_Type

Exported File Format (DOC, HTM, TXT…) - hereby it deals with exported files formats supported by CRW.

F9_MeaningLeft

Left Button Meaning - assigns meanings to particular buttons. This concrete command changes the original meaning of the first button.

F9_MeaningRight

Right button meaning.

F9_MeaningMiddle

Middle button meaning.

Language_Fields

Language of additional fields inRPM reports.

Report

Language_Report

Language of textsin RPM reports.

Report

E-mail_address

Email Address.

Email_BCC

Addresses for other inherent distribution.

Email_CC

Addresses for other distribution.

E-mail_Password

A password to log into an e-mail.

Email_Send

Sends directly without a mail dialog Yes/No.

Email_Profile

A profile for log-in to mail functions.

Email_Thing

Brief mail description.

Email_Message

Message delivered by Email.

Preview_GridName

Number of grid connected with preview.

Preview_K2FormLook

Form mode in which is preview displayed (in look-up, in book, in both of them).

Preview_K2FormMode

Form mode in which is preview displayed (in Change mode, in Browse mode, in both modes).

Preview_PageNames

Pages displaying preview.

Script_RestorePosition

A position restoration after a script.

SQL_DatabaseName

A name of SQL database for SQL tablesin reports.

ReportTitle

SQL_Password

SQL database user password.

SQL_ServerName

A name of SQL server for SQL tablesin reports.

ReportTitle

SQL_UserName

SQL database user name.

Book Contents

Book Index

Parameter

We can set a default value for each selected parameter, or specify or limit the entry of permitted value.

pic_4296

Picture: The Parameter form

Value

Set the parameter value with which the inserted report will be run.

For the parameter of Boolean type select the value Yes/No. For numeric parameters, enter numerical values. For string parameters, enter the required text (e.g. Title parameter for standard purchase and sale documents).

Description

Parameter's description. It can be customized.

Manual entry

If it is checked, the Parameter form, where the required parameter value can be selected, is displayed every time you run the report. Typically, it can be used if the parameter value is different for each running (e.g. customer selection, article ...).

Auto entering

The parameter value is generated according to the defined formula.

Listing

It can be used if it is allowed to enter values separated by semicolon into the parameter. (e.g. stocktaking for specific warehouses).

Interval

It allows you to limit the list of allowed values to a specific interval.

Book Contents

Book Index

Edit Report Parameters

If there If you need to change output parameters inthe already submitted report (e.g. set a number of copies, change report parameters or similar), you select this report from the selection menu of output reports. By means of Arrows you will designate the report with the light indicator and press F5 key. On 1. 2. Thus 1st or 2nd page of Reports book will be displayed where you can execute the changes. The executed changes will be saved by pressing F2 key.

Book Contents

Book Index

Possibilities of printed report

You can print the report, e. g. export it into required file format or send by e-mail.

pic_2921
Picture: Possibilities of report

Description of functions:

pic_566i

After you press this button, the menu will appear and you can select the report options.

pic_2922

Option Not divided is set by default. This means that one side of the report is always displayed.

Option Side-by-side divides window into two parts vertically. In The same report is then displayed in both parts.

The Above option works similarly to the previous option, but splits the window horizontally.

The last two options are used for better clarity of data, e. g. when checking values between the top and bottom of the report. Each half of the window has its own slider.

pic_567i

Pressing this function displays the group tree (groups) in the left part of the screen. The groups are displayed for all printer documents.

pic_2923
Picture: Display group tree

pic_568i

Increases the zoom of the report. In Field with value with Percentages you can set a more accurate zooming of the report.

pic_569i

Increases the zoom of the report.

pic_130i

Prints the page at 100% size.

pic_571i

Displays the entire report page.

pic_572i

Enlarges the report to fit the entire screen width.

pic_291i

Jump to the first page.

pic_292i

Switch one Page backwards.

pic_293i

Switch one Page forwards.

pic_294i

Jump to the last page.

pic_573i

Print report.

pic_574i

Enables to export the report into file, application, or send by email. The report can be exported to the following formats: *.MHT, *.HTM, *.XLS, *.XLSX, *.ODS, *.SLK, *.RTF, *.PDF, PNG picture.

pic_575i

The report is exported in * .PDF format to an application supporting this format.

pic_576i

Exports the report to * .PDF and then enables to sent it by e-mail.

pic_577i

Export options on/off.  Ifthe option is disabled, the export settings form will not be displayed, e. g. for export to * .PDF, to e-mail.

Book Contents

Book Index

Remove Report

 Use the arrow keys to highlight the report that you want to remove from the menu tables and press the Del key. After the positive answer of the query in the dialog box, the report will be removed from the selection menu. 

Book Contents

Book Index

Start Batches of Prints

 Start batches enable, within areport submitting to the selection (by F9 key), to define directly a sequence of activating of filters, scripts and reports. For simple sequence of steps it is not necessary to define a separate script or similar. Another advantage of this procedure is the absolutely simple control that is intended also for current operators.

Example: For better understanding we will explain a batch assorting procedure over invoices out. We want to include the List of Invoices report into the print reports menu and we want to run this report over filter of invoices at the same time.

Procedure upon Start Batch Assorting:

Picture: Input Form for Batch Assorting

Note:  Reports defined in the batch are to be activated in turn in the same order how they are defined. Because inserted reports and scripts are sorted in the alphabet order according to their names, it is necessary to customize their names adequately (for example by numbering of the items) so that the particular functions are to be activated in the correct order.

Now you have to define the data module over which the batch is to be activated.  Over the item Table, on 1st page, use the Possibilities button and select the required data module Invoices Out. Leave the flag checked next to the Activated Evaluating Filter field.

Picture: Data Module Selection for Batch Assorting in"Table" Item 

Picture: Defined Batch of report

Note: By the same procedure it is possible to assort a start batch of print to the standard user toolbar and then to activate it from it by a button. 

Simultaneously you can insert also selection (TQueryED) into the batch. instead of filter. In the form for configuration of selection there the Run in batch on a current data module is checking field. This field is not checked by default.

If the flag is not checked, then the selection is run over data module that is defined by setting. And the further classification in the batch overtakes this data module (analogous to the Table plugin)
If the flag is checked then the selection is run over a current data module or over module that is specified previously in the Table plugin (TExplicitDm).

If the selection is not inserted in batch, then this flag is not taken into consideration.

pic_2408

Picture: Configuration of selection

Book Contents

Book Index

Reporting reports

IS K2 offers the possibility to record each run of reports and documents that were processed by the report. It also allows archiving output for printing, blocking printing of documents that have been printed at least once. Saves information about the document, who, when, or where to run that report.

In the Reports book on the 3rd page, you can log print, export, or display records to the monitor.

pic_1087.png

Picture: Reports book - 3rd page

Field description

Logging

This field indicates, which report will be logged. In The Reports Logging book, accesses to the respective reports will be recorded as specified.

Group

Particular reports can be divided into different groups as needed. Pressing the Display Records button opens the Reports Logging book, which displays filtered records by the selected group.

To printer

Operations will only be performed to run the report on printer directly from F9 or from preview the report using the print icon (this only applies to AM reports, not RPMs).

Export

Operations that only export into applications or into file directly from F9 or from preview the report using the print icon will be started (this applies only to AM reports, not RPMs).

To monitor

Only monitor display operations will be performed.

Archive

By clicking on Archive, the system will archive the data into "* .pdf" document. This document will be in  the Reports Logging book on the 1st   page of The related record. The directory "REPARCHIVE" is used for physical storage on the ".pdf" documents inthe company directory. 

The record to each processed document

Checking this option saves each record to be processed by that report in the Reports Logging onthe 1st page.

Blocking

This field provides options to prevent a particular document from being printed more than once. If any option other than Unblocked is selected, the Archive and The record to other processed document check boxes will automatically be inaccessible to the user, and the system treats themes checked. 

Rights

The 3rd page of the Reports book can only be edited by the user who has in Book User on 5 th page page in section Administrator / Reports and functions F9 set the right Change logging parameters of reports and functions.

AM report

If it is necessary to always create a record for Logging for a report, it is possible  to set the "Required" attribute to "True" in the report properties (after opening the Ctrl + F5 (Object inspector) proposal).  This feature ensures that the report will only be opened if  the Logging field is checked on the 3rd page. Otherwise, an error message appears and the action to run the report ends.

Possibilities of Blocking field

A running report (on page 0) that has in the book Reports on page 3 in the Block field selected from values "Archive", "Archive or run" or "Block" run in the standard way. However, if the system detects that this report has previously printed a document that the user wants to reprint now, it will stop printing and open the form appropriate to the selected value.

Pic_1117

Picture: Selections for Blocking field

Archives

When you run a report, a form opens all the documents currently being processed for that report. Documents which have already been run at least once, have a graphic symbol “Prohibition” in the appropriate column. The Archive button can be used to open an archived report with documents that are now blocked.

PIC_1119

Picture: Blocking "Archive" - 1st page

The 2nd page of the blocking form will display detailed information about running the report. This page is the same for all the blocking statuses.

The left table shows the report that was started and to which the blocking is linked. The right window displays the documents to be processed by the report.

Pic_1122

Picture: Blocking "Archive" - 2nd page

Pic_1120

Picture: Blocking "Archive" - without details

Archive or Run

The form offers the Continue button to continue running the report or the Archive button to open the archived report withthe documents that are now blocked. documents that are now blocked.

Pic_1121

Picture: Blocking "Archive or Run" - 1st page

Block

The form does not offer any operation, just shows the details about blocking.

Pic_1118

Picture: Blocking "Block" - 1st page

Reports logging book

Displaying Reports logging book in Book Reports is possible by key shortcut Ctrl+F4 from Book Reports or by button Show records from 3. page chapter).

Pic_1123

Picture: Reports logging book

Pic_1124

Picture: Reports logging book - 1st page

Field Description:

Group

Displays the selected group, which is entered on the 3rd page in the Reports book see above.

Number

The record number under which the blocked event is saved in Reports logging book

Name

Report name.

Runs by

The User name, who run the report. The date and time, when it has started.

Target

It displays the field in the way the user wanted - to monitor, export, print.

Definition 1

The name of the report or support script on the disk.

Definition 2

The name of the report or support script on the disk.

Archives

Name the ".pdf" document that archives the report output as run by the user listed in Run field in A given date and time. Pressing the Open button opens the archived document.

Meaning of graphic symbols:

The report is blocked (B column).

Output status – refuse (O column).

Pic_1124i

Output status – allow, e. g. when blocking "Archive or run", after the Continue button is started (column O).

Pic_1122i

This exclamation mark notifies you that the record has been changed.  If the user wants to change the record from blocked to enabled, he/she presses F8 or Del to unlock the record for running the report (the "Stop" symbol disappears from column "B"). Using these keys, the system will record the manipulation and the "Exclamation mark" in the MB column will remain when the record is returned (MB column). 

Book Contents

Book Index

Automatic report

The advantage of an automatic report is the simple ability to create an output report without a proposal in the editor of AM reports, the look of which is based on the form of the currently running and configured book.  You can find the icon for printing automatic report in the bottom toolbar. If we press only the arrow pic_379i button next to the icon pic_301i, we will display a menu of saved automatic reports.

pic_2252
Picture: The expanded menu of automatic reports in the Sales Orders book.

Description of the automatic report menu:

Administration

After opening the Administration menu, the form for administration of automatic reports will be displayed. Working with the automatic report management form is similar to working with filters, see chapter Saving a filter in the Basic functions book.

Pressing the icon pic_379i, the form for an automatic report definition will be open in the bottom toolbar.

pic_2021
Picture: Automatic report

Field Description:

Title

Title of report.

Format

Here select the paper size for which the report will be created and whether it will be printed in portrait or landscape format.

Display options

Here we can choose if we want to wrap the text, display only data for the data export or whether we want to use the name of the filter for the report title.

Template

This drop-down box contains a list of predefined templates (default, bars, sum, table, sum - 3 levels, sum - 6 levels). It is possible to create a new template or edit an original one.

Description of functions in the sorting/grouping bar:

pic_2253
Picture: The sorting/grouping bar

In This proposal, you can choose according to which field the records will be grouped by means of the checkbox for grouping. E.g. when the field "Book" is checked, records are grouped according to the book. Icon pic_374i allows you to sort records in ascending or descending order. pic_377i performs sorting by an aggregate value. By icon pic_376i it is possible to add a column according to which you will sort and group. Icon pic_375i removes an inserted column. Pressing the icon pic_523i each group will be printed on the new page. The icon will be changed to pic_524i. After pressing it again, printing to the new page turns off.

pic_2247
Picture: Automatic report - book and sales order number display

Description of the other functions of picture:

You can select printed columns in the proposal. By icon pic_376i you can add a next column which will be printed on a report. Icon pic_375i removes an inserted column. pic_377i runs an aggregate function (Sum, Average, Maximum, Minimum, Number). If an automatic report has been started by using the tool pic_379i and a numeric field is selected in the grid, then the sum aggregation will be automatically created on this field. By switching the icon on pic_378ithe minimum column width will be set. The minimum width is indicated by a black line. In fields' bar, it is possible to adjust the columns width by dragging the divider between the fields. If the Ctrl key is pressed when the width is changed, the width adjusts only within the overall width of the report. Columns can also be moved between each other by dragging the entire field. Columns can also be moved into the sortings/grouping bar. If you hold Ctrl key when moving the column, then the column will not be moved but copied into the sorting/grouping bar. After clicking on the column name, it is possible to change this name.

Button Short / complete report

A report in short variant prints only 5 records. It is displayed aligned with the fields' bar. This is the default state of an automatic report proposal that saves the time needed to display the report, e.g. after adding the field.

pic_2248
Picture: Automatic report - the Short / complete report button - short report mode

The Complete report mode displays all the data as the resulting report will be displayed (it does not actually need to run it). The disadvantage of this mode is the longer formatting of the report when changing the automatic report definition.

pic_2250
Picture: Automatic report - the Short / complete report button - complete report mode

Button Adjust columns width

It serves to adjust the width of the fields exactly to fit the width of the used format. Recalculation preserves the mutual proportions of widths of individual fields.

pic_2249
Picture: Automatic report - the Adjust columns width button

The defined report can be run, saved or it is also possible to edited this proposal inAM editor. 

pic_2251

Picture: Automatic report - menu of actions over report

Actions Description:

Run report F9

A report is run in a common AM report preview.

Edit report Ctrl+F5

A report is generated and the AM editor is run on it. This report can be saved as a common AM report and it can be included into F9 or a user bar.

Save Ctrl+S

The report definition can be saved for a later starting. This saving is similar to  saving e.g.filters and is subjects to the same rules. In This case, not a report but its definition is saved. Reports can be run in the lower toolbar of the module using the icon pic_368i, where all saved automatic reports are visible.

Save as

Save filter under The selected name, label, user, level... The filter can be activated at any time again.

Properties

Properties of the saved definition of report. Data can be adjusted here.

Book Contents

Book Index

Universal Forms

Book Contents

Book Index

Import reports and scripts from the classic forms into the universal forms

Placing for scripts and reports in F9 in the classic forms is not identical to the placing for the universal forms. By using the function no. 1230 - Import reports and scripts, it is possible to import the placing in bulk from the classic forms.

pic_4098

Picture: Import Reports and Scripts

"Printing groups" are not used for placing in Universal forms, but "User Groups" are used newly, that's why it is necessary to manually match original Printing groups with User groups within import of placing or enable automatic creation of new User groups. If the user chooses the option Create automatic groups, then new User groups accordant with Printing groups will be created in the User groups book by the system and they will begin with "ST_". Import of placing according to the selected action will be executed by using the button Run import of all forms.

Importance of activities:

Create new users groups

The option creates new groups in user groups ("ST_ *") according to the current print groups automatically. It automatically assigns user to these new groups if he had assigned a given print group. And these new groups will be used in the blue F9.

Manual mapping of user groups

This option displays a tab of mapping where it is necessary to assign Printing groups to User groups and then the Universal F9 will use these one in the form.

Book Contents

Book Index

Print by F9 Key

Print reports and scripts can be activated by pressing F9 key on a book or on a document. Selection menu, which contains inserted output reports, will be activated after pressing this key. In the picture you can see the reports separation into so called Topics that are folders under which the appropriate report is placed. It is possible to expand (collapse) menu of the individual folders by double click of the mouse or by using Enter key.

A report or a script from the Reports book will be added to the list by using Insert key. new report, script or batch from the database or from a file can be added to the list by using the option New in the module toolbar. To edit the script, press Alt+F5 key, edit the report by Ctrl+F5 key, and edit the new report by Ctrl+F6 key, or by right mouse button.

pic_4099

Picture: Display Icon

Available functions:

Previous

The light indicator moves to the previous record of the list

Next

The light indicator moves to the next record of the list

New Ins

It opens the book of reports and enables to select a report, script or other function from this book.

New - report

It opens the form to insert and define a new report from a database or a file.

New - script

It opens the form to insert and define a new script from a database or a file.

New - batch

It opens the form to insert and define a new batch from a database or a file.

Change

Change Record

Copy

Copy record

Favourite - Add in toolbar

It adds a report, a script or a batch, on which a light indicator is positioned, into the module toolbar

Favourite - Add in toolbar into group

It adds a report, a script or a batch, on which a light indicator is positioned, into the module toolbar into a group. A group, into which it will be added, is defined in the detail of a record. The tree structure of folders can be created in detail in the Group field and "/" can be used to separate the tree levels e.g. Documents/FVOstrava.

Favourite - Do not display in toolbar

It cancels a placing of report, script or batch from the module toolbar.

Show also from toolbar

It displays/hides reports, scripts and batches, which are placed in the module Toolbar, in the list.

In the table view, you can see clearly the path to the file, placing into group and the level of classification.

pic_4100

Picture: Table view

When you create a new record using the New toolbar button (or the right mouse button), you can choose from the list whether to create a new Script, Report or Batch. In that case a new window opens, where you can specify how you want the script (or report, batch) works. Once a script or report has been successfully listed, it can run bx means of the buttons at the bottom of the window or by double mouse click. In the case of report, you can run it by pressing Enter key.

pic_4926

Picture: Include a new script

Field Description:

Name

The name of the script that appears in the Scripts and Reports list.

Description

Script description that appears in the Scripts and Reports list.

Icon

Icon that appears in the Scripts and Reports list. It is determined for easier recognition among individual items.

Group

The name of the group where the script will be included. Groups are displayed when the Icons view is turned on. The group name is also taken when the report is placed on group bar.

Script

It opens the form to insert and define a new script from a database or a file.

Data resource.

Here you can limit the data source to specific Data Module where the script should run.

Surcharge

In this area the script can be added to a certain group of users according to Level, User, Client or Own company. Client level is selected by default here.

pic_4927

Picture: Add New Report

Field Description:

Name

Report name that appears in the Scripts and Reports list.

Description

Report description that appears in the Scripts and Reports list.

Icon

Icon that appears in the Scripts and Reports list. It is determined for easier recognition among individual items.

Group

Name of group in that the icon will be assigned on the desktop of K2. Groups are displayed when the Icons view is turned on. The group name is also taken when the report is placed on group bar.

Report

It opens the form to insert and define a new report from a database or a file.

Run as

In this field you can choose whether the report should run in a separate window or whether it should be printed or exported directly.

Use the language

If it is checked then the report is created in the selected language.

Electronic signature

You can choose whether to sign the report or not.

Data resource.

Here you can limit the data source to a specific Data module where the report should run.

Print settings

In this area you can specify information about printing, such as Printer, Copy, or Paper Source.

Export settings

In this area you can specify information about printing, such as Printer, Copy, or Paper Source.

Surcharge

In this area the report can be added to a certain group of users according to Level, User, Client or Own company. Client level is selected by default here.

Book Contents

Book Index

Views

Views are used to set the book settings - columns, column format, colour data highlighting, table status, filter conditions, sorting, etc. You can save views and run them at any time.  A button with a red checkmark will be available after the batch definition.  Contrary to Views - SQL, it has the advantage that it remembers the status of subordinary data module.

Field Description:

View

View abbreviation.

Description

Description of the view.

File

File which the view is saved to.

State of book and sorting

Saves the book status (fast filter, book, evaluation filter) and the chosen sorting type.

Columns

Saves the columns setting.

Lines and columns parameters

Remembers the set lines and columns parameters.

Form setting

Form setting - Form setting-book, warehouse, period (thus by Alt+F10).

Fast filter conditions

This field is active, if you enter a new view over the fast filter. Remembers the fast filter conditions.

Evaluation filter conditions

This field is active if new view is set over evaluation filter. Saves the evaluation filter conditions.

 

Start evaluation filter

Evaluation filter starts automatically.

  • with query - after the filter starts, a form for filter start appears (add, create, delete, etc.).
  • without query - the evaluation filter action starts automatically without starting query.

 

Start filter action

Which of the evaluation filter actions is to be started - add, create or delete etc.

save view button (in the module toolbar)

Book Contents

Book Index

Confirmation Alt+F2

The concept of document confirmation in common accounting practice does not appear, but for a program installed in network with multiple users who have access to documents, means that additional changes are impossible, and adjustments In document. A confirmed sales order has the status of a definitely concluded business agreement; a confirmed invoice is  available only inBrowse mode but not in Change mode, etc...

Properties of the unconfirmed documents:

Properties of the confirmed documents:

In the whole K2 Information System documents are confirmed by Alt+F2 keys on the 0. side of the document via the right mouse button - Confirm option. Once a document is confirmed,  no changes can be made to it. The confirmed documents are marked by a special confirmation icon, i.e. they can be distinguished from unconfirmed documents at first sight.

pic_741i icon of confirmed document

pic_740i icon of the first confirmation of stock document

Undo confirmation of documents can be done by pressing Ctrl+F2 keys or by selecting Undo confirmation option by the right mouse button on the page0. st page Document. The user has to be authorized to undo cancel. For undo confirmation of a document, confirmation date of which is older than the current date, the user must also have the right to change the confirmation date.

When the document is confirmed again (i.e. when confirming a document that has been undo-confirmed), the document is automatically confirmed on the original confirmation date. If a negative stock level should occur in the stock documents or the original confirmation date falls into blocked periods, the user can confirm the document at the current date - this action requires the right to Change the confirmation date of the relevant document.

Change confirmation date can be done by Ctrl+F5 key combination. For changing confirmation date the user must be authorized.

Book Contents

Book Index

Restore - F3

Press F3 key over a table actualises that table. It means it restores a screen. It is possible to set a time slice for an automatic restoration in User Parameters. That way displaying of the current states on the stock can be continually ensured without any action to the programme from the keyboard. 

Pressing F3 key over a document results in the document restoration; it means  putting the data in items to the same state as before the change processed.

Book Contents

Book Index

Books Alt+F10

Books (lines) serve to documents  separation to groups (e.g. in the case of contracts, orders, invoices, delivery notes, etc.) where they are individually numbered.  The division of documents into books can be compared to their classification into "paper files", in which it is possible to have separately included domestic, foreign, internal, complaints, etc.

 You can see all the books that can be set up in the K2 IS by opening the Basic Data tree menu.  Before you start work in K2 IS, it is necessary to set at least one book in every module and its numbering in order that new documents will be created correctly. Book properties can also be entered directly in offer of the given module, in Basic data - Settings section…

Information about the current opened book is displayed in the upper blue bar of the appropriate document.  If, for example, we enter the book of Invoices out, then when the state Book is switched on, the lights up  In upper blue bar description of the current book (file) - e. g. Book: 10 - Inland (abbreviation and book description). In Table are displayed all inland invoices.

If you need to switch between individual books; it means to display documents from another binder (for example foreign invoices), you press Alt+F10 keys.  Thus you activate the selection menu with set books where you indicate the selected book by Arrows. After the selection confirmation by Enter key, documents form of the new book (binder) will be displayed and the light indicator will be positioned on the last record in the table. 

Picture: Book Selection over Invoices Out Book - Alt+F10

The numbering can be set in individual books definitions (tree menu Basic data) where you can define new books and set numbers of the last documents in the appropriate book.  For the documents that are filed from the calendar year beginning, you start numbering from the number "one".

Similarly, if the documents start to be issued only during the year (e. g. during the transition from another system on IS K2), it is possible in books to set the numbering of documents from a specific number and thus follow the numbering of documents from previous system.

Book Contents

Book Index

Period

A period serves to a definition of the year when the documents are to be issued.  The period is defined inthe module Basic data - Periods where you use a new record for every year. A zero period is always obligatory.

pic_1201

Picture: Code list Periods

You can enter the period range into the field Date from and Date to on the 1st page of the record. When a new document is saved, it is then checked whether the date of the document is within the interval of the period that the user has set (the check concerns documents that are charged).

pic_3896

Picture: Code list Periods - 1st page

To set the number lines of documents in "old" books:

 In the "old"books (e. g. Books of letter post, Books of SAD and Transport) runs from the tree menu Basic Data - Books…, a new document numbering is set for each period is set as if it was a new book, only the bookmark is the same for all periods. In the individual books, it is possible to define a period interval; it means that one numbering can be continuous through more periods. If there is no book set with the period (only with zero period), documents are created continuously in this book regardless of user setting of the period.

Create Documents in Period:

Each user chooses the current period in Module Administrator - User parameters. This period is continuously displayed in the status bar (in the lower part of the screen). By current period, upon a new set document, it is determined in which numeral row a new document will be created.

Thus, for every user, it is possible to define the numeral row where he/she will issue new documents.  A user can create new invoices in the new year whereas another user can classify some new invoices to the previous year or to charge to the old year etc.

A superior document (a sales order) can be issued in one year and its inferior documents can be issued afterwards in next years. Those documents will be else created in various periods but in the only book, and they will be connected with the superior document (the sales order).

 The period can be changed both inUser Parameters and in the status bar by a click by the mouse right button on the period.  You select the required period by Enter key from the code list. The selected period will be automatically inserted to User Parameters.

Attention: The period setting in the status bar does not have the same function as a filter; it means that after a period selection, all the documents will be displayed on the screen, not only the documents from the selected year.

Book Contents

Book Index

Periods

Periods evaluates various states in determinate periods of time. Monthly slices are the most often defined periods. A longer interval is not suitable especially due to accounting, where it is necessary to perform subtotals of the general ledger no later than monthly intervals.

The periods are defined in the module Administrator - Code Lists - Periods. In the course of definition of new periods they can be created automatically by Ctrl+F6 keys. After pressing the keys mentioned above, a system notice will be displayed whether you wish to create periods for the next year. After the affirmative confirmation of the query the periods will be created automatically.

Following evaluations are made after the periods:

All the evaluations made in a selected module then refer only to the data from the preset period. 

Menu table for the period limitation can be called for example in  Accounting in in the Main Book, on the2nd to 4. Th page of The Suppl./Cust. Card in the Articles book (and also on the 6th 8. Th pages). In all entered cases you can use Alt+F10 key. Set interval of periods is always displayed in the upper blue bar of the screen.  Only the data that refer to the selected periods can be seen in the table (form).

Set the periods in The book Article:

The selection menu over Articles book enables to select a random period and thus to display the state on a defined stock at the end of the selected period. If you choose an actual period to the current date, current states on the stocks will be displayed.

Picture: Selection Menu for Period and Stock Setting over Articles Book- Alt+F10

Set Periods over Main book:

Menu table above the Main Book and in allows you to set the length of the monitored period. In the field Period From you set the month when, its first day, the period starts; in the field Period To, you set the month when, its last day, the period ends. Further, it is possible to set a book from which the data are to be displayed.

Picture: Selection Menu for Interval of Periods and Book Setting over Main book - Alt+F10

Book Contents

Book Index

Addresses

To enter the address of e. g. a customer, use the Address form. It is used in these modules: Suppl./Cust.., Contact persons, Service orders, Warehouses, Human resources, Internal documents, Cash documents, Letter mail, purchase and sale documents, Shipments.

pic_2888

Picture: Address form

Note:  If you select aPost Code from the menu, a Place is automatically entered according to the code list.  Simultaneously if you select aPlace from the menu, the Post Code is entered.  You can also add an arbitrary Post Code to aPlace. Then the Post Code is highlighted in red. Next possibility is to fill in the Place and Post Code manually without the selection from a code list

Buttons Description:

Delete

Delete all data from from.

...

The button opens the "maps.google.com" website and, if the address is already saved, searches for the entered address on the map.

Load

Loads the coordinates for the entered address.

History

Address history records, see below.

Address history

The History button is used not only for an overview of changes in the data in the history, but also for setting the validity of saved records. Pressing the button opens the Address History form.

pic_2889
Picture: Address history form

Address validity can be changed any time. If we change the Valid from field, the Valid to field automatically adjusts to the previous record, and conversely.

Note: When creating a new address, we must always fill in the Valid from field. If we leave the date zero, the last saved record will change.

pic_2890
Picture: Record validity change form

Book Contents

Book Index

Documents Specimens

For any document types you can create so called documents specimens that are used for quick pasting and creating of new documents. Due to the fact that the specimens are established separately for each book, it is appropriate to have in book at least one document created, from which it will be possible to create a specimen. (In case there is no record in the book, a whole new document can be created by means of script. Very good knowledge of the script is expected!)

Note: Specimens are saved as "xml" files to "Samples" client directory. Each record has its own unique number upon which single "xml" files are named.

Note: For better understanding a specimen and a document creation procedure from the specimen will be described over invoices out.

If you press only Shift+F6 keys in the book of documents, a menu of general specimens appears. Then from the book of specimens select a certain existing (offered) specimen by Enter key,  and thus create a new document.

Picture: Book of Invoices Out Specimens

Book Contents

Book Index

Create New Specimen

In the book set the cursor on a document which serves as a basis for specimen. Book of specimens is recalled by pressing Shift+F6 keys. For the creation of a new specimen, press Ins key and fill in the 1st page of the future specimen. 

pic_084

Picture: Creation of a new specimen for Invoices out

Field Description:

No.

Automatically assigned ordinal number of specimen.

Abbreviation

Abbreviation of specimen.

Name

Name of specimen.

Description

Further description of specimen.

Load to Specimen

Start the book of Scripts, Reports by means of F12 key or the button next to the field. You can select the script, which defines the document fields to be loaded in the specimen, from this book. In the book of scripts and reports, specimens for all standard documents are included. These preset scripts are searched according to the key word "specimens".  If no script is selected in this field, the heading of the document, which the cursor is set on, is saved as a specimen to the book of General Specimens.

Edit Specimen

Edit only specimens that have been created by a special script by this button. This operation requires very good knowledge of the script. (A new specimen cannot be edited by this button. However you can re-save an existing specimen by the Load button.)

Save from Specimen

If a concrete script is selected in the Load from Specimen field from the book of Scripts, Reports, the loading of fields from the specimen can be influenced by this script. If the field remains empty, only the document heading is loaded.

The fields of a selected document are loaded and saved to a specimen by means of Load button. If the fields are loaded to a specimen by means of a script, a message about successful loading appears. If there no script is selected in the Load to Specimen field, the operation will be executed, but the message will not appear.

Note: It is not possible to create original specimens. It is only possible to change and to edit them.

The Save Button has the same meaning as pressing Enter key on a selected specimen - it will create a new document from specimen.

Book Contents

Book Index

Create a document from specimen

 Press Shift+F6 key in the book of documents and thus you will be switched into book of specimen. Use the cursor to move to the appropriate pattern and press Enter to confirm. This way a document form opens on the 1st page in Change with data preset from the specimen. The user must complete other obligatory fields which are not entered.

Note:  InUser Parameters - General it is possible to mark the option Substitute Keys Insert / Shift+F6. This will That way the substitution of those functions will be executed - it means that after pressing Ins key the book of specimens will be activated and by pressing Shift+F6 keys a new document will be created.

Book Contents

Book Index

Module Menu Functions

If you are located inside of a module, it in means in the table or on some document page, you can see K2  System Module Menu in The grey upper bar.  It can be used for opening of the menu functions Form, Edit, Display, Tools, (Window) and Help. You can get to individual module menu functions by pressing Alt key or by a click by the mouse left button on the appropriate menu function. Further you move by Arrows (or the mouse) forward. Back to the table you can get by Alt key or by double click on Esc key.

Module menu functions over individual modules are similar. It is possible Common properties are stated in the following text, specific module menu functions will be described in corresponding chapters of the appropriate modules. 

Book Contents

Book Index

Form

Picture: The Form of the Invoices Out module menu

Book Contents

Book Index

Mass Actions

Bulk actions are used when you need to execute the appropriate action (function) over more records (documents) all at once. Menu of bulk actions is in various modules partly different. Some actions included in this menu perform the same function as shortcuts that are commonly used.

Bulk actions can be activated by the following way:

Picture: Bulk Actions - The form of the Invoices Out module menu

Actions

Description of an action

Confirm

Document confirmation (lockout) (analogous function to Alt+F2). This function sets an icon of a document confirmation and the date of confirmation of a document. After the executed action the documents will be removed from the filter. 

Confirm without Remove

Document confirmation (analogous function to Alt+F2). The selected documents will remain in the container after the performed action.

Undo confirmation

Undo confirmation of a document (analogous function to Ctrl+F2). This function cancels a flag and the confirmation date of a document.

Change Confirmation Date

It enables to change the confirmation date in the confirmed documents (analogous function to Ctrl+F5).

Cancel

Bulk cancellation of the selected documents (analogous function to F8) for which an icon of cancellation will be set.

Undo cancellation

It removes the cancellation of the cancelled documents (analogous function to F8). The icon of cancellation will be removed from those documents.

Change Record

It enables a bulk change of the selected items in records of the individual modules (see the menu of each form).

Make records invalid

It makes record invalid (analogous function to F8); it means that it forbids to use the record for the other work. This function is used e.g. for articles cards or for suppliers/customers cards.

Make records valid

Making an invalid record valid again (analogous function to F8). The record can be used after the performed action.

Change access right to an entry

Assignments of the group of rights for browsing and changing for the selected cards. These cards can be browsed and changed only by the users that have the appropriate group of rights. Other users see only crosses instead of cards. The record rights can be granted on 4th page of the Users book. 

Insert Note

A note of the same type can be inserted to the selected records.

Delete Note

The bulk deletion of a note from the selected records. 

The form Delete Notes in Bulk, where you can define a type of note to be deleted, will be activated after running the function. If you complete the field Form, notes with the same input form will be deleted. It is also possible to set an order of a deleted note. But, if the field Line is not filled, the first note of the selected type will be deleted. In this form it is also possible to set whether the records will or will not remain in the container after the executed action.

Change Items

Items, which a user specifies in a form, will be changed. The user can Add, Update, Remove the items.

Book Contents

Book Index

Actions

In Additional functions, which can be activated directly over the given module, are included in the selection menu of the module Action. Some of the functions can be suppressed over the module. For a clarity, actions are classified into particular groups:

Picture: Actions - Form of Invoices Out Module Menu

Other specific function for the given module may be included in the action menu, such as switching prices, switching between Purchase and Sales documents, recalculations over the Articles book, etc. For the sake of clarity, an overview of the actions above the Invoices Out book is given below.

Book Contents

Book Index

Basic

Basic actions concern simple functions, for example to save changes, restore, switch between a book and record.  For each action, shortcut key is given by means of which it is possible to activate this function.

Picture: Basic Actions - Form of Invoices Out Module Menu

Book Contents

Book Index

Advanced

Functions, which are related to confirmation (undo the confirmation) of documents, switching between containers, setting of conditions for containers etc., are included with advanced actions. Shortcut keys are given for particular functions.

Picture: Advanced Actions - The form of Invoices Out Module Menu

Note: Description of the specific functions is stated in following text.

Actions Description:

Save to specimen

The General specimens form to save the specimens of documents will be open by means of this action. (For the further description see Create New Specimen chapter.)

Open External Document

It is possible to attach various external documents  to every document on the9th page. to every document on the9th page. By means of this menu, it is possible to open the external document. Further work description with The notes is listed in the chapter Basic Code Lists and Supporting Modules K2 – 9th Page.) Page chapter).

Close External Document

It follows up on the function Open external document. If an external document is open from IS K2, it will be closed by the function Close External Document after you finish work in it.

Open External Document without
Check

An external document is open on 9th page. When running this function, it is not necessary to close the previous external document.

Save Default Values

Some items are preset as default by the program; it means that a user or the administrator presets a specific value to them. If there If you activate this function in New record or in Change mode after entering the individual items to the document or to the code list, the items values will be saved as default.

  From the book or from the Browse mode it is possible, by loading default values (the Load Default Values function), to create a new document where the pre-set default values will be copied to the fields that are forbidden for the user. The forbidden fields for a user can be defined on the 6th page  of the Users card (in The Administrator module).

Download Default Values

This action is analogous to F6 key (a new document). By activating the action Load Default Values  the default values (that were saved earlier) will be automatically pasted to the forbidden (inaccessible) fields of a new form.

 In User Parameters it is possible to set if only obligatory fields or also other preset default fields (flag Default values only by requested fields) will be pasted.

Adjust layout of page 2

This action is available for invoices out only. Starting an action will set the default layout of the 2nd page of invoices out.

It is recommended to run if the K2 program is running on an atypical monitor resolution or when the layout of the 2nd page of the invoice out have been customized. E.g. height adjustment of the advances section on the 2nd page of the invoice out.

Restore form layout

After starting the function and reopening the form, the form is defaulted. Suitable for use by K2 users, where e.g. parts of the forms are overlapped, or some part of the form is not available for unclear reasons.

Book Contents

Book Index

Filter

Other actions, which you can activate over the module, are accessible in Container menu. It is work with containers of documents.

Picture: Container - Form of the Invoices Out module menu

Create other container:

Some document items have also links to the other databases. Thanks to this fact, it is possible to get information by using other containers (see the Basic functions - Filters Alt+F9 - Other containers chapter). E.g. by this function you can find out from the invoices out what article have already been invoiced. 

Picture: References to Container code list

Procedure how to create this container is as follows:

Description of Other Actions:

Add to other container

The other items can be added to the already created container by using this function. E.g. if you need to add other invoiced items to the other container of articles, add another document to the container of invoices out. Then select the function Actions - Add to other container over the container of invoices, select the item marked Sales Items - Articles again and confirm the selection. After positive approval of the query, the items from anew invoice will be added to the container of articles. 

Delete from other container

This event works in a similar way as the previous one  except that the corresponding records will be deleted from the created container. I. e. if we run this action over the container of invoices out, after selecting the item marked Sales Items - Article from container of article will delete all cards that have been placed on relevant invoices out.

Adding selected ones to Container

Via this action it is possible to add records indicated by asterisks to a container. So it performs the similar function as the hot key Alt+Ctrl+Shift+F9 (however, this one also serves for creating a new container that contains only the selected records).

Example: If you need to add e.g. other documents to the container of invoices out, indicate them by asterisks (e.g. by using Ctrl+SpaceBar keys) and select the action Add selected records to container. When you answer the query positively, the new records will be added to the filter. 

Load / Save container

 It is possible to create backups of each container when working with containers. This action can be executed over the book of filtered documents when you activate the function Load / Save container. This opens the Load and save filter book, where all the existing backups of containers are displayed.

It is possible to add a new record to this book by Ins key where you enter an ordinal number and a description of a container. The backup is saved by F2 key. The newly created record will be assigned to the book. If you want to reload the container, select the option from the module  menu Actions - Load/Save Container.  Select the required container in the table by cursor and confirm the selection by pressing Load button.

If we want to delete saved container, then in the book Loading and saving the container we mark them with a cursor and press the Delete button. This will delete a container backup.

Book Contents

Book Index

Documents

Switching among modules is standardly executed via K2 Main Menu. Menu Documents speeds up switching of related modules via hot keys directly from the form. form.

Picture: Documents - Module Menu Form Invoices Out

Book Contents

Book Index

Next Record

The function Next Record enables switching to next record in the table. When browsing through a document, you scroll between individual documents in ascending order. Scrolling between individual records in ascending order enables also Grey Plus key.

Book Contents

Book Index

Previous Record

The function Previous Record enables switching to the next record in the table. When browsing through a document, you scroll between individual documents in descending order. Scrolling between individual records in descending order enables also Grey Minus key.

Book Contents

Book Index

Prices

Prices deal with all the modules that work with purchase or sale items. Rights - Purchase and Sale Switches for the display of different prices in  the table of items on 2nd page of those documents are displayed here.

Picture: Prices Module Menu Form Invoices Out

Functions overview:

Ctrl+Alt+M

Switch between Currencies.

Ctrl+Alt+B

Switch between Gross/Net Price.

Ctrl+Alt+F

Switch between Planned/Invoiced Price.

Ctrl+Alt+S

Switch between Stock /Planned Stock Price or Stock/By-Costs Price.

Ctrl+Alt+D

Switch between Price/Stock Price.

Book Contents

Book Index

Other

In Other additional functions are submitted in the menu Other. In the case of Invoices Out it deals with a transfer to partner's card and further with items decomposition according to cost centres and a contract code.

Picture: Others - Module Menu Form Invoices Out

Book Contents

Book Index

Exit

Activating of this function will close the current book or form. You can make use also of Alt+F4 keys in order to close it.

Book Contents

Book Index

Edit

In Hot keys that can be used for work with text are listed in the menu Edit.  Keyboard abbreviations and their assigned functions are identical to Windows environment. 

Picture: Edit - Module Menu Invoices Out

Description of functions:

Ctrl+X

An abbreviation for cutting of the selected text and putting it on the Clipboard.

Ctrl+C

It copies the selected text into a block.

Ctrl+V

It inserts the text from Clipboard.

Note: The same menu will be displayed after clicking by right mouse button, in Change mode of the forms, in the area of fields which are editable (they are white lighted).

Book Contents

Book Index

Display

Picture: Display - Module Menu Invoices Out

Book Contents

Book Index

Keyboard Help Bar

Activating or deactivating of the bar display in the lower part of the screen.  Digits with serial numbers 1 up to 10 correspond to the functional keys F1 - F10; a short description of the activated function is displayed next to every digit. After pressing there keys Alt, Ctrl or Shift, the description keeps changing in accordance with the actually pressed key.

Picture: Keyboard Help Bar over Book of Invoices Out

Book Contents

Book Index

Status Bar

Activating or deactivating of the bar display in the lower part of the screen. Information about Book status Status bar is divided into several parts.

Picture: Status Bar

Description of Status Bar Fields:

Part

Function

Example

See the chapter

1

Information about Book status

Book, Container, All, Fast filter, Filter

Filters Alt+F

2

Search

Document Change (*)

Search

Change

Fast Search Alt+F7

Programme Basic Control

3

Current Period

2004

Period

4

Active / Non-Active Overwrite

Rec.

Book

5

Number of Selected Records

5

Indicate Records

6

Abbreviation of Stock Selected in Articled book

EXP, MAT

Articles book

7

 

 

 

8

Abbreviation Clients in Which we work in

DEMO

 

9

Number of Records in Folder

12

 

10

Help for Toolbars Buttons

Change (F5)

Toolbars

Depending on (*) Change will be displayed in the status bar in the moment of change of any item of the document.

Book Contents

Book Index

Toolbars

Activating or deactivating of the display of toolbars with icons (buttons) for basic functions of a module. Z From this menu it is possible to set the display of standard and user toolbars. If no user function is defined, the display of the user toolbar cannot be activated.

Book Contents

Book Index

Toolbar definitions

Picture: Define Toolbars - Display - Module Menu Invoices Out

Individual toolbars definition is activated in Display module menu or by double clicks by the mouse left button on the appropriate toolbar.  A form helps to select the functions for particular toolbars. The functions can be added to the toolbar or removed by buttons Add, Add All, Remove, Remove All. Functions configuration is set by buttons Up and Down.

Book Contents

Book Index

Standard Toolbar

Functions defined by K2 Programme producer are stated in Standard Toolbar. As examples there are for example functions Save, Restore, Change, Confirm, the functions for work with documents. External documents

Picture: Standard Toolbar Definition

If you click by the mouse right button on the standard toolbar, all offered functions will be displayed that can be directly activated by it.

Picture: Functions Selection by Mouse Right Button on the line with icons (Standard Toolbar) Icon

Book Contents

Book Index

User Toolbar

In the user toolbar functions that were predefined inthe book User Functions are stated. 

Picture: User Toolbar Definition

In the user toolbar definition you designate those user defined functions that will be displayed on the user toolbar. 

Book Contents

Book Index

User Functions

The book of User Functions will be activated in Display module menu or by a click by the mouse right button on the user toolbar.  The standard control of F9 key will be displayed. A user function means a report or a script.

Picture: User Functions Book

Book Contents

Book Index

Set Table

This function enables to define a book design and columns configuration  in the book. The function will be activated in Display module menu or by a click by the mouse right button in columns headers.

Picture: Set Table - Display - Module Menu Invoices Out

Description of functions:

Select Columns

Selection of columns will affect user settings in the book.  By adding or removing of the columns the required items can be set. Detailed description is mentioned hereinafter.

Column Parameters

A selected column format is set by this option. Detailed description is mentioned hereinafter.

Default columns

This setting of the columns is defined by K2 IS producer and when you select this function the default columns setting will be restored. If you change a window format, the columns width will be automatically modified. If you decrease a window, you can see permanently all the columns but the items are displaced by dots because of the insufficient space.

Default Columns without Resize

A minimum width is defined for every column independently on the window size. If you decrease the window, the columns will be hidden little by little. Data The table items will stay unchanged.

All Columns

All possible columns of a data module are displayed upon the selection of this option. Module field can be:

  • Database - you paste to the database (e.g. in the book of Invoices Out variable symbol, currency…)
  • Calculated - they are displayed at the beginning, they are calculated automatically (e.g. VAT, Penalties Total…)

Original Columns

If we make changes in the book to to the column order, selecting this option cancel the changes and restores the column settings to the program status. The executed changes can be saved either by correct exit from K2 Programme or by activating of the function Empty Cache in Administrator module.

Fit Columns

Upon this field checking the columns width is resized according to the changes in the window size.  Otherwise, the column width is not changed. After reducing the window, the columns are gradually hidden and a  scroll bar is available at the bottom of the screen. 

A column width can be resized as needed. In column header you position the mouse to the edge line between two columns and you resize the width by dragging the edges. Columns configuration can be changed by dragging of the whole column in the book. The configuration can be defined either in the form Select Columns (described hereinafter) or by the mouse dragging.

Example:  We can set the default columns in the book of Invoices Out. You want to insert the column Number at the beginning of the table and the column Company behind it. You position the column Number by the mouse, hold down the left button and by dragging you move the cursor on the column Pr.Z. By the same procedure you move the Company column. New columns configuration will be as follows: Number, Company, AR, SO etc...

The column can be removed by this way:

pic_2343
Picture: Invoices Out book - right mouse button on the Company column

pic_2344
Picture: Invoices Out Book - select Hide Column on the Company column

Export to Excel or CSV file:

The set table can be exported to an Excel or CSV file. Thus in the table, the user can select the columns he is interested in, and then export the data from the columns to other applications. Buttons placed in the standard user toolbar are used for the export - see part Module Menu Functions - Display - Standard Toolbar.

Export to Microsoft Excel application

  • After pressing this button, data will be exported directly to Excel.

Export to CSV

  • After pressing the button, firstly write in the name of the output file and then the export to CSV will be done.

Note: The button is not placed by default in the standard toolbar.

Book Contents

Book Index

Select Columns

It affects user setting of the data displayed in the table.  Only required items can be displayed by adding or removing of the columns.

Picture: Select Columns Form

In the form Select Columns you select the columns that will be displayed in the book.   The fields of the appropriate data module that are available will be displayed in the left part.   The fields that you want to display in the appropriate order are available in the right part of the table.  Fields from the left part and from the right part can be randomly moved by buttons Add, Add All, Remove, Remove All.  The columns configuration is selected by buttons Up and Down in the right part of the table.

Next to every field there is stated the Name, the column with the Icon, Abbreviation and or rather Description.

Signification of Fields Icons in Data Module:
Icon "Picture" - deals with a field with a picture (bitmap).  For example: filed 'Z’ (Icon about  payment).

Green V icon - this icon has the fields that can be linked to other data modules, further they merge.

Create New Column:

Example: You want to add a new column with "Customer Abbreviation 1" to the book of Invoices Out.

CDo

Field selection from current data module -  in our case from module Invoices out - Number Suppl./Cust.

;

Indicates another merge.

Abbr

Field selection from Other data module - here from module - Suppl./Cust. - Abbreviation 1.

Example:  You want to state a customer city in theInvoices Out Book.

Book Contents

Book Index

Column Parameters

A selected column format is set by this option.

Ways of Column Parameters Setting:

Picture: Column Parameters Setting Form

Field Description:

Title

Setting of a column heading inthe header. Header

Heading Font

Setting of a font for the column heading (see the chapter Administrator - Code Lists - Headings - Fonts).

Align Heading

Left, right or centre alignment of the heading.

Align Column

Left, right or centre alignment of the column data.

Format

There are preset column format specimens in the menu. Detailed description is mentioned hereinafter.

Set Width

You can define formatting of the appropriate column width. The column width with the required number of characters defined by yourselves is displayed. If you extend a column, the number of characters will increase. For width setting it is possible to use all format types, the most often used formats are 'S' or 'W'. You select again from preset possibilities.

Example: In the column Town you set the width 'S10'; Usti nad L will be displayed and after the column extension, the whole name Usti nad Labem will be displayed.

Set Column

Setting is valid for the only column. Detailed description is mentioned hereinafter.

Column Parameters

Using the Alt+F5 keys in the Column Settings - Book, the user can set the column and colour parameters. The colour evaluation is set according to the levels, the higher the level, the more colouring is on the top.

  1. Level 0 - basis
  2. Level 1 - colour even lines
  3. Level 2 - colour lines with conditions
  4. Level 3 - colour columns with conditions

Set Lines

Setting is valid for all the columns in the table.  Detailed description is mentioned hereinafter.

Lines in rows

After checking of this option horizontal line ate will be displayed.

Lineate in Columns

After checking of this option vertical lineate will be displayed in the table.

Stripes at User
Set.

In the table, even rows will (will not) be highlighted in a different color if in  the User parameters The Show even stripes flag is (not) checked in Grid by different colour

Always Display Stripes

 If the flag is checked in the table, even lines will be always displayed by different colour regardless of activated/deactivated flag in User Parameters. User Parameters.

Progr. field

Display the field abbreviation from the data module Data module

Field Name

Display of field name from the data module Data module

Book Contents

Book Index

Format

At this place you set a type of formatting that is different for every column. Various types of characters are used for numbers and texts.

Review of Format Characters:

Character

Description

S

Is used for texts and stated in combination with  number. (The total width is defined as a product of the average width of characters of the appropriate font and the number of characters.) 'S' means a string of characters and digits mean a number of characters spaces included. If you extend the column, the characters setting will stay without any change.

T

The character used for the time setting; as the most often has been used in  'T4’ Settings. Hour will be displayed - min. - sec.

D

The character used for the date; the current setting'D6’. In the column the date will be displayed in the order Day - Month and Year.

M, N

The characters are used for formatting of numbers. They are used in combination with numbers (total number of characters) and special characters.

 

 

'M'

Serves to the reduction of delimiters in the case of shortage of the number of characters; it has been used upon the display in Book mode.

 

 

'N'

Displays all the characters. In the case of shortage of the number of characters, it changes to hashes; it is used in a form.

 

Special Characters:

 

 

'-'

A number is not displayed in its absolute value; it means that positive as well as negative numbers have been displayed.

 

 

'_'

A number is shortened within its number of characters; spaces (commas) has been left out (It has not been written 1 284, but 1284).

 

 

'0'

The needed number of characters has been amended by zeros from the left hand side.

 

 

'''

Usage of decimal point; thousands has been separated by a comma. Characters display corresponds to Windows settings.

 

 

'.'

Decimal point has been used instead of decimal comma.

W

Similar to 'S', width calculation based on the widest letter (most often 'W').

I

It is similar to 'S', a calculation of the column width according to the width of the number character.

P

A special character for notes; aside from it also 'F'and other 9 characters have been used (it is more complicated).

Examples:

Format

Display

Format

Display

S30

„Ústí nad Labem“

S10

„Ústí nad Labem“

D5

„11.05.99“

D6

„11/05/1999“

T1

„09:53“

T4

„09:53“

Example: Display of amount „-1,234,567.89“ in the column Price. Total number of characters including commas and the sign is 13.

Format

Display

Format

Display

N15

:1:234/568

M15

:1:234/568

N8

#####

M8

1234.568

N-15

:-1:234/568

M-15

:-1:234/568

N_15

1234568

M_15

1234568

N-_15

-1234568

M-_15

-1234568

N10`2

#####

M10`2

1234567.89

N-15'2

:-1:234/567.89

M-15'2

:-1:234/567.89

N_15'2

-1234567.89

M_15'2

-1234567.89

N015

000000001234568

M015

000000001234568

N-015.2

-00001234567.89

M-015.2

-00001234567.89

N-15.2

-1.234.567.89

M-15.2

-1.234.567.89

Book Contents

Book Index

Set Column and Lines

In It is possible to highlight selected columns or lines inBook mode. Condition setting is the same in the both cases. Data Column Settings section apply to the column data in The Row Settings fields are valid for all columns.

By pressing F12 key you will enter the book Procedures for Colours where a list of procedures is stated. Abbreviation and Description will be edited by current keys (Insert, F5 and F6) and from the code list you will select a Function.  By the key Alt+F5 in Browse mode we enter own function definition.  A form with the name History - field comparison will be activated that is divided into two parts. In he upper part of the form validity conditions of the appropriate function will be defined and in the lower part colours and fonts will be set.

Picture: Parameters History - field comparison - Alt+F5

Form Items:

Input Field

Input field for testing of a condition. It must be pasted in the case when you complete the form for the field Row settings. If the field is not completed, the function is analysed for every column separately.

Upon pasting of the form Column settings, it does not have to be pasted; then the conditions are valid for the value of the field in the selected column. If the Input Field is completed, the function will assume the same value regardless of a selected column.

Next Functions

If your defined condition has not been satisfied, it is possible to define a condition that will be analysed as the next. That way it is possible to create a string of conditions that will be tested one after the other. If a column does not satisfy the condition, the next condition will be tested. If the result is not even  last conditions, so the standard color is displayed.

Integer Number

Conditions setting for numbers testing in the interval From To.

Real Number

Conditions setting for numbers testing in the interval From To.

Text

Conditions setting for text string testing in the interval From To. the interval From To.

Full Text

Conditions setting for text testing. Special characters have been used:

 

'.'

the obligatory character at the first position; it is case sensitive.

 

'^'

the obligatory character at the first position; it is not case sensitive.

 

'*'

substitutes a random number of characters (it can be located at the beginning, in the middle, at the end).

 

'?'

substitutes the only character.

The lower part of the form serves for setting and selection of colours and fonts inthe tables. Table In You distinguish a few colour types in documents. Font colour and background colour are the basic resolutions. These colours can be different in Browse mode and Change mode. Highlighted colour of the background corresponds to the light indicator position.

Background colour Browse mode

Highlighted Background Colour Basic background colour inBrowse mode is grey upon the standard Windows setting.

Background Colour in Change Mode

Highlighted Background Colour Basic font colour upon the standard Windows setting is white. Apart from the documents in Change mode it deals with all the tables on zero pages.  After another colour setting the background of all the items that correspond to the defined conditions has been changed.

Highlighted Background Colour

Highlighted background colour corresponds to the light indicator position - basic colour is blue upon the standard Windows setting. Change Colours After the colour change in this field the background colours will be changed on the items of the light indicator.

Inactive Highlighted Background Colour

This colour corresponds to the cursor position in the moment when you click on the search field in the upper part of the screen. Upon the standard Windows setting it is light grey. 

Font Colour

Font Colour Change in Change Mode and Browse mode Upon the standard Windows setting, the basic font colour is black in Change mode as well as in Browse mode. 

Highlighted Font Colour

Change of the font colour inthe cursor items.  Basic font colour upon the standard Windows setting is white.

Inactive Highlighted Font Colour

Inactive highlighted font colour corresponds to the colour on so called "grey cursor" that is black.

Font

In this item you can select various fonts  from the Font Book.

Colours and fonts defined in the form Parameters Greater Than have higher priority than colours and fonts defined in from the Font and colour Book.

Book Contents

Book Index

Columns Masks

For simplification of the display setting, especially for more users, you can use the function Columns Masks and create your proper setting (mask) in accordance with your needs. These settings will be saved upon a concrete name that will serve for the mask reactivating for a random user.

Picture: Code List Masks

Columns Masks function will be activated through Display module menu. A new mask is inserted by Insert key. Mask Name and Description will be pasted in the form; an Icon can be also assigned to it. Those columns that are displayed in the Book will be automatically set to the mask.   If you change columns setting in the Book, you can execute the same change also in the Mask Book.  You position the cursor on the mask, you want to change, and after pressing F2 key the new setting will be saved.   You position the light indicator on the mask you want to delete and press F8 key.

If the mask is deactivated, the programme saves the columns configuration for every sorting and for every filter setting separately. After a proper mask selection the columns configuration is the same for all the types of sorting. If you deactivate the mask (setting Without Mask), the setting for every type of sorting will be restored; it means to such a state that has been valid before the proper mask selection.  If the display in accordance with a mask is set and you change it in type of sorting, after any change of the type of sorting or after the programme exit, the display in accordance with the selected mask will be restored. If you have setting without mask, the display will not be saved.

Book Contents

Book Index

Tools

Picture: Tools - Invoices Out Module Menu

Description of functions:

Desktop

 If upon work in K2 IS you activate this function in any module from its module menu, the desktop will be opened in accordance with the current setting (see the chapter Administrator - System - Desktop Masks). In this newly opened desktop will be in the upper blue bar after the company address displayed „2. inst. “.  It is impossible to edit tabs appearance in this display.

Form editing

By means of this function, options for editing a form are available for the user. It deals with It is a specific function for which a special right exists

Number of Records

The number of records in the table will be displayed. 

Attention: A number that indicates the number of records does not have to correspond to the displayed number of items.

  •  If you activate this function upon initialized evaluating filter (the mode „Filter On“), the number of records of the sorted file will be displayed; it means there will be displayed the same number that you can see in the table. 
  • If you activate this function upon deactivated evaluating filter (the mode „Filter Off“), the total number of records including so called zero records (all K2 code lists contain that record) or other records that you can not see (at type code lists) will be displayed.   In case of documents the same number is displayed, for the code lists the number greater by one number is displayed  and for type code lists  the number greater by"n" numbers is displayed.
  • The function can also be activated in the 'Book' mode if filtering is not allowed here. Then the display principle is the same as in the case of deactivated evaluating filter.

Book Contents

Book Index

Help

Picture: Help - Module Menu Invoices Out

Description of functions:

Contents and index

Will activate this user guide.

About …

Informs about K2 System. In the activated form you can find among others also the license number and the number of the programme release that you use at the moment.

Picture: Form About...

The whole version number can be copied by Ctrl+C key in the form About application. The version is copied in the X.XXX.XX.XXXXX shape. You can copy detailed information about K2 and the system by Ctrl+Shift+C key.

Book Contents

Book Index

Universal Forms

Book Contents

Book Index

Basic Descriptions of Forms

Book Contents

Book Index

Universal Forms Settings

The user can set the Universal forms directly from the main IS K2 area. Using the icon pic_841i to show the menu, where set the universal forms for the user via Interface settings - Prefer universal forms option.

pic_4174

Picture: Universal Forms User Settings

If the Prefer universal forms option is checked the books that support this design will be displayed using these Universal Forms.

The other way how to set this display is by using the User Parameters, where you can find on page 5. Enviroment and after pressing the Other option button, see tab Other. There is also available the Prefer universal forms parameter. This option is automatically checked if universal forms are set by using the option from the IS K2 desktop.

We can also set universal forms globally for all users by entering the parameter PREFERREDUNIFORMUI = 1 in the configuration file K2.ini.

Book Contents

Book Index

The Basic Structure of a Form

The functionalities and rules of classic and universal forms are mostly similar. Universal forms are enriched with functionality that could not be further developed in classic forms.

pic_4082_2020

Picture: Book - universal

  1. Information on a Form Status - information on the page 0 Page may be presented by means of 3 status - Book, Container and Filter. Status can be changed by pressing left button on the status icon.
  2. Information about Current book and statuses - in this case, you can see information from the book 10: Inland.
  3. Type of Sorting - it defines the function of a search field together with a type of sorting of the items in the book.
  4. Search field (Locator) - a field that allows you to quickly search for the desired item in the book. Search Field - a field that enables a quick search of the requested item in the table (in this case after filling the required invoice number in the dialogue box of the search field and pressing Enter key, a light indicator highlights the required invoice).
  5. Columns Settings - columns names and information about displayed data.
  6. List Menu - this menu contains all the operations related to the displayed list (table).
  7. Record preview - displays basic information of record on which the light indicator is currently set. By switching to another record, the information change as the records are browsing.
  8. Settings - a book settings can also be a part of the record preview. There may be, e.g. the Business Year in which the documents will be created and the Warehouse. The fields structure of the settings varies in each data block according to need.
  9. Number of records - information on the number of marked records.
  10. Table (book) Items - list of the records (documents) in the table. The light indicator is positioned on a row of the active record.
  11. Document Tabs (Pages) - tabs serve to switch document pages and they are always defined by an icon and a description. Pressing left mouse button on individual tabs, we get into viewing of the relevant page of the document. Switching pages is possible with Alt + right/ left arrow.
  12. Names of Selected Columns e.g. an invoice serial number, a job order number for the corresponding invoice, a customer name, a description - i.e. an optional additional text, an invoiced amount for the corresponding invoice and so called flags - letters that inform whether the invoice is confirmed, settled or brought to book.
  13. Ribbon - basic toolbar of form, contains basic functions that can be performed with data module or specific record on which the light indicator is set.

Book Contents

Book Index

Ribbon

Ribbon is basic form toolbar and contains all functions which can users use in a module. In ribbon functions are divided into 4 tabs.

Tab Home

pic_4910

Picture: Tab Home

Tab Home contains functions, which user use in a book most often. In particular, there are actions for creating a record, copying it or changing it. There are also actions for moving between records in the table, such as Previous, Next or Last , as well as options for Cancel or Confirm record, etc ...

Tab Functions

pic_4911

Picture: Tab Functions

On a tab Functions all functions of the given module are available within the ribbon. Their offer differs within individual modules, some of them may be identical, e. g. Customer Detail.

Tab Bulk Actions

pic_4912

Picture: Tab - Bulk Actions

List of all available bulk action can be found on this tab. The offer of these actions differs in part for different modules.

Tab System

pic_4913

Picture: Tab System

This tab is the same for each module. It contains actions that are the same for each book, and are mainly system functions. Here are the most important actions for working with Help in IS K2. It is also possible to work with views or show and set parameters for a given module.

Within universal forms it is possible it hide the ribbon and get more space, e.g. for records in the table. To hide this, use the arrow icon pic_1012i, which can be found in the lower right corner of the ribbon.

pic_4914

Picture: Book Sales orders with hidden ribbon

To display ribbon again by clicking left mouse button on one of the tab (Home, Functions,...). Frozing can be done by using the pin icon pic_1013i

If the ribbon is minimalized, that is no longer possible to display all its contents, the icon pic_1014i will be displayed in its header. By clicking on this icon, the context menu for navigation to ribbon tab menu will display.

pic_4915

Picture: Menu for displaying the contents of ribbon tabs

Book Contents

Book Index

User ribbon editing

The ribbon can be customized and thus add, for example, other icons for running actions, or reports or scripts. We can also insert eg automatic reports, simple graphs or filters into the ribbon. Therefore, it is not necessary to rely strictly on the factory design of the ribbon, and its modification can be done by the user, not just by modifying the form using the Form Designer function.

To edit the ribbon, use the right mouse button. A context menu with several options appears.

pic_5612

Picture: Context menu for ribbon editing

Fields' description:

Hide ribbon

Option to hide the ribbon.

Edit the ribbon for the current user

Use this option to customize the ribbon for the current user. The ribbon editing form appears. All edits will then be valid only for that user.

Edit the ribbon for

Here we can select the level for which we want to adjust the ribbon. It includes several other options:

  • Edit ribbon for installation - editing the ribbon at this level will be valid for the entire IS K2 installation in the given company.
  • Edit ribbon for current client - edit ribbon will be valid for current client.
  • Ribbon Modification Management - displays a book for ribbon modification management.

Design (Shift+Ctrl+Alt+D)

Option to turn on the form designer function.

To edit a ribbon valid for a group (role), follow these steps in the Administration book: Use the Insert key to create a new record to Customize the ribbon. Then, a form for specifying the name and level of the ribbon modification assignment is displayed, followed by a form for editing the ribbon.

When you run the function, the form for defining the ribbon action tree is always displayed.

pic_5613

Picture: Ribbon editing form

At the bottom is the Sort button. Using this button we will display a form that is only informative and you can see the level of ribbon classification, ie. for whom the ribbon modification will be available (user, client, ...).

Ribbon editing form consists of 3 basic parts.

Book Contents

Book Index

Ribbon preview

first part is the Ribbon Preview. It is located at the top and always reflects the current form of the ribbon. It is used to check the correctness of the procedure. The adjustments made will be immediately reflected here.

pic_5614

Picture: Ribbon preview

Book Contents

Book Index

Actions list

In the left part of the form there is a List of actions (commands) that can be included in the ribbon.

pic_5615

Picture: List of available commands (actions)

We can search for events here, and also filter them if necessary. You can filter these commands by selecting a specific data context in the Choose commands from ... window and the actions (commands) are filtered according to this data context. In this way, it is possible to include in the ribbon, for example, actions from a different data module than the one we are currently working with. However, the functionality of such events is not always guaranteed.

In addition to actions, it is also possible to insert other elements into the ribbon, such as simple graphs or automatic reports. These functions can then be easily started using the icon located in the ribbon. In order to use these functions and make them available in the form, it is necessary to filter them using the drop-down list (lookup), which is located above the action menu. This field works as filter field

pic_5621

Picture: Functions list for ribbon

List of available options:

Commands

Displays all actions (commands) of the given module.

Component commands

Displays all actions (commands) of ribbon component.

Filters

Using this option, we will display the filters created and saved within the given data module in the menu.

Reports and functions

Displays a list of reports and scripts included in F9 (Scripts and Reports) within the given data module.

Automatic reports

Displays a list of auto reports saved for the data module.

Simple graphs

Displays a list of saved simple graphs for the data module.

PivotTables

Displays a list of saved PivotTable views for the data module.

Views

Displays a list of saved views. These are not PivotTable views, but views in which you can save the settings of all the tables of the entire form (book) at once and then apply these settings.

Selecting the option will filter the content of the offered actions.

pic_5622

Picture: Menu of PivotTable views for ribbon

Book Contents

Book Index

Actions tree

In the right part of the form there is the Event Tree. This is a tree structure of tabs, sections and custom ribbon actions.

pic_5616

Picture: Ribbon actions tree

Description of available options:

Add tab

Button for inserting a new tab into the ribbon.

Add section

Button for inserting a new section into the ribbon.

Add

Button to display additional options for adding to the ribbon. Contains:

  • Add separator - Inserts a separator between actions or groups of actions. Ribbon does not display it, this component does not work with a separator. Other components do.
  • Add break - breaks a column in which the individual icons (actions) in the ribbon are placed below each other. The next icon is then inserted in the next column.
  • Add group - inserts a button in the ribbon section, which also has an arrow icon. Additional actions can then be added to this group. Pressing this button then always displays a context menu with inserted actions. By sorting actions into these groups, you can save space in the ribbon.
  • Add report - possibilities for report adding.
  • Add script - option to include a script.

pic_911i

Move an item up in the tree.

pic_912i

Move an item down in the tree.

pic_1070i

Button for assigning the action to the selected position in the ribbon.

Tile

Sets the Tile display style (large icon) for the action.

Button

Sets the Button display style (small icon with description) for the action

Icon

Sets the Icon display style (small icon without description) for the action.

Edit

Opens the corresponding tree entry for editing. The form for editing the item is displayed.

Delete

Deletes an item from the action tree.

Book Contents

Book Index

Ribbon editing procedure

The principle of working with the action tree is such that actions can be inserted into individual sections. It is therefore necessary to insert a tab into the ribbon, then a section into the tab, and only then it is possible to insert individual actions, groups of actions, reports, etc ...

Once we select the desired action, or a function (automatic report, PivotTable, etc ...) we can include it in the ribbon using the icon pic_1070i. The form for setting the action display parameters in the ribbon is displayed.

pic_5623

Picture: Action specification form

Fields' description:

Name

The name that will be displayed in the ribbon for that action.

Icon

In this field it is possible to attach an icon to the action. We select from a list of available icons.

Display style

Button type for the action. What the ribbon action will look like. Options:

  • Tile - big icon.
  • Button - small icon with text description
  • Icon - small icon without description

Hint

Here you can enter the text that will be displayed when the mouse hovers over the action in the ribbon.

Command

The action we insert into the ribbon.

Parameters

Here it is possible to enter parameters for individual actions. Here we insert the parameter using the Insert key.

Pressing the OK button will insert action to the ribbon. In the case of simple charts, PivotTables or automated reports, this form is not displayed and the element is inserted directly into the ribbon.

The newly inserted item will be included in the ribbon action tree and will be accompanied by an icon pic_1071i.

pic_5624

Picture: Action tree with newly inserted item

The events are listed in the ribbon section. The number of actions listed below each other in the section is determined by the height of the component. If the ribbon is set to Height (Size) 3, it displays a maximum of 3 actions placed below each other, if the fourth action is included here, it is already inserted in the column next to it. This is visible in the "Ribbon tab with inserted section" image. If we select a tile as the display style, this tile will occupy the entire height of the ribbon.

pic_5625

Picture: Ribbon tab with inserted section

If we include an action in the ribbon section that does not attach an icon, the initial letter of this action will be displayed in place of the icon. The condition is that this action does not have an icon assigned by default to the program.

Actions between individual nodes in the tree can be moved using the Drag and Drop method. You cannot move actions if they are included in the ribbon as part of an action reference. You can copy in the tree again using the Drag and Drop method in combination with the Ctrl key.

Book Contents

Book Index

Ribbon Modification Management

This book is used to record ribbon modifications. Each entry in this book corresponds to one saved modification. Using the F5 or Enter key on the appropriate record, it is possible to display the ribbon editing form.

pic_5626

Picture: Book for managing ribbon modifications

In this book, you can create new ribbon modifications. This must be used, for example, if we want to create a modification valid for a group (role). This option is not in the context menu after right-clicking on the ribbon.

New ribbon modification in the Administration book: Use the Insert key to create a Customize the ribbon. Then, a form for specifying the name and level of the ribbon modification assignment is displayed, followed by a form for editing the ribbon.

Book Contents

Book Index

Table (Datagrid)

Table, resp. the grid is the data part of the forms. E.g. records in books or document items are displayed within a table. The similar rules as for a book in the classic grey forms valid for a table.

Note: Clicking on column header will sort the records in the table according to this column (field). For performance reasons, it is not possible to sort primarily by the calculated field. In this case, it is always necessary to first sort the table according to the physical field and then according to the calculated field.

A table's header is a part of the table. It is a blue bar in the upper part. There is a search field for a quick searching in the book. It is possible to enter a text or a number into the search field and after pressing Enter key the record will be found. Thus, by entering the business year and a number, you can find e.g. the specific invoice in the book (table). Books in the K2 IS may contain more search fields. It is possible to switch them by pressing Alt+Z keys or by pressing the icon pic_827i

There is the status, you are currently in, mentioned in the header of the table. Records in the books may be presented by means of 3 status - Book, Container and Filter. There is always visible an icon symbolizing the current status in the table header. Further a name of the data module (e.g. Invoices Out) and a name of a book, Container or filter are stated here. To switch between statuses use the icons at the left bottom part of the table. These icons are:

Some icons for easy starting other functions can be included in the header of the table (blue tape). These icons may start e.g. automatic reports or show all functions for the given grid. It is possible to insert any action related to the given datagrid into the header by using designer.

There is also an icon pic_831i for menu This icon includes all the operations the user can perform with the table. These are the following operations:

On each record in the table, using the right mouse button, we can display the functions that relate to the given record, a specific field (cell), or to the entire table. The are the following functions:

Records Marking

All options for a records marking are available in the bottom part of the table on the icon pic_832i Options for a records marking:

Number of the selected records is always displayed next to the icon with asterisk in the bottom part of the table. The Selection column with the name s can be removed from the table only if there are no selected records and it is not possible to removed it permanently. After marking some records it is automatically added back.

Note: if the user first marks the records and then changes the DM status (switching between book/container/filter states), there may be a discrepancy between the total number of marked records and the number of marked records displayed in the table.

The total number of records in the book can not be identified otherwise than by calculation. By using the Number of records button run the function for counting the records in the table. IS K2 displays the message about the total number of records. In the case of individual record items, the system can now quantify its number and this state is always displayed on the form.

At the bottom part of the screen, a help panel for function keys may appear. This panel may be displayed by using the Ctrl+F1 key combination or via the Key help option, which you can find under the Menu button in the module Toolbar.

Book Contents

Book Index

Column Filter

The new user interface brings the possibility of using column filters. This makes filtering records in books easier. Turning the column filter on is via the Column Filter option, which appears when you click the icon pic_830i You can also use Quick Launch with Ctrl + Alt + F. A new row is then inserted into the table, which is used to enter filter conditions.

pic_4138

Picture: A table with the active column filter

For performance reasons, you can realize a initial filter condition only through the physical fields Therefore, only some filter fields are available for entering conditions when the column filter is started. After entering this condition and pressing the Enter key, the records are filtered and the filtering fields will be made available for the remaining columns in the table at the same time. So we can continue to filter and reduce the number of records according to the defined conditions.

Several filter operators can be used for filtering. The list of these operators is always available when you click on the icon pic_846i which is in each field for entering filter conditions.

pic_4139

Picture: List of Filtering Operators

The system remembers the setting of the Column Filter option even after the next start of the book.

Book Contents

Book Index

Fulltext Search

In the IS K2 it is possible to use full-text search function. This method is useful, if the user does not know exactly, how the required information are saved in the system. Start the function for full-text search using the icon pic_827i and select the Search option in the displayed form. This function can also be activated by using Shift+Ctrl+F key combination.

After starting the function, the field named Search will appear in the table header (blue bar). This field is used to enter the text that we want to search for. After entering the text and pressing the Enter key, the records that match the entered text or are similar are searched for. These are records that contain not only the exact match with the search term, but can they can also be inflected or without diacritic.

For correct fulltext search functionality, it is necessary to set the fulltext keys by using the function No. 778 Administrator - fulltext keys settings.

Book Contents

Book Index

Edit Rows

The Edit rows function enables to edit values directly in the rows. The Edit rows mode can be activated via the icon pic_833i If this mode is activated, it is possible to edit the selected field in a table by using Enter key without having to switch the record into the Change mode. Press the Enter key again to confirm the executed change. Using the Esc key means leaving the edit field without confirming the change. Edit rows mode can be used separately for each form and the form "remembers" this settings. The edit rows mode can also be activated permanently or totally disabled on the form by using the designer.

If the Edit rows option is active, the item form can be opened by pressing the Alt+Enter keys if it is necessary. If the Edit rows mode is not activated, this combination behaves exactly the opposite, ie it activates the editing of the selected field. This process is recommended!

The standard F5 key to change the record is available in the Edit rows mode.

Book Contents

Book Index

Mathematical Operations

In each table within the universal forms, mathematical operations can be used. These are Sum, Average, Minimum, Maximum and Number of Different. These operations are available in the menu after clicking the right mouse button on the selected column.

pic_4295

Picture: Available mathematical operations

When you start a math function, the line with the result of the operation appears at the bottom of the table. These operations can be applied to multiple columns simultaneously. Mathematical operations respect the state in which we find ourselves, i. e. they can be used in a Book, Filter or Container. If you indicate records with asterisk in any mode, math operations will only be used for these records. Marking is always preferred.

pic_4331

Picture: The Sales order book with aggregation (average)

If the records, from which the result has been calculated, are updated, the row with the  result becomes grey. It can then be updated by pressing the icon pic_861ior using shortcut Ctrl+Alt+R. IS K2 remembers the display status of the panel with the results of aggregations. When the book is re-displayed, this panel is available again but is not counted. The calculation (update) can be executed by means of icon pic_861i In the case of items it is not necessary to perform the update.

You can show / hide the results panel by pressing the icon pic_905i or also using the keyboard shortcut Ctrl + Alt + G.
Use the right mouse button on the aggregation result to display the menu where the Copy option is available, which inserts the result value into the clipboard. Math operations are part of the table settings and can be saved as a template.

Book Contents

Book Index

Quick search records Alt+F7

This function is used to search for records in a table. It can be activated by Alt+F7 key combination. Then, the form to enter conditions will be displayed.

pic_4348

Picture: The form to quick search for records

Fields' description:

Search string

This field is used to enter the text that we want to search for.

Direction

Search direction. Forward - the search function moves from top to bottom. Backward - the search function moves from bottom to top.

From current record

The search starts from the record on which the ruler is stated.

Case sensitive

The search will distinguish between uppercase and lowercase letters.

Current column only

The function searches for records in the current column only.

After searching, records matching the conditions are marked. You can browse marked (searched) records by pressing Ctrl key and numeric + or - key.

Book Contents

Book Index

Bulk Change

The Bulk Change function is available to the user in the table menu. This function allows to change some record fields of a given table in bulk. A bulk change can be made over the marked records or over the container.

Start the function for bulk change using the icon pic_831i and then via the option Table function - Bulk change. The bulk change setup form appears.

pic_4733

Picture: The Bulk change form

The fields are always loaded with the fields that the user can edit, so their menu differs within different tables. If we want to change the field in bulk, it is necessary to check the given flag and fill in the required value. Using key Insert or button Add field additional fields for editing can be added to the form once. This field always disappears when the form is closed.

There is also an option in the form, after which the successfully changed records will be deleted from the container, or these records will be unmarked.

Using button OK to confirm the settings and make a bulk change.

Book Contents

Book Index

Work with Columns

Sorting and appearance of the columns can be set in the table. Options for the work with columns are stated in the table menu through the Grid Functions - Table settings. Another way to display these functions is to use an icon pic_848i that can be placed in the table header.

pic_4226

Picture: Functions for the work with columns

Functions for the work with columns:

Book Contents

Book Index

Edit Table Settings

Changes in the current table column settings can be made by the option Edit table settings. The Current table settings form is displayed.

pic_4227

Picture: The Current table setting form

Fields' description:

Fit Columns

If this field is checked, the column width fits to the current size of the window. Otherwise, the column width is not changed. After decreasing the window, the columns are gradually hidden and a scroll bar is available at the bottom of the screen.

Number of frozen columns

Here determine how many columns will be frozen. These columns will always be visible, and will not go off the screen when scrolling. The entered number of columns from the beginning of the list is always frozen.

Display aggregation

It displays a panel for results calculated by aggregation.

In the Current Table Settings form, you can edit the column settings on the Columns tab. The fields from the current table setting are always automatically loaded into this form. This fields correspond to the columns in a table. The individual columns are shown in the appropriate order, which can be changed using the arrow icons.

A new column can be added into a form for column settings by using Insert key. A list of all available field of the given data module will appear. From this list you can select a field and add it to the list of table fields (columns).

pic_4229

Picture: List of the data module fields

Color bitmaps for individual fields express the complexity of their calculation (evaluation). Green bitmaps are displayed for the simply evaluated fields, while red bitmaps are displayed for more time and resource-consuming fields. In this way, you can estimate how the field will affect the execution speed of the table, for example. The Value column always displays the current value of the record field in the table where the user is located.

For fields that are marked with an icon pic_849i, it is possible to link to other data modules, i. e. they are further nested. To the next nested level you can get by clicking on this icon or by Ctrl+Arrow keys. The selection can be performed by the mouse double-click or by means of Select button or by Enter key.

After selecting the requested field, the form, where it is possible to change the properties of the column, will be displayed And set rules for formatting. This form can also be displayed by double-click of the mouse on the selected column in the Table setting form or by using the Enter key.

pic_4228

Picture: Column Properties

The requested column will be inserted into the Table Setting form into the Columns tab by confirming this form.

The form also contains the Sorting tab. Here you can set the sorting in a table. This is done by inserting a column, or columns, according to which the table will be sorted, on this tab. For each column, it is also possible to adjust the direction of the sort, i.e.. descending or ascending.

pic_4230

Picture: The Current table setting form - the Sorting tab

There it is possible to define conditions for formatting table rows on the Conditional row formatting tab The further description is stated in the Conditional Formatting chapter.

Use the OK button at the bottom of the form to confirm the edits. This will only change the current column settings of the given table.

The current table settings as well as other table properties (form positions, column width, expander status, etc ...) are saved within attributes and IS K2 remembers this setting. These attributes can be deleted and you can always return to the default state. To delete attributes serves the function which can be activated by pressing the Ctrl+Alt+Shift+A key combination or in the menu of functions of the data module through the Administration - Delete Form Properties options. The availability of this function is conditional on the right for service actions. The function is available in the new user interface only.

Book Contents

Book Index

Adjust Column Width

Within the table settings, it is possible to explicitly specify the column width in universal forms in "em" units. This unit is based on the font format, and it is always the width of the capital letter M.The main advantage of using this unit is the fact that, after entering the column width, the user will always see, in all circumstances, the same part of the text.

By default, the width of the columns in universal forms is given by the "picture" setting. Quantifying the column width in the"em" unit occurs always during the manipulation of that column. So, for example, if you change the column width with the mouse, the "em" value is automatically calculated for that column.

The column width in the "em" unit can be manually specified in the Columns form in the Width field.

pic_4228

Picture: Column Properties

The entered column width is also saved within column templates.

If the column width is adjusted and then use the Fit columns option, the ratio between the individual columns will always be maintained.

Book Contents

Book Index

Column Templates

The current columns setting can be saved as so called Column Templates. These are the different table column settings that can be saved under the selected name. The user can then access this setting at any time.

All options for working with templates can be called up using the icon pic_848iand then via the Templates option.

pic_4313

Picture: Options for the work with column templates

To save the current column settings as Column Templates, select Save As option. Then the form, where you can fill in some aspects of the template, will be displayed.

pic_4234

Picture: The form to save the table setting as a Column template

Fields' description:

Name

Name of a column template.

Description

Description of a columns template.

Labels

The field for adding the column template into a group. A name of the given group is entered here. Within this group, the template will be included in the context menu.

Level

Level, for which the column template will be saved, is selected here.

Client

A field to select the client which will have the created column template available.

User

A field to select the user who will have the created column template available.

Default

If this field is checked, the column template is considered by the program to be the default. This template is set when using the Default columns option.

If the system find a column template with the same name when saving, the message about overwriting will appear. The K2 IS checks not only the name but also the level of saving.

pic_4271

Picture: The message about overwriting the columns template

The saved column templates are available to the user in the Templates administration book and in the context menu under the Grid Functions - Table Settings option or by clicking on the icon pic_848i

pic_4233

Picture: Context menu of column templates

If some of the defined templates is applied, the icon pic_837i will show. If some changes will be made in the template, it is possible to re-save it by using the option Template - Save.

Book Contents

Book Index

Administration of saved table Settings

The created column templates are saved in a book, which is not only a record of all these settings, but it is also possible to create or change new settings. User can view this book by option Administration - Administration of saved table settings.

pic_4231

Picture: Administration of saved table Settings book

By using the key Insert user can create a new settings. The Table Setting form appears. Here, the columns and other settings for the table are defined. The currently applied table settings are always automatically loaded into the form.

pic_4232

Picture: The Table settings form

Fields' description:

Name

Name of a column settings.

Description

Description of a columns settings.

Level

In this field user selects a level for which the given column settings will be saved, i. e. for whom the configuration will be available (Make, Global, Client, Group, Username, Own Company).

User

A field to select the user who will have the created column template available.

Client

A field to select the client which will have the created column template available.

Default

If this field is checked, the column template is considered by the program to be the default. This template is set when using the Default columns option.

Labels

The field for adding the column template into a group. A name of the given group is entered here. Within this group, the template will be included in the context menu.

Fit Columns

If this field is checked, the column width fits to the current size of the window. Otherwise, the column width is not changed. After decreasing the window, the columns are gradually hidden and a scroll bar is available at the bottom of the screen.

Display aggregation

It displays a panel for the results of calculated aggregation.

Number of frozen columns

Here determine how many columns will be frozen. These columns will always be visible, and will not go off the screen when scrolling. The entered number of columns from the beginning of the list is always frozen.

In the Table Setting form on the Columns tab, enter the columns in which the data will be displayed in the table. A new column can be added here by Ins key. Columns are always selected from the list of the fields of the given data module. The procedure is the same as in the case of editing the current table setting. The Sorting tab is used to set the columns by which the data in the table will be sorted and the Conditional Row Formatting tab serves to define the conditions for formatting the table rows. The further description is stated in the Conditional Formatting chapter. Use the OK button to save the created template of columns.

Book Contents

Book Index

Quick Work with Columns

You can work with the columns of a table directly in the IS K2 desktop. By using the right mouse button, it is possible to display the context menu and via the option Grid functions open the menu of options to edit table columns.

Available options:

Columns within the area IS K2 can be moved using the mouse to change their order. It is also possible to remove columns by dragging them.

Book Contents

Book Index

Views

It is possible to use Views when working with columns in universal forms. Within the views, you can save setting of all the tables of the entire form (book) all at once, and then apply this setting. All options for the work with column views will be displayed via the module menu, Views - Administration.

Functions for the work with view:

By making some adjustments to the form table column settings, these settings can be saved as a View. This is done via theViews - Administration - Save current view option. The form to save a view will be displayed.

pic_4259

Picture: The form to save a view

Fields' description:

Name

Name of a view

Description

Description of a view

Level

In this field, select the level which the view will be saved for.

Client

A field to select a client whom the saved view will be available for

User

A field to select user whom the saved view will be available for.

Labels

The field for adding the view into a group. A name of the given group is entered here. Within this group, the view will be included in the context menu.

There is Table setting in the bottom part of the form for saving view. Here, the changes made by the user are always loaded. This is a list of tables where column setting has been changed. The Context column contains a name of the data module (table) where the change has been made. If the Context field is empty, it is a list of records (List tab). If a column setting is created and saved as a Column Definition in any table of the form, it will be added to the Table Setting field. This setting has to be applied in the given table and it must not be changed, then it will be loaded into the form for saving view. Save a view by using OK button.

The table setting can also be entered manually here. Show the Table setting form by using Insert key in the field for table setting.

pic_4260

Picture: The Table setting form

In the Context field, a name of data module is entered. The field can be expanded and it is possible to select from the list of data modules. Enter the created Column template into the Table setting field. This field can also be expanded and then you can select one of the created definitions for the given table from the list. you can display the detail of a table setting using button pic_853i.

The saved views are available in the Administration of saved views book. You can open this book via the option Views - Administration - Administration of saved views.

pic_4262

Picture: Administration of saved views

In this book, it is possible to work with the views. It is also possible to create new views by using Insert key. In this case it is necessary to enter everything manually. When creating views, is recommended the procedure when the current table settings is loaded into the form.

The saved views are also available to the user directly in the context menu through the Views option.

pic_4263

Picture: Views Context Menu

If an icon for launching a book is added to the IS K2 desktop, it is possible set the view in which the function will be launched. This is done in the form in the View field. Views to the given data module are loaded into this field.

pic_4264

Picture: Setting the view in the form for a button on the IS K2 desktop

Book Contents

Book Index

Conditional Formatting

By means of this function, you can define rules for formatting rows or cells in a table.

pic_4338

Picture: A table with applied conditional formatting

Book Contents

Book Index

Formatting of table rows

It is possible to set the format for each table row according to the entered condition. This is done in the form for a table settings on the Conditional rows formatting tab. Here individual formatting conditions are defined.

A new condition can be entered here by Insert key and then by selecting the Formatting based on conditions option. The form to define conditions of formatting will be displayed.

pic_4333

Picture: The form to define conditions of formatting

Fields' description:

Condition

Press this button to display the filter conditions editor. In this form you can enter the appropriate condition for formatting. Here we proceed in the same way as in the case of filters in K2 IS. There are two types of conditions: Comparison and Nested condition.

Stop if true

If this flag is checked, the function applies all the specified conditions up to this one. Other formatting conditions are no longer taken into account by the function.

Format

In this section there are several checkboxes for setting the row format. The font format can be set to Bold, Italic, Underlined, Crossed Out.

Colours

The field to select a formatting colour. The colour palette in this field is always based on the currently set visual style. Furthermore, the Own option is available here. When you select it, the background and foreground colour selection fields become available.

Background colour

The field for selecting a background colour for cells. Here, you can select from the colour palette.

Colour of foreground

The field for selecting a colour of foreground for cells (font). Here, you can select from the colour palette.

Pressing the OK button will insert the condition into the list.

pic_4335

Picture: The created conditions of formatting

If conditions with the same rule are entered, the last entered condition takes precedence.

The created formatting conditions are saved in attributes (current table settings) or can be saved within column templates.

Book Contents

Book Index

Formatting of table columns

Like rows in a table, also columns can be formatted. The conditions for the column formatting are specified in the form for column properties setting on the Conditional Formatting tab.

pic_4336

Picture: Conditional columns formatting

A new condition can be entered here by Insert key and then by selecting the Formatting based on conditions option. The form to define conditions of formatting will be displayed. The procedure for entering conditions of column formatting is the same as for rows. The entered conditions are then valid for the cells of the given column only.

Book Contents

Book Index

Quick Conditional Formatting

Formatting rules can be applied in an accelerated manner directly in the table. You can use the right mouse button to display the context menu and via the Highlight Records option call up the menu that always contains Lines bigger/smaller than and Cells bigger/smaller than options. If you choose one of the options, the form for the detailed specification of condition will be displayed.

pic_4337

Picture: The form for entering conditions

Fields' description:

Operator

The field for selecting a comparison operator of the condition.

Value

A value for the condition.

Highlight colours

The field to select a formatting colour. The colour palette in this field is always based on the currently set visual style.

After pressing OK button, the entered formatting condition will be added to the row or column settings.

Book Contents

Book Index

Charts

In the new user interface, it is possible to define graphical processing with charts for the evaluation. Charts are defined and run only in a container or filter state or on the marked records. Starting or defining a new graph is done using the icon pic_852i or as an option in the Grid Menu.

Definition of a new chart:

When defining a new chart, some fields are pre-defined automatically. A field, according to which the table (grid) is sorted, is automatically inserted into the 'Grouping field' and an active field of the row on which a light indicator is placed when running a chart, is filled into the 'Field with value'. These values can be changed and are handled similarly to other components, e.g. selection of columns. In addition, the user selects the type of chart, sorting and filter.

There is the option Save as in the left bottom corner under the Other possibilities button. The final chart definition can be saved via this option.

pic_4250

Picture: Definition of a new chart

Fields' description:

Name

Name of a chart definition.

Grouping field

A field, according to which the rows are defined in a chart.

Field with value

Measured value

Aggregation function

A function which will be used for the field with a value.

Type of chart

Here you can select the type of a chart. Available options are: column, line or pie chart.

Sorting

Sorting values in ascending or descending order.

Filter

Choice whether to display all values in the chart, the first ten by sorting or the first 10 by sorting plus the rest of the values.

Preview

It displays a full chart or a preview only (useful when creating a chart above large data).

Other setting

Other setting

Book Contents

Book Index

Tabs

Tabs can be placed in both horizontal and vertical directions on universal forms.

In the vertical direction , tabs are used to switch between the individual pages of documents and are always defined by an icon and description, for better information about the character of the fields that are on the tab.

pic_4887

Picture: Vertical tabs

It is possible to use the left mouse button for switching among the tabs (pages). Clicking on the tab will always display it. You can also browse individual tabs by using Alt+right (left) arrow key combination.

Horizontal tabs are used to switch the contents inside the form. Tabs are also defined by an icon and title, which informs the user about the character of the fields and information located here. It is possible to place any other components on tabs. If there is any content on the tab, it is marked with a flag, which is located next to the title of the tabs. There may also be a number expressing, for example, the number of comments.

pic_4385

Picture: Horizontal tabs

Switching between tabs can be done by using mouse or key combination Ctrl+Tab.

Book Contents

Book Index

Record Preview

After opening a book in universal forms, a panel for a quick record preview, so called Preview, may be on the right side of the screen.

pic_4161

Picture: View of table record (invoice)

In the Quick Preview panel, the basic information of the record on which the light indicator is currently set can be always seen. When browsing table (book) records, the data stated in this panel are always updated. To obtain the most important information about the current document, it is no longer necessary to display other pages (tabs) of the document.

The Settings section is an important part of preview, the most important settings for the given table are available here. Here, can be set e.g. the requested period or warehouse. The displayed data in the table (e.g. stock information) can related to this setting.

The preview of records can also include e.g, a map, evaluation of subjects in the registers, electronic addresses or social networks.

pic_4208

Picture: View of table record (Suppl./Cust.)

The icons placed in the preview can be active, by clicking on the icon, the subject profile on the social network can be displayed or we can check it in the appropriate registry.

The size of the Quick View panel can be changed using a Splitter, or can be hidden completely by clicking on this splitter to get the maximum space for a table.

Book Contents

Book Index

Components of the Form

It can be switched from the list to another tab (page) of the document, e. g. with the left mouse button . Standard data modules contain two or more pages, basic data are usually on the 1st page and items, event. attached documents and ext. documents are stated on the other pages.

Each page may then contain additional tabs or components that differ in the type and character of the entered information.

pic_4083

Picture: Form - universal

  1. Search menu (lookup) - after clicking on the icon, the user sees a list of values that can be filled in that field.
  2. Editing field (edit) - a field into which can be written the value of a predefined type (text, number, etc.).
  3. Checkbox - a field defining a value YES / NO.
  4. Expanding panel (expander) - it groups the components that can be hidden or displayed.
  5. Tab - every page can contain other tabs where the next components can be placed.
  6. Date field - a field into which it is possible to enter only a date by selecting from a calendar or by simplified entering.
  7. Button - actions can be run, a flowter may appear or other fields may be displayed or hidden after pressing a button.
  8. Preview - summary information about the current record.

Book Contents

Book Index

Basic Components of the Form

These components of Universal forms define their basic structure and determine their appearance by grouping other individual fields, information and components. These are Drop-down list (Expander), GroupBox and Flowter.

Book Contents

Book Index

Drop-down panel (Expander)

Drop-down panel (Expander) is a component grouping fields that are related.

pic_4165

Picture: Drop-down panel (Expander)

Drop-down panel is always defined by a title that specifies the context of the fields that are contained there. Expander can be packed, and so it is possible to reserve more space on the form for the information we are interested in. We roll in using the icon pic_835i, which is located in the upper right corner of the panel. The system remembers this state (packing) of a panel for the user.

Book Contents

Book Index

GroupBox

Another component of the universal forms associating field is GroupBox.

pic_4166

Picture: GroupBox

This component contains the title and the line that separates it from the rest of the form. Using this component to separate field blocks on the form for user´s greater clarity.

Book Contents

Book Index

Floating Form (Floater)

The Universal Forms component, which also groups information blocks and fields, is so called the Floating Form or Floater. Floater is always displayed by using the button and is part of the form. It does not include buttons such as OK or Cancel. A specific value can be displayed into the name of a floating form button, e.g. a button for tax summary may contain the name of a specific type of tax.

pic_4167

Picture: Example of a button to display Floater

Pressing the button shows the form where the other fields are located. These are generally less important fields that do not need to be placed in the main form.

pic_4168

Picture: Floater for a Tax summary

This form can serve not only as a preview of values, but it is also possible to edit the field here. The floating form is always updated when browsing the individual record in the book, e.g. by using + and - keys, due to the record we are standing on. Floater always remembers the position on the screen where the user has placed it, and also its size. You can return it to its default position and size by using the icon pic_836i. You can close the floating form using the icon pic_837i, by clicking outside the form or by pressing Esc.

Book Contents

Book Index

Treeview

TreeView is a component, that is used to display records in a tree structure.

pic_4206

Picture: Treeview of Activities

Records in TreeView can be displayed as a tree structure or as a table. The display method is selected in the list of options, which can be displayed using the icon pic_843i. All the options, according to which we can sort the records in the tree table, are always available in this list. There is also the option No grouping. By using this option, can be displayed records without any sorting as a table.

Using a designer, treeview can be defined so that only a tree without any other columns is visible to the user.

It is possible to edit a TreeView by using a mouse by 'Drag and Drop' method. By using the mouse, any record can be grabbed and transfered it to the requested treeview level. Records, where a level has been changed, are marked by the icon with a pen (it does not valid for an unowned items).

pic_4207

Picture: Treeview with editing

Book Contents

Book Index

Tabs in Forms

The tabs are a component used to switch a contents. The tabs can serve not only as the main component determining the pages of records in individual books, but also as an organizational component in the form. Tabs are defined by an icon and title, which informs the user of the character of the fields and information located here. It is possible to place any components on tabs.

pic_4212

Picture: Example of using tabs in the form

Book Contents

Book Index

ListView

The ListView component is used to display a list of records. The main benefit of this component lies in the possibility of setting 3 different modes for the table. Component ListView also supports sorting records into groups.

pic_4888

Picture: Display with large icons

pic_4214

Picture: Simple table display

pic_4213

Picture: Display with icons

It is possible to switch between the individual modes, e. g. using the icon.

Book Contents

Book Index

Splitter

The Splitter component serves for horizontal or vertical division of the screen. The fact, that Splitter is placed on the form and that it can be used, is recognized by the symbol with dots.

pic_4215

Picture: The Form with Splitter component

The system remembers the position of this splitter and can be controlled and moved by using the mouse. It is also possible to close the window by double-click of the mouse on splitter.

Book Contents

Book Index

Data Components of the Form

These are universal forms components that show the specific information from the system, and through which can be entered information into the system.

Book Contents

Book Index

Text, numeric, and checkboxes

The text field is a component which enables to save any information in text format. A typical example of such fields is the Description field.

Into a numeric field a numeric value can be entered only. Any other text value this field does not accept. An example of such a field is e.g. Maturity.

The CheckBox is used to set the Yes / No fields. It is e.g. the VAT field in an invoice. The check can be done with the left mouse button.

Book Contents

Book Index

Label

Label is a form component that is usually in the form of Name + Value + Additional Text. If it has an action defined, it is drawn as a link that can be clicked on and the command executed.

pic_4211

Picture: Data component of the type Label.

The Label component is widely used within the record preview (Preview).

Book Contents

Book Index

Date Fields

We can enter values into the date component by selecting from the calendar, which we display using the icon pic_838i or the F12 key.

pic_4169

Picture: Calendar for date selection

For the data fields the user can use the accelerated functions to enter the values:

The dot generally replaces the current day, month, or year in the date fields and can be used when entering the date. When entering the value, e.g. '. . 2015' the system fills the current day, the current month and the year 2015.

Book Contents

Book Index

Selection menu (Lookup)

When entering values into the field of the lookup type, the user can choose, within universal forms, the type of a form for selecting a value. The choice of selecting value can be displayed in lookup by using the right mouse button via the Search option.

pic_4170

Picture: Options for selecting values

In the form, the user has several options for entering the values of the selection menu:

The system remembers the last selected search method in the given field and automatically offers it after pressing the icon in the right part of the field as a quick option. It is always an icon which corresponds to the selected option for selecting values in the form, see the Options for selecting values picture.

Book Contents

Book Index

Form Components Options

Using the right mouse button on the form component (field), all available options can be seen and can be used when working with the component.

pic_4209

Picture: Options of Form Field

Description of the options:

There can also be the choice for selecting the field properties, which should be displayed on the form. For example, if there is the Customerfield in the form, you can choose between displaying its name, shortcut or e.g. number.

pic_4210

Picture: The Customer field with Firm display

For some fields, such as electronic addresses, you can change the display type in the options menu. Electronic addresses may be displayed as Simplified entering or List of all entered. This display may also be changed by the icon pic_845i.

Book Contents

Book Index

Map and Picture

Records, that include an address, can contain a map field in the universal form.

pic_4171

Picture: The Map in IS K2 Universal Forms

The map can display e.g. a registered office of a company according to the entered address and can be placed in a preview of the record, so-called preview. By clicking on the icon pic_839i, you can then display the address in the browser within Google maps, and then simply use, for example, navigation to the position. In order for the map to correctly display thelocation by address, the company  must have generated an Api Key to use Google Maps within its Google account. This Api Key has to be set in Client parameters on 4th page in Properties section.

Like a map, a picture or a document can also be displayed in universal forms. It is possible by using FilePreview component. This component is usually included in the Records preview or on the Attachments tab.

pic_4172

Picture: Example of a picture in the universal forms

Using the icon pic_839i located at the top right, the image can be viewed in the installed photo viewer. The icon pic_840i is then used to enlarge or Shrink the image within the form.

Like the pictures also ext. documents are displayed by FilePreview component. Then the Attachments tab in universal forms may be defined so that there will be always displayed preview of the content of the current file on which the ruler is positioned.

pic_4173

Picture: Picture preview on the Attachments tab

Book Contents

Book Index

Detaching the forms

Some Universal Forms components can be detached and then it is possible to work with them as with the separate forms. The components, that can be detached, include e.g. Record Preview(Preview), Tabs or Floating Form (Floater). To disconnect from the form, use the icon pic_859i. Thus, if the component contains this icon, can be detached. A component will be detached after pressing this icon.

pic_4292

Picture: The form with the disconnected records preview

A detached component behaves as a standard form and it is possible to work with it like with a standard form. It is possible e.g. to move it to the second monitor. The system remembers detaching and placing of a component, i.e. when closing and reopening a book, the component will not attach and return to its original state, but it stays detached and on the selected position (e.g. on the second monitor). When browsing, the records data stated in the disconnected panel are always updated. To connect the component to its original location, close it using the icon pic_860i.

It is also possible to detach any tab within the universal forms. It can be done by using the right mouse button through the Detach control option. Not only tabs as form pages can be detached, but also tabs in the form such as Comments.

The next detachable component can be Floating panel (Floater). An open Floating panel can be placed anywhere on the screen. However, with the help of the icon pic_859i we can disconnect this panel, place it outside the given screen and use it like any other disconnected components.

By using a form designer, can be set almost every component as detachable or disabled this feature.

Book Contents

Book Index

History of the Fields

Some fields in IS K2 may be versioned. This means that the history of the field is always recorded at a certain date. There are two types of the fields with history in the IS K2.

The first type are fields that contain the icon pic_844i. Clicking on this icon displays the Field History form, where all records from this field are saved. This form can be showed by using the right mouse button on a specific field and then via the History option.

These fields allow to set the validity of records saved in history. Only the date, not the time, is stored. Always only one record can exist to one date. Changing the date also modifies the name of the user who edited the record. Data are sorted chronologically and it is possible to delete them by pressing F8key. Only the user who has the Change time-valid data right can edit or delete the field. This functionality is used for fields that have a legislative meaning (e.g. change of company name, change of Comp. Reg. No in the Suppl./Cust.card or Change VAT rate in the Articlescard). They always take effect to the decisive date, which differs from the date they were entered into the K2 system.

Second type are fields only with an overview of the history of changes. The date, including time, is recorded. The user can not change the date and time in history. If the user overwrites another field within 9s, the changes may not be recorded. There is no icon to display an overview of the history for such fields. The Field history form can be displayed only by using the right mouse button and then via the History option.

Book Contents

Book Index

Information about Form

For each universal form it is possible to show its details. Press Shift+Ctrl+Alt+F12 key combination to display the window containing basic form information.

pic_4656

Picture: Information about the form

The form contains 3 sections:

Book Contents

Book Index

Transfer of Configuration Objects

In universal forms can be copied configuration objects (e.g.. templates, views or formatting rows and columns). For this purpose, the functions Shift+Ctrl+C to load the object into the clipboard and Shift+Ctrl+V to insert the object from the clipboard are available in the K2 IS. Objects can also be transferred between individual K2 IS in this way.

Functions for the configuration objects transfer are always available in the book where the objects are saved. For example, this is the Templates administration or Views administrator book.

To load the configuration objects press Shift+Ctrl+C key combination on the given object (item) or click the right-mouse button and select Edit - Copy Record. The object (item) that is marked with a blue light indicator is always loaded.

pic_4684

Picture: Loading a configuration object into the clipboard

To insert a configuration object from the clipboard press the Shift+Ctrl+V key combination or select the option Edit - Insert Record. By this way configuration objects can be transferred with their complete settings.

Before inserting the object, the form where adjustments of the setting can be made, will be displayed and the configuration object is saved only after confirming this form.

pic_4685

Picture: The form before inserting configuration object from the clipboard

Book Contents

Book Index

Export Configuration Objects into "*.XML" file

Configuration objects can also be exported to a "*.XML" file and then imported from this file. To export the configuration object to XML, use the Export / Import button and then select the Save to File option.

pic_4686

Picture: Export Configuration Object into "*.XML" file

The dialogue box, where a name and location of *.XML file are defined, is displayed.

To import the configuration object from "*.XML" file, use also the Export / Import button and then select the New from File option. The dialogue box for selecting the appropriate file will be displayed. After confirmation, a form is displayed before saving the object to IS K2, where it is possible to make adjustments to the settings, and only after confirming this form is the given configuration object saved.

By this way configuration objects can be transferred with their complete settings.

Book Contents

Book Index

Service Mode

The Service mode function is available to the user within the configuration objects. This function can be activated by Service Mode button which is available in the books of configuration objects.

pic_4687

Picture: Service Mode

After running this function, the user can see all configuration objects also from the other users and can work with them. Service Mode is conditional on the right for service actions.