Základné funkcie
Filtre Alt+F9
V programe K2 znamenajú filtre významnú časť práce s dátami, či sa už jedná o aktívnu prácu (vkladanie, zmenu údajov) alebo o všetky vyhodnocovania.
Pojem Filter všeobecne predstavuje množinu dát nejakej tabuľky obmedzenú podľa definovaných kritérií. Znamená to, že pokiaľ pracujeme priamo s dátami (filter nie je aktivovaný), vidíme všetky záznamy. Vkladanie nového záznamu znamená fyzické vytvorenie nového dokladu. Pokiaľ však aktivujeme filter, obmedzia sa nám zobrazené záznamy iba na určitú množinu dát. Vkladanie nového záznamu potom predstavuje výber z už vytvorených záznamov a ich vloženie do vybraných záznamov filtra.
V programe K2 existujú 3 možné stavy: Kniha, Kontajner, Filter
Kniha V knihe sú dáta zotriedené podľa primárneho kľúča (pri dokladoch Kniha - Obdobie - Číslo, pri Tovare Skratka1 atď.). Pokiaľ sú doklady členené do kníh, sú zobrazené iba dáta jednej knihy! Prepínanie medzi knihami sa realizuje spravidla klávesovou skratkou Alt+F10. |
Kontajner Najčastejší stav pre vyhodnotenie. Do tohto filtra je možné vyberať zo všetkých dát danej tabuľky podľa ľubovoľných kritérií. |
Filtre Sú zobrazené záznamy vyhovujúce definovaným podmienkam filtra. Ak máme vytvorený filter, môžeme ľubovoľné záznamy v ňom odmazať pomocou kombinácie klávesov Delete. Rýchly filter Je aplikovaný priamo na Knihe. Rýchly filter využíva iba indexy danej tabuľky, jeho práca, je teda v reálnom čase, zapnutie je okamžité, avšak možnosti volieb tohto filtra sú obmedzené. |
Klávesové skratky na prepínanie medzi stavmi:
Shift+F9 |
Prepnutie do stavu Kniha. |
Alt+F9 |
Prepnutie do stavu Kontajner. |
Ctrl+F9 |
Vyvolanie podmienok pre Rýchly filter. Po spustení sa prepneme do stavu Filter. |
Ctrl+Shift+F9 |
Zobrazenie podmienok filtra. |
Pre prácu s filtrami je možné používať nielen funkčné klávesy uvedené vyššie. Môžeme tiež využiť možnosti, ktoré sa zobrazia pri stlačení pravého tlačidla myši v dolnom rohu obrazovky. Po kliknutí na ikonu filtra môžeme využiť možnosť Továrne filtre, Správa filtrov, zapnúť Stĺpcový filter alebo Pridať/odobrať podmienku filtra.

Obr.: Ponuka možnosti filtrov v knihe Faktúr vydaných
Rýchly filter
Pre rýchlu orientáciu v jednotlivých knihách je možné použiť Rýchle filtre. Tieto filtre pracujú v reálnom čase a ich zapnutie je okamžité. Zároveň to znamená, že pokiaľ iný užívateľ v sieti vytvorí nový záznam, ktorý vyhovuje podmienkam nášho filtra, tento záznam sa nám automaticky objaví na obrazovke (pri jej obnove). Pri zapnutom filtri sa nezobrazia všetky položky tabuľky, ale len tie z nich, ktoré vyhovujú podmienkam filtra. Program sa potom správa tak, ako keby v databázach neboli iné údaje ako tie, ktoré vyhovujú zadaným podmienkam filtra. O aktivácii filtra nás informuje popis Rýchly filter v hornej časti obrazovky.
Pr.: Pretože práca s rýchlym filtrom je vo všetkých moduloch podobná, vysvetlíme si pre jednoduchosť zapnutie rýchleho filtra nad knihou Faktúr vydaných, konkrétne nad tuzemskými faktúrami (v hornej modrej lište obrazovky je nastavený popis Kniha: 10 - Tuzemsko).
Rýchly filter je možné vyvolať nad knihou Faktúr vydaných, ktorá sa nachádza v stave Kniha, klávesovou skratkou Ctrl+F9. Po jej stlačení sa vyvolá formulár s podmienkami pre filtrovanie. Vo formulári vyberieme tie podmienky, ktoré nás zaujímajú pri filtrovaní záznamov a potvrdíme ich nastavenie klávesmi Ctrl+Enter alebo tlačidlom 'OK'. Tým sa filtrujú všetky záznamy, ktoré zodpovedajú zadaným podmienkam a ktoré prislúchajú do pôvodne vybranej knihy (napr. do knihy 10 - Tuzemsko). V ľavej dolnej časti obrazovky sa zobrazí popis Rýchly filter.

Obr.: Podmienky Rýchleho filtra nad Faktúrami vydanými - Ctrl+F9
Pr.: Ak nastavíme v knihe Faktúr vydaných pravítko na faktúru spoločnosti AB Group, po stlačení klávesov Ctrl+F9 je vo filtri nastavené AB Group. Po stlačení tlačidla OK sa vyberú všetky faktúry, ktoré sú nastavené na tohto odberateľa.
Označovanie záznamov
Hviezdičky
Pomocou hviezdičiek môžeme označiť záznamy v knihe. Táto funkcia je významný pre hromadné akcie a pre tlač.
Pozn.: Pri označení záznamu sa v stĺpci 'S' zobrazí ikona Hviezdička
.
Hviezdičky je možné pridávať a vymazávať tromi spôsobmi:
- Ctrl+medzerník (kurzor zostane na danom zázname),
- Shift+Enter (kurzor sa posunie o záznam nižšie - výhodné pre označenie viacerých záznamov za sebou),
- Ctrl+ľavé tlačidlo myši na príslušnej položke (kurzor zostane na danom zázname).
- Shift+kliknutie myši na posledný záznam, ktorý chce označiť/odznačiť (výhodné pre označenie/odznačenie viacerých záznamov súčasne).

Obr. Hviezdičky a záložky v knihe Faktúr vydaných
V dolnej časti obrazovky sa v stavovom riadku ukazuje aktuálny počet hviezdičiek. Ak nemáme označenú žiadnu položku, toto číslo chýba.
Pozn.: Pokiaľ užívateľ najskôr označí záznamy a následne zmení stav DM (prepnutie medzi stavmi kniha/kontajner/filter), môže dôjsť k rozporu medzi celkovým počtom označených záznamov a počtom označených záznamov zobrazených v tabuľke.
Po opustení programu sa hviezdičky automaticky vymažú.
Ak máme v knihe záznamy označené hviezdičkou, program sa pri tlači zostavy RPM alebo AM správa ako pri spustení na filtri.
Vytvorenie kontajnera/filtra z označených záznamov
Z označených záznamov môžeme vytvoriť Kontajner. Nad označenými záznamami stlačíme klávesovú skratku Ctrl+Shift+Alt+F9. Zobrazí sa formulár "Práca s kontajnerom", kde sú dve možnosti:
- Pridať vybranú skupinu záznamov do kontajnera - pridá záznamy do existujúceho kontajnera
- Vytvoriť kontajner obsahujúci len vybranú skupinu záznamov - vytvorí nový kontajner s vybranými záznamami

Obr. Spustenie funkcie "Práca s kontajnerom"
V poli Cieľ si zvolíme, či chceme vytvoriť kontajner alebo filter.
Pozn.: Pokiaľ je zvolená možnosť Filter, skryjú sa checkboxy pre kontajner, pretože nemajú pre filter význam (filter sa vytvorí vždy nový).
Uloženie/Načítanie kontajnera
Každý užívateľ si môže vytvárať zálohy každého kontajnera. Funkciu je možné spustiť z ponuky menu modulu Kontajner - Načítať/Uložiť kontajner. Vyvolá sa kniha Načítania a uloženia kontajnera, ktorá obsahuje zoznam všetkých dostupných záloh kontajnerov.
Uloženie kontajnera sa vykonáva stlačením klávesy Ins a zadaním popisu kontejnera (zálohy). Klávesom F2 uložíme danú zálohu kontajnera.
Ak chceme načítať kontajner, opäť zvolíme ponuku z menu modulu Kontajner - Načítať/Uložiť kontajner. V tabuľke vyberieme pravítkom požadovaný kontajner a voľbu potvrdíme stlačením tlačidla Načítať.
Všetky dostupné operácie na kontajneri, vrátane funkcie "Načítať / Uložiť kontajner", sú dostupné tiež pod voľbou Kontejner v menu na prepínanie stavu modulu (Kniha, Filter, Kontajner).
Iné kontajnery
V IS K2 je možné vykonávať vzájomné väzby medzi viacerými kontajnermi pomocou odkazov z iných modulov.
Kontajnery
Funkcia je dostupná cez
výberom možnosti Kontejner.
- Možnosť Pridanie do iného kontajnera pridá do iného kontajnera k existujúcim položkám položky zodpovedajúce zadanej podmienke.
- Možnosť Odmazanie z iného kontajnera - zaručí vymazanie vybraných položiek z druhého kontajnera . Tento variant je vhodný napr. v situácií, kedy vytvoríte kontajner všetkých zákazníkov, potom vytvoríte kontajner faktúr za platnosti špecifických podmienok a nakoniec z kontajnera zákazníkov vymažete všetky tie, ktoré sú na vybraných faktúrach. Dostanete tak všetkých zákazníkov, ktorí na vybraných faktúrach nie sú.
Príklad: Chceme vyfiltrovať všetky faktúry vydané, ktoré sa viažu na konkrétne výdajky.
- V knihe Výdajok vyberieme do kontajnera konkrétne výdajky.
- V stave kontajner v knihe Výdajok zvolíme možnosť Akcia - Vytvorenie iného kontajnera. Z číselníka rozbalíme uzol "Položky predaja" a vyberieme možnosť "Faktúra vydaná". Na obrazovke sa objaví kontrolné hlásenie, či si prajeme vytvoriť kontajner - odpovedzte Áno.
Tým sa do kontajnera faktúr vydaných vyberú všetky faktúry, ktoré sú cez zákazky viazané na tieto výdajky.
Pozn.: V knihe Pridanie/Odmazanie do/z iného kontajnera - „Zviazané doklady“ sa odkazujú do príloh dokladov. Tzv. „Položky predaja“ sa viažu na záložku Položky dokladov.
Základnou vlastnosťou tohto postupu je predovšetkým rýchlosť vytvárania kontajnera z iného modulu. Rovnako je tiež možné, napr. z kontajnera faktúr vybrať do kontajnera Dod./Odb. všetkých zákazníkov, na ktorých sú vystavené dané faktúry alebo je možné z kontajnera pokladničných a bankových dokladov vytvoriť kontajner všetkých faktúr, ktoré sú týmito dokladmi platené a pod.
Filtre
Ďalšou možnosťou, ako využiť kontajner iného modulu, je vybranie iného kontajnera z podmienok filtra Ctrl+Shift+F9.
Príklad: Chceme zistiť, ktorými výdajkami sme vydali konkrétny tovar:
- V knihe Tovar vyberieme do kontajnera tovar, ktorého výdaje nás zaujímajú.
- Prepneme sa do knihy Výdajky, kde v definícii filtra Ctrl+Shift+F9 zvolíme najskôr typ podmienky Položková podmienka, vyberieme "Položky predaja“ a následne zvolíme typ podmienky Iný kontajner, kde vyberieme "Číslo tovaru“ a stlačíme tlačidlo Spustiť.
Tým sa vo filtri výdajok zobrazia všetky výdajky, ktoré majú na záložke Položky predaja položku hľadaného tovaru.
Príklad: Chceme vytvoriť filter/kontajner všetkých aktivít brnenských firiem.
- V knihe Partneri vyberieme do kontajnera všetky brnenské firmy.
- V knihe Aktivity spustíme klávesami Ctrl+Shift+F9 formulár pre definíciu podmienok filtra.
- Klávesou Ins vyberieme typ podmienky Iný kontajner.
- Vo vyvolanom formulári vyberieme do Dátového poľa podmienku Partner a stlačíme OK.
Následne môžeme vytvoriť kontajner (Kontajner - Vytvoriť) alebo filter (Filtrovať) všetkých aktivít vybraných brnenských firiem.
Filtre
V programe K2 si môže užívateľ, okrem filtrovania Alt+F9, jednoduchým spôsobom vytvoriť vlastné výbery dát, s ktorými chce pracovať. Pomocou SQL query je práca s dátami oveľa rýchlejšia, jednoduchšia a variabilnejšia.
Filtre môžeme vytvárať týmito spôsobmi:
- Na záložke Zoznam z poľa záznamu.
- Na karte dokladu z konkrétneho poľa.
- Na "gride" karty dokladu - naplnenom aj prázdnom.
- Z formulára podmienok.
- Z menu filtra.
Pozn.: Jednotlivé spôsoby vytvárania filtrov sú bližšie popísané v kapitole Vytvorenie výberov (vrátane príkladov).
Nadefinovaný filter si program pamätá aj po opustení danej knihy. Ak máme vytvorený filter, môžeme ľubovoľné záznamy v ňom odmazať pomocou kombinácie klávesov Delete.
Pre prácu s filtrami si môžeme nadefinovať operácie vo veľkých tabuľkách (bližší popis pozri Parametre mandanta - 1. strana tlačidlo Vlastnosti) a v Parametroch užívateľa nastaviť niektoré vlastnosti formulárov.
Filtre môžeme zaradiť aj do okna pre spustenie zostáv a skriptov (F9) do dávky.
Filtre - podmienky
Ak stlačíme ikonu
, zobrazíme si ponuku uložených filtrov a ponuku možností pre prácu s nimi.

Obr. Rozbalená ponuka filtrov na knihe Zákazky
Popis ponuky Filter:
Továrne |
|
Zobrazí prednastavené továrne filtre. |
Pridať podmienku/odobrať podmienku |
Shift+Ctrl+F9 |
Pridá/odoberie do/z aktuálneho filtra ďalšiu podmienku. |
Stĺpcový filter |
Ctrl+Alt+F |
Zapne/vypne stĺpcový filter |
Správa filtrov |
Shift+Ctrl+Alt+S |
Po otvorení ponuky Správa sa zobrazí formulár pre správu filtrov. |
Vypnúť |
|
Vypne zapnutý filter |
Popis ponuky Kontajner:
Vložiť označené do kontajnera |
Shift+Ctrl+Alt+F9 |
Označené záznamy vloží do kontajnera (tabuľka bude v stave Kontajner). |
Pridať |
Insert |
Záznamy z aktuálneho filtra pridá do kontajnera. |
Odmazať |
Delete |
Vymaže záznamy z kontajnera (tabuľka v stave Kontajner). |
Pozn.: Vytvoriť, Pridať a Odmazať majú rovnakú funkčnosť ako tlačidlá vo formulári Filter (pozri kapitola Záložka Podmienky).
Filtre - PRÁVA
Úroveň Globálna, Mandant, Skupina |
Ukladanie konfiguračných objektov závisí na právach užívateľa, ktoré nájdeme v knihe Užívateľské role. Ide o právo Správca - Prístup k úrovni nastavení. |
Definícia podmienok filtra
Pre pridanie podmienky do filtra môžeme využiť tieto možnosti:
- klávesovou skratkou Shift + Ctrl + P,
- kliknutím na pravé tlačidlo myši a využitím voľby Pridať podmienku.

Obr.: Pridať podmienku filtra
Vo formulári Podmienka si definujeme hodnoty pre filtrovanie.

Obr.: Podmienka filtra
V poli Operátor je možné vybrať:
Rovná sa |
Vyfiltrujú sa záznamy, ktoré zodpovedajú priamo definovanej hodnote. |
Nerovná sa |
Vyfiltrujú sa záznamy, ktoré nezodpovedajú zadanej hodnote. |
Menšie |
Vyfiltrujú sa záznamy, ktorých hodnota je menšia ako hodnota zadaná vo formulári. |
Menšie alebo rovné |
Vyfiltrujú sa záznamy, ktorých hodnota je menšia alebo rovná ako hodnota zadaná vo formulári. |
Väčšie alebo rovné |
Vyfiltrujú sa záznamy, ktorých hodnota je väčšia alebo rovná ako hodnota zadaná vo formulári. |
Väčšie |
Vyfiltrujú sa záznamy, ktorých hodnota je väčšia ako hodnota zadaná vo formulári. |
Obsahuje |
Vyfiltrujú sa záznamy, ktoré obsahujú zadanú hodnotu. |
Neobsahuje |
Vyfiltrujú sa záznamy, ktoré neobsahujú zadanú hodnotu. |
Začína |
Vyfiltrujú sa záznamy, ktoré začínajú zadanou hodnotou. |
Nezačína |
Vyfiltrujú sa záznamy, ktoré nezačínajú zadanou hodnotou. |
Vyhovuje |
Vyfiltrujú sa záznamy, ktoré vyhovujú zadanej hodnote. |
Nevyhovuje |
Vyfiltrujú sa záznamy, ktoré nevyhovujú zadanej hodnote. |
Je prázdny |
Vyfiltrujú sa záznamy, ktorých hodnota je prázdna. |
Nie je prázdny |
Vyfiltrujú sa záznamy, ktorých hodnota nie je prázdna. |
Medzi |
Vyfiltrujú sa záznamy, ktoré odpovedajú rozmedziu zadanej hodnote. |
Nie je medzi |
Vyfiltrujú sa záznamy, ktoré neodpovedajú rozmedziu zadaných hodnôt. |
V zozname |
Vyfiltrujú sa záznamy, ktoré zodpovedajú zadanej hodnote. |
Nie je v zozname |
Vyfiltrujú sa záznamy, ktoré nezodpovedajú zadanej hodnote. |
Do poľa Hodnota zadávame výraz, ktorý chceme filtrovať.
Po stlačení tlačidla Len pridať sa nami vytvorená podmienka len pridá do záznamu, k vyfiltrovaniu záznamov podľa zadanej hodnoty nepríde. Po filtrovaní záznamu podľa zadanej podmienky sa použije tlačidlo Filtrovať. Tlačidlom Storno nami zadanú podmienku filtra zrušíme. Tlačidlo Viac... Otvorí formulár, v ktorom je možné meniť dátové pole.
Cez ikonu
v záhlaví tabuľky je možné vykonať náhľad na jednotlivé podmienky, ktoré filter obsahujú.

Obr.: Zobrazenie podmienok filtra
Popis ikon v záhlaví tabuľky filtra:
|
Zneplatnenie/splatnenie podmienky. |
|
Výmaz podmienky. |
|
Zmena podmienky. |
|
Pridanie podmienky do filtra. |
|
Menu filtra. |
|
Aktualizácia filtra. |
|
Spustenie |
Záložka Podmienky filtra

Obr.: Záložka Podmienky filtra
Na tejto záložke môžeme pridať, kopírovať, potlačiť, zmeniť, vymazať, alebo vykonať zmenu v umiestnení podmienky filtra. Pre prácu s podmienkami môže využiť ikony v záhlaví tabuľky, alebo klávesu Insert (vloženie), Delete (výmaz), F4 (potlačenie/zaktívnenie potlačenej podmienky).
Dvojitým kliknutím myši na vybranú podmienku sa otvorí formulár Pole, v ktorom je možné definíciu podmienky upresniť.

Obr.: Formulár pre definíciu Poľa filtra
Upravenou podmienkou filtra potvrdíme tlačidlom OK a filter s upravenou podmienkou spustíme tlačidlom Filtrovať.
Pre prácu s filtrami slúžia aj tieto ikony:
|
Po stlačení tejto ikony alebo klávesu Insert sa zobrazí formulár pre výber typu podmienky.
Obr. Formulár pre výber typu filtrovanej podmienky |
||
|
Porovnávacia podmienka |
Dvojitým stlačením ľavého tlačidla myši alebo pomocou klávesu Enter na položke Porovnávacia podmienka sa zobrazí formulár Výber polí. Po výbere požadovaného poľa sa otvorí formulár pre definíciu podmienky. |
|
|
Iný filter |
Dvojitým stlačením ľavého tlačidla myši alebo pomocou klávesu Enter na položke Iný filter otvoríme formulár pre definíciu podmienok iného filtra. |
|
|
|
Vyberie doklady z položkového dátového modulu iného dátového modulu. Iné filtre umožňujú použiť filtre nadefinované pre dátový modul A v dátovom module B, ktorý obsahuje väzbu do A. |
|
|
Obr. Formulár pre definíciu iného filtra |
||
|
Položková podmienka |
Dvojitým stlačením ľavého tlačidla myši alebo pomocou klávesu Enter na položke Položková podmienka otvoríme formulár pre definíciu tejto podmienky. |
|
|
|
Vyberie doklady z dátového modulu na základe porovnania hodnoty podmienky s hodnotou poľa položkového dátového modulu. |
|
|
Obr.: Formulár pre definíciu položkovej podmienky |
||
|
Neriadený príkaz SQL |
Dvojitým stlačením ľavého tlačidla myši alebo pomocou klávesu Enter na položke Neriadený príkaz SQL otvoríme formulár pre definíciu podmienky |
|
|
|
Slúži pre definíciu vlastných podmienok písaných jazykom SQL. |
|
|
Obr. Formulár pre definíciu neriadeného príkazu SQL |
||
|
Vnorená podmienka |
Dvojitým stlačením ľavého tlačidla myši alebo pomocou klávesu Enter na položke Vnorená podmienka otvoríme formulár pre definíciu podmienky. |
|
|
|
Do formulára vkladáme podmienky, medzi ktorými je možné prepínať operátor "alebo" a "a súčasne". Operátor "alebo" znamená, že bude výber vytvorený z takých záznamov, ktoré vyhovujú aspoň jednej z podmienok. Operátor "a súčasne" znamená, že bude výber vytvorený z takých záznamov, ktoré vyhovujú súčasne vloženej podmienke. |
|
|
Obr. Formulár pre definíciu vnorenej podmienky |
||
|
Záznamy z kontajnera |
Dvojitým stlačením ľavého tlačidla myši alebo pomocou klávesu Enter na položke Záznamy z kontajnera otvoríme formulár pre zapnutie kontajnera. |
|
|
|
Obmedzí už existujúci kontajner v rovnakom dátovom module ako je tvorený filter. |
|
|
Obr. Formulár pre výber záznamov z kontajnera |
||
|
Aktuálne firmy |
Dvojitým stlačením ľavého tlačidla myši alebo pomocou klávesu Enter na položke Aktuálna firma otvoríme formulár pre definíciu tejto podmienky. |
|
|
|
"Vyfiltruje" záznamy vzťahujúce sa k aktuálne nastavenej firme v systéme K2. |
|
|
Obr. Formulár pre výber záznamov pre aktuálnu firmu |
||
|
Fulltextová podmienka |
Dvojitým stlačením ľavého tlačidla myši alebo pomocou klávesu Enter na položke Fulltextová podmienka otvoríme formulár pre definíciu tejto podmienky. |
|
|
Obr.: Formulár pre zadanie fulltextovej podmienky |
||
|
Elasticsearch podmienka |
Pre túto podmienku je potrebné mať v IS K2 nastavené Elasticsearch indexy. Následne umožňuje fulltextové vyhľadávanie vrátane skloňovania, použitia synoným, detekcie preklepov a radenie výsledkov podľa relevancie. |
|
Nadefinované podmienky filtra je možné zobraziť v záhlaví tabuľka.

Obr.: Zobrazenie podmienok filtra v záhlaví tabuľky
Tlačidlo Kontajner obsahuje tieto možnosti:
Vytvoriť |
Alt+V |
Po stlačení tohto tlačidla vloží filter podľa nadefinovaných podmienok do kontajnera (tabuľka bude v stave Kontajner). |
Pridať |
Alt+P |
Stlačením tlačidla sa pridajú do kontajnera (stav Kontajner) záznamy podľa zadaných podmienok vo Filtri. |
Odmazať |
Alt+O |
Týmto tlačidlom vymažeme záznamy z kontajnera (tabuľka v stave Kontajner), ktoré vyhovujú nadefinovaným podmienkam filtra. |
Obmedziť |
Alt+E |
Po stlačení tohto tlačidla sa z kontajnera (tabuľka v stave Kontajner) odmažú všetky záznamy, ktoré nevyhovujú zadaným podmienkam filtra. |
Vyprázdniť |
Alt+Z |
Týmto tlačidlom odmažeme z kontajnera všetky záznamy. |
Tlačidlá pre filter:
Spustiť |
Ctrl+F9 |
Po stlačení tlačidla sa spustí nadefinovaný filter. |
Storno |
Esc |
Týmto tlačidlom uzatvoríme formulár pre definíciu filtra. |
Zoznam dátových polí
Pri definovaní podmienok vyberáme pole zo zoznamu dátových polí. Ak je pri poli v stĺpci "L" ikona
, existuje pre toto pole väzba do inej tabuľky a jej polí. Ak klikneme na túto ikonu, zobrazí sa zoznam týchto polí a v spodnej časti formulára Filter sa vytvorí ďalšia záložka. Pri každom ďalšom zanorení sa zobrazí nová záložka. (Pri rozsiahlejšom zanorení sa zobrazia vedľa záložiek šípky pre ich listovanie.) Ak klikneme na iný uzol, zmení sa zanorenie a teda aj záložky podľa novo vybranej.
Ak stojíme pravítkom na niektorom z polí, môžeme konkrétnu položku v zozname vyhľadať tiež tak, že napíšeme začiatok mena poľa a pravítko sa podľa toho presunie na najbližšie možné. Podľa toho, v ktorom stĺpci stojí pravítko, v tom stĺpci sa hľadá názov poľa. (Zanorené polia nie sú pri vyhľadávaní brané do úvahy!)
V stĺpci "Field Cost Glyph“ sú jednotlivé dátové polia farebne odlíšené:
|
Počítané pole. Vyhodnocuje sa na klientovi. |
|
Fyzické pole. Vyhodnocuje sa na serveri. |
|
Fyzické pole s indexom a teda najvhodnejšie pole pre vyhľadávanie. Vyhodnocuje sa na serveri. |
Najvhodnejšie je teda používať podmienku na fyzické pole s indexom (tmavo zelené), popr. podmienku na fyzické pole (svetlo zelené). A pokiaľ budeme chcieť použiť podmienku na počítané pole (oranžová), potom najlepšie v kombinácii s jednou z predchádzajúcich ("zmiešaná podmienka"). Na základe zvolenej podmienky sa vypĺňa pole Miesto vyhodnotenia na záložke filtra Filter.
Dvojitým kliknutím ľavého tlačidla myši alebo klávesom Enter otvoríme podmienku vloženú do Filtra.

Obr.: Otvorená položka vo Filtri - záložka Podmienky
Popis vybraných polí:
Operátor |
Okrem matematických operátorov ("rovná sa", "väčší ako" apod.) môžeme filtrovať pomocou ďalších porovnávacích operátorov: |
|
|
Podľa zvoleného operátora sa mení pole vo formulári alebo ich prístupnosť. |
|
Hodnota(y) |
Do tohto poľa napíšeme "hodnotu", podľa ktorej má podmienka filtrovať záznamy. Ak reťazec hodnoty neobsahuje hviezdičku (ako zástupný znak), budú do filtra zaradené záznamy, ktoré presne odpovedajú zadanej hodnote. |
|
Typ hodnoty |
V tomto poli zvolíme typ zadanej hodnoty: |
|
|
|
|
|
|
|
|
|
|
Zaškrtávacie pole sa mení podľa vybraného dátového poľa alebo filtrovacieho operátora: |
||
|
Potlačiť |
Zaškrtnutím poľa nebude táto podmienka pri filtrovaní akceptovaná. |
|
Zadať pred spustením |
Ak zaškrtneme toto pole, potom sa vždy pri spustení filtra, ktorý obsahuje podmienku s týmto zaškrtnutím, zobrazí formulár, v ktorom môžeme podmienku upraviť (napr. dátum od - do). Pre typy hodnoty "Konštanta" a "Výraz" vo formulári môžeme: 1. zmeniť hodnotu parametra, ktorá sa použije pri spustení filtra. Pre typ hodnoty "Konštanta" sa upravená hodnota zapamätá a ponúkne sa užívateľovi i pri ďalšom spustení. Pre typ hodnoty "Výraz" sa vždy predponúkne hodnota získaná vyhodnotením výrazu. 2. pred spustením podmienku "Potlačiť" (alebo naopak "Povoliť"), pomocou klávesy F4 Pre typ hodnoty "Dátové pole" možno podmienku iba "Potlačiť" alebo "Povoliť", pomocou F4. |
|
Odkazom |
Ak zvolíme ako filtrovací operátor voľbu"<>","=" alebo "v zozname", môžeme prepínať (pri poliach, kde je to možné, napr. kniha, obdobie atď.) spôsob zadávania medzi priamou (číslo, ID) a odkazovou (Skratka) hodnotou, ktorá je výkonovo omnoho efektívnejšia. Zadávanie odkazom vyžaduje existujúcu hodnotu, nie je teda možné zadať neexistujúcu skratku ani číslo/ID. Pokiaľ k tomu dôjde, je k parametru doplnený sufix "<--" indikujúci chybnú hodnotu a podmienku nemožno uložiť. |
|
Zástupné znaky |
Ak zvolíme ako filtrovací operátor voľbu "obsahuje", môžeme pri zadávaní hodnoty v Parametri, pokiaľ nepoznáme celý názov, použiť zástupné znaky (napr. ak chceme filtrovať podľa poľa Popis). Toto pole bude automaticky zaškrtnuté, ak máme v Parametroch užívateľa - Prostredie - tlačidlo Ďalšie možnosti - Lokátor zaškrtnuté pole Používať zástupné znaky. Zástupné znaky možno vypnúť iba pokiaľ je v poli Kde nastavená hodnota Presne. Pokiaľ je v poli Kde nastavená hodnota Kdekoľvek, alebo na Začiatku, nemožno tieto znaky vo formulári vypnúť. |
|
Rozlišovať veľkosť |
Pri zaškrtnutí tohto poľa sa vo filtrovacích podmienkach berú v úvahu malé a veľké písmená. To znamená, pokiaľ zadáme do podmienky popis, ktorý presne nezodpovedá hľadanému textu, záznamy nebudú do filtra uložené. |
|
Porovnať vrátane času |
Pole je prístupné v prípade výberu dátového poľa typu "DateTime". Ak je toto pole zaškrtnuté, hodnoty sa porovnávajú vrátane času, pokiaľ zaškrtnuté nie je, porovnáva sa iba dátum bez času. |
V spodnej časti formulára je k dispozícii tlačidlo:
Kontajner
|
Tlačidlo obsahuje voľbu Vytvoriť (Alt+V). Po stlačení tohto tlačidla sa záznamy odpovedajúce zadaným podmienkam vložia do kontajnera (tabuľka bude v stave Kontajner). Spustenie prevedieme taktiež klávesmi Alt+V. |
Pozn.: Pokiaľ vytvárame filter, pomocou ktorého budeme vyberať záznamy, kde text začína "_" podtržníkom, v definícii podmienky v poli Hodnota napíšeme _ a v poli Operátor vyberieme Začína (viď. obr. nižšie).

Obr.: Definícia podmienky pre hľadanie textu začínajúceho "_"
Záložka Filter

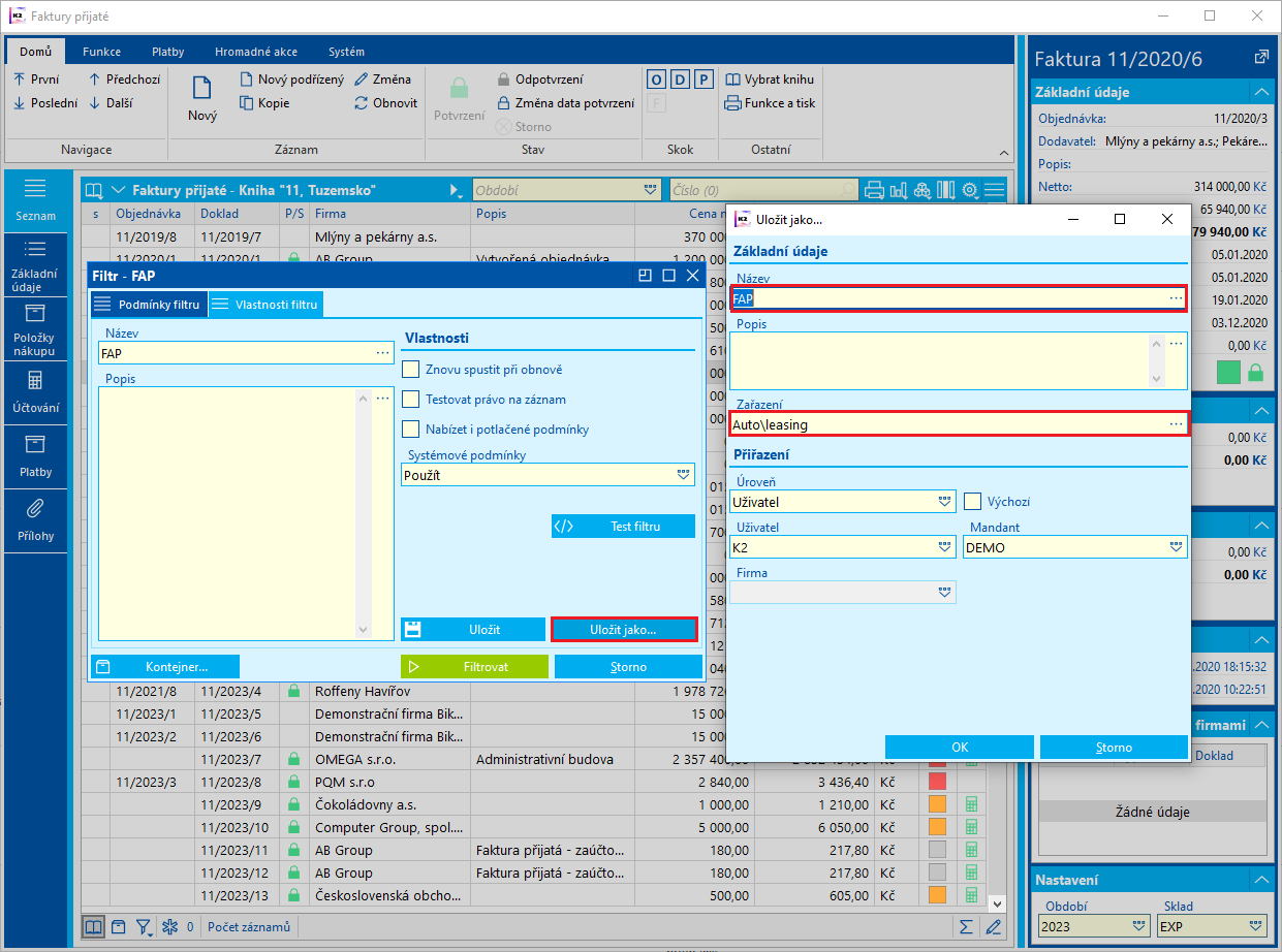
Obr. Formulár pre definovanie názvu vytváraného filtra - záložka Vlastnosti filtra
Popis polí
Názov |
Užívateľom zadaný názov filtra (bude sa zobrazovať v ponuke filtra po stlačení |
Popis |
Bližší popis filtra. |
Maximálny počet záznamov |
Ak vpíšeme konkrétne číslo, vyberie sa iba prvých "x" záznamov (podľa zadanej hodnoty). Pr.: Vpíšeme číslo 10. Vyberie sa iba prvých 10 nájdených záznamov zodpovedajúcich podmienkam filtra. |
Znovu spustiť pri obnove (F3) |
Ak je začiarknuté toto pole, potom sa pri stlačení klávesu F3 automaticky spustí filtrovanie podľa tohto filtra. |
Testovať právo na záznam |
Začiarknutím tohto poľa sa otestuje, či užívateľ má právo na vyberaný záznam. Implicitne je toto pole nezačiarknuté. |
Ponúkať aj potlačené hodnoty. |
Pred spustením filtra sa ponúknu aj potlačené podmienky. |
Systémové podmienky |
Tieto podmienky nemôže užívateľ meniť, sú definované systémom. |
Uložiť |
Uloží sa nami nadefinovaný filter. |
Uložiť ako... |
Uloží sa filter pod nami uvedeným názvom. |
Vytvorenie filtra
Na záložke Zoznam
- Stlačením pravého tlačidla myši v poli záznamu vyvoláme ponuku, z ktorej môžeme vytvárať filtre alebo pridávať podmienky k už existujúcim filtrom.
- Po výbere jednej z možností sa zobrazí formulár porovnávacej podmienky (bližší popis pozri Definícia podmienok filtra).

Obr.: Otvorená ponuková tabuľka po stlačení pravého tlačidla myši
Z karty dokladu:
- Stlačením pravého tlačidla myši v ľubovoľnom poli vyvoláme ponuku, z ktorej môžeme vytvárať filtre, pridávať podmienky k už existujúcim filtrom alebo pridávať vybrané pole do stĺpcov zobrazovaných na záložke Zoznam.
- Po výbere jednej z možností (Vytvoriť filter alebo Pridanie podmienky) sa zobrazí formulár Podmienka (bližší popis pozri Definícia podmienok filtra).

Obr.: Otvorená ponuková tabuľka po stlačení pravého tlačidla myši - voľba Vytvoriť filter
Z položkového formulára:
Filter z položkového formulára funguje obdobným spôsobom ako filter z karty dokladu. Filter sa spúšťa stlačením pravého tlačidla myši na ľubovoľnom poli položkového formulára. Pri väčšine formulároch ponuka obsahuje Vytvoriť filter a Pridať podmienku. Pri niektorých je v ponuke navyše možnosť Pridať do stĺpcov.

Obr.: Otvorená ponuková tabuľka po stlačení pravého tlačidla myši na položke predaja
Z "gridu" karty dokladu:
Vytvorenie filtra alebo pridanie podmienky na "gride" dokladu vykonáme stlačením pravého tlačidla myši na položke na požadovanom poli a zvolením možnosti Vytvoriť filter alebo Pridať podmienku. Rovnakým spôsobom je možné vytvoriť filter alebo pridať podmienku na "gride", ktorý neobsahuje žiadnu položku. Stlačením pravého tlačidla myši vykonáme kdekoľvek na "gride". Do definície filtra sa potom predvyplní podmienka na pole, ktorého stĺpec je práve aktívny.
Z menu filtra:
- Stlačením
pri ikone
otvoríme ponuku filtrov a vyberieme Vytvoriť filter. - Zobrazí sa formulár porovnávacej podmienky (pozri Podmienka).
- Stlačením
otvoríme ponuku podmienok Dátového poľa. - Dvojitým stlačením ľavého tlačidla myši (alebo klávesom Enter) vložíme vybranú podmienku do Dátového poľa (bližšia práca s podmienkami pozri kapitola Záložka podmienky).
- Zvolíme filtrovací operátor, prípadne začiarkneme ďalšie nastavenie.
- Po stlačení tlačidla Filtrovať sa v knihe vytvorí filter podľa zadaných podmienok.
Príklad - Filter zo záložky Zoznam
Chceme vytvoriť filter tovaru, ktorý je v stĺpci Dispozícia väčší ako 100.
- V tabuľke Tovar stlačíme pravé tlačidlo myši v poli záznamu, ktoré má v stĺpci Dispozícia hodnotu 100.
- Vo vyvolanej ponuke vyberiem Vytvoriť filter.
- zobrazí sa formulár Podmienka s predvyplnenými údajmi.
- V poli Operátor vyberieme možnosť Väčší.

Obr.: Formulár podmienky s predvyplnenými hodnotami
- Stlačením tlačidla Filtrovať sa v knihe vytvorí filter podľa zadaných podmienok.
Príklad - Filter z karty dokladu
Chceme vytvoriť filter rezervačných listov, ktoré majú dátum rezervácie k 12.10.2020.
- Otvoríme knihu Rezervačných listov, v ktorej chceme vytvoriť filter.
- Na záložke Základné údaje rezervačného listu stlačíme v poli Dátum rezerv. do pravé tlačidlo myši.
- Vo vyvolanej ponuke vyberiem Vytvoriť filter.

Obr. Formulár Podmienka na pole Rezervácia
- Zobrazí sa formulár porovnávacej podmienky s predvyplnenými hodnotami podľa vybraného záznamu. Keďže potrebujeme vybrať doklady s dátumom rezervácie k 12.10.2020 vrátane, zmeníme filtrovací operátor na "menší alebo rovné".

Obr.: Vyplnený formulár Podmienky pre koncový dátum rezervácie
- Stlačením tlačidla Filtrovať sa v knihe vytvorí filter podľa zadanej podmienky. (Ak stlačíme tlačidlo Len pridať, zadávaná podmienka sa iba vloží do zoznamu podmienok pre filter.)
Pokiaľ by sme chceli vytvoriť filter z rezervačných listov, ktorých koncový dátum rezervácie je napr. v rozmedzí od 14. 6. 2020 do 25. 6. 2020, vyberieme v podmienke ako filtrovací operátor "medzi" a do polí Hodnota od a Hodnota do požadované dátumy.

Obr.: Vyplnený formulár Podmienky pre rozmedzie od 14.6.2020 do 25.6.2020
Chceme vytvoriť filter z objednávok vydaných, ktoré boli vystavené v minulých štrnástich dňoch.
- Otvoríme knihu Objednávky vydané, v ktorých budeme vytvárať filter.
- Prepneme sa na záložku Základné údaje dokladu a stlačením pravého tlačidla myši na poli Dátum vystavenia pravým tlačidlom myši vyberieme možnosť Vytvoriť filter.
- Vo formulári Podmienka:
- v poli Operátor vyberieme Väčší,
- klikneme na tlačidlo Viac...,
- v poli Typ hodnoty vyberieme Výraz,
- do poľa Výraz = vpíšeme Now-14.

Obr.: Vyplnenie polí porovnávacej podmienky pre filter objednávok vystavených v minulých 14-tich dňoch
- Stlačením tlačidla Filtrovať sa vyfiltrujú nami požadované záznamy.
Príklad - Filter s výrazom pre dátumovú podmienku
Pre uľahčenie zostavenia výrazu slúži tlačidlo Pomocník, ktoré vie zostaviť najčastejšie používané výrazy.
Pomocníka možno vyvolať i pomocou tlačidla, umiestneného vo formulári definícia podmienky v poli Hodnota vedľa rozbaľovacej šípky.

Obr.: Tlačidlo Pomocník na formulári pre definíciu podmienky a formulár Pomocník
Napr. pokiaľ chceme zostaviť výraz, ktorý vracia dátum vystavenia faktúry posledného dňa nasledujúceho mesiaca, potom vyplníme:
- Funkcie: "Koniec mesiaca",
- Posun: "+1".
V poli Výraz je požadovaný výraz a nad ním je zobrazená aktuálna hodnota.

Obr.: Formulár pre doplnenie hodnoty podmienky typu "Výraz" - nadefinovaná podmienka
Príklad - Filter z položkového formulára
Chceme vytvoriť filter faktúr vydaných, ktoré obsahujú položky typu Potraviny.
- Otvoríme knihu Faktúr vydaných, v ktorej vytvoríme filter.
- Na záložke Položky predaja faktúry vydané otvoríme položku a v poli Tovar stlačíme pravé tlačidlo myši.
- Vo vyvolanej ponuke vyberiem Vytvoriť filter.

Obr. Ponuková tabuľka poľa otvorená po stlačení pravého tlačidla myši
- Otvorí sa formulár porovnávacej podmienky s predvyplnenými hodnotami podľa vybraného záznamu.
- Tlačidlom Filtrovať sa v knihe vytvorí filter podľa zadanej podmienky. (Ak stlačíme tlačidlo Len pridať, zadávaná podmienka sa iba vloží do zoznamu podmienok pre filter.)
Príklad - Filter z formulára podmienok
Chceme vytvoriť filter z výdajok vystavených v týždni od 01.06.2015 do 31.08.2015 pre firmu OMEGA s.r.o.
- Otvoríme knihu Výdajky, v ktorej chceme vytvoriť filter.
- Stlačením ikony
si rozbalíme hlavičku tabuľky. Cez tlačidlo
vložíme novú podmienku, vyberieme typ Porovnávací podmienka. - V zozname polí nájdeme:
- Vystavené (v poli Popis) a dvojitým stlačením ľavého tlačidla myši otvoríme formulár porovnávacie podmienky:
|
|
|
|
|

Obr.: Formulár podmienok s otvorenou porovnávacou podmienkou (filter firmy OMEGA s.r.o.)
- Tlačidlom
sa v knihe vytvorí filter podľa vložených podmienok.
Chceme vyfiltrovať všetky faktúry vybraných zákazníkov, u ktorých nebola prevedená žiadna platba (teda faktúry, ktorých Dátum zaplatenia je nulové).
- Otvoríme knihu Dod./Odb., v ktorých vytvoríme kontajner konkrétnych zákazníkov, ktorých nezaplatené faktúry budeme neskôr filtrovať (tabuľka v stavu Kontajner).
- Prepneme sa do knihy faktúr vydaných a cez ikonu
si otvoríme záhlavie hlavičky tabuľky. - Tu stlačíme ikonu
a zobrazí sa nám podmienky pre formulár Filter. - Vyberieme typ:
- Iný kontajner na zákazníka - v lokátore si vyhľadáme pole Odberateľ (TradingPartnerId) a zvolíme tlačidlo Vybrať.

Obr.: Otvorená ponuka možných iných kontajnerov faktúr vydaných
- Po stlačení tlačidla Vybrať sa zobrazí definícia podmienky. Potvrdíme tlačidlom OK.

Obr.: Definícia podmienky filtra - Existuje v kontajneri
- Vložíme ďalšiu podmienku do filtra - Porovnávaciu podmienku na pole Platba. Prepneme sa na záložku Platby a v poli Dátum zaplatenia dáme pravé tlačidlo myši a Pridať podmienku. Operátor vyberieme je prázdny a stlačením tlačidla Filtrovať.
- Po prepnutí na záložku Zoznam vidíme všetky faktúry vydané, ktoré odpovedajú nami definovaným podmienkam. Celú definíciu nami vytvoreného filtra vidíme v záhlaví tabuľky. Podmienky možno jednoducho spracovať - meniť ich, mazať, upravovať ich definíciu.

Obr.: Zoznam faktúr vydaných
Vytvorený filter môžeme vytlačiť štandardným spôsobom (v našom príklade zostavou Zoznam faktúr vytriedený podľa dodávateľa/odberateľa).
Chceme vybrať všetky zákazky, ktorých odberateľ má v skratke obsiahnuté "Tesco".
- Prepneme sa do knihy odberateľov, pravým tlačidlom v poli Firma zvolíme možnosť Vytvoriť filter. V poli Operátor vyberieme obsahuje, v poli Hodnota Tesco.

Obr.: Definícia podmienky na pole - Odberateľ Tesco
- Stlačíme tlačidlo Filtrovať a zobrazia sa nám požadované záznamy.
- Filter si uložíme pod názvom Tesco.

Obr.: Uloženie filtra - Tesco
- Uložený filter nájdeme v záhlaví alebo päte tabuľky.

Obr.: Uložený filter - Tesco
- Zavrieme knihu odberateľov a otvoríme knihu zákazky. V knihe zákazky si rozbalíme hlavičku tabuľky a cez tlačidlo
vyberieme možnosť Iný filter. Vyhľadáme pole Odberateľ a v poli Vo filtri vyberieme nami uložený filter Tesco.

Obr.: Odberateľ existuje vo filtri Tesco
- Stlačíme tlačidlo OK a v záhlaví tabuľky tlačidlo
, ktorým nami definovaný filter spustíme. Vyfiltrujú sa nám teda všetky zákazky odberateľa Tesco.

Obr.: Podmienka vo filtri - Iný filter
Chceme vytvoriť filter zo zákaziek, ktoré majú čiastku brutto vyššiu než 50 000 Kč a odberateľ sídli v ktorejkoľvek časti Ostravy.
- Otvoríme knihu Zákazky, v ktorej chceme vytvoriť filter.
- Stlačíme ikonu
. - Zobrazí sa záložka Podmienky formulára Filter.
- Stlačením ikony
otvoríme formulár, v ktorom vyberieme voľbu Porovnávacia podmienka:- Pre filter čiastky - môžeme si najskôr zotriediť podmienky v stĺpci Popis a listovaním nájdeme podmienku s popisom "Brutto dokladu". Dvojitým stlačením ľavého tlačidla myši (alebo klávesy Enter) otvoríme formulár pre definíciu tejto podmienky. V poli Filtrovací operátor zadáme ">". Do poľa Hodnota doplníme "50000". Tlačidlom OK opustíme formulár pre definíciu podmienky.

Obr.: Nadefinovaná podmienka pre filter čiastky brutto
- Pre filter adresáta v Ostrave - vložíme porovnávaciu podmienku, nájdeme pole s popisom "Firma". Stlačením
pri podmienke "Firma“ nastavíme väzbu na "Adresu". Pri tomto poli ďalej nastavíme stlačením
Väzbu na „Číslo časti obce (Adresa)". Toto pole rozklikneme a nájdeme pole s popisom "Obec". Klávesou Enter zobrazíme formulár porovnávacej podmienky. Do poľa Filtrovací operátor vyberieme "obsahuje". Do poľa Hodnota zapíšeme "Ostrava*". Tlačidlom OK opustíme formulár pre definíciu podmienky.

Obr.: Nadefinovaná podmienka pre filter všetkých častí mesta Ostrava
|
Vytvorený filter môžeme uložiť do menu filtrov. Taktiež môžeme filter vytlačiť štandardným spôsobom (napr. zostavou Zoznam zákaziek).
Chceme vybrať všetky faktúry vydané, na ktorých ešte nebola čerpaná záloha.
- Prepneme sa do knihy faktúr vydaných a stlačíme ikonu
. - Zobrazí sa záložka Podmienky formulára Filter.
- Položková podmienka na čerpanie - stlačením ikony
otvoríme formulár, v ktorom vyberieme voľbu Porovnávacia podmienka: Otvoríme ponuku Dátového poľa a vyberieme podmienku Advances - Deduction. Stlačíme tlačidlo OK. Otvorí sa okno pre zvolenie typu podmienky.
- Položková podmienka na čerpanie - stlačením ikony

Obr.: Otvorená ponuka možných položkových podmienok faktúr vydaných
- Porovnávacia podmienka na čiastku čerpané - pokračujeme vložením Porovnávacej podmienky. Otvoríme ponuku Dátového poľa a vyberieme podmienku Čerpané. V definícii podmienky v poli Filtrovací operátor doplníme "=". Do poľa Hodnota(y) vpíšeme "0". Stlačíme tlačidlo OK.

Obr.: Otvorená ponuka možných porovnávacích podmienok položkového modulu Advances - Deduction (Čerpanie)
- Po stlačení Spustiť sa vykoná požadovaný filter.
Nezávislé položkové podmienky
Chceme vybrať všetky zákazky, ktoré obsahujú položku s tovarom "MILKA“ a neobsahujú položku s tovarom "VÍNO".
- Prepneme sa do knihy zákaziek a nájdeme zákazku s tovarom napr. "Milka biela 100g".
- Porovnávacia podmienka na tovar "Milka" - na 2. strane zákazky na tovar "Milka biela 100g" stlačíme pravé tlačidlo myši a vyberieme Vytvoriť filter. V definícii podmienky upravíme filtrovací operátor "=" na "obsahuje".

Obr.: Nadefinovaná podmienka pre filter tovaru obsahujúci "Milka"
- Položková podmienka na tovar "Víno" - pretože chceme ihneď pridať ďalšiu podmienku, stlačíme tlačidlo Upraviť. Stlačením klávesy Insert vložíme položkovú podmienku. Otvorí sa formulár s ponukou podporovaných položkových modulov. Vyberieme "Položky predaja".

Obr.: Formulár podmienok filtra s nadefinovanou podmienkou, výber položkovej podmienky

Obr.: Formulár so zoznamom položkových dátových modulov zákaziek
- Po výbere "Položiek predaja" sa ponúkne formulár s výberom typu podmienky. Vyberieme porovnávaciu podmienku.

Obr.: Formulár podmienok filtra s nadefinovanou podmienkou, výber porovnávacej podmienky
- Otvoríme pole Dátové pole, rozbalíme políčko C_Zbo a ďalej vyberieme Skratka 1. Do definície porovnávacej podmienky doplníme Filtrovací operátor: "obsahuje" a Hodnota(y): "VÍNO". Nastavíme negáciu

Obr.: Nadefinovaná porovnávacia podmienka pre tovar obsahujúca "Víno"
- Po stlačení OK sa zobrazí formulár s nadefinovanými podmienkami filtra.

Obr.: Formulár s nadefinovanými podmienkami filtra pre tovar
- Po stlačení Spustiť sa vykoná požadovaný filter.
Chceme vybrať všetky položky platobných dokladov typu "bankový výpis" alebo "pokladničný doklad", ktorých položky sú typu faktúra prijatá, faktúra vydaná, záloha prijatá alebo záloha poskytnutá.
- Otvoríme knihu Položky platobných dokladov, v ktorej budeme vytvárať filter.
- Stlačením ikony
otvoríme formulár pre definíciu podmienok. Vložíme novú podmienku, vyberieme typ Vnorená podmienka. Klávesou Insert alebo ikonou
vložíme 2 podmienky typu Porovnávaciu podmienku.- Pre filter typu položky pokladničného dokladu - Vo formulári podmienky otvoríme rozbaľovacie pole Dátové pole. Zoradíme si záznamy podľa Popisu a vyhľadáme pole Typ položky pokladničného dokladu. Dvojitým stlačením ľavého tlačidla myši (alebo klávesou Enter) pole vyberieme. V poli Filtrovací operátor zadáme "v zozname" a pole Hodnota rozbalíme. Zaškrtneme pole "PF", "PZ", "VF", "VZ". Tlačidlom OK opustíme formulár pre definíciu podmienky.

Obr.: Nadefinovaná podmienka pre filter typu položky pokl. dokladu
- Pre filter typu položky bankového výpisu - Vo formulári podmienky otvoríme rozbaľovacie pole Dátové pole. Zoradíme si záznamy podľa Popisu a vyhľadáme pole Typ položky bankového výpisu. Dvojitým stlačením ľavého tlačidla myši (alebo klávesou Enter) pole vyberieme. V poli Filtrovací operátor zadáme "v zozname" a pole Hodnota rozbalíme. Zaškrtneme pole "PF", "PZ", "VF", "VZ". Tlačidlom OK uložíme formulár pre definíciu podmienky.

Obr.: Nadefinovaná podmienka pre filter typu položky bank. výpisu
- Stlačením OK sa vnorená podmienka uloží do formulára pre definíciu podmienok filtra.
- Po stlačení tlačidla Spustiť sa vykoná požadovaný filter.
Pozn.: Podmienky vo filtroch sú usporiadané do stromovej štruktúry, podmienky na rovnakej úrovni patriace pod rovnaký uzol sú vyhodnocované buď "A SÚČASNE" (nutné podmienky) alebo "ALEBO" (postačujúce podmienky). Na najvyššej úrovni sú podmienky vždy vyhodnocované "A SÚČASNE". Ďalšia úroveň (zanorenie v strome) je možné vytvárať pomocou podmienky typu "Vnorená podmienka", pri ktorej je možné po novom nastaviť spôsob vyhodnotenia buď "A SÚČASNE" alebo "ALEBO".
Z kontajnera zákaziek na zákazníka AB Group chceme vybrať všetky zákazky z roku 2009.
- Otvoríme knihu Zákaziek, v ktorých vytvoríme kontajner dokladov so zákazníkom AB Group (tabuľka v stave Kontajner).
- V knihe zákaziek stlačíme ikonu
. - Zobrazí sa záložka Podmienky formulára Filter.
- Porovnávacia podmienka na obdobie - stlačením ikony
otvoríme formulár, v ktorom vyberieme voľbu Porovnávacia podmienka: Otvoríme ponuku Dátového poľa a vyberieme podmienku Obdobie. Do poľa Filtrovací operátor vložíme "=". V poli Hodnota(y) vyberieme "2009". Zaškrtnutím poľa Odkazom môžeme v poli Hodnota(y) prepínať zobrazenie medzi priamou a odkazovou hodnotou. Po stlačení tlačidla OK sa podmienka vloží do Filtra.
- Porovnávacia podmienka na obdobie - stlačením ikony

Obr.: Nadefinovaná podmienka pre filter období

Obr.: Nadefinovaná podmienka pre filter obdobie so zaškrtnutou voľbou Odkazom
- Záznamy z kontajnera zákaziek - stlačením ikony
otvoríme formulár, v ktorom vyberieme voľbu Záznamy z kontajnera: Stlačením tlačidla OK vložíme podmienku do Filtra.

Obr.: Formulár podmienok filtra s nadefinovanými podmienkami
Chceme vytvoriť filter z položiek predaja, kde skladová cena z položiek predaja je väčšia ako skladová cena v tovare.
- Otvoríme knihu Položky predaja, v ktorej chceme vytvoriť filter.
- Stlačíme ikonu
. - Zobrazí sa záložka Podmienky formulára Filter.
- Stlačením ikony
otvoríme formulár, v ktorom vyberieme voľbu Položková podmienka: - V zozname polí nájdeme: Skc ("Skladová cena" v stĺpci Popis) a dvojitým stlačením ľavého tlačidla myši pole vložíme do formuláre porovnávacie podmienky (nadefinovali sme skladovú cenu z položiek predaja),
|
|
|

Obr.: Nadefinovaná podmienka pre porovnanie skladovej ceny v tovare a predaji
|
|
Chceme vytvoriť filter zo zákaziek z obdobia 2010 - 2014 vytvorených na firmu "Bikeshop". Táto firma je nadefinovaná v knihe "ES".
- Otvoríme knihu Zákazky, v ktorej chceme vytvoriť filter.
- Rozbalíme si hlavičku tabuľky cez
a cez tlačidlo
vyberieme možnosť Porovnávacia podmienka. - Vyberieme si pole Vystavené a Rok a potvrdíme tlačidlom Vybrať.
- V poli Operátor vyberieme Medzi.
- Hodnota od vpíšeme ručne 2010, Hodnota do vpíšeme 2014.

Obr.: Nadefinovaná podmienka pre filter období
- Pridanie podmienky potvrdíme tlačidlom OK.
- Do filtra si dáme ďalšiu Porovnávaciu podmienku opäť cez tlačidlo
v záhlaví tabuľky. - Vyberieme pole Kniha a Skratka.
- V poli Operátor ponecháme Rovná sa a v poli Hodnota vyberieme ES.

Obr.: Nadefinovaná podmienka pre filter knihy
- Tlačidlom OK pridáme podmienku do filtra.
- Nami vytvorené podmienky vidíme v záhlaví tabuľky.
- Cez tlačidlo
filter spustíme.
Príklad - Filter z formulára podmienok
Chceme vytvoriť filter všetkých aktivít typu "Upomienka", u ktorých je zodpovedná osoba "Barbora Černá".
- Otvoríme knihu Aktivity, v ktorej chceme vytvoriť filter.
- Stlačíme
, čím rozbalíme ponuku menu filtrov. - Vyberieme Pridať/odobrať podmienku filtra.

Obr.: Kniha Aktivity s otvoreným menu filtrov
- Pokiaľ sme v tabuľke mali pravítko nastavené priamo v stĺpci Typ na upomienke, budú polia v zobrazenom formulári porovnávacie podmienky predvyplnené. V opačnom prípade musíme pole podmienky nadefinovať sami:
|
|
|
|

Obr.: Výber poľa Typ v porovnávacej podmienke
- Podmienku uložíme do formulára stlačením tlačidla OK a pomocou klávesy INS alebo tlačidla
Pridáme ďalšiu podmienku do filtra. - Zvolíme pridať Porovnávaciu podmienku:
- Ak máme v tabuľke zobrazený stĺpec Zodp. osoba a pravítko bolo nastavené priamo na zodpovednej osobe "Barbora Černá", budú polia v zobrazenom formulári porovnávacie podmienky predvyplnené. V opačnom prípade musíme pole podmienky definovať sami:
|
|
|

Obr.: Porovnávacia podmienka
- Výber poľa potvrdíme tlačidlom OK a filter spustíme tlačidlom Filtrovať.
Rozšírená ponuka (Kontextová ponuka)
Niektoré polia pri vytváraní filtrov majú k dispozícii kontextovú ponuku jednotlivých častí, z ktorých je zložená hodnota. Typickým príkladom je pole Doklad, ktoré zobrazuje číslo dokladu napr. vo formáte 10/2015/45. Na záložke Zoznam dokladov nákupu, predaja a skladu pokiaľ stlačíme v stĺpci Doklad pravé tlačidlo myši a vyberieme možnosť Vytvoriť filter, dôjde k zobrazeniu rozšírenej ponuky pre vytvorenie filtra z poľa Doklad a je možné vybrať z ponuky Doklad, Knihu, Obdobie a Číslo.

Obr.: Rozšírená ponuka pri vytváraní filtra zo stĺpca Doklad
Uloženie filtra
Pokiaľ chceme definíciu filtra uložiť, stlačíme tlačidlo Uložiť, alebo Uložiť ako na záložke Vlastnosti filtra.

Obr.: Formulár pre výber uloženia filtra
Uložiť |
V novom filtri uloží zmeny vo formulári, ale po zavretí formulára sa filter zruší. V už vytvorenom filtri zmeny uloží. Možno použiť i klávesu F2. |
Uložiť ako |
Uloží filter pod nami zvoleným názvom, štítkom, užívateľom, úrovni... Filter možno kedykoľvek znovu vyvolať. Možno použiť aj klávesy Ctrl+F2. |
Názov |
Uvedieme ľubovoľný názov filtra. |
Popis |
Môžeme uviesť bližší popis daného filtra. |
Vlastnosti |
Znovu spustiť pri obnove, pri stlačení klávesy F3sa automaticky spustí filtrovanie Testovať právo na záznam otestuje, či užívateľ má právo na vyberaný záznam. Ponúkať i potlačené podmienky - pred spustením filtra sa ponúknu i potlačené podmienky. |
Po stlačení tlačidla OK na formulári Uložiť ako... bude nadefinovaný filter uložený.
Uložené filtre sa zobrazujú v ponuke filtra.
Uloženie filtra
- V poli Názov pomenujeme vytvorený filter.
- Stlačíme tlačidlo OK a filter sa uloží.

Obr.: Formulár pre uloženie filtra
Popis vybraných polí:
Úroveň |
Podľa toho, ktorú úroveň v tomto poli vyberieme, zadávame informácie do ďalších polí a záložiek:
|
Užívateľ |
Vyberieme meno užívateľa z knihy užívateľov. |
Mandant |
Vyberieme mandanta, pre ktorého chceme daný filter uložiť. |
Firma |
Vyberieme multi company aktuálneho mandanta, pre ktorú chceme daný filter uložiť. |
Aby sme mohli ukladať filtre pre rôzne úrovne, musíme v parametroch užívateľa Užívateľské úlohy- Užívateľské práva- Definícia práv nastaviť práva "Globálne", "Mandant", "Skupina" a "Multi company".

Obr.: Uložený filter Obdobie a Mesto v ponuke filtrov
Zaradenie filtrov do stromu
Pre prehľadnejšie zobrazenie je filtre možné zaradiť do stromu (zložiek).
Zložky vytvárame pomocou Zaradenie. Pri uložení filtra možno vo formulári Filter - Uložiť ako je potrebné vyplniť pole Zaradenie, ktoré môže obsahovať:
a) jednoduchý názov (aj viacslovný), napr. Rýchly, Obľúbené, Pomalé filtre
b) názov sa spätnými lomkami pre vytvorenie viacúrovňovej ponuky, napr. Potraviny\Mäso, Potraviny\Mliečne výrobky atď.

Obr.: Formulár pre uloženie filtrov - vyplnené pole Zaradenie - viacúrovňová ponuka
Stlačením ikony
potom zobrazíme ponuku uložených filtrov usporiadanú v zložkách.

Obr.: Kniha Faktúr prijatých - usporiadaná ponuka filtrov

Obr.: Kniha Faktúr prijatých - neusporiadaná ponuka filtrov
Filtre sú v strome (zložkách) zoradené abecedne, výnimkou je zložka "Továrne", ktorá je v zoznamu zaradená vždy ako posledná. Zložka Továrne obsahuje všetky továrne filtre nastavené výrobcom.
Spustenie filtra
Spustenie filtra možno prevádzať z nasledujúcich miest:
- vo formulári definícia filtra pomocou tlačidla Filtrovať,

Obr.: Formulár definície filtra
- pridanie podmienky cez pravé tlačidlo myši na formulári,

Obr.: Pridanie podmienky cez pravé tlačidlo myši

Obr.: Formulár definície podmienky po stlačení pravého tlačidla myši na formulári
- pri zadaní podmienky pred spustením.

Obr.: Formulár definície podmienky - Zadať pred spustením

Obr.: Formulár spustené podmienky s nastaveným parametrom Zadať pred spustením
Správa podmienok
Po otvorení ponuky Správa sa zobrazí formulár pre správu filtrov. V tomto formulári môžeme vytvárať nové filtre, mazať uložené a vykonávať ďalšie úpravy. Všetky uložené filtre sa zobrazujú v menu filtrov.
Formulár pre správu filtrov môžeme vyvolať z 0. strany tiež klávesmi Ctrl+Shift+F.

Obr. Formulár pre správu filtrov
Popis ikon:
|
Zaradí filter do obľúbených. |
|
Filter je možné Exportovať/importovať z/do súboru. |
|
Po spustenie tejto funkcie vidí užívateľ všetky konfiguračné objekty aj iných užívateľov a môže s nimi pracovať. Servisný režim je podmienený právom na servisné záznamy. |
Stĺpce
Ak stlačíme ikonu
, zobrazíme si ponuku stĺpcov a ich správu.

Obr.: Rozbalená ponuka pre stĺpce na knihe Faktúry vydané
Definícia nastavenia stĺpcov vo výberoch
Po kliknutí na ikonu
a voľbe Upraviť nastavenia tabuľky sa nám zobrazí formulár Aktuálne nastavenie tabuľky, v ktorom si môžeme definovať nastavenie stĺpcov.

Obr.: Otvorený formulár pre definíciu nastavenia stĺpcov
Popis ikon:
|
Otvorí formulár pre definíciu nového stĺpca. |
|
Otvorí formulár nastavenia stĺpca, na ktorom aktuálne stojí pravítko. Potom tu môžeme upravovať dané nastavenie. |
|
Vymaže zo zoznamu názov stĺpca, na ktorom aktuálne stojí pravítko. |
|
Posúva pravítko o jeden riadok. |
|
Prevedie sa kópia stĺpca, na ktorom aktuálne stojí pravítko. |
|
Posunie dátové pole, na ktorom stojí pravítko, hore. |
|
Posunie dátové pole, na ktorom stojí pravítko, dole. |
Pri označení Prispôsobovať stĺpce sa šírka stĺpcov prispôsobuje zmene veľkosti okna. V opačnom prípade sa veľkosť stĺpcov nemení. Po zmenšení okna sa stĺpce postupne zakrývajú a v dolnej časti obrazovky máme k dispozícii lištu pre rolovanie.
Ak zaškrtneme Zobraziť agregácie v tabuľke zobrazí sa panel pre výsledky vypočítaných agregácií.
Počtom ukotvených stĺpcov, určujeme stĺpce, ktoré budú ukotvené. Tieto stĺpce budú vždy viditeľné, a nebudú zachádzať mimo obrazovku pri rolovaní. Ukotvený je vždy zadaný počet stĺpcov od začiatku zoznamu.
Na záložke Radenie nastavíme jednotlivé zoradenie v tabuľke.
Na záložke Podmienené formátovanie riadkov môžeme definovať podmienky pre formátovanie riadkov tabuľky.
Bližší popis práce s tabuľkou je popísaný tiež v časti Univerzálne formuláre.
Vlastnosti stĺpca
Touto voľbou nastavujeme formát daného stĺpca.
Spôsoby nastavenia vlastností stĺpca:
- V hlavičke vybraného stĺpca klikneme pravé tlačidlo myši a z ponuky vyberieme Vlastnosti stĺpca.
- Na ktoromkoľvek zázname daného stĺpca klikneme pravé tlačidlo myši a z ponuky vyberieme Funkcie tabuľky - Vlastnosti stĺpca.

Obr.: Formulár Vlastnosti stĺpca
Popis polí
Dátové pole |
Pole dátového modulu. |
Názov |
Nastavenie názvu stĺpca v hlavičke. |
Maska poľa |
Formát masky poľa. Podrobnejšie popísané nižšie. |
Zobrazenie |
|
Šírka |
Môžeme zadať formátovanie pre šírku daného stĺpca. Zobrazí sa šírka stĺpca s nami požadovaným počtom znakov. Keď budeme stĺpec rozširovať, budú znaky pribúdať. Pre nastavenie šírky je možné používať všetky typy formátov, najčastejšie 'S' alebo 'W'. Opäť vyberáme z prednastavených možností. Pr.: V stĺpci Mesto nastavíme šírku 'S10', zobrazí sa Ústí nad L a po rozšírení stĺpca potom bude zobrazený celý názov. |
Zarovnanie |
Nastavenie zarovnania hlavičky a údajov stĺpca vľavo, vpravo alebo na stred. |
Agregácia |
Nastavenie typu agregácia pre daný stĺpec (súčet, priemer, počet rôznych). Agregácia sa aktivuje v pravom dolnom rohu modulu. |
Formáty masiek poľa - Pictures
V poli Maska poľa nastavujeme typ formátovania stĺpca, ktorý sa líši podľa typu hodnoty. Pre text a pre čísla sa používajú odlišné typy znakov.

Obr.: Vlastnosti stĺpca - Maska poľa
Prehľad počiatočných znakov pre formátovanie:
N (n) - počiatočný znak formátu pre čísla
S (s) - počiatočný znak formátu pre string
D (d) - počiatočný znak formátu pre dátum
T (t) - počiatočný znak formátu pre čas
C (c) - špeciálne formáty dátumu a času najmä pre exporty
U (u) - počiatočný znak formátu pre dátum a čas GMT.
(N) Formát čísla

- Počiatočný znak formátu
- Znamienko - znamienko sa zobrazuje vždy, nezávisle na nastavení formátu (doporučené zadávať kvôli spätnej kompatibilite)
- Bez oddeľovania tisícov – pokiaľ nie je tento znak uvedený, číslo sa zobrazí s oddelenými tisícmi (podľa nastavení Windows).
- Celkový počet znakov vrátane znamienka a oddeľovača desatín aj tisícov. Podľa tohto počtu je počítaná implicitná šírka stĺpca.
Pokiaľ má číslo viac platných cifier ako je uvedené, je zobrazené celé so všetkými ciframi. Tento počet je dôležitý iba pre výpočet implicitnej šírky stĺpca. - Desatinná čiarka (podľa nastavení Windows)
- Počet desatinných miest
Príklad: Zobrazenie čiastky „-1 234 567,89“ v stĺpci Cena. Celkový počet znakov vrátane medzier a znamienka je 13.
Formát |
Zobrazenie |
N15 |
-1 234 568 |
N8 |
-1 234 568 |
N-15 |
-1 234 568 |
N_15 |
-1234568 |
N-_15 |
-1234568 |
N10`2 |
-1 234 567,89 |
N-15`2 |
-1 234 567,89 |
N_15`2 |
-1234567,89 |
N015 |
-000 001 234 568 |
N-015`2 |
-001 234 567,89 |
N-15`2 |
-1 234 567,89 |
Ďalšie príklady formátu čísla:
Formát |
Zobrazenie |
N3 |
1 28 315 1 518 |
N_3 |
1 28 315 1518 |
N_03 |
001 028 315 1518 |
n-8`2 |
13,01 683,00 -3 328,12 |
n-08`2 |
00013,01 00000,00 -3 328,12 |
n-08`2 |
00013,01 (hodnota 0 bude prázdna |
(S, D, T) Formát stringu, dátumu a času
String
Zápis |
Formát |
Výsledný formát |
S30 |
Implicitná šírka stĺpca bude 30 (em) znakov |
Ústí nad Labem |
S10 |
Implicitná šírka stĺpca bude 10 (em) znakov |
Ústí nad L.. (Po roztiahnutí stĺpca uvidíme celý text) |
Dátum
Zápis |
Formát |
Výsledný formát |
D6 |
Formát dátumu podľa nastavení Windows |
24. 6. 2024 |
D5 |
Formát dátumu podľa nastavení Windows |
24. 6. 2024 |
Čas
Zápis |
Formát |
Výsledný formát |
T1 |
hh:nn |
05:35 |
T4 |
hh:nn:ss |
5:35:25 |
T6 |
hh:nn:ss,zzz |
5:35:25,840 |
T11 |
hh:nn (>24 hod) |
35:42 |
T14 |
hh:nn:ss (>24 hod) |
35:42:15 |
T16 |
hh:nn:ss,zzz (>24 hod) |
35:42:15,840 |
T21 |
dhh:nn (>24 hod) |
1d11:42 |
T24 |
dhh:nn:ss (>24 hod) |
1d11:42:15 |
T26 |
dhh:nn:ss,zzz (>24 hod) |
1d11:42:15,840 |
(d= počet dní, hh = hodiny, nn = minúty, ss = sekundy, zzz=milisekundy)
(C) Formát pre špeciálne formáty dátumu a času, najmä pre exporty
Príklad: Možnosti nastavenia formátu dátumu a času, napr. 15.03.2021, 16:25.
Zápis |
Formát |
Výsledný formát |
Zápis |
Formát |
Výsledný formát |
C2 |
'yyyy' |
2021 |
C15 |
x hh:nn:ss |
44270d 16:25:43 |
C4 |
'hhnn' |
1625 |
C16 |
'yyyymmddhhnnsszz' |
20210315162543840 |
C8 |
'yyyymmdd' |
20210315 |
C17 |
'yyyymmdd hh:nn:ss' |
20210315 16:25:43 |
C10 |
'yyyy-mm-dd' |
2021-03-15 |
C18 |
'x hh:nn' |
44270d 16:25 |
C11 |
'dd.mm hh:nn' |
15.03 16:25 |
C21 |
'yyyymmdd hh:nn:ss,zzz' |
20210315 16:25:43,840 |
C12 |
'dd.mm hh:nn' |
15.03.2021 16:25 |
C23 |
'yyyy-mm-dd hh:nn:ss,zzz' |
2021-03-15 16:25:43,840 |
C13 |
'dd.mm.yyyy hh:nn:ss' |
15.03.2021 16:25:43 |
C + akékoľvek iné číslo |
|
15.03.2021 16:25:43 |
C14 |
'yyyy-mm-dd hh:nn' |
15.03.2021 16:25 |
|
|
|
(dd = deň, mm = mesiac, yyyy = rok, x = počet dní)
Vlastný formát dátumu je možné vytvoriť pomocou @, napr. @yyyy.dd = 2021.03.
(U) Formát dátumu a času GMT
Formát "U" zobrazuje dátum a čas zároveň (jedná sa o tzv. svetový čas). Skratka GMT sa používala na vyjadrenie svetového času - podľa času na Greenwichskom (nultom) poludníku.
Zápis |
Formát |
Výsledný formát |
U2 |
'dd.mm.yyyy hh:mm:ss' (vždy dvojznakový formát dátumu a času) |
06.05.2024 08:15:36 GMT |
U3 |
'dd.mm.yyyy hh:mm:ss' |
21.05.2024 8:15:36 GMT |
U1 |
'dd.mm.yyyy hh:mm:ss,zzz' |
21.05.2024 8:15:36,840 GMT |
Nastavenie stĺpca a nastavenie riadku
V Knihe máme možnosť zvýrazniť vybrané riadky alebo stĺpce. Zadávanie podmienok je v oboch prípadoch rovnaké. Údaje v kolónke Nastavenie stĺpca platia pre daný stĺpec, údaje v kolónke Nastavenie riadku sú platné pre všetky stĺpce.
Stlačením klávesu F12 sa dostávame do knihy Procedúry pre farby, v ktorej je uvedený zoznam procedúr. Bežnými klávesmi (Insert, F5, F6) editujeme Skratku, Popis a z číselníka vyberieme Funkciu. Klávesovou skratkou Alt+F5 v Prehliadaní zadávame vlastné podmienky funkcie. Vyvolá sa formulár s názvom Parametre väčšie ako, ktorý je rozdelený na dve časti. V hornej časti formulára zadávame podmienky pre platnosť danej funkcie a v spodnej časti nastavujeme farby a typy písma.

Obr.: Formulár História - porovnanie poľa - Alt+F5
Položky formulára:
Vstupné pole |
Vstupné pole pre testovanie podmienky. Pokiaľ formulár vypĺňame pre políčko Nastavenie riadku, tak ho musíme vyplniť. Keď nie je vyplnené, vyhodnocuje sa funkcia pre každý stĺpec samostatne. Pri vypĺňaní formulára pre Nastavenie stĺpcov nemusí byť vyplnené. Podmienky potom platia pre hodnotu poľa vybraného stĺpca. Pokiaľ je Vstupné pole vyplnené, nadobúda funkcia rovnaké hodnoty bez ohľadu na vybraný stĺpec. |
|
Nasledujú funkcie |
Pokiaľ nevyhovuje nami zadaná podmienka, je možné zadať podmienku, ktorá sa má vyhodnotiť ako nasledujúca. Týmto spôsobom je možné vytvoriť reťazec za sebou testovaných podmienok. Ak nevyhovuje stĺpec podmienke, testuje sa nasledujúca funkcia. Pokiaľ nie je výsledok ani pri poslednej podmienke, tak sa zobrazuje štandardná farba. |
|
Celé číslo |
Nastavenie podmienok pre testovanie čísel v intervale Od do. |
|
Reálne číslo |
Nastavenie podmienok pre testovanie čísel v intervale Od do. |
|
Text |
Nastavenie podmienok pre testovanie textového reťazca v intervale Od do. |
|
Fulltext |
Nastavenie podmienok pre testovanie textu. Používajú sa špeciálne znaky: |
|
|
'.' |
povinný znak na prvej pozícii; rozlišuje malé a veľké písmenká |
|
'^' |
povinný znak na prvej pozícii; nerozlišuje malé a veľké písmenká |
|
'*' |
nahradzuje ľubovoľný počet znakov (možnosť umiestnenia na začiatok, do stredu, na koniec) |
|
'?' |
nahradzuje jeden znak |
Spodná časť formulára slúži pre nastavenie a výber farieb a písma v tabuľkách. V dokladoch rozlišujeme niekoľko typov farieb. Základné rozlíšenie je farba písma a farba pozadia. Tieto farby potom môžu byť v Prehliadaní a v Zmene rôzne. Zvýraznená farba pozadia zodpovedá polohe pravítka.
Farba pozadia v prehliadaní |
Základná farba pozadia v Prehliadaní je pri štandardnom nastavení Windows šedá. |
Farba pozadia v zmene |
Základná farba pozadia v Zmene je pri štandardnom nastavení Windows biela. Okrem dokladov v Zmene sa jedná o všetky tabuľky na 0. strane. Po nastavení inej farby sa zmení pozadie zodpovedajúcich položiek. |
Zvýraznená farba pozadia |
Zvýraznená farba pozadia zodpovedá polohe pravítka - základná farba je pri štandardnom nastavení Windows modrá. Po zmene farieb v tomto políčku sa budú meniť farby pozadia na položkách pravítka. |
Neaktívne zvýraznená farba pozadia |
Táto farba zodpovedá polohe pravítka v okamihu, ak klikneme v hornej časti obrazovky na výberové políčko. Pri štandardnom nastavení Windows sa jedná o farbu svetlo šedú. |
Farba písma |
Zmena farby písma v Zmene a v Prehliadaní. Základná farba písma pri štandardnom nastavení Windows v Zmene aj v Prehliadaní je čierna. |
Zvýraznená farba písma |
Zmena farby písma v položkách pravítka. Základná farba pri štandardnom nastavení Windows je biela. |
Neaktívne zvýraznená farba písma |
Neaktívne zvýraznená farba zodpovedá farbe na tzv. „šedom pravítku“, ktorá je čierna. |
Písmo |
Na tejto položke vyberáme rôzne typy písma z Knihy písem. |
Farby a písma zadané vo formulári Parametre väčšie ako majú väčšiu prioritu ako farby a písma zadané v Knihách farieb a písem.
Výber stĺpcov
Ovplyvní užívateľské nastavenie zobrazenia dát v tabuľke. Pridaním alebo odobraním je možné zobraziť len požadované položky.

Obr.: Formulár Výber stĺpcov
Vo formulári Výber stĺpcov si zvolíme, ktoré stĺpce budú uvedené v knihe. V ľavej časti sú zobrazené Polia príslušného dátového modulu, ktoré máme k dispozícii. V pravej časti tabuľky sú uvedené polia, ktoré chceme zobraziť v príslušnom poradí. Polia z ľavej a pravej časti môžeme ľubovoľne presúvať tlačidlami Pridať, Pridať všetko, Odobrať, Odobrať všetko. V pravej časti tabuľky pomocou tlačidiel Hore a Dole volíme usporiadanie stĺpcov.
Pri každom poli je uvedené jeho Meno, stĺpec s Ikonou, Skratka a prípadne aj Popis.
Vytvorenie nového stĺpca:
Príklad: Do knihy Faktúr vydaných chceme pridať nový stĺpec, v ktorom bude uvedená „Skratka 1 zákazníka“.
- Vyvoláme funkciu Nastavenie tabuľky cez Menu modulu Zobraziť alebo klikneme pravým tlačidlom myši v hlavičke stĺpcov.
- Zvolíme položku Výber stĺpcov a tu stlačíme tlačidlo Nový.
- Zobrazí sa formulár Vlastnosti stĺpca, v ktorom klikneme na tlačidlo Pole.
- Vyberieme pole CDo (Číslo Dod./Odb.), ktoré sa dosadí do formulára Výber stĺpcov. Pretože pri poli CDo existuje možnosť ďalšieho vnárania, stlačíme vo formulári tlačidlo 1. väzba.
- Teraz máme zobrazenú tabuľku dátového modulu Dod./Odb., z ktorého vyberieme pole Skratka 1.
- Vo formulári Vlastnosti stĺpcov tak máme vypísaný názov poľa v tvare CDo; Skr.
CDo |
Voľba poľa z aktuálneho dátového modulu - v našom prípade z modulu Faktúr vydaných - Číslo Dod./Odb. |
; |
Označuje ďalšie vnáranie. |
Skr |
Voľba poľa z iného dátového modulu - v tomto prípade z modulu Dod./Odb. - Skratka 1. |
- Novo zaradený stĺpec sa nám automaticky zaradí do pravej časti formulára Výber stĺpcov, v ktorom môžeme tlačidlami Hore a Dole upravovať jeho umiestnenie.
- Zadávanie nového stĺpca ukončíme klávesmi Ctrl+Enter (alebo tlačidlom OK).
- V knihe Faktúr vydaných sa zobrazil nový stĺpec so Skratkou zákazníka.
Príklad: V knihe Faktúr vydaných chceme mať uvedené mesto zákazníka.
- Na začiatku postupujeme rovnakým spôsobom ako pri predchádzajúcom prípade.
- V tabuľke dátového modulu Dod./Odb. zvolíme pole Mes., ktoré sa ďalej zamoruje do číselníka Miest. Pretože však nechceme vyberať pole z tohto číselníka, ale priamo z dátového modulu Dod./Odb., ponecháme tlačidlo 2. väzba bez povšimnutia.
- Tým sa vytvorilo nové pole CDo; Mes.
- Po ukončení práce s formulárom sa v knihe Faktúr vydaných zobrazí nový stĺpec Mesto.
Pohľady
Na záložke Systém v ribbonu si môžeme nastaviť pohľady. Pod pojmom pohľady rozumieme kombináciu uložených filtrov, stĺpcov a zoradení. Pohľady slúžia k zachovaniu nastavenia knihy - stĺpcov, formátov stĺpcov, farebného zvýraznenia dát, stavu tabuľky, podmienok filtra, zotriedenia atď. Pohľady si môžeme ukladať a v prípade potreby kedykoľvek vyvolať. V prípade, že pohľad obsahuje tiež spustenie filtra, dochádza k aktualizácii dát v tabuľke.
Pohľady nájdeme pod tlačidlom
a cez správu zobrazíme formulár pre uloženie pohľadu, v ktorom môžeme definovať jeho názov a ďalšie vlastnosti.

Obr.: Formulár pre uloženie nového pohľadu
Popis vybraných polí:
Názov |
Názov pohľadu. |
Popis |
Bližší popis pohľadu. |
Spustiť filter |
Z ponukovej tabuľky môžeme vybrať z už uložených pohľadov. |
Zaradenie |
Pole pre zaradenie pohľadu do skupiny. Do tohto poľa zadávame názov danej skupiny. V rámci tejto skupiny potom bude pohľad zaradený v kontextovom menu. |
Úroveň |
V tomto poli volíme úroveň, pre ktorú bude daný pohľad uložený. |
Užívateľ |
Pole pre výber užívateľa, ktorý bude mať uložený pohľad k dispozícii. |
Mandant |
Pole pre voľbu mandanta, ktorý bude mať uložený pohľad k dispozícii |
Nastavenie tabuliek |
Zoznam tabuliek, u ktorých došlo k zmene nastavenia stĺpcov. |
Správa pohľadov
Cez tlačidlo Pohľady v ribbonu si môžeme otvoriť Správu pohľadov.

Obr.: Rozbalená ponuka pohľadov v knihe Zákazky
Po otvorení ponuky Správa sa zobrazí formulár s nadefinovanými a uloženými pohľadmi. V tomto formulári môžeme definovať nové pohľady, mazať uložené a vykonávať ďalšie úpravy. Všetky uložené nastavenia sa zobrazujú v menu pohľadov.

Obr.: Formulár pre správu uložených pohľadov
Popis ikon:
|
Otvorí formulár pre definíciu nového pohľadu. |
|
Otvorí formulár pre definíciu nastavenia pohľadov, na ktorom aktuálne stojí pravítko. Potom tu môžeme upravovať dané nastavenie. |
|
Odmaže zo zoznamu uložený pohľad, na ktorom aktuálne stojí pravítko. |
|
Prevedie export/import pohľadu z/do súboru. |
|
Prevedie kópiu pohľadu, na ktorom stojí pravítko. |
|
Užívateľ všetky konfiguračné objekty aj iných užívateľov a môže s nimi pracovať. Toto nastavenie je podmienené nastavením práva na servisné zásahy. |
Pohľady možno rovnako ako Filtre zaradiť do stromu. Do časti Zaradenie pri pohľade je potrebné napísať napr. Pohľad\Zákazky\Omega,..

Obr.: Zaradenie pohľadu do stromu
Ponukové tabuľky
Pri vypĺňaní dokladov (kariet) je možné na niektorých položkách spustiť klávesom F12 alebo kombináciou klávesov Alt+Šípka dole ponukovú tabuľku. V tejto tabuľke je uvedený zoznam položiek, z ktorých je možné vykonať výber. Šípkami nastavíme pravítko na požadovanú položku a stlačením klávesu Enter sa vykoná dosadenie položky do dokladu.

Obr.: Ponuková tabuľka peňažných ústavov
Pokiaľ je zadanie položky povinné, ponuková tabuľka sa objaví automaticky. Tabuľka sa tiež objaví, pokiaľ do poľa zapíšeme položku, ktorá sa nevyskytuje v databáze a teda ani v ponukovej tabuľke. Program nám nedovolí postupovať ďalej skôr, kým nie je odstránená chyba.
Do ponukovej tabuľky je možné taktiež pridať ďalší údaj. Po stlačení klávesu Ins sa spustí formulár pre zadanie novej položky. Do nej zapíšeme požadované údaje a po ukončení zápisu klávesovou skratkou Ctrl+Enter zaradíme novú položku do tabuľky.
Pozn.: V module Správca je možné prideliť vybraným osobám právo upravovať a dopĺňať ponukové tabuľky (popis práv v kapitole Správca - Užívatelia - parametre).
Graficky sa ponuková tabuľka nelíši od štandardnej knihy dokladov. Dokonca je možné vykonávať v ponukovej tabuľke zhodnú činnosť ako v samotnej knihe dokladov.
Špeciálnym typom ponukových tabuliek sú jednoduché číselníky (uložené v databáze SpeStr). Ide o rôzne kódy, strediská a pod. Každý údaj v číselníku sa skladá zo skratky a popisu. Skratku môže tvoriť maximálne dvanásť znakov (písmen aj číslic). Táto skratka sa zapisuje do dokladu. V číselníku je možné upravovať (klávesom F5) iba popis, nie skratku. Vymazanie záznamu je pre bežného užívateľa nemožné.
Vyhľadávanie
V programe existuje niekoľko možností, ako vyhľadať potrebný doklad, resp. viac dokladov. Výhodou je možnosť vyhľadávania ako v tabuľke dokladov, tak v prehliadaní jednotlivých dokladov a to v ľubovoľnej stránke dokladu.
Listovanie
Kláves Šedé plus listuje vzostupne po jednotlivých dokladoch, teda dopredu.
Kláves Šedé mínus listuje zostupne po jednotlivých dokladoch, teda dozadu.
Ak je filter aktívny, uskutoční sa listovanie len v dokladoch zodpovedajúcich nastaveniam filtra.
Ak je aktivované Vyhľadávanie, uskutoční sa listovanie len v dokladoch zodpovedajúcich podmienkam vyhľadávania (napr. vo faktúrach jediného obch. partnera), a to nielen nad dokladmi, ale aj nad tabuľkou dokladov. Funkcia Vyhľadávanie je popísaná nižšie.
Klávesy PgUp a PgDn umožnia nad tabuľkou listovanie po stránkach hore a dole.
Klávesy Ctrl+Home nastavia v tabuľke pravítko na prvý záznam, klávesy Ctrl+End na posledný.
Pozn.: V knihách modulov a v niektorých ich záložkách je možné listovať pomocou posuvníka. Keďže nie je známy celkový počet záznamov ani pozície v celkovej tabuľke, posuvník sa pri listovaní vracia vždy do svojej stabilnej polohy do stredu lišty. Vtedy nie je možné s ním hýbať, ako v iných programoch. Posúvanie v tabuľke je možné vykonávať taktiež kolieskom myši.
Lokátor
Pre ľahké vyhľadávanie zvolených položiek ako v tabuľke dokladov, tak aj priamo v dokladoch v Prehliadaní, slúži lokátor, t.j. voľné políčko s blikajúcim kurzorom v hlavičke obrazovky.
Typy lokátorov:
- Číselný - doklad je vyhľadaný podľa svojho čísla. Vyhľadávanie začne po zapísaní čísla do lokátora a stlačení klávesu Enter. Podstatou je tiež triedenie v rámci číselného kľúča - 1, 2, 10. Príkladom číselného lokátora je tabuľka faktúr, objednávok a pod. Číselným lokátorom nie je zoznam PSČ, bánk podľa smerových čísel, faktúr podľa variabilného symbolu atď.
- Znakový - doklad je vyhľadaný podľa svojich znakov (skratky, začiatočných písmen názvu). Vyhľadávanie prebieha okamžite v priebehu zapisovania znakov. Nie je teda nutné zadávať všetky znaky, ale len časť, a potom vykonať dohľadanie šípkami. Príkladom znakových lokátorov sú databázy tovaru Dod./Odb., PSČ, účtovný rozvrh, strediská a pod. Podstatou je triedenie podľa abecedy - 1, 10, 2.
Zotriedenie:
V niektorých prípadoch je možné vo výbere vykonať zotriedenie položiek podľa rôznych kľúčov. Typickým príkladom je výber z číselníka PSČ. Tu je nutné vyhľadať miesta buď podľa smerových čísel alebo podľa názvu miest. Medzi jednotlivými typmi zotriedení sa je možné prepínať buď klávesovou skratkou Alt+Z alebo stlačením tlačidla 'Z'.

Obr.: Zotriedenie v knihe Dod./Odb.
Upozornenie: Posledné zvolené zotriedenie si program pamätá, aj keď z danej knihy „vystúpite“. Toto pravidlo však neplatí v prípade, že spustíte číselník z editovateľných polí. Pri týchto poliach platí, že zotriedenie bude vždy také, aké je implicitne nastavené pre dané pole. Napr. v položke nákupu či predaja spustíte číselník kódov zákazky, v ktorom si nastavíte zotriedenie podľa popisu. Pri vkladaní ďalšej položky však bude zotriedenie opäť podľa skratky.
Kombinácia kláves Ctrl+Shift+S je možné v univerzálnych formulároch zobraziť lokátor a použiť ho pre vyhľadávanie na akejkoľvek strane dokladu v IS K2.
Rýchle vyhľadávanie Alt+F7
Funkciu vyhľadávania je možné aktivovať stlačením klávesovej skratky Alt+F7. Objaví sa okno pre zadanie podmienok. Po ich nadefinovaní a stlačení tlačidla Hľadaj sa vykoná prvý výber. Tým je hľadanie zapnuté (v stavovom riadku obrazovky je označené aktívne vyhľadávanie).
Rýchle vyhľadávanie vráti zodpovedajúce záznamy podľa voľby užívateľa v podobe označeného textu priamo v knihe alebo v stave Kontajner. V takto filtrovaných knihách je možné listovať pomocou klávesov CTRL + šedé plus (dopredu) a šedé mínus (spätne), ale navyše je možné v tabuľke klávesom F4 alebo Enter do dokladu nahliadnuť bez ohľadu na zapnuté vyhľadávanie. (Klávesom Esc sa vrátime späť do tabuľky a môžeme pokračovať v hľadaní.)

Obr.: Menu vyhľadávania v knihe Zákazky - Alt+F7
Popis polí
Hľadaný text |
Do tohto poľa vpíšeme hľadaný reťazec. |
|
Smer |
|
|
|
Dopredu |
Postup vyhľadávania dopredu. |
|
Spätne |
Postup vyhľadávania spätne. |
Od aktuálneho záznamu |
Vyhľadávanie začne od záznamu, na ktorom je pravítko. |
|
Upresnenie |
|
|
|
Rozlišovať veľkosť |
Pri vyhľadávaní sa budú rozlišovať veľké a malé písmená. |
|
Iba aktuálny stĺpec |
Vyhľadávanie bude prebiehať iba nad stĺpcom, v ktorom je kurzor. |
Fulltextové hľadanie
Fulltextové hľadanie slúži k vyhľadávaniu vybraných častí textu, ktoré môžu byť umiestnené na ľubovoľnej pozícií. V podmienkach výberu sú vyhradené špeciálne formuláre ako pre rýchle hľadanie, tak pre filtrovanie. Navyše umožňujú zadávať rozlišovanie malých a veľkých písmen.
Pre fulltextové hľadanie nepoužívame žiadny zvláštny kláves, ale zadávame ho vo formulároch Pole text, Poznámka text a Väzba text. Tieto formuláre spustíme napr. pri definovaní podmienok vo formulároch pre Rýchle vyhľadávanie Alt+F7 (pozri zodpovedajúcu kapitolu).

Obr.: Formulár Pole text
Do poľa Text napíšeme text, ktorý chceme vyhľadať. Takto napísaný text musí presne zodpovedať hľadanému textu, inak hľadanie nebude vykonané. Pri zadávaní hľadaného textu môžeme začiarknuť voľbu Použiť zástupné znaky (*,?). Zástupnými znakmi je možné nahradiť časť hľadaného textu.
Zástupné znaky vo formulároch:
'*' |
nahrádza niekoľko rôznych znakov (možno umiestniť na začiatok, do stredu, na koniec) |
'?' |
nahrádza jeden konkrétny znak (záleží na umiestnení) |
Ak chceme zaistiť rozlišovanie malých a veľkých písmen, začiarkneme pole Rozlišovať malé a VEĽKÉ.
Toto hľadanie môžeme zadávať tiež pri nastavovaní parametrov stĺpca (pozri kapitola Základné funkcie - Funkcie Menu modulu - Zobraziť - Parametre stĺpca). Vo formulári Parametre väčšie ako potom zadáme podmienky na políčku Fulltext. Tu musíme navyše použiť znaky pre rozlišovanie veľkých a malých písmen:
'.' |
nahrádza niekoľko rôznych znakov (možno umiestniť na začiatok, do stredu, na koniec) |
'^' |
nahrádza jeden konkrétny znak (záleží na umiestnení) |
Redukčné vyhľadávanie
Redukčné vyhľadávanie slúži pre rýchle vyhľadávanie textu. Výhodou redukčného vyhľadávania je, že sa hľadané záznamy filtrujú, a práve cez vyfiltrované záznamy zostávajú zobrazené vo formulári. Používa sa pri generovaných formulároch.
Redukčné vyhľadávanie:
- vyhľadáva vo všetkých stĺpcoch formulára,
- vyhľadáva podreťazce (aj uprostred slova):
- jedného slova,

Obr.: Redukčné vyhľadávanie - podreťazec
- viacerých slov, ale iba v rámci jedného stĺpca,

Obr.: Redukčné vyhľadávanie - podreťazec - viacero slov
- umožňuje použiť zástupné znaky:
- * - pre viacero znakov v slove,

Obr.: Redukčné vyhľadávanie - zástupný znak "*"
- ? - pre jeden znak v slove.

Obr.: Redukčné vyhľadávanie - zástupný znak "?"













